基于Dockerfile创建镜像

429 阅读16分钟

一、Docker镜像的创建

创建镜像有三种方法,分别为【基于已有镜像创建】、【基于本地模板创建】以及【基于Dockerfile创建】。

1.1 基于现有镜像创建

 (1)首先启动一个镜像,在容器里做修改
 docker run -it centos:7 /bin/bash     #启动容器
 ​
 yum install -y epel-release  #安装epel源
 yum install -y nginx         #安装nginx
 yum install net-tools        #安装tools工具
 nginx                        #启动服务
 netstat -natp |grep 80       #查看端口是否开启
 ​
 docker ps -a   #查看容器ID
 ​
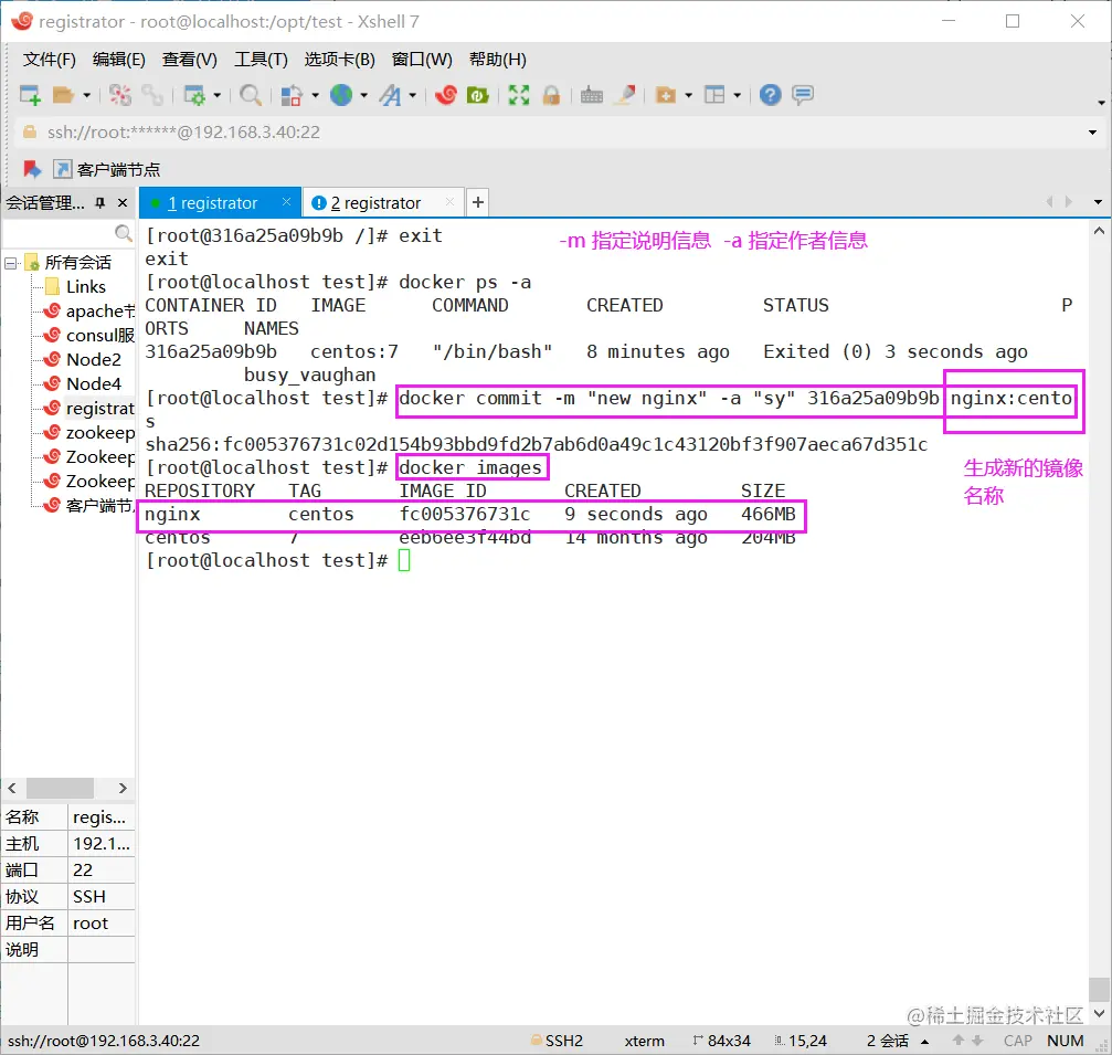
 (2)然后将修改后的容器提交为新的镜像,需要使用该容器的ID号创建新镜像
 docker commit -m "new nginx" -a "sy" c7f4bc905c29 nginx:centos
 #常用选项:
 -m 指定说明信息;
 -a 指定作者信息;
 -p 生成过程中停止容器的运行。
 c7f4bc905c29  原容器ID。
 nginx:centos  生成新的镜像名称。
 ​
 docker images    #查看生成的新镜像
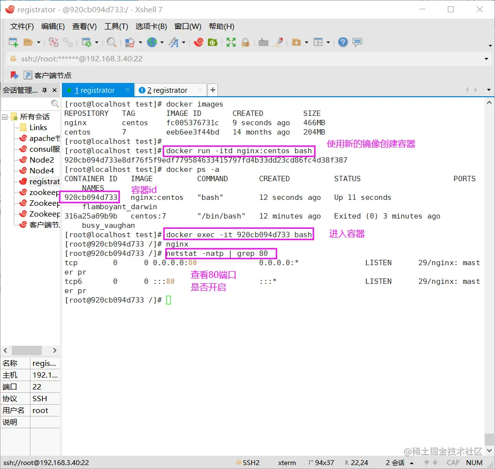
 docker run -itd nginx:centos bash          #使用新的镜像创建容器
 docker ps -a                                #查看容器状态
 docker exec -it ae8e40e434fe bash           #进入容器
 nginx                                       #启动nginx服务
 netstat -natp |grep 80                      #查看80端口是否开启
复制代码

(1)首先启动一个镜像,在容器里做修改

image.png

image.png

image.png

image.png

(2)将修改后的容器提交为新的镜像,需要使用该容器的ID号创建新镜像

image.png

image.png

基于本地模板创建

通过导入操作系统模板文件可以生成镜像,模板可以从OPENVZ 开源项目下载,下载地址为:

openvz.org/ Download/template/precreated

 #模板里面就是使用docker export 命令导出的容器文件
 ​
 #下载模板
 wget http://download.openvz.org/template/precreated/debian-7.0-x86-minimal.tar.gz
 ​
 #导入为镜像,两种方法
 cat debian-7.0-x86-minimal.tar.gz | docker import - debian:test  #方法一
  
 docker import debian-7.0-x86-minimal.tar.gz -- debian:test  #方法二
 ​
 #查看镜像
 docker images
 ​
 #使用导入的镜像创建容器
 docker run -itd debian:test bash
 docker ps -a

基于Dockerfile 创建

1.3.1 联合文件系统(UnionFS )

UnionFS(联合文件系统): Union文件系统(UnionFS)是一种分层、轻量级并且高性能的文件系统,它支持对文件系统的修改作为一次提交来一层层的叠加,同时可以将不同目录挂载到同一个虚拟文件系统下。AUFS、overlayFS 及Devicemapper 都是一种UnionFS 。

Union文件系统是Docker镜像的基础。镜像可以通过分层来进行继承,基于基础镜像(没有父镜像),可以制作各种具体的应用镜像。

特性: 一次同时加载多个文件系统,但从外面看起来,只能看到一一个文件系统,联合加载会把各层文件系统叠加起来,这样最终的文件系统会包含所有底层的文件和目录。

我们下载的时候看到的一层层的就是联合文件系统。

基于Dockerfile 创建

1.3.1 联合文件系统(UnionFS )

UnionFS(联合文件系统): Union文件系统(UnionFS)是一种分层、轻量级并且高性能的文件系统,它支持对文件系统的修改作为一次提交来一层层的叠加,同时可以将不同目录挂载到同一个虚拟文件系统下。AUFS、overlayFS 及Devicemapper 都是一种UnionFS 。

Union文件系统是Docker镜像的基础。镜像可以通过分层来进行继承,基于基础镜像(没有父镜像),可以制作各种具体的应用镜像。

特性: 一次同时加载多个文件系统,但从外面看起来,只能看到一一个文件系统,联合加载会把各层文件系统叠加起来,这样最终的文件系统会包含所有底层的文件和目录。

我们下载的时候看到的一层层的就是联合文件系统。

image.png

1.3.2 镜像加载原理

Docker的镜像实际上由一层一层的文件系统组成,这种层级的文件系统就是UnionFS。

bootfs主要包含bootloader和kernel,bootloader主 要是引导加载kernel,Linux刚启 动时会加载bootfs文件系统。

在Docker镜像的最底层是bootfs,这一层 与我们典型的Linux/Unix系统是一样的, 包含boot加载器和内核。当boot加载完成之 后整个内核就都在内存中了,此时内存的使用权已由bootfs转交给内核,此时系统也会卸载bootfs。

rootfs,在bootfs之 上。包含的就是典型Linux系统中的/dev、/proc、/bin、/etc等标准目录和文件。rootfs就是各种不同的操作系统发行版,比如Ubuntu, Centos等。

  • bootfs就是内核引导器(引导加载内核)和内核。
  • rootfs是n多个基础镜像(提供基础操作环境)和应用镜像叠加在一起的只读层。
  • 运行的容器实例会在rootfs之上添加一个可读可写层。

1657383511127.png

1657383518380.png

1657383447917.png

1.3.3 为什么Docker里的centos的大小才200M?

因为对于精简的OS,rootfs可以很小, 只需要包含最基本的命令、工具和程序库就可以了,因为底层直接用宿主机的kernel,自己只需要提供rootfs就可以了。由此可见对于不同的linux发行版,bootfs基本是一 致的, rootfs会 有差别,因此不同的发行版可以公用bootfs。

大部分镜像是通用的,但如果专门基于某个版本创建的镜像,在其他版本的操作系统中运行可能会有问题。

1.3.4 Dockerfile

Docker镜像是一个特殊的文件系统,除了提供容器运行时所需的程序、库、资源、配置等文件外,还包含了一些为运行时准备的一些配置参数(如匿名卷、环境变量、用户等)。镜像不包含任何动态数据,其内容在构建之后也不会被改变。

镜像的定制实际上就是定制每一层所添加的配置、文件。如果我们可以把每一层修改 安装、构建、操作的命令都写入一个脚本, 用这个脚本来构建、定制镜像,那么镜像构建透明性的问题、体积的问题就都会解决。这个脚本就是Dockerfile。

我们需要定制首己额外的需求时,只需在Docketlle上添加或者修改指令,重新生成image 即可,省去了敲命令的麻烦。就是描述该层应当如何构建。有了Dockerfile,当我们需要定制自己额外的需求时,只需在Dockerfile上添加或者修改指令,重新生成image即可,省去了敲命令的麻烦。

除了手动生成Docker镜像之外,可以使用bockerfile自动生成镜像。Dockerfile 是由多条的指令组成的文件,其中每条指令对应Linux中的一条命令,Docker程序将读取Dockerfile中的指令生成指定镜像。

Dockerfile结构大致分为四个部分:基础镜像信息、维护者信息、镜像操作指令和容器启动时执行指令。Dockerfile每行支持一 条指令, 每条指令可携带多个参数,支持使用以“#“号开头的注释。

1.3.5 Docker镜像结构的分层

镜像不是一个单一的文件,而是有多层构成。容器其实是在镜像的最上面加了一层读写层,在运行容器里做的任何文件改动,都会写到这个读写层。如果删除了容器,也就删除了其最上面的读写层,文件改动也就丢失了。Docker使用存储驱动管理镜像每层内容及可读写层的容器层。

(1)Dockerfile中的每个指令都会创建一个新的镜像层;

(2)镜像层将被缓存和复用;

(3)当Dockerfile的指令修改了,复制的文件变化了,或者构建镜像时指定的变量不同了,对应的镜像层缓存就会失效;

(4)某一层的镜像缓存失效,它之后的镜像层缓存都会失效;

(5)镜像层是不可变的,如果在某一层中添加一个文件,然后在下一层中删除它,则镜像中依然会包含该文件,只是这个文件在Docker 容器中不可见了。

1656119610616.png

bootfs: bootfs加载器+内核,容器都是共享内核的,所以都有相同的bootfs。

rootfs只读层: rootfs可以有多层,对外表现看起来就是一个整体。

使用镜像运行一个容器实例时,就会在rootfs只读层上挂载一层可读可写层。

1657383597305.png

1657383665808.png

二、Dockerfile 操作命令的指令

Dockerfile简介:

Dockerfile其实就是我们用来构建Docker镜像的源码,当然这不是所谓的编程源码,而是一些命令的组合,只要理解它的逻辑和语法格式,就可以编写Dockerfile了。

简单点说,Dockerfile的作用:它可以让用户个性化定制Docker镜像。因为工作环境中的需求各式各样,网络上的镜像很难满足实际的需求。

Dockerfile常见命令:

命令作用
FROM image_name:tag声明基础镜像
MAINTAINER user_name声明镜像的作者
ENV key value设置环境变量 (可以写多条)
RUN command编译镜像时运行的脚本(可以写多条)
CMD设置容器的启动命令
ENTRYPOINT设置容器的入口程序
ADD source_dir/file dest_dir/file将宿主机的文件复制到镜像内,如果是一个压缩文件,将会在复制后自动解压。支持URL路径下载源文件,但下载方式不能自动解压。
COPY source_dir/file dest_dir/file和ADD相似,将宿主机的文件复制到镜像内,但是如果有压缩文件并不能解压。不支持URL路径下载。
WORKDIR path_dir设置工作目录
ARG设置编译镜像时加入的参数
VOLUMN设置容器的挂载卷

2.1 FROM 镜像

指定新镜像所基于的基础镜像,第一条指令必须为FROM指令,每创建一-个镜像就需要一条FROM指令。

2.2 MAINTAINER 名字

说明新镜像的维护人信息

2.3 RUN 命令

在所基于的镜像上执行命令,并提交到新的镜像中.

尽量减少run命令的条数。

  • 当命令较长时,可以使用 \ 来换行;
  • 多条命令可以使用 ; 或 && 合并成一条命令,减少镜像的层数。

2.4 ENTRYPOINT

ENTRYPOINT ["要运行的程序","参数1","参数2"]

设定容器启动时第一个运行的命令及其参数。

可以通过使用命令 docker run --entrypoint 来覆盖镜像中的ENTRYPOINT指令的内容。

 两种格式:
 ​
 exec格式(数值格式):ENTRYPOINT [“命令”,“选项”,“参数”]
 ​
 shell格式:ENTRYPOINT 命令 选项 参数
复制代码

前面四个命令就可以创建成一个粗略的镜像。

2.5 CMD

CMD ["要运行的程序","参数1","参数2"]

启动容器时默认执行的命令或者脚本,Dockerfile只能有一条CMD命令。如果指定多条命令,只执行最后一 条命令。

如果在docker run时指定了命令或者镜像中有ENTRYPOINT,那么CMD就会被覆盖。

CMD 可以为ENTRYPOINT 指令提供默认参数。

 两种格式:
 ​
 exec形式:CMD [“要运行的程序”,“参数1”, “参数2”]
 ​
 shell形式: CMD 命令 参数1 参数2
复制代码

ENTRYPOINT和CMD共存的情形: ENTRYPOIN指定命令,CMD传参

容器运行时的优先级:

docker run --entrypoint > Dockerfile ENTRYPOINT > docker run命令> Dockerfile CMD

ENTRYPOINT和CMD的区别:

  1. ENTRYPOINT设定容器启动时第一个运行的命令;CMD是启动容器时默认执行的命令,如果指定多条CMD命令,只执行最后一 条命令。
  1. 如果在docker run时指定了命令或者镜像中有ENTRYPOINT,那么CMD就会被覆盖,并且会将CMD中的命令作为参数传给ENTRYPOINT。
  1. CMD可以为ENTRYPOINT进行传参。

2.6 EXPOSE 端口号

指定新镜像加载到Docker 时要开启的端口。

用于暴露端口,否则即使做了端口映射,外部也找不到。

2.7 ENV

ENV 环境变量 变量值

设置一个环境变量的值,会被后面的RUN使用。

2.8 ADD

ADD 源文件/目录 目标文件/目录

将源文件复制到镜像的指定路径中,源文件要与 Dockerfile 位于相同目录中,或者是一个URL。(URL路径,在线路径)

有如下注意事项:

 1、
 如果源路径是个文件,且目标路径是以 / 结尾, 则docker会把目标路径当作一个目录,会把源文件拷贝到该目录下。
 如果目标路径不存在,则会自动创建目标路径。
 ​
 2、
 如果源路径是个文件,且目标路径是不以/结尾,则docker会把目标路径当作一个文件。
 如果目标路径不存在,会以目标路径为名创建一个文件,内容同源文件。
 如果目标文件是个存在的文件,会用源文件覆盖它,当然只是内容覆盖,文件名还是目标文件名。
 如果目标文件实际是个存在的目录,则会源文件拷贝到该目录下。注意, 这种情况下,最好显示的以/结尾,以避免混淆。
 ​
 3、
 如果源路径是个目录,且目标路径不存在,则docker会自动以目标路径创建一个目录,把源路径目录下的文件拷贝进来。
 如果目标路径是个已经存在的目录,则docker 会把源路径目录下的文件拷贝到该目录下。
 ​
 4、
 如果源文件是个归档文件,则docker会自动帮解压。(解压后复制源目录到镜像中的目录)
 URL下载和解压特性不能一起使用。任何压缩文件通过URL拷贝,都不会自动解压。
 (不支持下载和解压一起使用,下载就不会解压。即只解压本地压缩包,不会解压下载的压缩包)
复制代码
  • ADD 的优点: 在执行 <源文件> 为 tar 压缩文件的话,压缩格式为 gzip、bzip2 以及 xz 的情况下,会自动复制并解压到 <目标路径>。
  • ADD 的缺点: 在不解压的前提下,无法复制 tar 压缩文件。会令镜像构建缓存失效,从而可能会令镜像构建变得比较缓慢。具体是否使用,可以根据是否需要自动解压来决定。

2.9 COPY

COPY 源文件/目录 目标文件/目录

只复制本地主机上的文件/目录复制到目标地点,源文件/目录要与Dockerfile在相同的目录中。

ADD和COPY比较: (同样需求下,官方推荐使用 COPY)

1、共同点:

ADD和COPY都可以复制本地文件到镜像中。

2、区别:

ADD:如果是一个压缩文件,ADD会在复制后自动解压。且支持URL路径下载源文件,但URL下载和解压特性不能一起使用,任何压缩文件通过URL拷贝,都不会自动解压。

COPY:如果是压缩文件,COPY并不能解压。且COPY只能复制本地文件,不支持URL路径拷贝。

2.10 VOLUME ["目录"]

在容器中创建一个挂载点(即创建数据卷)。

2.11 USER 用户名/UID

指定运行容器时的用户。(用于切换用户)

2.12 WORKDIR 路径

为后续的RUN、CMD、ENTRYPOINT 指定工作目录。(用于切换容器中的目录)

CMD 可以为ENTRYPOINT 指令提供默认参数。

 workdir /opt  #切换镜像层
 ​
 run cd /opt   #会添加镜像层
复制代码

2.13 ONBUILD 命令

指定所生成的镜像作为一个基础镜像时所要运行的命令。

当在一个Dockerfile文件中加上ONBUILD指令,该指令对利用该Dockerfile构建镜像(比如为A镜像)不会产生实质性影响。

但是当编写一个新的Dockerfile文件来基于A镜像构建一个镜像 (比如为B镜像)时,这时构造A镜像的Dockerfile文件中的ONBUILD指令就生效了,在构建B镜像的过程中,首先会执行ONBUILD指令指定的指令,然后才会执行其它指令。

(即加私货,这个命令不是给我用的,是给其他镜像用的)

2.14 AGR

设置编译镜像时加入的参数。

ARG指令,可以引用在docker build构建镜像时指定的参数,即达到引用参数的效果。

使用ENV指令定义的环境变量始终会覆盖同名的ARG指令。

 ARG CONT_IMG_VER      #Dockfile中指定变量名 
 ​
 ENV CONT_IMG_VER=v1.0.0 
 ​
 RUN echo $CONT_IMG_VER  #AEG和ENV定义的变量名,不要重复,不然最后echo的是ENV定义的值
 ​
 docker build --build-arg CONT_IMG_VER=v2.0 .     #构建镜像时传入变量值
 ​
 #因为AEG和ENV定义的变量名重复了,ENV指令定义的环境变量始终会覆盖同名的ARG指令,所以最后输出的是ENV定义的值。
复制代码

2.15 创建镜像

编写完成Dockerfile之后,可以通过 docker build 命令来创建镜像。

基本的格式为 docker build [选项] 路径,该命令将读取指定路径下(包括子目录)的Dockerfile,并将该路径下所有内容发送给Docker服务端,由服务端来创建镜像。因此一般建议放置Dockerfile的目录为空目录。

另外,可以通过.dockerignore文件(每一行添加一条匹配模式)来让Docker忽略路径下的目录和文件。

要指定镜像的标签信息,可以通过-t选项。

在编写Dockerfile 时,有严格的格式需要遵循:

  • 第一行必须使用FROM指令指明所基于的镜像名称;
  • 之后使用MAINTAINER 指令说明维护该镜像的用户信息;
  • 然后是镜像操作相关指令,如RUN指令/EXPOSE/ADD/ENV/ARG等等。每运行一条指令,都会给基础镜像添加新的一层。(多条命令可以使用 ; 或 && 合并成一条命令,减少镜像的层数)
  • 最后使用CMD或者ENTRYPOINT指令指定启动容器时要运行的命令操作。

三、Dockerfile案例实战

3.1 构建Apache镜像

 #(1)建立工作目录
 mkdir /opt/apache
 cd /opt/apache
 ​
 #(2)准备Dockerfile文件
 vim Dockerfile
 #基于的基础镜像
 FROM centos:7
 #维护镜像的用户信息
 MAINTAINER this is apache image <sy>
 #镜像操作指令安装apache软件
 RUN yum -y install httpd
 #开启80端口
 EXPOSE 80
 #复制网站首页文件
 ADD index.html /var/www/html/
 #指定启动容器时第一个运行的命令,前台运行apache
 //方法一:
 #将执行脚本复制到镜像中
 ADD run.sh /run.sh
 RUN chmod 755 /run.sh
 #启动容器时执行脚本
 CMD ["/run.sh"]
 ​
 //方法二:
 ENTRYPOINT ["/usr/sbin/apachectl"]
 CMD ["-D", "FOREGROUND"]     #FOREGROUND前台运行
 #默认情况下apache是在后台运行需要-D指定FOREGROUND表示前台运行否则执行完第一条命令会停止镜像
 ​
 ​
 #(3)准备执行脚本。使用方法一的情况下需要准备执行脚本,使用方法二可跳过此步骤。
 vim run.sh
 #!/bin/bash
 #清理httpd的缓存
 rm -rf /run/httpd/*
 #指定为前台运行
 /usr/sbin/apachectl -D FOREGROUND
 #因为Docker容器仅在它的1号进程(PID为1)运行时,会保持运行。如果1号进程退出了,Docker容器也就退出了。
 ​
 #(4)准备网站页面
 echo "this is apache web" > index.html
 ​
 #(5)生成镜像(构建镜像)
 docker build -t httpd:centos .   #注意别忘了末尾有"."
 ​
 #(6)使用新镜像运行容器
 docker run -d -p 1314:80 httpd:centos   #指定映射端口1314
 ​
 #使用宿主机IP和1314端口,测试网页访问
 http://192.168.3.100:1314/