SSO-CAS

399 阅读5分钟

CAS SSO服务

Central Authentication Service简称CAS,是一种常见的B/S架构的SSO协议。它的目的是允许一个用户访问多个应用程序,而只需向认证服务器提供一次凭证(如用户名和密码)。这样用户不仅不需在登陆web应用程序时重复认证,而且这些应用程序也无法获得密码等敏感信息。“CAS”也指实现了该协议的软件包。

顾名思义,CAS是一种仅用于Authentication的服务,它和OAuth/OIDC协议不一样,并不能作为一种Authorization的协议。

CAS是由耶鲁大学的Shawn Bayern创始的,后来由耶鲁大学的Drew Mazurek维护。CAS1.0实现了单点登录。 CAS2.0引入了多级代理认证(Multi-tier proxy authentication)。在所有功能中,2.0 版和 3.0 版之间最引人注目的更新是能够在/serviceValidate响应中返回身份验证/用户属性。CAS 服务器在服务器端实现 CAS 协议,甚至可能表现得像 OAuth 提供者、OpenID 提供者或 SAML IdP。

当前CAS改名为Apereo CAS,最新基于Spring Boot的CAS软件版本6.6已发布。

CAS协议

CAS 协议是专门为 CAS 开发的简单而强大的基于票据的协议。完整的协议规范

它涉及一个或多个客户端和一台服务器。
客户端嵌入到经过分类的应用程序(称为“CAS 服务”)中,而 CAS 服务器是一个独立的组件: - CAS 服务器负责对用户进行身份验证并授予对应用程序的访问权限 - CAS 客户端保护 CAS 应用程序并检索用户的身份从 CAS 服务器授予用户。

票据: TGC、TGT 、 ST 、 PGT 、 PGTIOU 、 PT

(1)、TGC(ticket-granting cookie) 授权的票据证明,由 CAS Server 通过 SSL 方式发送给终端用户,存放用户身份认证凭证的Cookie,在浏览器和CAS Server间通讯时使用,并且只能基于安全通道传输(Https),是CAS Server用来明确用户身份的凭证。

(2)、TGT(Ticket Grangting Ticket) TGT是CAS为用户签发的登录票据,拥有了TGT,用户就可以证明自己在CAS成功登录过。TGT封装了Cookie值以及此Cookie值对应的用户信息。用户在CAS认证成功后,CAS生成Cookie(叫TGC),写入浏览器,同时生成一个TGT对象,放入自己的缓存,TGT对象的ID就是Cookie的值。当HTTP再次请求到来时,如果传过来的有CAS生成的Cookie,则CAS以此Cookie值为key查询缓存中有无TGT ,如果有的话,则说明用户之前登录过,如果没有,则用户需要重新登录。

(3)、ST(Service Ticket) ST是CAS为用户签发的访问某一service的票据。用户访问service时,service发现用户没有ST,则要求用户去CAS获取ST。用户向CAS发出获取ST的请求,如果用户的请求中包含Cookie,则CAS会以此Cookie值为key查询缓存中有无TGT,如果存在TGT,则用此TGT签发一个ST,返回给用户。用户凭借ST去访问service,service拿ST去CAS验证,验证通过后,允许用户访问资源。

(4)、PGT(Proxy Granting Ticket) Proxy Service的代理凭据。用户通过CAS成功登录某一Proxy Service后,CAS生成一个PGT对象,缓存在CAS本地,同时将PGT的值(一个UUID字符串)回传给Proxy Service,并保存在Proxy Service里。Proxy Service拿到PGT后,就可以为Target Service(back-end service)做代理,为其申请PT。

(5)、PGTIOU(Proxy Granting Ticket I Owe You) PGTIOU是CAS协议中定义的一种附加票据,它增强了传输、获取PGT的安全性。 PGT的传输与获取的过程:Proxy Service调用CAS的serviceValidate接口验证ST成功后,CAS首先会访问pgtUrl指向的Https URL,将生成的 PGT及PGTIOU传输给proxy service,proxy service会以PGTIOU为key,PGT为value,将其存储在Map中;然后CAS会生成验证ST成功的XML消息,返回给Proxy Service,XML消息中含有PGTIOU,proxy service收到XML消息后,会从中解析出PGTIOU的值,然后以其为key,在Map中找出PGT的值,赋值给代表用户信息的Assertion对象的pgtId,同时在Map中将其删除。

(6)、PT(Proxy Ticket) PT是用户访问Target Service(back-end service)的票据。如果用户访问的是一个Web应用,则Web应用会要求浏览器提供ST,浏览器就会用Cookie去CAS获取一个ST,然后就可以访问这个Web应用了。如果用户访问的不是一个Web应用,而是一个C/S结构的应用,因为C/S结构的应用得不到Cookie,所以用户不能自己去CAS获取ST,而是通过访问proxy service的接口,凭借proxy service的PGT去获取一个PT,然后才能访问到此应用。

TGT、ST、PGT、PT之间关系

ST是TGT签发的。用户在CAS上认证成功后,CAS生成TGT,用TGT签发一个ST,ST的ticketGrantingTicket属性值是TGT对象,然后把ST的值redirect到客户应用。 PGT是ST签发的。用户凭借ST去访问Proxy service,Proxy service去CAS验证ST(同时传递PgtUrl参数给CAS),如果ST验证成功,则CAS用ST签发一个PGT,PGT对象里的ticketGrantingTicket是签发ST的TGT对象。 PT是PGT签发的。Proxy service代理back-end service去CAS获取PT的时候,CAS根据传来的pgt参数,获取到PGT对象,然后调用其grantServiceTicket方法,生成一个PT对象。

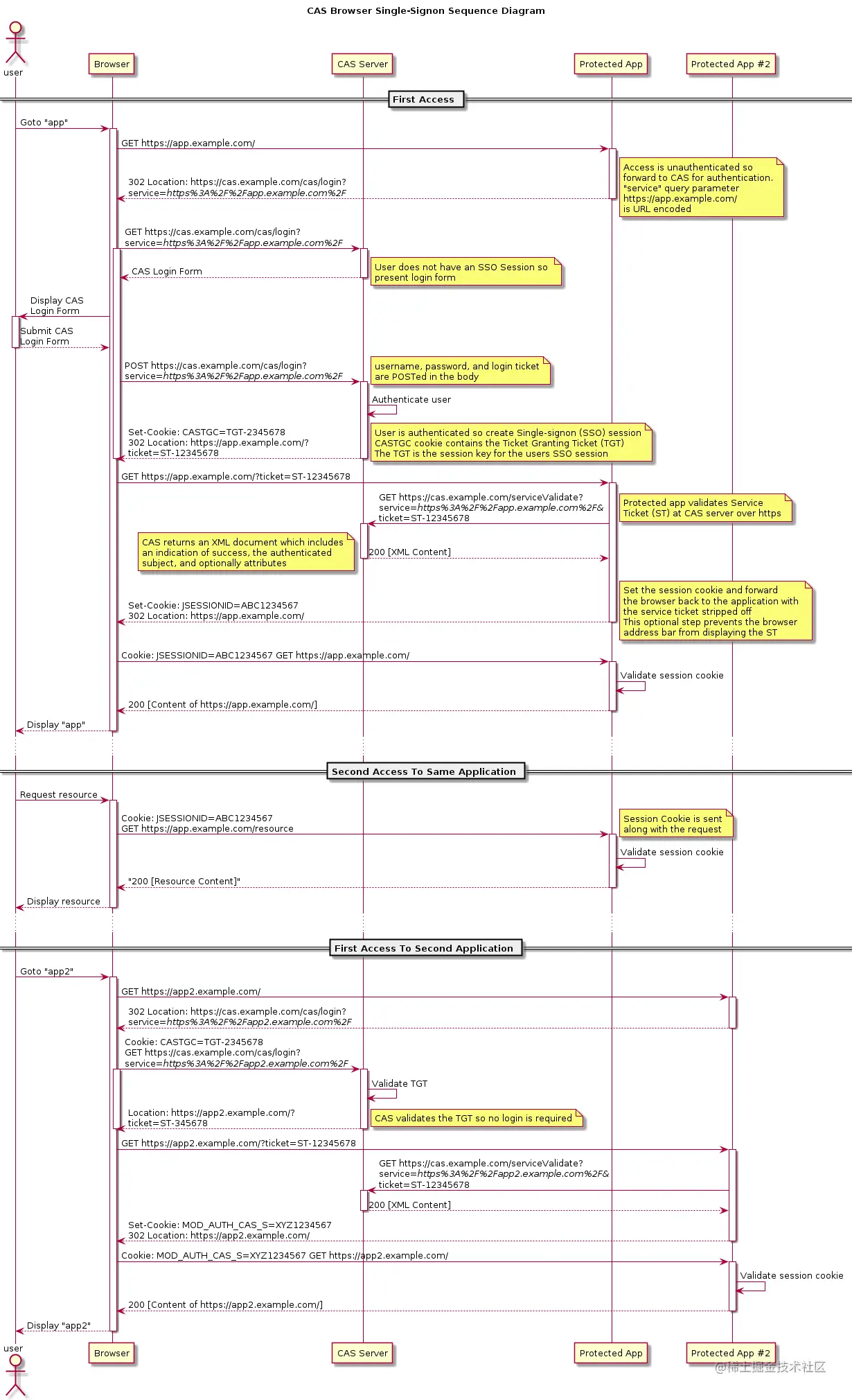
Web流程图

image.png

代理Web流程图

CAS 协议特点功能之一是 CAS 服务能够充当另一个 CAS 服务的代理,传输用户身份。

image.png

评价

CAS协议是一个场景单一的轻量级SSO协议,在迭代版本中又引入其他协议的内容引起杂乱。当前IDaas产品中大多不推荐使用此协议。