Swift学习笔记(七):UIViewController的生命周期

323 阅读3分钟

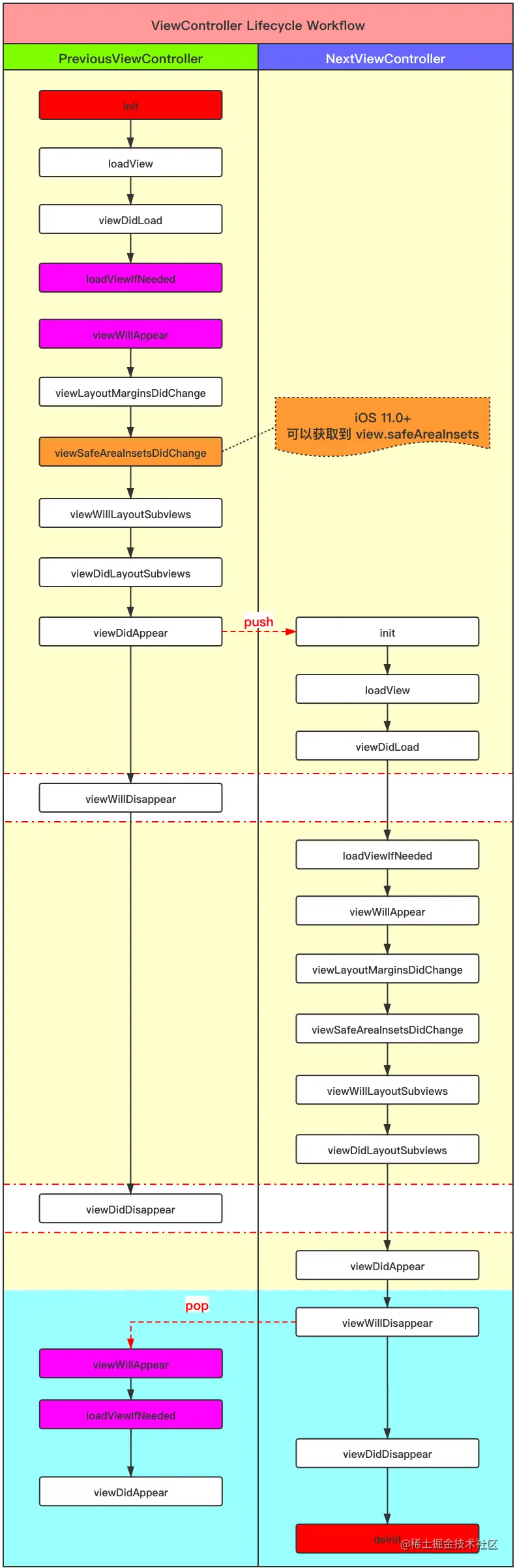
UIViewController生命周期图解

lifecycle.png

生命周期方法解析

  • init 构造器(类似构造函数);

    • 当使用 Storyboard 时,控制器的构造器为 init(coder:);
    • 该构造器为必需构造器,如果重写其他构造器,则必须重写该构造器;
    • 该构造器为可失败构造器,即有可能构造失败,返回 nil;
    • 该方法来源自 NSCoding 协议,而 UIViewController 遵从这一协议;
    • 该方法被调用意味着控制器有可能(并非一定)在未来会显示;
    • 在控制器生命周期中,该方法只会被调用一次;
  • loadView

    • loadView() 即加载控制器管理的 view;
    • 不能直接手动调用该方法;当 view 被请求却为 nil 时,该方法加载并创建 view;
    • 若控制器有关联的 Nib 文件,该方法会从 Nib 文件中加载 view;如果没有,则创建空白 UIView 对象;
    • 如果使用 Interface Builder 创建 view,则务必不要重写该方法;
    • 可以使用该方法手动创建视图,且需要将根视图分配为 view;自定义实现不应该再调用父类的该方法;
    • 执行其他初始化操作,建议放在 viewDidLoad() 中;
  • viewDidLoad

    • view 被加载到内存后调用 viewDidLoad();
    • 重写该方法需要首先调用父类该方法;
    • 该方法中可以额外初始化控件,例如添加子控件,添加约束;
    • 该方法被调用意味着控制器有可能(并非一定)在未来会显示;
    • 在控制器生命周期中,该方法只会被调用一次;
  • loadViewIfNeeded

    • 可以主动显式触发加载视图的方法;
    • 只要是触发了 view 加载, 加载完成后就会触发 viewDidLoad 方法;
    • 此时视图控制器的主视图可能还未加入到视图树中, 且绝大多数情况下都是(此时 view 的 window 属性还是 nil)!
    • 不应在 viewDidLoad 中进行一些依赖于屏幕尺寸或窗口尺寸的操作(初学者常犯的错误);
  • viewWillAppear

    • 该方法在控制器 view 即将添加到视图层次时以及展示 view 时所有动画配置前被调用;
    • 重写该方法需要首先调用父类该方法;
    • 该方法中可以进行操作即将显示的 view,例如改变状态栏的取向,类型;
    • 该方法被调用意味着控制器将一定会显示;
    • 在控制器生命周期中,该方法可能会被多次调用;
  • viewLayoutMarginsDidChange

    • iOS 11后新API,根视图的边距变更时会触发该方法的回调
  • viewSafeAreaInsetsDidChange

    • iOS 11后新API,此时可以获取安全区的信息
  • viewWillLayoutSubviews

    • 该方法在通知控制器将要布局 view 的子控件时调用;
    • 每当视图的 bounds 改变,view 将调整其子控件位置;
    • 该方法可重写以在 view 布局子控件前做出改变;
    • 该方法的默认实现为空;
    • 该方法调用时,AutoLayout 未起作用;
    • 在控制器生命周期中,该方法可能会被多次调用;
  • viewDidLayoutSubviews

    • 该方法在通知控制器已经布局 view 的子控件时调用;
    • 该方法可重写以在 view 布局子控件后做出改变;
    • 该方法的默认实现为空;
    • 该方法调用时,AutoLayout 已经完成;
    • 在控制器生命周期中,该方法可能会被多次调用;
  • viewDidAppear

    • 该方法在控制器 view 已经添加到视图层次时被调用;
    • 重写该方法需要首先调用父类该方法;
    • 该方法可重写以进行有关正在展示的视图操作;
    • 在控制器生命周期中,该方法可能会被多次调用;
  • viewWillDisappear

    • 该方法在控制器 view 将要从视图层次移除时被调用;
    • 该方法可重写以提交变更,取消视图第一响应者状态;
  • viewDidDisappear

    • 该方法在控制器 view 已经从视图层次移除时被调用;
    • 该方法可重写以清除或隐藏控件;
  • deinit

    • 控制器销毁时(离开堆),调用该方法