Docker的容器管理操作

136 阅读15分钟

前言

虚拟机(Virtual Machine)
虚拟机是移植环境的一种解决方案。虚拟机本质上也是一个软件,在这个软件中,我们可以运行另一种操作系统。比如我们想要在 MacOS 上运行 Linux 系统,我们就在电脑上安装 Linux 镜像,并使用虚拟机打开此镜像,就能创建出一个镜中镜了。这个方案非常方便,想要新环境,就安装镜像,然后使用虚拟机打开,不想要直接删除。但是这个方案有几个缺点:
占用资源多:虚拟机需要安装整个操作系统,自然会消耗大量内存和硬盘空间。如我们只需要运行1MB的软件,有时候也不得不安装几个G的环境才能运行。
运行步骤冗余:虚拟机安装的是完整的系统,每次运行程序都需要按部就班,打开系统、登入用户等等之类麻烦的步骤,很不方便。
运行速度慢:为了运行特定环境中的软件,虚拟机必须先运行系统,而系统占用的资源往往很多(网络,GUI,IO等等),自然也会影响运行速度。
Linux容器(Container)
为了解决虚拟机存在的这些缺点,Linux发展出了另一种虚拟化的技术:Linux容器。Linux 容器不是模拟一个完整的操作系统,而是对进程进行隔离。或者说,就是在正常进程的外面套用了一个保护层。对于容器里面的进程来说,它接触到的各种资源都是虚拟的,从而实现与底层程序的隔离。由于容器是进程级别的,相比虚拟机有更多优势:

占有资源少:容器只占用需要的资源,不占用那些用不到的资源。相比于虚拟机安装完整的操作系统,容器需要消耗的空间自然就少了很多。
资源利用率高:虚拟机都是独享资源,电脑需要为每个虚拟环境单独分配资源,不仅仅占用空间大,而且资源的利用率很低。而容器之间可以共享资源,最大化资源的利用率。
运行速度快:容器里面的应用就是底层系统的一个进程,所以启动容器相当于直接运行本机的一个进程,而不是一个完整并臃肿的操作系统,自然就快很多。

1、创建容器

容器创建:就是将镜像加载到容器的过程。

创建容器时如果没有指定容器名称,系统会自动创建一个名称。

新创建的容器默认处于停止状态,不运行任何程序,需要在其中发起一个进程来启动容器。

docker create创建的容器并未实际启动,还需要执行docker start命令或docker run命令以启动容器。

 格式: docker create [选项] 镜像名 <命令>
 常用选项:
 #-t 选项让 Docker 分配一个伪终端(pseudo-tty)并绑定到容器的标准输入上,-i则让容器的标准输入保持打开。-it,在交互模式下,用户可以通过所创建的终端来输入命令。
 #更多的命令选项可以通过 man docker -run 命令来查看

常用选项:

选项含义
-i让容器的标准输入保持打开
-t让Docker 分配一个伪终端(如果想要导入一些命令,需要这个参数)
-it合起来实现和容器交互的作用,运行一个交互式会话shell
--name=容器名称指定容器名称,不指定会随机生成
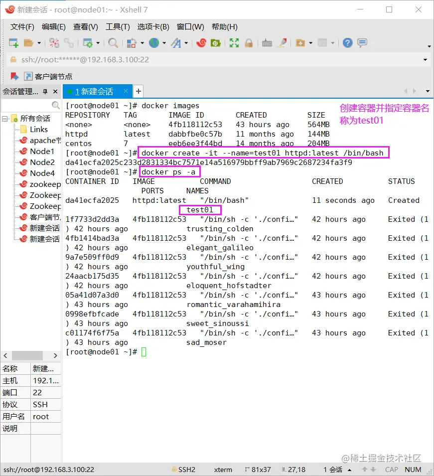
 docker create -it nginx:latest /bin/bash   #创建容器时如果没有指定容器名称,系统会自动生成一个名称
 docker create -it --name=test01 nginx:latest /bin/bash  #创建容器并指定名称为test01
 ​
[root@localhost ~]#docker create -it --name=test01 nginx:latest /bin/bash
c95497f8b74780948d498a6451e6b056ee06c4a48c629a52579315b44b824aa3
[root@localhost ~]#docker ps -a
CONTAINER ID   IMAGE          COMMAND                  CREATED         STATUS    PORTS     NAMES
c95497f8b747   nginx:latest   "/docker-entrypoint.…"   8 seconds ago   Created             test01

image.png

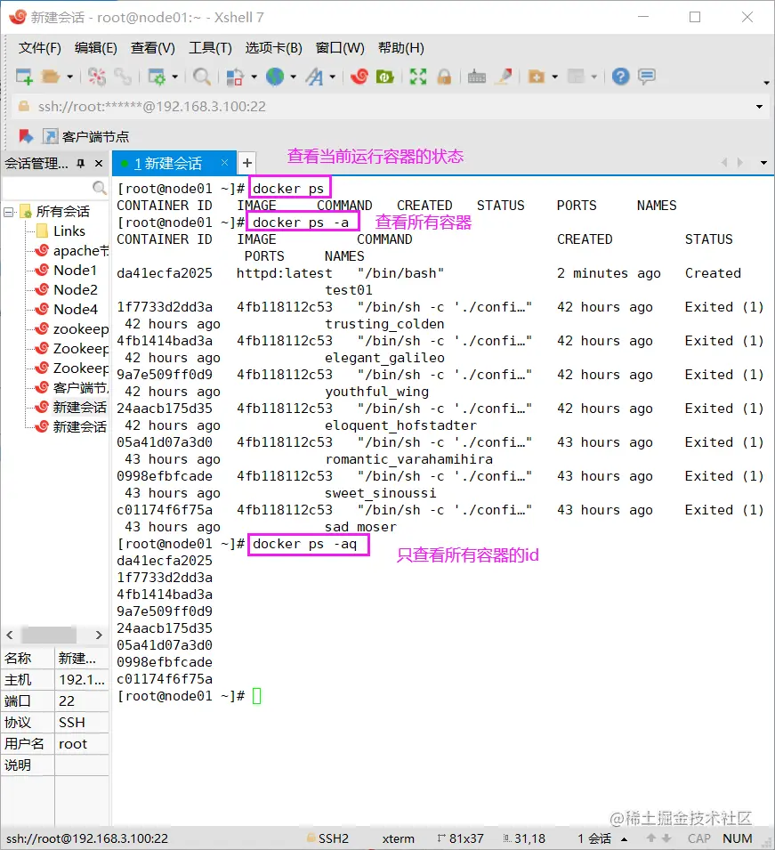
2、查看容器的运行状态

 格式:
 docker  ps [选项]
 ​
 docker ps        #查看当前运行状态的容器
 docker ps -q     #只显示运行状态的容器的ID
 docker ps -a     #-a 选项可以显示所有的容器
 docker ps -aq    #只显示所有容器的ID
 docker ps -as    #显示所有容器的大小
 docker ps -n 2   #查看最后创建的2个镜像

复制代码

常用选项:

选项含义
-a显示所有的容器,包括未运行的
-f根据条件过滤显示的内容
–format指定返回值的模板文件
-l显示最近创建的容器
-n列出最近创建的n个容器
-no-trunc不间断输出
-q静默模式,只显示容器编号
-s显示总的文件大小

示例:

    
[root@localhost ~]#docker ps        #查看当前运行状态的容器

CONTAINER ID   IMAGE          COMMAND                  CREATED         STATUS              PORTS     NAMES
c95497f8b747   nginx:latest   "/docker-entrypoint.…"   4 minutes ago   Up About a minute   80/tcp    test01
[root@localhost ~]#docker ps -a                #查看所有的容器
CONTAINER ID   IMAGE          COMMAND                  CREATED         STATUS              PORTS     NAMES
c95497f8b747   nginx:latest   "/docker-entrypoint.…"   4 minutes ago   Up About a minute   80/tcp    test01
[root@localhost ~]#docker ps -aq                 #只查看所有容器的ID
c95497f8b747

image.png

3、启动容器

 格式:docker start 容器的ID/名称
 ​
 #查看容器ID
 docker ps -a
 #使用容器ID,启动容器
 docker start e014e91b286b
 ​

[root@localhost ~]#docker ps -a           #查看容器ID
CONTAINER ID   IMAGE          COMMAND                  CREATED          STATUS         PORTS     NAMES
e014e91b286b   nginx:latest   "/docker-entrypoint.…"   11 seconds ago   Created                  test02
c95497f8b747   nginx:latest   "/docker-entrypoint.…"   7 minutes ago    Up 3 minutes   80/tcp    test01
[root@localhost ~]#docker start e014e91b286b               #使用容器ID,启动容器
e014e91b286b
[root@localhost ~]#docker ps -a
CONTAINER ID   IMAGE          COMMAND                  CREATED          STATUS         PORTS     NAMES
e014e91b286b   nginx:latest   "/docker-entrypoint.…"   36 seconds ago   Up 6 seconds   80/tcp    test02
c95497f8b747   nginx:latest   "/docker-entrypoint.…"   7 minutes ago    Up 4 minutes   

image.png

4、创建并启动容器

可以直接执行docker run命令, 等同于先执行docker create 命令,再执行docker start 命令。

注意:容器是一个与其中运行的shell 命令共存亡的终端,命令运行容器运行,命令结束容器退出。

docker容器默认会把容器内部第一个进程,也就是pid=1的程序作为docker容器是否正在运行的依据,如果docker容器中pid=1的进程挂了,那么docker容器便会直接退出,也就是说Docker容器中必须有一个前台进程,否则认为容器已经挂掉。

当利用docker run来创建容器时,Docker在后台的标准运行过程是:

(1)检查本地是否存在指定的镜像。当镜像不存在时,会从公有仓库下载;

(2)利用镜像创建并启动一个容器;

(3)分配一个文件系统给容器,在只读的镜像层外面挂载一层可读写层;(镜像只读,不能删除。)

(4)从宿主主机配置的网桥接口中桥接一一个 虚拟机接口到容器中;

(5)分配一个地址池中的IP地址给容器;

(6)执行用户指定的应用程序,执行完毕后容器被终止运行。

 docker run [选项] 镜像 [命令] [参数...]

复制代码

选项说明:

选项说明
-a指定标准输入输出内容类型,可选 STDIN/STDOUT/STDERR 三项
-d后台运行容器,并返回容器ID
-i以交互模式运行容器,通常与 -t 同时使用
-t为容器重新分配一个伪输入终端,通常与 -i 同时使用
-P(大写)随机端口映射,容器内部端口 随机 映射到主机的端口
-p指定端口映射,格式为:主机(宿主)端口:容器端口
--name=为容器指定一个名称
-dns 8.8.8.8指定容器使用的DNS服务器,默认和宿主一致
-dns-search example.com指定容器DNS搜索域名,默认和宿主一致
-h指定容器的hostname
-m设置容器使用内存最大值
-link=[ ]添加链接到另一个容器
--privileged=true授予此容器扩展特权,也就是开启特权模式; 这种模式下容器对docker宿主机拥有root访问权限。慎用!
--net/--network指定网络模式
 #如果本地没有该镜像,会自动去仓库拉取镜像。
 #启动容器后执行"ls /"命令,执行完命令后退出容器
 docker run centos:7 /usr/bin/bash -c ls /     #"/usr/bin/bash -c 命令":启动容器时加命令
 ​
 docker ps -a     #会发现创建了一个新容器并启动执行一条 shell 命令,之后就停止了

image.png

 #前台运行容器并执行死循环命令。因为执行的命令是死循环,该命令会一直运行,容器一直不会停止。
 docker run -i centos:7 /bin/bash -c "while true;do echo $(date);sleep 2;done"

image.png

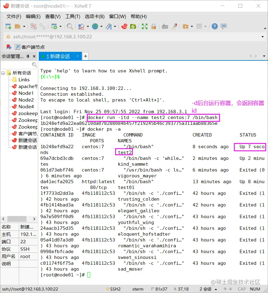
5、 在后台持续运行 docker run 创建的容器

需要在 docker run 命令之后添加 -d 选项让 Docker 容器以守护形式在后台运行。并且容器所运行的程序不能结束(容器中的命令仍然在前台运行)。

使用 -itd 选项,可以创建并持续运行容器。即使进入容器后使用exit命令退出容器,也不会停止容器。

示例1:

 #-itd 后台运行容器.使用--name 指定名称
 docker run -itd --name test2 centos:7  /bin/bash
 ​
 #查看容器状态,可以看出始终处于 UP,运行状态
 docker ps -a
 CONTAINER ID   IMAGE      COMMAND       CREATED          STATUS         PORTS     NAMES
6d8dccb5229b   centos:7   "/bin/bash"              7 seconds ago        Up 6 seconds                         test2

image.png

示例2:

 #后台运行容器,并执行命令"tail -f /dev/null"。因为tail -f不会自动停止,会一直运行,所以容器不会退出。
 docker run -d --name test3 centos:7 tail -f /dev/null
 ​
 #查看容器状态,可以看出始终处于 UP,运行状态
 docker ps -a
 CONTAINER ID   IMAGE      COMMAND               CREATED         STATUS         PORTS     NAMES
6d8dccb5229b   centos:7   "/bin/bash"              2 minutes ago   Up 2 minutes        

image.png

6、 停止容器

 格式:
 docker stop 容器的ID/名称      #正常停止,可以给容器一个等待时间,以防止数据的丢失。
 或 
 docker kill 容器的ID/名称   #强制停止,(相当于linux命令 kill -9),不会给容器反应时间,可能造成数据丢失
 ​
 docker stop $(docker ps -aq)   #批量停止容器
 ​
 docker ps -a |awk 'NR>=2 {print $1}' | xargs docker stop   #批量停止容器

复制代码

示例:

 docker ps -a                  #查看容器ID
 docker stop 2de4d0543ad4     #停止容器

image.png

7、 删除容器

不能删除运行状态的容器,需要先停止再删除。或者使用-f强制删除。

 格式:docker rm <容器ID/名称> [-f]   #删除容器
 ​
 docker rm $(docker ps -aq)         #批量删除所有容器
 ​
 docker ps -a |awk 'NR>=2 {print $1}' | xargs docker rm   #批量删除所有容器

复制代码

示例:

 #无法删除运行中的容器,需要先停止容器或强制删除
[root@localhost ~]#docker rm 6d8dccb5229b
Error response from daemon: You cannot remove a running container 6d8dccb5229b07c048b5eff77cee02951c0504ede7c5b2c272b276a258217b7b. Stop the container before attempting removal or force remove

 ​
 #已停止的容器,可以直接删除
 [root@docker ~]# docker rm 334e66489306
 334e66489306
 ​
 #批量删除所有容器
 [root@docker ~]# docker ps -aq                     #只显示所有容器的ID
35a9a482cd88
6d8dccb5229b
2de4d0543ad4
 [root@docker ~]# docker rm $(docker ps -aq) -f     #强制删除所有容器
35a9a482cd88
6d8dccb5229b
2de4d0543ad4

image.png

image.png

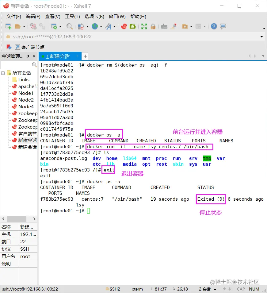
8、容器的进入

需要进入容器进行命令操作时,可以使用 docker exec 命令进入运行中的容器。进入容器前,确保容器正在运行。

  • 我们通常会使用 docker  exec -it bash 进入容器并开启一个bash环境的伪终端。也可以将bash 换成其他一条命令,让容器执行完后,将结果输出到屏幕
  • 后面可以跟上 -c 选项  “命令序列" ,命令序列可以是多个命令,使用分号隔开,可以一次性执行多条命令。

docker run -it 会创建前台进程,但是会在输入exit后终止进程。

docker attach 会通过连接stdin,连接到容器内输入输出流,会在输入exit后终止容器进程。

docker exec -it 会连接到容器,可以像SSH一样进入容器内部,进行操作,可以通过exit退出容器,不影响容器运行。

 格式:docker exec -it 容器ID/名称 /bin/bash
 ​
 -i 选项表示让容器的输入保持打开。
 -t 选项表示让 Docker 分配一个伪终端。
 -it /bin/bash:进入容器时需要指定一个shell环境。

复制代码

示例1:

前台运行容器时进入容器,使用exit退出容器后,容器就停止了。

 #前台运行容器时,可以同时指定shell环境直接进行容器,但exit退出容器后,容器就停止了。
[root@localhost ~]#docker run -it --name yy1 centos:7 /bin/bash
[root@4feff8c536f4 /]# ls
anaconda-post.log  dev  home  lib64  mnt  proc  run   srv  tmp  var
bin                etc  lib   media  opt  root  sbin  sys  usr
[root@4feff8c536f4 /]# exit    #退出容器
exit
[root@localhost ~]#docker ps -a
CONTAINER ID   IMAGE      COMMAND       CREATED          STATUS                     PORTS     NAMES
4feff8c536f4   centos:7   "/bin/bash"   13 seconds ago   Exited (0) 4 seconds ago             yy1

image.png

示例2:

后台运行容器,之后使用docker exec进入容器,exit退出容器,容器不会停止。

 docker run -itd --name lsy centos:7    #后台运行容器
 docker exec -it yy2 /bin/bash          #使用exec进行容器,之后exit退出容器,容器不会停止
 ​
[root@localhost ~]#docker run -itd --name lsy centos:7
ccc677aaaba6f207f9fbc377b545e62eaf91735c489a7783b97d05b166d08f86
[root@localhost ~]#docker exec -it lsy /bin/bash
[root@ccc677aaaba6 /]# ls
anaconda-post.log  dev  home  lib64  mnt  proc  run   srv  tmp  var
bin                etc  lib   media  opt  root  sbin  sys  usr
[root@ccc677aaaba6 /]# exit
exit
[root@localhost ~]#docker ps -a
CONTAINER ID   IMAGE      COMMAND       CREATED          STATUS                     PORTS     NAMES
ccc677aaaba6   centos:7   "/bin/bash"   30 seconds ago   Up 29 seconds                        lsy
4feff8c536f4   centos:7   "/bin/bash"   8 minutes ago    Exited (0) 7 minutes ago             lsy

9、查看容器的元数据——docker inspect

 格式:docker inspect 容器id/容器名称
 ​
 docker ps -a                   #先查看运行时容器的id
 ​
 docker inspect ccc677aaaba6    #查看容器的元数据

"Gateway": "172.19.0.1",
            "GlobalIPv6Address": "",
            "GlobalIPv6PrefixLen": 0,
            "IPAddress": "172.19.0.5",         #容器的IP
            "IPPrefixLen": 16,
            "IPv6Gateway": "",
            "MacAddress": "02:42:ac:11:00:02",
            "Networks": {
                "bridge": {          #使用的是网桥模式

image.png

image.png

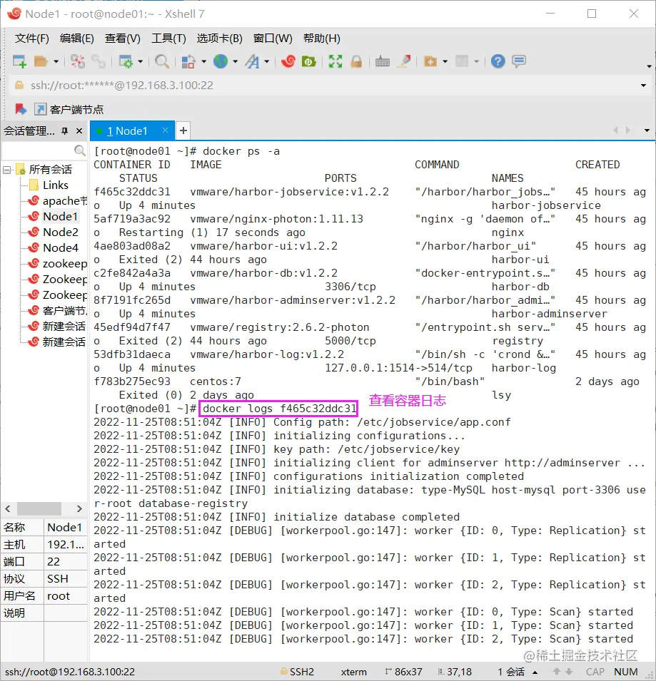
10、容器日志

 格式:
 docker logs 容器ID/容器名
 #后台启动容器,并使用-P随机映射一个端口
[root@localhost ~]#docker run -id -P nginx:latest
b9167d837074d9cef60f24fc0a4f20ee456c7bbec734b75186b4a03f90a88a2d
[root@localhost ~]#docker ps -a      #映射的端口为49153
CONTAINER ID   IMAGE          COMMAND                  CREATED          STATUS          PORTS                                     NAMES
b9167d837074   nginx:latest   "/docker-entrypoint.…"   43 seconds ago   Up 41 seconds   0.0.0.0:49153->80/tcp, :::49153->80/tcp   frosty_elion
82a5c6cff705   nginx:latest   "/docker-entrypoint.…"   6 minutes ago    Created                                                   vigilant_chaum
cd454de00fcd   nginx:latest   "/docker-entrypoint.…"   12 minutes ago   Created                                                   test01
 
 ​
 #浏览器使用宿主机IP和映射端口号,访问容器
 ​
 #查看容器日志
[root@localhost ~]#docker logs b9167d837074
192.168.3.100 - - [22/Nov/2022:02:56:15 +0000] "GET / HTTP/1.1" 200 615 "-" "Mozilla/5.0 (X11; Linux x86_64; rv:52.0) Gecko/20100101 Firefox/52.0" "-"
2022/11/22 02:56:15 [error] 30#30: *1 open() "/usr/share/nginx/html/favicon.ico" failed (2: No such file or directory), client: 192.168.142.10, server: localhost, request: "GET /favicon.ico HTTP/1.1", host: "192.168.142.10:49153"
192.168.3.100 - - [22/Nov/2022:02:56:15 +0000] "GET /favicon.ico HTTP/1.1" 404 153 "-" "Mozilla/5.0 (X11; Linux x86_64; rv:52.0) Gecko/20100101 Firefox/52.0" "-"

image.png

11、宿主机和容器之间的文件复制

1)将宿主机中的文件复制到容器中

 #将宿主机中的文件复制到容器中
 echo 123 > /opt/f1.txt
 docker cp /opt/f1.txt  容器ID:/tmp/

[root@localhost ~]#echo 123 > /opt/f1.txt
[root@localhost ~]#docker cp /opt/f1.txt b9167d837074:/tmp         #将宿主机中的文件复制到容器中
[root@localhost ~]#docker exec -it b9167d837074 /bin/bash           #进入容器查看是否复制成功
root@b9167d837074:/# cd /tmp
root@b9167d837074:/tmp# ls
f1.txt
root@b9167d837074:/tmp# cat f1.txt        #复制成功
123
root@b9167d837074:/tmp# exit         
exit

image.png

2)将容器中的文件复制到宿主机中

 docker cp 容器ID:/tmp/f1.txt  ~/abc.txt   #复制并重命名
 ​
 #将容器中/tmp目录下的f1.txt文件,复制到宿主机的/root目录下,并重命名为abc.txt
[root@localhost ~]#docker cp b9167d837074:/tmp/f1.txt ~/abc.txt
[root@localhost ~]#ls
abc.txt  anaconda-ks.cfg  initial-setup-ks.cfg

image.png

12、容器的导出与导入(容器的迁移)

用户可以将任何一个 Docker 容器从一台机器迁移到另一台机器。在迁移过程中,可以使用docker export 命令将已经创建好的容器导出为文件,无论这个容器是处于运行状态还是停止状态均可导出。

可将导出文件传输到其他机器,通过相应的导入命令实现容器的迁移。(注意:导入文件后会生成镜像,但不会自动创建容器。)

 #导出格式:
 docker export 容器ID/名称 > 导出文件名
 ​
 #导入格式:
 cat 导出文件名 | docker import – 镜像名称:标签

复制代码

示例:

 #主机A将容器导出为文件,并将导出的文件传给主机B
[root@localhost ~]#docker export b9167d837074 > mycentos7
[root@localhost ~]#ls
anaconda-ks.cfg  mycentos7  
[root@localhost ~]#scp ~/mycentos7 192.168.3.100:/root/

 ​
 #主机B将文件导入生成镜像,并使用导入的镜像创建容器
 [root@localhost ~]#cat mycentos7 | docker import - centos7:test
   #导入后会生成镜像,但不会创建容器
[root@localhost ~]#docker run -itd centos7:test /bin/bash                   
   #使用导入的镜像创建容器

image.png

image.png

概述

容器管理命令

命令作用
docker create -i [–name=容器名称] 镜像名创建容器
docker create -it [–name=容器名称] 镜像名 <命令>创建容器并导入命令
docker start <容器ID/名称>启动容器
docker stop <容器ID/名称>停止容器
docker kill <容器ID/名称>立即强制停止容器
docker ps查询运行状态的容器
docker ps -a查询所有容器
docker rm [-f] <容器ID/名称>删除容器 (-f 强制删除正在运行的容器)
docker rm $(docker ps -aq)删除所有容器
docker run [–name] -id启动容器(一次性执行)
docker exec -it 容器ID/名称 bash进入容器
docker run -it 容器ID/名称 bash启动时进入容器
docker cp 宿主机文件 容器ID:容器目录将宿主机的文件复制到容器中
docker cp 容器ID:容器目录/文件 宿主机目录将容器中的文件复制到宿主机中
docker logs容器pid=1的进程日志
docker export 容器ID/名称 > 文件名将容器导出为文件
cat 文件名 docker import - 镜像名称:标签将导出的容器文件,导入生成镜像
docker stats查看docker消耗的资源状态

如何镜像优化?:有效减少镜像大小。

看当下所有容器占用的I/O有多少,占用内存多少? 使用docker stats命令查看

Docker容器可以有四种状态: 运行已暂停重新启动已退出

overlay2由哪几部分组成 ? LowerDirMergedDirUpperDirWorkDir