Netty源码剖析之数据通信流程

81 阅读9分钟

开启掘金成长之旅!这是我参与「掘金日新计划 · 12 月更文挑战」的第5天,点击查看活动详情

Selector监听的事件

NIO事件/感兴趣事件

OP_REGISTER = 0 通道注册事件 OP_READ = 1 << 0 OP_WRITE = 1 << 2 OP_CONNECT = 1 << 3 OP_ACCEPT = 1 << 4 在这里插入图片描述

执行流程

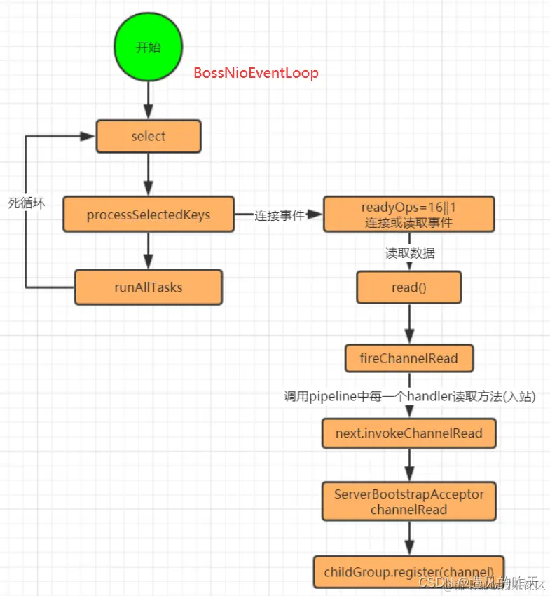
1、客户端与服务器建立连接, BossGroupNioEventLoop 监听到有IO事件,那么处理选择的key ----processSelectedKeys()

/**
     * NIOEventLoop执行核心
     */
    @Override
    protected void run() {
        int selectCnt = 0;      // 阻塞选择次数
		// 从NioEventLoop中的 taskQueue中 判断是否存在事件
        for (;;) {      // 轮训注册到selector的IO事件           为什么for(;;)比while(1)好?因为for(;;)底层的指令更少,效率更高
            try {
                int strategy;   // strategy = 0 default
                try {
                    strategy = selectStrategy.calculateStrategy(selectNowSupplier, hasTasks());     // 获取策略。如果有任务则使用非阻塞方式
                    switch (strategy) {
                    case SelectStrategy.CONTINUE:
                        continue;

                    case SelectStrategy.BUSY_WAIT:
                        // fall-through to SELECT since the busy-wait is not supported with NIO

                    case SelectStrategy.SELECT:         // select事件执行
                        long curDeadlineNanos = nextScheduledTaskDeadlineNanos();       // 当前截止时间

                        if (curDeadlineNanos == -1L) {      // 表明没有定时任务
                            curDeadlineNanos = NONE; // nothing on the calendar
                        }
                        nextWakeupNanos.set(curDeadlineNanos);
                        try {
                            if (!hasTasks()) {      // 如果没有任务,则select阻塞等待任务     任务存放在SingleThreadEventLoop
                                // TODO 测试
                                System.err.println("[CurrentThread = " + Thread.currentThread().getName() + "]I'm selecting... waiting for selectKey or tasks!");
                                strategy = select(curDeadlineNanos);
                            }
                        } finally {
                            // This update is just to help block unnecessary selector wakeups
                            // so use of lazySet is ok (no race condition)
                            // 标记未唤醒状态
                            nextWakeupNanos.lazySet(AWAKE);
                        }
                        // fall through
                    default:
                    }
                } catch (IOException e) {
                    // If we receive an IOException here its because the Selector is messed up. Let's rebuild
                    // the selector and retry. https://github.com/netty/netty/issues/8566
                    rebuildSelector0();
                    selectCnt = 0;
                    handleLoopException(e);
                    continue;
                }

                System.err.println("[CurrentThread = " + Thread.currentThread().getName() + "] select() 调用完了,此时已经有事件进来了?");
                selectCnt++;    // 选择次数+1
                cancelledKeys = 0;
                needsToSelectAgain = false;

                final int ioRatio = this.ioRatio;       // 这里的ioRatio默认是50
                boolean ranTasks;
                if (ioRatio == 100) {
                    try {
                        if (strategy > 0) {
                            processSelectedKeys();      // 处理选择key,处理io相关的逻辑
                        }
                    } finally {
                        ranTasks = runAllTasks();   // 处理外部线程扔到taskQueue里的任务,这里的taskQueue是一个mpscQueue
                    }
                } else if (strategy > 0) {
                    final long ioStartTime = System.nanoTime();     // 计算处理选择key的时间
                    try {
                        processSelectedKeys();
                    } finally {
                        // Ensure we always run tasks.
                        final long ioTime = System.nanoTime() - ioStartTime;
                        ranTasks = runAllTasks(ioTime * (100 - ioRatio) / ioRatio);
                    }
                } else {
                    /**
                     * 在Netty中,有两种任务,普通任务和定时任务。在执行任务的时候,会把定时任务队列里的task扔进普通任务队列里,
                     * 这里的普通任务队列就是mpscQueue,接着就挨个执行mpscQueue里的任务。
                     *
                     * 任务:普通任务 、定时任务
                     * 队列:普通任务队列mpscQueue 、 定时任务队列
                     *
                     */
                    ranTasks = runAllTasks(0); // This will run the minimum number of tasks
                }

                if (ranTasks || strategy > 0) {
                    if (selectCnt > MIN_PREMATURE_SELECTOR_RETURNS && logger.isDebugEnabled()) {
                        logger.debug("Selector.select() returned prematurely {} times in a row for Selector {}.",
                                selectCnt - 1, selector);
                    }
                    selectCnt = 0;
                } else if (unexpectedSelectorWakeup(selectCnt)) { // Unexpected wakeup (unusual case)       解决空轮训Bug,重置selectCnt,重新生成selector
                    selectCnt = 0;
                }
            } catch (CancelledKeyException e) {
                // Harmless exception - log anyway
                if (logger.isDebugEnabled()) {
                    logger.debug(CancelledKeyException.class.getSimpleName() + " raised by a Selector {} - JDK bug?",
                            selector, e);
                }
            } catch (Error e) {
                throw (Error) e;
            } catch (Throwable t) {
                handleLoopException(t);
            } finally {
                // Always handle shutdown even if the loop processing threw an exception.
                try {
                    if (isShuttingDown()) {
                        closeAll();
                        if (confirmShutdown()) {
                            return;
                        }
                    }
                } catch (Error e) {
                    throw (Error) e;
                } catch (Throwable t) {
                    handleLoopException(t);
                }
            }
        }
    }

2、获取到当前NioEventLoop中 通道(ServerSocketChannel)注册到selector 产生的所有令牌 SelectionKeySet,获取到ServerSocketChannel,来处理这个IO事件(建立连接事件)

在这里插入图片描述

  * 优化过后处理SelectedKey方法
     */
    private void processSelectedKeysOptimized() {
        // 迭代selectedKey数组
        for (int i = 0; i < selectedKeys.size; ++i) {
            final SelectionKey k = selectedKeys.keys[i];
            // null out entry in the array to allow to have it GC'ed once the Channel close
            // See https://github.com/netty/netty/issues/236
            
            // 这种感兴趣的事件只处理一次就行
            selectedKeys.keys[i] = null;

            // 获取注册到NioEventLoop里的channel
            // 获取出 attachment,默认情况下就是注册进Selector时,传入的第三个参数  this===>   NioServerSocketChannel
            // 一个Selector中可能被绑定上了成千上万个Channel,  通过K+attachment 的手段, 精确的取出发生指定事件的channel, 进而获取channel中的unsafe类进行下一步处理
            final Object a = k.attachment();

            if (a instanceof AbstractNioChannel) {
                // 这里为啥要将NioServerSocketChannel强转为AbstractNioChannel呢?
                // 这里强转为AbstractNioChannel是为了准备调用jdk channel的accept方法
                processSelectedKey(k, (AbstractNioChannel) a);
            } else {
                @SuppressWarnings("unchecked")
                NioTask<SelectableChannel> task = (NioTask<SelectableChannel>) a;
                processSelectedKey(k, task);
            }

            // 疑问:什么情况下这里会出现true的情况,需要重新select?
            // 答:每当256个channel从Selector上移除时,就标记needsToSelectAgain为true,表示需要再次轮询
            if (needsToSelectAgain) {
                // null out entries in the array to allow to have it GC'ed once the Channel close
                // See https://github.com/netty/netty/issues/2363
                selectedKeys.reset(i + 1);

                selectAgain();
                i = -1;
            }
        }
    }
private void processSelectedKey(SelectionKey k, AbstractNioChannel ch) {
        final AbstractNioChannel.NioUnsafe unsafe = ch.unsafe();        // 获取channel内部的unsafe方法
        if (!k.isValid()) {     // 如果key不合法
            final EventLoop eventLoop;
            try {
                eventLoop = ch.eventLoop();
            } catch (Throwable ignored) {
                // If the channel implementation throws an exception because there is no event loop, we ignore this
                // because we are only trying to determine if ch is registered to this event loop and thus has authority
                // to close ch.
                return;
            }
            // Only close ch if ch is still registered to this EventLoop. ch could have deregistered from the event loop
            // and thus the SelectionKey could be cancelled as part of the deregistration process, but the channel is
            // still healthy and should not be closed.
            // See https://github.com/netty/netty/issues/5125
            if (eventLoop == this) {
                // close the channel if the key is not valid anymore
                // 关闭通道,如果key是非法的
                unsafe.close(unsafe.voidPromise());
            }
            return;
        }

        try {
            int readyOps = k.readyOps();        // 获取感兴趣的IO事件
            // We first need to call finishConnect() before try to trigger a read(...) or write(...) as otherwise
            // the NIO JDK channel implementation may throw a NotYetConnectedException.
            if ((readyOps & SelectionKey.OP_CONNECT) != 0) {    // 如果当前感兴趣事件不是连接事件
                // remove OP_CONNECT as otherwise Selector.select(..) will always return without blocking
                // See https://github.com/netty/netty/issues/924
                int ops = k.interestOps();
                /**
                 * 将ops事件设置成OP_CONNECT事件
                 * 另外一种写法为:
                 *
                 * k.interestOps(readyOps & ~SelectionKey.OP_CONNECT)
                 * OP_CONNECT是8,即1000,取反则为:111,如果k是0,则 000 & 111 = 000
                 *
                 */
                ops &= ~SelectionKey.OP_CONNECT;
                k.interestOps(ops);

                unsafe.finishConnect();
            }

            // Process OP_WRITE first as we may be able to write some queued buffers and so free memory.
            if ((readyOps & SelectionKey.OP_WRITE) != 0) {
                // Call forceFlush which will also take care of clear the OP_WRITE once there is nothing left to write
                ch.unsafe().forceFlush();
            }

            // Also check for readOps of 0 to workaround possible JDK bug which may otherwise lead
            // to a spin loop
            // readyOps = 0 表示的是channel注册事件
            // 如果是workerGroup,可能是OP_READ的IO事件,如果是bossGroup,可能是OP_ACCEPT的IO事件
            if ((readyOps & (SelectionKey.OP_READ | SelectionKey.OP_ACCEPT)) != 0 || readyOps == 0) {
                // 负责读,接受连接事件
                unsafe.read();
            }
        } catch (CancelledKeyException ignored) {
            unsafe.close(unsafe.voidPromise());
        }
    }

在这里插入图片描述 感兴趣事件 16

1、获取通道 NioMessageUnsafe 主要负责服务端读写数据的 非常重要 2、判断ServerSocketChannel是否合法,不合法关闭 3、获取 channel 注册到 Selector 指定监听的事件,这里是 ON_ACCEPT 建立连接事件 4、调用NioMessageUnsafe 处理事件

/**
         * read()方法的核心三个步骤:
         * 1. doReadMessages(readBuf)
         * 2. allocHandle.incMessagesRead(localRead)
         * 3. pipeline.fireChannelRead(readBuf.get(i))
         *
         */
        @Override
        public void read() {
            assert eventLoop().inEventLoop();
            final ChannelConfig config = config();      // 服务端的Config
            final ChannelPipeline pipeline = pipeline();    // pipleline管道
            final RecvByteBufAllocator.Handle allocHandle = unsafe().recvBufAllocHandle();      // 用于查看服务端接受的速率, 说白了就是控制服务端是否接着read 客户端的IO事件
            allocHandle.reset(config);      // 重置配置

            boolean closed = false;
            Throwable exception = null;
            try {
                try {
                    do {
                    	// 往readBuf 添加客户端socketChannel
                        int localRead = doReadMessages(readBuf);
                        if (localRead == 0) {
                            break;
                        }
                        if (localRead < 0) {
                            closed = true;
                            break;
                        }

                        // 简单的计数
                        allocHandle.incMessagesRead(localRead);
                    } while (allocHandle.continueReading());
                } catch (Throwable t) {
                    exception = t;
                }

                int size = readBuf.size();
                for (int i = 0; i < size; i ++) {
                    readPending = false;
                    // 处理新的连接之后,让pipeline中发生事件传播
                    // 这里的pipeline是服务端的
                    // 事件是如何传播的?head --> ServerBootStrapAcceptor --> tail 依次传播
                    // 这里传播的什么事件?  ChannelRead,  也就是说,会去调用 ServerBootStraptAcceptor的ChannelRead方法
                    // readBuf.get(i)这里获取到的是NioSocketChannel对象
                    // TODO 是这里把新的NioSocketChannel注册进workerGroup里的,需要注意的是workerGroup注册完之后,只有16个NioEventLoop,但是
                    // TODO 没有NioSocketChannel
                    pipeline.fireChannelRead(readBuf.get(i));       // 链式调用channelRead
                }
                readBuf.clear();
                allocHandle.readComplete();
                // 传播channelReadComplete事件
                pipeline.fireChannelReadComplete();             // 链式调用ChannelReadComplete

                if (exception != null) {
                    closed = closeOnReadError(exception);

                    // 传播exceptionCaught事件
                    pipeline.fireExceptionCaught(exception);
                }

                if (closed) {
                    inputShutdown = true;
                    if (isOpen()) {
                        close(voidPromise());
                    }
                }
            } finally {
                // Check if there is a readPending which was not processed yet.
                // This could be for two reasons:
                // * The user called Channel.read() or ChannelHandlerContext.read() in channelRead(...) method
                // * The user called Channel.read() or ChannelHandlerContext.read() in channelReadComplete(...) method
                //
                // See https://github.com/netty/netty/issues/2254
                if (!readPending && !config.isAutoRead()) {
                    removeReadOp();
                }
            }
        }
    }

1、NioEventLoop Selector监听到有连接事件,调用ServerSocketChannel accpt方法接收封装成NioSocketChannel到list中,这不会堵塞当前线程,没有客户端建立连接直接返回null,普通的accept方法会堵塞当前线程。 在这里插入图片描述 2、获取ServerSocketChannel的pipeline,通过 ServerBootstrapAcceptor (ChannelHandler)将客户端SocketChannel 注册到workerGroup中

在这里插入图片描述

客户端SocketChannel 注册流程 跟 ServerSocketChannel一致,这里就不赘述了

ServerBootstrapAcceptor 负责将客户端SocketChannel 交由 workGroup线程组处理

childGroup 就是 WorkerGroup,内部会遍历选出一个WorkerNioEventLoop,获取其中的Selector ,将当前客户端SocketChannel绑定上去,并监听 read/write 事件

后续客户端SocketChannel 数据通信 交由服务器端WorkerNioEevntLoop进行数据处理

3、WorkerNioEevntLoop读取SocketChannel 数据

在这里插入图片描述

Selector 监听到 通道有IO事件,处理选择的key

 private void processSelectedKey(SelectionKey k, AbstractNioChannel ch) {
        final AbstractNioChannel.NioUnsafe unsafe = ch.unsafe();        // 获取channel内部的unsafe方法
        if (!k.isValid()) {     // 如果key不合法
            final EventLoop eventLoop;
            try {
                eventLoop = ch.eventLoop();
            } catch (Throwable ignored) {
                // If the channel implementation throws an exception because there is no event loop, we ignore this
                // because we are only trying to determine if ch is registered to this event loop and thus has authority
                // to close ch.
                return;
            }
            // Only close ch if ch is still registered to this EventLoop. ch could have deregistered from the event loop
            // and thus the SelectionKey could be cancelled as part of the deregistration process, but the channel is
            // still healthy and should not be closed.
            // See https://github.com/netty/netty/issues/5125
            if (eventLoop == this) {
                // close the channel if the key is not valid anymore
                // 关闭通道,如果key是非法的
                unsafe.close(unsafe.voidPromise());
            }
            return;
        }

        try {
            int readyOps = k.readyOps();        // 获取感兴趣的IO事件
            // We first need to call finishConnect() before try to trigger a read(...) or write(...) as otherwise
            // the NIO JDK channel implementation may throw a NotYetConnectedException.
            if ((readyOps & SelectionKey.OP_CONNECT) != 0) {    // 如果当前感兴趣事件不是连接事件
                // remove OP_CONNECT as otherwise Selector.select(..) will always return without blocking
                // See https://github.com/netty/netty/issues/924
                int ops = k.interestOps();
                /**
                 * 将ops事件设置成OP_CONNECT事件
                 * 另外一种写法为:
                 *
                 * k.interestOps(readyOps & ~SelectionKey.OP_CONNECT)
                 * OP_CONNECT是8,即1000,取反则为:111,如果k是0,则 000 & 111 = 000
                 *
                 */
                ops &= ~SelectionKey.OP_CONNECT;
                k.interestOps(ops);

                unsafe.finishConnect();
            }

            // Process OP_WRITE first as we may be able to write some queued buffers and so free memory.
            if ((readyOps & SelectionKey.OP_WRITE) != 0) {
                // Call forceFlush which will also take care of clear the OP_WRITE once there is nothing left to write
                ch.unsafe().forceFlush();
            }

            // Also check for readOps of 0 to workaround possible JDK bug which may otherwise lead
            // to a spin loop
            // readyOps = 0 表示的是channel注册事件
            // 如果是workerGroup,可能是OP_READ的IO事件,如果是bossGroup,可能是OP_ACCEPT的IO事件
            if ((readyOps & (SelectionKey.OP_READ | SelectionKey.OP_ACCEPT)) != 0 || readyOps == 0) {
                // 负责读,接受连接事件
                unsafe.read();
            }
        } catch (CancelledKeyException ignored) {
            unsafe.close(unsafe.voidPromise());
        }
    }

SelectionKey 中存储的感兴趣的事件 1 ,及读取数据事件,通知WorkerNioSocketChannel中的NioSocketChannelUnsafe读取数据。

NioSocketChannelUnsafe主要负责读取客户端的数据,想客户端写数据。 ServerSocketChannel数据读写类是NioMessageUnsafe 注意这两个不一样哦!!!

/**
         * 客户端channel的读,读取的是数据
         * 如果数据量大,数据会分为多次读,最多为16次
         */
        @Override
        public final void read() {
            final ChannelConfig config = config();
            if (shouldBreakReadReady(config)) {
                clearReadPending();
                return;
            }
            final ChannelPipeline pipeline = pipeline();
            final ByteBufAllocator allocator = config.getAllocator();
            // 自适应数据大小的分配器,在io.netty.channel.DefaultChannelConfig中设置的RecvByteBufAllocator,默认是AdaptiveRecvByteBufAllocator
            final RecvByteBufAllocator.Handle allocHandle = recvBufAllocHandle();
            allocHandle.reset(config);

            ByteBuf byteBuf = null;
            boolean close = false;
            try {
                do {
                    byteBuf = allocHandle.allocate(allocator);                      // 尽可能分配合适的大小: guess()方法很形象,猜下系统分配了多少?
                    allocHandle.lastBytesRead(doReadBytes(byteBuf));                // 读并且记录读了多少,如果读满了,下次continue的话就直接扩容
                    if (allocHandle.lastBytesRead() <= 0) {
                        // nothing was read. release the buffer.
                        byteBuf.release();
                        byteBuf = null;
                        close = allocHandle.lastBytesRead() < 0;
                        if (close) {
                            // There is nothing left to read as we received an EOF.
                            readPending = false;
                        }
                        break;
                    }

                    allocHandle.incMessagesRead(1);                     // 表示读了一次
                    readPending = false;

                    /**
                     * 触发pipeline中的chanelRead,把读取到的数据传播出去
                     */
                    pipeline.fireChannelRead(byteBuf);
                    byteBuf = null;
                } while (allocHandle.continueReading());

                allocHandle.readComplete();                     // 记录这次读事件总共读了多少数据,计算下次分配大小
                pipeline.fireChannelReadComplete();             // 相当于完成本次读事件的处理

                if (close) {
                    closeOnRead(pipeline);
                }
            } catch (Throwable t) {
                handleReadException(pipeline, byteBuf, t, close, allocHandle);
            } finally {
                // Check if there is a readPending which was not processed yet.
                // This could be for two reasons:
                // * The user called Channel.read() or ChannelHandlerContext.read() in channelRead(...) method
                // * The user called Channel.read() or ChannelHandlerContext.read() in channelReadComplete(...) method
                //
                // See https://github.com/netty/netty/issues/2254
                if (!readPending && !config.isAutoRead()) {
                    removeReadOp();
                }
            }
        }
    }

1、 allocHandle.allocate(allocator); 拿到分配处理器,获取一个大小为2048 的 byteBuf 来存放客户端发送来的数据 在这里插入图片描述 内存缓存区分配器netty具体实现有两种:

  • 堆内字节缓冲分配器
  • 堆外字节缓冲分配器

默认使用的好像是堆外内存

那么堆内堆外内存区别在哪???,先留着 在这里插入图片描述 在这里插入图片描述

2、记录读取的数据量,方便扩容 在这里插入图片描述

3、记录数据读取次数

在这里插入图片描述

4、调用workerNioEventLoop的 pipeLine 链式调用 channelRead

这里会走到我们定义的ChannelHandler ChannelRead 方法哦 在这里插入图片描述

这里会通过while判断是否继续读,没读完继续读,最多读16次

5、链式调用 ChannelReadComplete()

表示客户端的数据读完了

在这里插入图片描述

4、WorkerNioEevntLoop 向 SocketChannel 写数据

在这里插入图片描述

我们通过ChannelHandlerContext 来向通道写数据

在这里插入图片描述 Unpooled.copiedBuffer("叫我靓仔!!!".getBytes()) 数据转字节数组,通过Unpooled封装成 堆内缓冲区 heapByteBuf 在这里插入图片描述 在这里插入图片描述

写数据本质上就是获取到当前NioSocketChannelUnsafe 往通道写数据

在这里插入图片描述

/**
     * 向客户端socket最终写的方法,底层调用的是JDK底层的IOUtil#write
     * @param in
     * @throws Exception
     */
    @Override
    protected void doWrite(ChannelOutboundBuffer in) throws Exception {
        // jdk channel
        SocketChannel ch = javaChannel();
        // 写自旋次数,默认为16次
        int writeSpinCount = config().getWriteSpinCount();
        do {
            if (in.isEmpty()) {
                // All written so clear OP_WRITE
                clearOpWrite();
                // Directly return here so incompleteWrite(...) is not called.
                return;
            }

            // Ensure the pending writes are made of ByteBufs only.
            int maxBytesPerGatheringWrite = ((NioSocketChannelConfig) config).getMaxBytesPerGatheringWrite();
            /**
             * 将ChannelOutboundBuffer中的ByteBuf转为ByteBuffer数组
             */
            ByteBuffer[] nioBuffers = in.nioBuffers(1024, maxBytesPerGatheringWrite);
            int nioBufferCnt = in.nioBufferCount();

            // Always use nioBuffers() to workaround data-corruption.
            // See https://github.com/netty/netty/issues/2761
            switch (nioBufferCnt) {
                case 0:
                    // We have something else beside ByteBuffers to write so fallback to normal writes.
                    writeSpinCount -= doWrite0(in);
                    break;
                case 1: {
                    // Only one ByteBuf so use non-gathering write
                    // Zero length buffers are not added to nioBuffers by ChannelOutboundBuffer, so there is no need
                    // to check if the total size of all the buffers is non-zero.
                    ByteBuffer buffer = nioBuffers[0];
                    int attemptedBytes = buffer.remaining();

                    /**
                     * 调用jdk底层channel的write
                     */
                    final int localWrittenBytes = ch.write(buffer);
                    if (localWrittenBytes <= 0) {
                        incompleteWrite(true);
                        return;
                    }
                    adjustMaxBytesPerGatheringWrite(attemptedBytes, localWrittenBytes, maxBytesPerGatheringWrite);
                    in.removeBytes(localWrittenBytes);
                    --writeSpinCount;
                    break;
                }
                default: {
                    // Zero length buffers are not added to nioBuffers by ChannelOutboundBuffer, so there is no need
                    // to check if the total size of all the buffers is non-zero.
                    // We limit the max amount to int above so cast is safe
                    long attemptedBytes = in.nioBufferSize();
                    final long localWrittenBytes = ch.write(nioBuffers, 0, nioBufferCnt);
                    if (localWrittenBytes <= 0) {
                        incompleteWrite(true);
                        return;
                    }
                    // Casting to int is safe because we limit the total amount of data in the nioBuffers to int above.
                    adjustMaxBytesPerGatheringWrite((int) attemptedBytes, (int) localWrittenBytes,
                            maxBytesPerGatheringWrite);
                    in.removeBytes(localWrittenBytes);
                    --writeSpinCount;
                    break;
                }
            }
        } while (writeSpinCount > 0);

        incompleteWrite(writeSpinCount < 0);
    }

写完后将数据刷新出去就行了

问题

1、workerGroup如果定义了16个NioEvetLoop ,在创建NioEvetLoop中会直接创建线程执行嘛? 我的理解是不会!只有当客户端与服务端建立连接的时候,ServerSocketChannel所在NioEventLoop将 接收到的SocketChannel通过 ServerBootAcceptor 交由 WorkerGroup NioEventLoop注册通道的时候,才会拿到这个WorkerNioEventLoop 创建线程,进行Selector监听。

2、netty服务端数据 怎么接收,数据存放的内存通过什么分配?怎么分配?

/**
 * 内存分配管理器接口抽象,负责分配所有的内存
 *
 * 在Netty中可以分为两类内存缓冲分配器:1. 基于内存池的字节缓冲区分配器;2. 非内存池的字节缓冲区分配器;
 *
 * Implementations are responsible to allocate buffers. Implementations of this interface are expected to be
 * thread-safe.
 */
public interface ByteBufAllocator {

    ByteBufAllocator DEFAULT = ByteBufUtil.DEFAULT_ALLOCATOR;

    /**
     * 负责分配一块内存
     * 具体分配一块堆内存还是堆外内存,由具体的实现类来决定
     *
     * Allocate a {@link ByteBuf}. If it is a direct or heap buffer
     * depends on the actual implementation.
     */
    ByteBuf buffer();

    /**
     * 分配一个初始化容量为initialCapacity的字节缓冲区
     * Allocate a {@link ByteBuf} with the given initial capacity.
     * If it is a direct or heap buffer depends on the actual implementation.
     */
    ByteBuf buffer(int initialCapacity);

    /**
     * Allocate a {@link ByteBuf} with the given initial capacity and the given
     * maximal capacity. If it is a direct or heap buffer depends on the actual
     * implementation.
     */
    ByteBuf buffer(int initialCapacity, int maxCapacity);

    /**
     * 分配一个DirectByteBuffer,因为DirectByteBuffer的IO操作性能更高
     * Allocate a {@link ByteBuf}, preferably a direct buffer which is suitable for I/O.
     */
    ByteBuf ioBuffer();

    /**
     * 负责分配一块指定容量initialCapacity的DirectByteBuffer区域用于IO
     *
     * Allocate a {@link ByteBuf}, preferably a direct buffer which is suitable for I/O.
     */
    ByteBuf ioBuffer(int initialCapacity);

    /**
     * 负责分配一块directBuf区域用于IO
     *
     * Allocate a {@link ByteBuf}, preferably a direct buffer which is suitable for I/O.
     */
    ByteBuf ioBuffer(int initialCapacity, int maxCapacity);

    /**
     * Allocate a heap {@link ByteBuf}.
     */
    ByteBuf heapBuffer();

    /**
     * Allocate a heap {@link ByteBuf} with the given initial capacity.
     */
    ByteBuf heapBuffer(int initialCapacity);

    /**
     * Allocate a heap {@link ByteBuf} with the given initial capacity and the given
     * maximal capacity.
     */
    ByteBuf heapBuffer(int initialCapacity, int maxCapacity);

    /**
     * Allocate a direct {@link ByteBuf}.
     */
    ByteBuf directBuffer();

    /**
     * Allocate a direct {@link ByteBuf} with the given initial capacity.
     */
    ByteBuf directBuffer(int initialCapacity);

    /**
     * Allocate a direct {@link ByteBuf} with the given initial capacity and the given
     * maximal capacity.
     */
    ByteBuf directBuffer(int initialCapacity, int maxCapacity);

    /**
     * 可以将heapBuf和DirectBuf合并到一个地方去使用,既CompositeByteBuf
     *
     * Allocate a {@link CompositeByteBuf}.
     * If it is a direct or heap buffer depends on the actual implementation.
     */
    CompositeByteBuf compositeBuffer();

    /**
     * Allocate a {@link CompositeByteBuf} with the given maximum number of components that can be stored in it.
     * If it is a direct or heap buffer depends on the actual implementation.
     */
    CompositeByteBuf compositeBuffer(int maxNumComponents);

    /**
     * Allocate a heap {@link CompositeByteBuf}.
     */
    CompositeByteBuf compositeHeapBuffer();

    /**
     * Allocate a heap {@link CompositeByteBuf} with the given maximum number of components that can be stored in it.
     */
    CompositeByteBuf compositeHeapBuffer(int maxNumComponents);

    /**
     * Allocate a direct {@link CompositeByteBuf}.
     */
    CompositeByteBuf compositeDirectBuffer();

    /**
     * Allocate a direct {@link CompositeByteBuf} with the given maximum number of components that can be stored in it.
     */
    CompositeByteBuf compositeDirectBuffer(int maxNumComponents);

    /**
     * Returns {@code true} if direct {@link ByteBuf}'s are pooled
     */
    boolean isDirectBufferPooled();

    /**
     * Calculate the new capacity of a {@link ByteBuf} that is used when a {@link ByteBuf} needs to expand by the
     * {@code minNewCapacity} with {@code maxCapacity} as upper-bound.
     */
    int calculateNewCapacity(int minNewCapacity, int maxCapacity);
 }

总结

在这里插入图片描述 在这里插入图片描述

总体流程图(缺少一部分) 请添加图片描述