架构设计
我们把Mybatis的功能架构分为三层:
(1) API接⼝层:提供给外部使⽤的接⼝ API,开发⼈员通过这些本地API来操纵数据库。接⼝层⼀接收到 调⽤请求就会调⽤数据处理层来完成具体的数据处理。
MyBatis和数据库的交互有两种⽅式:
- a. 使⽤传统的MyBati s提供的API ;
- b. 使⽤Mapper代理的⽅式
(2) 数据处理层:负责具体的SQL查找、SQL解析、SQL执⾏和执⾏结果映射处理等。它主要的⽬的是根据调⽤的请求完成⼀次数据库操作。
(3) 基础⽀撑层:负责最基础的功能⽀撑,包括连接管理、事务管理、配置加载和缓存处理,这些都是共⽤的东⻄,将他们抽取出来作为最基础的组件。为上层的数据处理层提供最基础的⽀撑
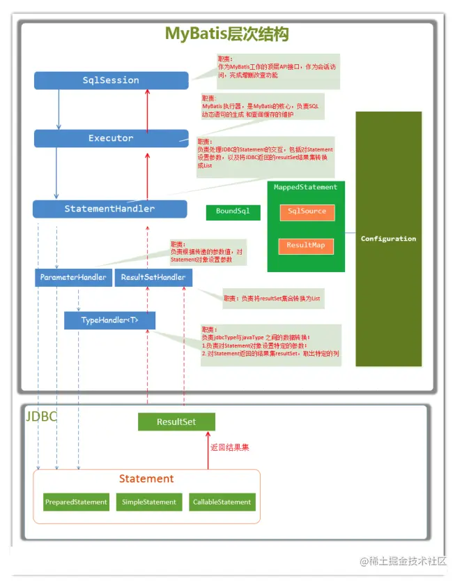
主要构件及其相互关系
| 构件 | 描述 | |||
|---|---|---|---|---|
| SqlSession | 作为MyBatis⼯作的主要顶层API,表示和数据库交互的会话,完成必要数据库增删改查功能 | |||
| Executor | MyBatis执⾏器,是MyBatis调度的核⼼,负责SQL语句的⽣成和查询缓存的维护 | |||
| StatementHandler | 封装了JDBC Statement操作,负责对JDBC statement的操作,如设置参数、将Statement结果集转换成List集合。 | |||
| ParameterHandler | 负责对⽤户传递的参数转换成JDBC Statement所需要的参数, | |||
| ResultSetHandler | 负责将JDBC返回的ResultSet结果集对象转换成List类型的集合; | |||
| TypeHandler | 负责java数据类型和jdbc数据类型之间的映射和转换 | |||
| MappedStatement | MappedStatement维护了⼀条<select | update | delete | insert>节点的封 装 |
| SqlSource | 负责根据⽤户传递的parameterObject,动态地⽣成SQL语句,将信息封装到BoundSql对象中,并返回 | |||
| BoundSql | 表示动态⽣成的SQL语句以及相应的参数信息 |
总体流程
(1) 加载配置并初始化
触发条件:加载配置⽂件
配置来源于两个地⽅,⼀个是配置⽂件(主配置⽂件conf.xml,mapper⽂件*.xml),—个是java代码中的注解,将主配置⽂件内容解析封装到Configuration,将sql的配置信息加载成为⼀个mappedstatement对象,存储在内存之中
(2) 接收调⽤请求
触发条件:调⽤Mybatis提供的API
传⼊参数:为SQL的ID和传⼊参数对象
处理过程:将请求传递给下层的请求处理层进⾏处理。
(3) 处理操作请求
触发条件:API接⼝层传递请求过来
传⼊参数:为SQL的ID和传⼊参数对象
处理过程:
(A) 根据SQL的ID查找对应的MappedStatement对象。
(B) 根据传⼊参数对象解析MappedStatement对象,得到最终要执⾏的SQL和执⾏传⼊参数。
(C) 获取数据库连接,根据得到的最终SQL语句和执⾏传⼊参数到数据库执⾏,并得到执⾏结果。
(D) 根据MappedStatement对象中的结果映射配置对得到的执⾏结果进⾏转换处理,并得到最终的处理结果。
(E) 释放连接资源。
(4) 返回处理结果
将最终的处理结果返回。