Spring Security(3)

209 阅读3分钟

您好,我是湘王,这是我的掘金小站,欢迎您来,欢迎您再来~

前面运行写好的代码之所以没有任何显示,是因为还没有对Spring Security进行配置,当然啥也不显示了。这就好比你坐在车上,却不打开发动机,车子当然跑不起来。所以咱们就来让它跑起来。不过在配置之前,有必要对Spring Security的登录流程做个大致了解。

如果深入源码去了解,这个玩意及其复杂,但是没必要,知道它的机制就行了。就好比你买车也不必把发动机拆开去看它是怎么工作的吧。简单来说它就是下面这些步骤:

1、Spring Security通过AuthenticationManager接口进行身份验证

2、ProviderManager是AuthenticationManager的一个默认实现

3、ProviderManager把验证工作委托给了AuthenticationProvider接口

4、AuthenticationProvider的实现类DaoAuthenticationProvider会检查身份认证

5、DaoAuthenticationProvider又把认证工作委托给了UserDetailsService接口

6、自定义UserDetailsService类从数据库中获取用户账号、密码、角色等信息,然后封装成UserDetails返回

7、使用Spring Security还需要自定义AuthenticationProvider接口,获取用户输入的账号、密码等信息,并封装成Authentication接口

8、将UserDetails和Authentication进行比对,如果一致就返回UsernamePasswordAuthenticationToken,否则抛出异常

下面是认证流程图:

01.认证流程图.png

 

首先重写loadUserByUsername:

/**
 * 自定义用户详情
 *
 * @author 湘王
 */
@Service("userDetailsService")
public class CustomUserDetailsService implements UserDetailsService {
    @Autowired
    private UserService userService;
    @Autowired
    private RoleService roleService;
    @Autowired
    private UserRoleService userRoleService;

    @Override
    public UserDetails loadUserByUsername(String username) throws UsernameNotFoundException {
        Collection<GrantedAuthority> authorities = new ArrayList<>();
        // 从数据库中取出用户信息
        SysUser user = userService.getByName(username);
        // 判断用户是否存在
        if(null == user) {
            System.out.println("user is not exist");
            throw new UsernameNotFoundException("user is not exist");
        }

        // 获得用户角色:方式一
        List<SysUserRole> list = userRoleService.getByUserId(user.getId());
//        // 获得用户角色:方式二
//        List<SysRole> list = roleService.getByUserId(user.getId());

//        // 给用户添加授权:方式一
//        for (SysUserRole userRole : list) {
//            SysRole role = roleService.getById(userRole.getRoleid());
//            authorities.add(new SimpleGrantedAuthority(role.getName()));
//        }
//        // 返回UserDetails实现类
//        return new User(user.getName(), user.getPassword(), authorities);

        // 给用户添加授权:方式二
        return User
                .withUsername(username)
                .password(user.getPassword())
                .authorities(list.stream()
                                    .filter(Objects::nonNull)// 判断是否为空
                                    .map(userRole -> roleService.getById(userRole.getRoleid()))// 从SysUserRole获取Role
                                    .map(SysRole::getName)// 转变为角色名称字符串
                                    .map(SimpleGrantedAuthority::new)// 依据角色名称创建SimpleGrantedAuthority
                                    .toArray(SimpleGrantedAuthority[]::new)// list转变为数组
                ).build();
    }
}

 

因为UserDetailsService返回了封装的UserDetails,所以需要再自定义AuthenticationProvider返回Authentication接口:

/**
 * 自定义登录验证
 *
 * @author 湘王
 */
@Component
public class CustomAuthenticationProvider implements AuthenticationProvider {
    @Autowired
    private CustomUserDetailsService customUserDetailsService;

    @Override
    public Authentication authenticate(Authentication authentication) throws AuthenticationException {
        // 获取表单输入中返回的用户名
        String username = (String) authentication.getPrincipal();
        // 获取表单中输入的密码
        String password = (String) authentication.getCredentials();
        // 这里调用我们的自己写的获取用户的方法
        UserDetails userInfo = customUserDetailsService.loadUserByUsername(username);
        if (userInfo == null) {
            System.out.println("user is not exist");
            throw new UsernameNotFoundException("user is not exist");
        }

        PasswordEncoder passwordEncoder = new PasswordEncoder() {
            @Override
            public String encode(CharSequence charSequence) {
                return charSequence.toString();
            }
            @Override
            public boolean matches(CharSequence charSequence, String s) {
                return s.equals(charSequence.toString());
            }
        };

        // 采用简单密码验证
        if (!passwordEncoder.matches(password, userInfo.getPassword())) {
            System.out.println("user or password error");
            throw new BadCredentialsException("user or password error");
        }

        Collection<? extends GrantedAuthority> authorities = userInfo.getAuthorities();
        // 构建返回的用户登录成功的token
        return new UsernamePasswordAuthenticationToken(userInfo, password, authorities);
    }

    @Override
    public boolean supports(Class<?> aClass) {
        return true;
    }
}

 

接着来实现实现WebSecurityConfigurerAdapter,它通过重写WebSecurityConfigurerAdapter中的相关方法(一般是configurer)来自定义配置。WebSecurityConfigurerAdapter主要做几件事:

1、初始化

2、开启Security

3、配置各种过滤器,实现验证过滤器链

 

下面是它的代码:

/**
 * spring security验证配置
 *
 * @author 湘王
 */
// 配置类
@Configuration
// 开启Security服务
@EnableWebSecurity
// 开启全局Securtiy注解
@EnableGlobalMethodSecurity(prePostEnabled = true)
public class WebSecurityConfiguration extends WebSecurityConfigurerAdapter {
   @Autowired
   private CustomUserDetailsService customUserDetailsService;
   @Autowired
   private CustomAuthenticationProvider authenticationProvider;

   // 自定义的登录验证逻辑
   @Override
   protected void configure(AuthenticationManagerBuilder auth) throws Exception {
      auth.authenticationProvider(authenticationProvider);
   }
   // 控制逻辑
   @Override
   protected void configure(HttpSecurity http) throws Exception {
      // 执行UsernamePasswordAuthenticationFilter之前添加拦截过滤
      http.addFilterBefore(new CustomInterceptorFilter(), UsernamePasswordAuthenticationFilter.class);

      http.authorizeRequests()
         .anyRequest().authenticated()
         // 设置自定义认证成功、失败及登出处理器
         .and().formLogin().loginPage("/login")
         .and().cors()
         .and().csrf().disable();
   }
   @Override
   public void configure(WebSecurity web) throws Exception {
      // 设置拦截忽略文件夹,可以对静态资源放行
      web.ignoring().antMatchers("/css/**", "/js/**");
   }
}

 

接着用postman进行测试:

07.用postman进行测试.png

 

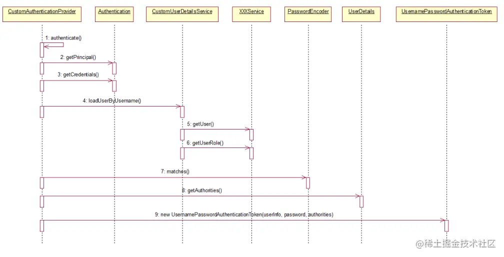
回顾整个调用过程,它的时序图是:

08.调用时序图.png

 

但是等等:好像除了/login,其他方法都不能正常访问!

感谢您的大驾光临!咨询技术、产品、运营和管理相关问题,请关注后留言。欢迎骚扰,不胜荣幸~