SOLID设计原则:开闭原则(O)

152 阅读7分钟

什么是开闭原则?

开闭原则 的英文全称是 The Open/Closed Principle,缩写为 OCP。其原始定义为:

Software entities like classes, modules and functions should be open for extension but closed for modifications.

软件中的对象(如类、模块、函数等)应该对扩展开放,对修改关闭。

开闭原则 意味着一个实体应该通过扩展来实现行为变化,而不是通过修改已有代码来实现变化。该特性在产品化的环境中是特别有价值的,在这种环境中,改变源代码需要代码审查、单元测试等用于确保产品使用品质的过程,遵循开闭原则可以在实现需求行为变更的同时无需重复以上过程。

为什么需要开闭原则?

问题:在软件的生命周期中,因为变化、升级和维护等原因需要对软件原有代码进行修改时,可能会给旧代码中引入错误,也可能会使我们对整个功能进行重构,并且修改的代码需要重新经过代码审查、单元测试等过程用以确保产品稳定性。

解决方案:从问题描述可知,修改已有代码会破坏产品的稳定性。如果我们在需求变化时,尽量通过扩展软件实体的行为来实现变化,而不是通过修改已有代码来实现,那我们就可以尽可能的在实现变化的同时保证已有代码的稳定性。

正确使用 开闭原则 具有以下优点:

  • 对软件测试的影响:开闭原则 可以保持原有的代码的稳定性,我们只需要对扩展代码进行测试就可以了
  • 提高代码的可复用性:代码的粒度越小,可复用性也就越高
  • 提高软件可维护性:遵守 开闭原则 的软件,其稳定性和延续性较强,从而更易于扩展和维护。

怎么理解开闭原则?

开闭原则 是面向对象设计中最基础的设计原则,它指导我们如何建立稳定灵活的系统。同时 开闭原则 也是很模糊的一个原则,它只是定义了一个指导原则:“通过扩展而不是修改来实现变化”,但是并没有明确的告诉我们该如何去实现 开闭原则。

虽然 开闭原则 并没有明确告诉我们该如何实现,但是可以确定的一点是,只要我们在设计时遵循了其他设计原则,那么设计出来的软件自然就是符合开闭原则的。换句话说,开闭原则 提供了一个设计稳定灵活系统的指导原则,而其他设计原则描述了实现开闭原则的细节。

按照经验理解,开闭原则无非是想表达这样一层意思:用抽象构建框架,用实现扩展细节。因为抽象灵活性好,适应性广,只要抽象的合理,基本可以保持软件架构的稳定性。而软件中易变的细节,我们可以从抽象派生的实现类来进行扩展,当软件需求发生变更时,我们只需要根据需求重新派生一个实现类来扩展就可以了。

问题描述

下面我们通过一个问题来进一步理解 开闭原则:

问题描述:在我们软件开发中,可能会遇到API接口监控告警的需求。在系统中,我们可以设置不同的监控指标,然后在API监控达到相应告警指标时,根据不同的紧急程序选择相应的通知渠道下发消息。

  • API监控告警紧急程度可分为:严重(SERVER)、紧急(URGENCY)、普通(NORMAL)、不紧急(TRIVIAL)
  • 通知渠道分为:邮件、短信、微信、手机等。
  • 当接口的 TPS 超过预先设置的最大值时,触发 紧急(URGENCY)通知;当接口请求出错数大于允许出错的最大值时,触发 严重(SERVER)通知

不遵守开闭原则设计

/**
* 检测告警规则,所有的业务逻辑都放到check方法中
*/
public void check(String api, long requestCount, long errorCount, long durationOfSeconds) {
    // 检测接口tps是否超过阈值
    long tps = requestCount / durationOfSeconds;
    if (tps > rule.getMatchedRule(api).getMaxTps()) {
        notification.notify(NotificationEmergencyLevel.URGENCY, "...");
    }
    // 检测接口出错数是否超过阈值
    if (errorCount > rule.getMatchedRule(api).getMaxErrorCount()) {
        notification.notify(NotificationEmergencyLevel.SEVERE, "...");
    }
}

这种设计非常简单,所有的告警通知检测都写在 check() 方法内部,当接口的 TPS 超过指定阈值,或者接口出错数超过指定阈值,都会触发告警,通知接口相关负责人或团队。

但是这种设计存在一个问题,比如说,现在我们需要添加一种告警规则:当每秒接口超时请求个数超过设置的最大阈值时,我们也需要触发告警通知信息。这个时候,我们需要修改两处来添加此告警规则:

  1. 修改 check() 入参,添加一个新的统计数据参数 timeoutCount,表示超时接口请求数;
  2. 修改 check() 函数内部逻辑,添加新的告警规则。
/**
* 新增告警规则:
* 1.新增参数timeoutCount
* 2.添加接口超时处理逻辑
*/
public void check(String api, long requestCount, long errorCount, long timeoutCount, long durationOfSeconds){
    //... 省略,与上面check方法一致
    // 添加接口超时处理逻辑
    long timeoutTps = timeoutCount / durationOfSeconds;
    if (timeoutTps > rule.getMatchedRule(api).getMaxTimeoutTps()) {
        notification.notify(NotificationEmergencyLevel.URGENCY, "...");
    }
}

上面的设计改动能够满足需求,但是会存在一些问题:

  • 对函数参数进行了调整,那么所有调用函数的地方都需要做相应的修改。
  • 所有的检测告警规则逻辑都冗余在同一个方法中,也就意味着新增或者删除一种规则,都需要对相应的单元测试进行改动,可能会对测试过的逻辑产生影响。

具体代码可见Alert不遵守开闭原则设计

遵守开闭原则设计

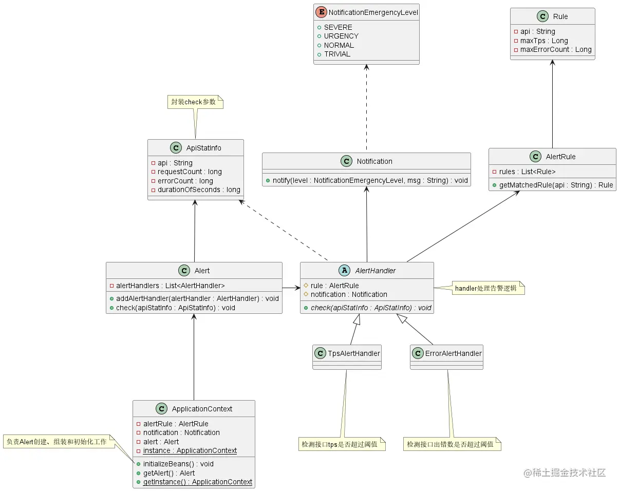
上面的设计是基于代码修改的方法来实现新功能的,这种方式存在很多弊端。如果我们遵守开闭原则,那么如何通过扩展的方式来实现相同的功能呢?

从上面分析可知,Alert 类设计不符合开闭原则,因为在添加告警规则时需要修改 check() 函数方法参数及内部实现逻辑。因此我们可以通过以下两部分改造来使得 Alert 类的代码扩展性更好:

  • 参数方面:将 check() 函数的多个入参封装成实体类;
  • 实现逻辑:引入 handler 的概念,将 if 判断逻辑分散在各个 handler 中。

上述设计使用 开闭原则 实现了API接口监控,如果我们想要扩展监控规则:当每秒接口超时请求个数超过设置的最大阈值时,我们也需要触发告警通知信息,可以通过以下几步达到目的:

  1. ApiStatInfo 类中添加新的属性 timeoutCount
  2. 添加新的 TimeoutAlertHander 类,用于判断处理每秒接口超时个数超过最大阈值的处理逻辑
  3. ApplicationContext#initializeBeans() 方法中,给 alert 对象注册新的 timeoutAlertHandler
public class ApiStatInfo {
    private String api;
    private long requestCount;
    private long errorCount;
    private long durationOfSeconds;
    // 1.添加新字段
    private long timeoutCount;
}

// 2.添加新的handler
public class TimeoutAlertHandler extends AlertHandler {
}

public class ApplicationContext {
    // ...省略其他

    public void initializeBeans() {
        // ...省略其他代码
        // 3.注册handler
        alert.addAlertHandler(new TimeoutAlertHandler(alertRule, notification));
    }
}

具体实现代码可见Alert遵守开闭原则设计

总结

开闭原则是一种思想,没有具体实际操作方法,其他的设计原则是为了实现开闭原则提供的一些实现方法。也就是说,只要遵循了其他设计原则,设计出来的软件自然是符合开闭原则的。 单一职责告诉我们实现类职责要单一;里氏替换原则告诉我们不要破坏类继承体系;依赖倒置原则告诉我们要面向接口编程;接口隔离原则告诉我们在设计接口时要精简单一;迪米特法则告诉我们要降低耦合。开闭原则是总纲,它告诉我们要对扩展开放,对修改关闭。

参考资料

  1. 《设计模式之禅》第6章 开闭原则
  2. 软件修养 -- 开闭原则(OCP :Open Closed Principle)
  3. 设计模式六大原则(6):开闭原则
  4. 《设计模式之美 - 王争》 理论二:如何做到“对扩展开放、修改关闭”?扩展和修改各指什么?
  5. 设计模式 ☞ 七大设计原则之开闭原则