MySQL核心与mysql45讲速览

87 阅读1分钟

索引树图示

image

一条SQL查询语句是如何执行的?

image

** merge 过程**

image

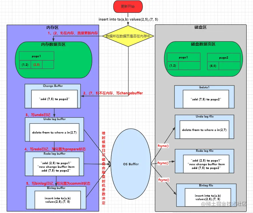
刷盘过程:

image

双写缓冲区

InnoDB用双写缓冲来避免业没写完整所导致的数据损坏。

当一个磁盘写操作不能完整地完成时,不完整的页写入就可能发生,16KB的页数据可能只有一部分被写到磁盘上。

双写缓冲是表空间一个特殊的保留区域,在一些连续的块中足够保存100个页。本质上是一个最近写回的页面的备份拷贝。

当InnoDB从缓冲池BufferPoll 刷新页到磁盘时,首先刷新到双写缓冲,然后再把他们写到其所属的数据区域中。这样保证每个页面的写入都是原子的且持久化的。p350

image

changbuffer 的redo log

image

mysql45讲速览表