因期待而精彩 同星FlexRay系列产品即将上市

105 阅读1分钟

FlexRay主要功能 —

✔ 可灵活配置通信控制器缓存

✔ 可探测空帧

✔ 可由多周期构成复合通信模式

✔ 支持最大254字节的帧载荷

✔ 支持PDUs

✔ 支持PDUs有启动监视功能

✔ 支持Flexray报文记录和回放

✔ 可作为两个FlexRay节点并联使用

TC1034产品简介 —

TC1034由TSMaster软件操作,可实现多个TC1034并行应用,或是与其它同星FlexRay产品联合工作。 当与同星公司的CAN、LIN、汽车以太网接工具配合的时候,TC1034可使单台PC具有高性能的多总线分析及仿真能力。 TC1034-1png(1)(1).jpg

TC1034典型应用 —

1668151749737.jpg

硬件技术参数 —

1668408436520.jpg

国产总线工具链软件 —

TSMaster是一款虚拟仪器软件平台,可连接、配置并控制所有同星的硬件工具、设备,实现汽车总线嵌入式代码生成、监控、仿真、开发、UDS诊断、CCP/XCP标定、ECU刷写、I/O控制、测试测量等功能。

TSMaster 01.png

最新FlexRay相关功能发布 —

1、虚拟通道现支持FlexRay和以太网

图片1.png

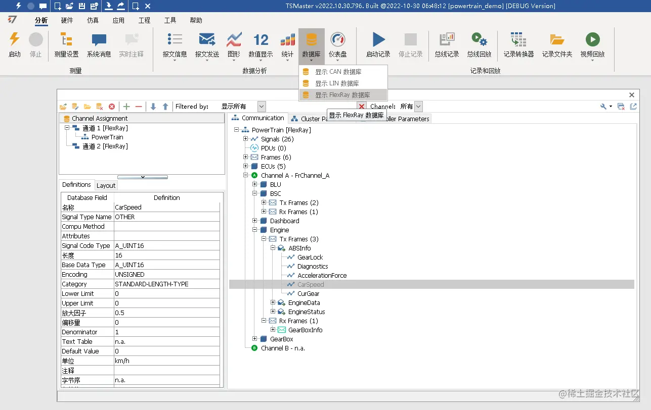
2、FlexRay数据库窗口

图片2.png

3、FlexRay跟踪窗口

图片3.png

4、FlexRay传输窗口

图片4.png

5、FlexRay信号图形支持

图片5.png

6、FlexRay信号数字支持

图片6.png

7、FlexRay信号仪表盘支持

图片7.png

8、FlexRay面板显示支持

图片8.png