国产CI/CD工具Commander

358 阅读1分钟

Commander是一款轻量级一站式DevOps平台,是持续部署、持续集成的解决方案,也是服务器管理、 操作、监控、在线终端的解决方案,同时集成了Docker管理;

下面演示 CI/CD

  1. 创建一个项目, 4个副本,会均匀部署到所有在线的Slave,web服务端口是12300, 创建一个网关代端口是12225部署到192.168.0.9上, 如下图:

  1. 部署成功后如下图

  1. 访问 192.168.0.9:12225

  2. 查看容器列表, 可以看到项目所有容器的信息

  1. 现在需要升级镜像到v2版本,点击【更新镜像】,如图

  1. 更新成功后,访问 192.168.0.9:12225

7.2 服务水平扩展

  1. 更改副本数量, 可以水平扩展容器或减少容器数量,这里的容器分布都是均匀分布到各个Slave(服务器)上,如图

  1. 验证可以查看 【查看容器列表】

7.3 执行爬虫程序

  1. 将爬虫程序编辑成可执行文件
  2. 与配置文件一起打包到压缩文件
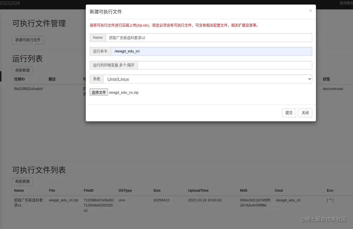
  3. 在 【可执行文件管理】页面新建可执行文件

  1. 点击部署执行

  1. 也可以查看日志

  2. 也可以进入目录修改配置文件,再次部署执行

  1. 结果:


官网: commander.mange.work/

安装使用教程: www.bilibili.com/video/BV1se…

使用文档: mange.work/blog?id=57 交流群: mange.work/blog?id=56