Solidity的unchecked详解

1,633 阅读1分钟

Unchecked 的官网定义

unchecked 在 solidity 0.8 版本中加入,先看下官网的定义

  • Arithmetic operations revert on underflow and overflow. You can use unchecked { ... } to use the previous wrapping behaviour.
  • Checks for overflow are very common, so we made them the default to increase readability of code, even if it comes at a slight increase of gas costs. 因为检查溢出的情况非常普遍,所以即使会增加 gas 费用我们还是将检查溢出设置为默认情况。但是在 0.8 版本之后你可以在函数中添加 unchecked{...}块来使这部分代码不需要再考虑溢出的情况。

在代码中的具体表现

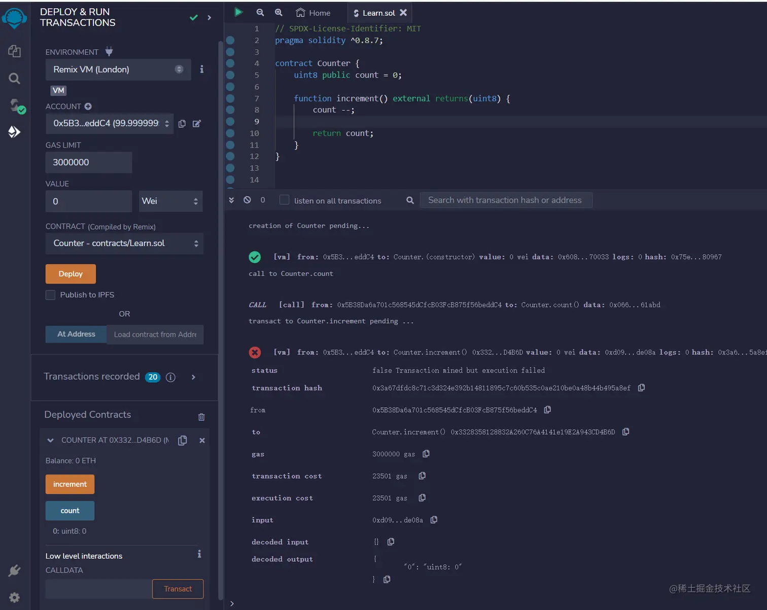
接下来我们使用一个例子看下具体的区别

// SPDX-License-Identifier: MIT
pragma solidity ^0.8.7;

contract Counter {
    uint8 public count = 0;

    function increment() external returns(uint8) {
        count --;

        return count;
    }
}

unchecked-1.png 溢出之后直接报错

// SPDX-License-Identifier: MIT
pragma solidity ^0.8.7;

contract Counter {
    uint8 public count = 0;

    function increment() external returns(uint8) {
        unchecked{
            count --;
        }

        return count;
    }
}

unchecked-2.png 允许溢出 count 的值变为 type(int8).max

github.com/coffiasd/so…