业务身份扩展框架

212 阅读2分钟

介绍一个自己写的简陋业务身份扩展框架 solf

solf

is the business solution, also shows our logical framework

是一个业务解决方案,关于展示我们的业务逻辑框架

Design background

设计背景

image

Project description

工程描述

demo/solf-bundle-demo 业务扩展包示例 demo/solf-service-demo 服务示例 solf-core 核心实现 solf-model 核心模型 wiki 介绍

Core design

核心设计

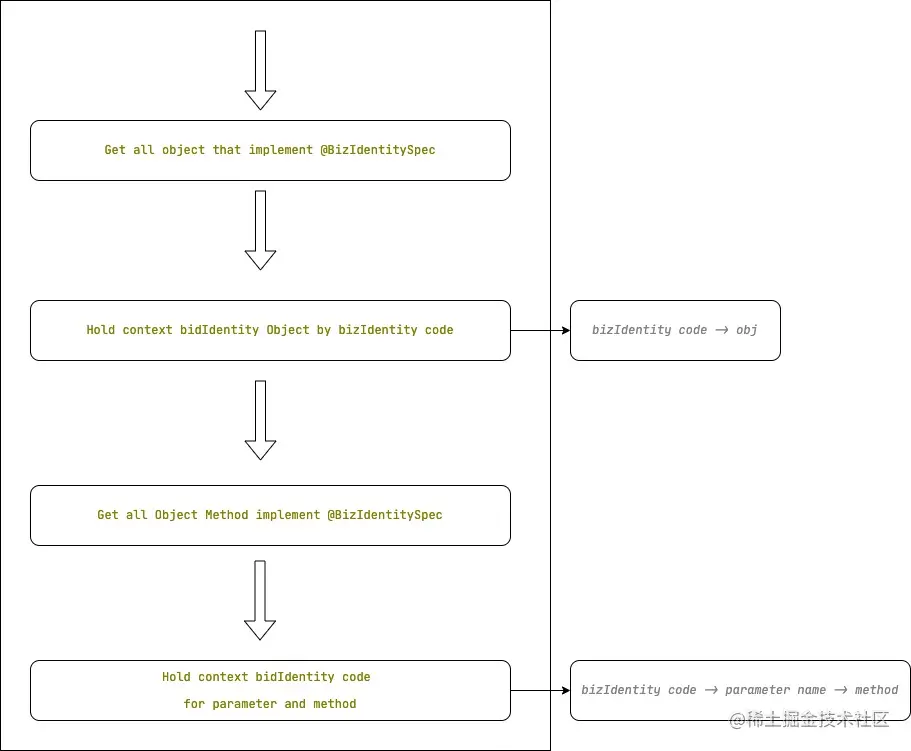
Register

Business identity register

业务身份注册 image

Domain ability register

领域能力注册 image

Flow node register

流程节点注册 image

Processor

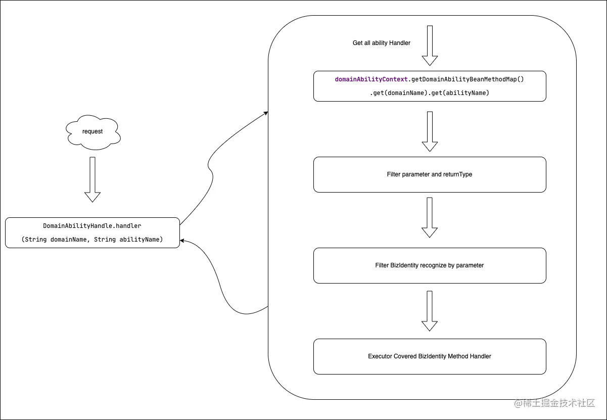
Domain ability processor

领域能力处理 image

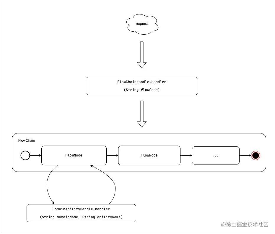
Flow chain processor

流程链处理 image

Class diagram

类图 image

How to use

使用方式

import dependency

引入依赖包 引入solf-core依赖

<dependency>
    <groupId>com.zzqfsy.io</groupId>
    <artifactId>solf-core</artifactId>
</dependency>

scan to load bean

扫描加载

@ComponentScan(basePackages = {
        "com.zzqfsy.solf.core"
})

Register custom business identity

注册自定义业务身份

@Component
@BizIdentitySpec(code = "xxxBizId", name = "xxx")
public class XxxBizIdentityConfig {

    /**
     * 获取xxx的身份
     *
     * @return
     */
    public BizIdentity getBizIdentity(T t) {
        ...
    }
}

Register custom domain ability

注册自定义领域能力

@DomainSpec(name = "xxx", domain = "xxxDomain", description = "xxx")
public class XxxEventHandler {
    
    @AbilityOrderSpec(300)
    @AbilitySpec(name = "xxx", 
            scenario = "xxx", 
            description = "", 
            bizIdentityCode = "xxxBizId")
    public <E> E handler(T t) {
        ...
    }

Register custom flow node chain

注册自定义流程节点链

@Component
@FlowChainSpec(name = "xxx", code = "xxxFlow")
public class XxxFlowChain {
    
    @FlowNodeOrderSpec(1)
    @FlowNodeSpec(name = "xxx", code = "xxxFlowNode",
        domainName = "xxxDomain", abilityName = "xxxAbility")
    public void valid(T t){
        ...
    }

Run it to understand

运行来了解

debug com.zzqfsy.solf.service.demo.ServiceApplicaiton.main

then browser request http://127.0.0.1:8081/stockIn

console println execute handler:
PurchaseOrderStockInValidEventHandler handler
PurchaseOrderStockInAssemblyEventHandler handler
PurchaseOrderStockInCreateEventHandler handler
PurchaseOrderStockInCreateEventHandler wms handler

View

视图

flowChainView

流程链视图 请求示例

debug com.zzqfsy.solf.service.demo.ServiceApplicaiton.main

then browser request http://127.0.0.1:8081/flowChain/config

输出示例

[{
	"chainName": "入库通知",
	"chainCode": "stockInNoticeFlow",
	"flowNodeList": [{
		"name": "入库通知校验",
		"code": "StockInNotice.valid",
		"domainName": "stockInNoticeDomain",
		"abilityName": "valid",
		"order": 1
	}, {
		"name": "入库通知组装",
		"code": "StockInNotice.assembly",
		"domainName": "stockInNoticeDomain",
		"abilityName": "assembly",
		"order": 2
	}, {
		"name": "入库通知创建",
		"code": "StockInNotice.create",
		"domainName": "stockInNoticeDomain",
		"abilityName": "create",
		"order": 3
	}]
}]

bizIdentityDomainAbilityView

业务身份能力视图 请求示例

debug com.zzqfsy.solf.service.demo.ServiceApplicaiton.main

then browser request http://127.0.0.1:8081/domain/ability/config

输出示例

[{
	"bizIdentityName": "采购单",
	"bizIdentityCode": "purchaseOrderBizId",
	"bizIdentityMethodObject": {
		"className": "com.zzqfsy.solf.service.demo.config.bizId.stock.in.PurchaseOrderBizIdentityConfig",
		"methodName": "getBizIdentity",
		"parameterType": "com.zzqfsy.solf.service.demo.model.StockInDo",
		"returnType": "com.zzqfsy.solf.model.identity.BizIdentity"
	},
	"domainCode": "stockInNoticeDomain",
	"domainName": "入库领域",
	"abilityScenario": "valid",
	"abilityName": "校验",
	"abilityOrder": 100,
	"abilityMethodObject": {
		"beanClass": "com.zzqfsy.solf.service.demo.domain.event.handler.stock.in.notice.valid.PurchaseOrderStockInValidEventHandler",
		"methodName": "handler",
		"parameterType": "com.zzqfsy.solf.service.demo.model.StockInDo",
		"returnType": "java.lang.Integer",
		"order": 100
	}
}]

request object match flow and ability view

请求对象匹配流程和能力视图

todo