ManGe Commander 文档 v0.2

183 阅读12分钟

ManGe Commander (指挥官)

主页: commander.mange.work

邮箱: 2912882908@qq.com

交流群: mange.work/blog?id=56

一、 版本

20221111

  • 发布版本 v0.2
  • 文档版本 v0.2
  • 内部版本 v0.2.20221111

二、 简介

ManGe Commander 是轻量级一站式DevOps平台,是持续部署、持续集成的解决方案,也是服务器管理、 操作、监控的解决方案,同时集成了Docker管理。

定位

  • 运维工具
  • 部署软件
  • 开发相关软件
  • 服务器管理工具
  • Docker管理工具

产品目的

  • 提升运维效率
  • 降低多服务器管理成本
  • 低学习成本快速上手并使用
  • 提升部署效率
  • 精准监控与报警系统
  • 开发相关软件集成提升开发工作效率

三、 架构介绍

功能架构: 采用master/slave机制,master一对多的管理slave,为了高可用master支持集群;

master: 主要功能是提供操作界面(web UI),分发任务到slave,收集并分析slave上报的采集服务器数据进行监控,下发服务器的操作指令,网络地址注册中心等

slave: 主要功能是守护进程,docker操作,系统操作,采集服务器的性能数据,自动维护项目等

master与salve间的通讯: 数据交互使用UDP+TCP 实现的自定义通讯协议, 下载上传文件使用http/s协议

功能架构图:

网关: L4负载均衡,网络转发与代理(连接复用+池化技术+SO_REUSEPORT,中转耗时<1ms,抗高并发); 黑白名单,ip限流;应用场景:水平扩展微服务等等.

网关架构图:

四、 应用场景

  • 服务器监控
  • CI/CD
  • docker管理
  • 服务器可执行文件部署与进程管理
  • 服务器在线操作
  • 网关服务
  • [TODO]基于P2P分布式存储
  • [TODO]NAT penetration(内网穿透)
  • [TODO]CDN servers
  • [TODO]Proxy IP servers 管理中心
  • [TODO]Web TTY

五、 下载地址

  • master
日期版本地址版本说明支持平台
20221111v0.2commander.mange.work/downloadv0.2 见里程碑linux/unix, windows, MACOS
20221024v0.1commander.mange.work/downloadv0.1 见里程碑linux/unix, windows, MACOS

  • slave
日期版本地址版本说明支持平台
20221111v0.2commander.mange.work/downloadv0.2 见里程碑linux/unix, MACOS, windows(doing)
20221024v0.1commander.mange.work/downloadv0.1 见里程碑linux/unix, MACOS, windows(doing)

六、 使用说明篇

1. 部署

部署Master

下载并在Master服务器上执行 ./master 即可

配置文件说明

# http server 端口
httpServer:
  prod: 18888

# udp server 端口
udpServer:
  prod: 16666

# tcp server 端口
tcpServer:
  prod: 17777

# 可执行文件保存路径
exeStoreHousePath: "/media/data/exeStoreHouse"

# 项目的可执行文件保存路径
projectPath: "/media/data/projectPath"

# JWT  secret & expire
jwt:
  secret: asdasd786251ashdgjdbd
  expire: 86400

# 数据持久化保存路径
# data 常规数据持久化
# performance 性能采集持久化
dbPath:
  data: "/media/data/master_db/data.db"
  performance: "/media/data/master_db/performance.db"

部署Slave

例如: 拥有四台服务器, 192.168.0.9, 192.168.0.190, 192.168.0.191, 192.168.0.192

  1. 下载 slave_linux, 分别上传到每个服务器上
root@mange-PC:/home/mange# scp -r 'slave_linux_v0.1.2' 192.168.0.190:/home/
root@192.168.0.190's password: 
slave_linux                                                                                        100%   12MB  39.7MB/s   00:00    
configs.yaml                                                                                       100%  485   462.0KB/s   00:00    
root@mange-PC:/home/mange# scp -r 'slave_linux_v0.1.2' 192.168.0.191:/home/
root@192.168.0.191's password: 
slave_linux                                                                                        100%   12MB  39.9MB/s   00:00    
configs.yaml                                                                                       100%  485   453.8KB/s   00:00    
root@mange-PC:/home/mange# scp -r 'slave_linux_v0.1.2' 192.168.0.192:/home/
root@192.168.0.192's password: 
slave_linux                                                                                        100%   12MB  61.5MB/s   00:00    
configs.yaml                                                                                       100%  485   543.4KB/s   00:00    
root@mange-PC:/home/mange# 

  1. 在各个服务器上修改配置 configs.yaml
# master UDP 通讯地址
master:
  host: 192.168.0.9
  port: 16666

# master HTTP通讯地址
masterHttp: "http://192.168.0.9:18888"

# 可执行文件保存路径
exeStoreHousePath: "/home/exeStoreHousePath_Linux/"

# 可执行文件日志保存路径
exeStoreHouseLogs: "/home/exeStoreHouseLogs/"

# 项目的可执行文件保存路径
projectExeStoreHousePath: "/home/projectExeStoreHousePath_Linux/"

# 数据持久化保存路径
dbPath:
  data: "/home/slave_linux_db/data.db"
  1. 执行 ./slave_linux
看见日志有打印主机信息则启动成功

2022-10-19 22:24:35 |Info  |f=slave_linux/handler/host.go:48 | 主机名称 = node1
2022-10-19 22:24:35 |Info  |f=slave_linux/handler/host.go:51 | 系统平台 = linux
2022-10-19 22:24:35 |Info  |f=slave_linux/handler/host.go:54 | 系统版本 os_name+版号 = Linux version 3.10.0-1160.45.1.el7.x86_64 (mockbuild@kbuilder.bsys.centos.org) (gcc version 4.8.5 20150623 (Red Hat 4.8.5-44) (GCC) ) #1 SMP Wed Oct 13 17:20:51 UTC 2021
2022-10-19 22:24:35 |Info  |f=slave_linux/handler/host.go:57 | 系统架构 = amd64
2022-10-19 22:24:35 |Info  |f=slave_linux/handler/host.go:60 | CPU核心数 = 8核
2022-10-19 22:24:35 |Info  |f=slave_linux/handler/host.go:63 | CPU name = Intel(R) Xeon(R) CPU           E5606  @ 2.13GHz

  1. 在master 首页上可见到Slave(服务器的信息)

2. 登录与安全

  • web操作界面安全方案
  1. 定期更新账号密码 TODO
  2. 记录操作 TODO
  3. 记录请求 TODO
  4. 白名单 TODO
  5. 暴力登录检验,一个ip只有五次试错机会,超过拉黑ip
  • master 与 slave 通讯安全方案
  1. 非对称加密 TODO

首次启用master会到注册界面(账号只注册一次,数据持久在 db文件,重置db文件等用于恢复出厂设置),见图:

登录界面进行登录,采用无状态登录JWT方案,见图:

登录错误超过限制次数, 见图:

登录成功后跳转到首页

3. 主页

首页分为功能图标区域与Slave列表;

【Slave(服务器)数量】 : 显示总服务器数量与在线服务器数量,点击进入【Slave】页面

【项目数量】 : 显示当前已经创建并运行的项目数量,点击进入【项目】页面

【报警数量】 : 显示当前报警的数量,报警来自于各个主机的性能超过监控指标和各个异常的提示,点击进入【监控管理】

【网关数量】 : 显示当前部署的网关数量,这里的网关是“commander“自带的,主要用于网络转发代理负载均衡,是基于L4的,点击进入【网关】

【可执行文件】 : 显示当前可执行文件数量,这里的可执行文件是上传到master的可执行文件,可以对可执行文件进行指定部署,监控,管理,在线修改配置等操作,点击进入【可执行文件管理】

【Docker】 : 该按钮点击可进入【Docker管理】

【使用手册(TODO)】 : 点击访问mange.work的“commander”的社区->在线使用文档

【社区(TODO)】 : 点击访问mange.work的“commander”的社区

【ManGe主页】 : 点击访问mange.work

Slave(服务器) 列表: 显示slave的基本信息,与加载页面时Slave采集的性能值CPU与MEM,还有操作按钮点击直接执行对其含义的功能。

4. Slave

服务器的可视化面板操作界面,可以在线操作和管理服务器,如图:

  • 【进程列表】 : 能查看进程信息与操作进程,如图:

  • 【端口使用列表】 : 能查看端口使用信息与操作占用端口的进程,如图:

  • 【环境变量】 : 能查看环境变量(TODO:在线增删改查系统环境变量),如图:

  • 【Docker管理】 : 进入该服务器的docker管理界面,如果服务未部署则没有任务信息,如图:

  • 【Hosts管理】 : 在线修改hosts文件,如图:

  • 【实时性能监控】 : 可以实时监控服务器性能

5. 记录

任务列表和操作记录, 如图:

6. 项目

项目是"commander"的特色功能,也是最核心的功能。

功能
  1. 部署可执行文件到指定主机
  2. 调度管理基于容器的项目,将镜像部署到多个或指定主机上
  3. 金丝雀发布更新镜像版本
  4. 通过"commander"自带网关功能代理与负载容器
  5. CI/CD
  6. 水平扩展副本,减少副本
  • 项目管理界面, 项目可以理解为k8s的“Deployments”, 如图:

  • 【新建Docker容器项目】 :

    网关转发原则: 网关端口 -> 注册中心(容器随机映射的端口) -> 容器端口

    故:

    【网关服务端口映射】 网关端口:容器端口

    【项目占用端口】 *:容器端口(容器端口映射则是随机)

    如下图,部署一个web服务,创建4个副本,会均匀部署到所有在线的Slave,web服务端口是12300, 创建一个网关代端口是12225部署到192.168.0.9上

  • 部署成功后如下图

  • 访问 192.168.0.9:12225

  • 【查看容器列表】 : 可以看到项目所有容器的信息

  • 现在需要升级镜像到v2版本,点击【更新镜像】,如图

  • 更新成功后,访问 192.168.0.9:12225

  • 【更改副本数量】 : 可以水平扩展容器或减少容器数量,这里的容器分布都是均匀分布到各个Slave(服务器)上,如图

  • 验证可以查看 【查看容器列表】

  • 【查看容器列表】 上可以查看容器日志点击【查看日志】, 如图

  • 【查看容器列表】 上可以实时监控容器性能点击【实时监控性能】, 如图

  • 【查看网关】 点击可以进入【网关管理页面】

7. Docker 管理

能对docker进行远程管理

  • Docker基础信息

  • Docker容器列表

  • Docker镜像列表

  • 部署容器 : 例如部署一个nginx

  • 拉取镜像

  • 容器 - 查看容器详情

  • 容器 - 停止 与 停止并删除 容器

  • 容器 - 查看容器日志

  • 容器 - 查看进程

  • 容器 - 修改容器名称

  • 容器 - 重启容器

  • 容器 - 实时监控容器

  • 镜像 - 查看详情

  • 镜像 - 部署这个镜像

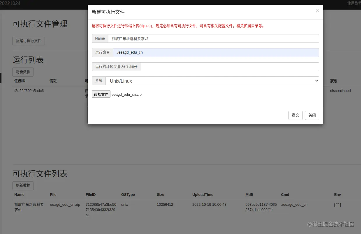
8. 可执行文件管理

顾名思义就是在一个指定的服务器上部署可执行文件

"commander" 规定: 可执行文件进行压缩上传(zip,rar),规定必须含有可执行文件,可含有相关配置文件,相关扩展目录等。

  • 页面

  • 新建可执行文件

  • 进入目录结构

  • 修改配置文件

  • 部署执行

  • 运行列表 - 查看日志

10. 网关管理

"commander"自带网关,主要用于转发,负载, LVS是L4

未来TODO: 创建,管理,黑白名单,手动转发,拦截,防御,安全,内网穿透, p2p桥接 等功能

页面如下:

11. 缓存管理

"commander" 数据持久化是自带嵌入式数据库,无需第三方数据库。

该功能主要提供,持久化数据重置删除

"commander" 数据持久化配置 , master配置文件 configs.yaml

# 数据持久化保存路径
# data 常规数据持久化
# performance 性能采集持久化
dbPath:
  data: "/media/data/master_db/data.db"
  performance: "/media/data/master_db/performance.db"

12. 监控管理

对各个Slave(服务器)进行监控与监控指标设置

"commander"的报警通知方案: 在线使用websocket, 离线使用邮件或钉钉

  • 页面

  • 创建监控规则

  • 修改监控规则

点击监控标准列表的【修改】即可

13. 在线终端

可以直接在 commander 建立服务器的 ssh 终端,进行操作服务器

14. 网络代理

网络代理分为 http/s代理创建与删除, socket5代理创建与删除, ssh代理与删除,tcp转发,udp转发 这5个模块

15. 软件部署

软件部署主要功能是一键式部署软件卸载软件,可以部署Docker,Nginx等软件

七、 场景篇

7.1 CI/CD

  1. 创建一个项目, 4个副本,会均匀部署到所有在线的Slave,web服务端口是12300, 创建一个网关代端口是12225部署到192.168.0.9上, 如下图:

  1. 部署成功后如下图

  1. 访问 192.168.0.9:12225

  2. 查看容器列表, 可以看到项目所有容器的信息

  1. 现在需要升级镜像到v2版本,点击【更新镜像】,如图

  1. 更新成功后,访问 192.168.0.9:12225

7.2 服务水平扩展

  1. 更改副本数量, 可以水平扩展容器或减少容器数量,这里的容器分布都是均匀分布到各个Slave(服务器)上,如图

  1. 验证可以查看 【查看容器列表】

7.3 执行爬虫程序

  1. 将爬虫程序编辑成可执行文件
  2. 与配置文件一起打包到压缩文件
  3. 在 【可执行文件管理】页面新建可执行文件

  1. 点击部署执行

  1. 也可以查看日志

  2. 也可以进入目录修改配置文件,再次部署执行

  1. 结果:

7.4 在线终端

  1. 在服务器控制或在主页的服务器列表上有【在线终端】的入口,点击输入ssh连接信息即可进入终端

7.5 在线部署Docker

  1. 在软件部署页面能看到Docker的安装部署,点击安装即可

7.6 在线部署Nginx

  1. 在软件部署页面能看到Nginx的安装部署,点击安装即可

7.7 创建TCP转发

  1. 在网络代理页面,点击创建TCP网络转发

  1. 如下图可见创建成功

  1. 在浏览器上输入这个转发服务的地址

4.网络转发可以修改转发表,常用场景是流量切换

八、 商业篇(20221024拟定)

  1. 目前 ManGe Commander 发布版本都是社区版,项目目前不对外开源,如果后期有收益才会开源;
  2. ManGe Commander 永久支持免费的社区版,项目开源由收益决定;收益方案分为出售与项目维护基金会;
  3. 商业合作联系: 18483663083(李漫);
  4. 商业版以出售技术的形式转让给第三方,但无法破坏社区版永久免费的规定;
  5. 项目基金维护会: 以使用者捐赠的形式捐赠给项目基金维护会,项目基金维护会所有人是李漫(18483663083),基金由李漫待管理,用于项目的维护和迭代;
  6. 未来畅想1: 为了项目持久发展与创新,未来一定会开源,邀请各路开发大佬加入这个项目,做大做强;
  7. 未来畅想2: 由于是有一定收益才会开源,能走到开源这一步说明该项目是具有一定的价值,开源后参与项目维护和迭代的大佬也会得到相应的报酬,才有利于 项目的长久发展。
  8. 个人开发项目群: ...
  9. ManGe Commander 社区版交流群: .....

九、 参考

  • k8s
  • docker
  • Jenkins
  • nginx L4