谈谈Vue和React组件化的思想
- 1.我们在各个页面开发的时候,会产生很多重复的功能,比如element中的xxxx。像这种纯粹非页面的UI,便成为我们常用的UI组件,最初的前端组件也就仅仅指的是UI组件
- 2.随着业务逻辑变得越来多是,我们就想要我们的组件可以处理很多事,这就是我们常说的组件化,这个组件就不是UI组件了,而是包具体业务的业务组件
- 3.这种开发思想就是分而治之。最大程度的降低开发难度和维护成本的效果。并且可以多人协作,每个人写不同的组件,最后像撘积木一样的把它构成一个页面
什么是 mixin ?
- Mixin 使我们能够为 Vue 组件编写可插拔和可重用的功能。
- 如果希望在多个组件之间重用一组组件选项,例如生命周期 hook、 方法等,则可以将其编写为 mixin,并在组件中简单的引用它。
- 然后将 mixin 的内容合并到组件中。如果你要在 mixin 中定义生命周期 hook,那么它在执行时将优化于组件自已的 hook。
Vue 组件通讯有哪几种方式
- props 和emit 触发事件来做到的
- children 获取当前组件的父组件和当前组件的子组件
- listeners A->B->C。Vue 2.4 开始提供了listeners 来解决这个问题
- 父组件中通过 provide 来提供变量,然后在子组件中通过 inject 来注入变量。(官方不推荐在实际业务中使用,但是写组件库时很常用)
- $refs 获取组件实例
- envetBus 兄弟组件数据传递 这种情况下可以使用事件总线的方式
- vuex 状态管理
template和jsx的有什么分别?
对于 runtime 来说,只需要保证组件存在 render 函数即可,而有了预编译之后,只需要保证构建过程中生成 render 函数就可以。在 webpack 中,使用vue-loader编译.vue文件,内部依赖的vue-template-compiler模块,在 webpack 构建过程中,将template预编译成 render 函数。与 react 类似,在添加了jsx的语法糖解析器babel-plugin-transform-vue-jsx之后,就可以直接手写render函数。
所以,template和jsx的都是render的一种表现形式,不同的是:JSX相对于template而言,具有更高的灵活性,在复杂的组件中,更具有优势,而 template 虽然显得有些呆滞。但是 template 在代码结构上更符合视图与逻辑分离的习惯,更简单、更直观、更好维护。
参考:前端vue面试题详细解答
created和mounted的区别
- created:在模板渲染成html前调用,即通常初始化某些属性值,然后再渲染成视图。
- mounted:在模板渲染成html后调用,通常是初始化页面完成后,再对html的dom节点进行一些需要的操作。
路由的hash和history模式的区别
Vue-Router有两种模式:hash模式和history模式。默认的路由模式是hash模式。
1. hash模式
简介: hash模式是开发中默认的模式,它的URL带着一个#
特点:hash值会出现在URL里面,但是不会出现在HTTP请求中,对后端完全没有影响。所以改变hash值,不会重新加载页面。这种模式的浏览器支持度很好,低版本的IE浏览器也支持这种模式。hash路由被称为是前端路由,已经成为SPA(单页面应用)的标配。
原理: hash模式的主要原理就是onhashchange()事件:
window.onhashchange = function(event){
console.log(event.oldURL, event.newURL);
let hash = location.hash.slice(1);
}
使用onhashchange()事件的好处就是,在页面的hash值发生变化时,无需向后端发起请求,window就可以监听事件的改变,并按规则加载相应的代码。除此之外,hash值变化对应的URL都会被浏览器记录下来,这样浏览器就能实现页面的前进和后退。虽然是没有请求后端服务器,但是页面的hash值和对应的URL关联起来了。
2. history模式
简介: history模式的URL中没有#,它使用的是传统的路由分发模式,即用户在输入一个URL时,服务器会接收这个请求,并解析这个URL,然后做出相应的逻辑处理。 特点: 相比hash模式更加好看。但是,history模式需要后台配置支持。如果后台没有正确配置,访问时会返回404。 API: history api可以分为两大部分,切换历史状态和修改历史状态:
- 修改历史状态:包括了 HTML5 History Interface 中新增的
pushState()和replaceState()方法,这两个方法应用于浏览器的历史记录栈,提供了对历史记录进行修改的功能。只是当他们进行修改时,虽然修改了url,但浏览器不会立即向后端发送请求。如果要做到改变url但又不刷新页面的效果,就需要前端用上这两个API。 - 切换历史状态: 包括
forward()、back()、go()三个方法,对应浏览器的前进,后退,跳转操作。
虽然history模式丢弃了丑陋的#。但是,它也有自己的缺点,就是在刷新页面的时候,如果没有相应的路由或资源,就会刷出404来。
如果想要切换到history模式,就要进行以下配置(后端也要进行配置):
const router = new VueRouter({
mode: 'history',
routes: [...]
})
3. 两种模式对比
调用 history.pushState() 相比于直接修改 hash,存在以下优势:
- pushState() 设置的新 URL 可以是与当前 URL 同源的任意 URL;而 hash 只可修改 # 后面的部分,因此只能设置与当前 URL 同文档的 URL;
- pushState() 设置的新 URL 可以与当前 URL 一模一样,这样也会把记录添加到栈中;而 hash 设置的新值必须与原来不一样才会触发动作将记录添加到栈中;
- pushState() 通过 stateObject 参数可以添加任意类型的数据到记录中;而 hash 只可添加短字符串;
- pushState() 可额外设置 title 属性供后续使用。
- hash模式下,仅hash符号之前的url会被包含在请求中,后端如果没有做到对路由的全覆盖,也不会返回404错误;history模式下,前端的url必须和实际向后端发起请求的url一致,如果没有对用的路由处理,将返回404错误。
hash模式和history模式都有各自的优势和缺陷,还是要根据实际情况选择性的使用。
computed 和 watch 的区别和运用的场景?
computed: 是计算属性,依赖其它属性值,并且 computed 的值有缓存,只有它依赖的属性值发生改变,下一次获取 computed 的值时才会重新计算 computed 的值;
watch: 更多的是「观察」的作用,类似于某些数据的监听回调 ,每当监听的数据变化时都会执行回调进行后续操作;
运用场景:
- 当我们需要进行数值计算,并且依赖于其它数据时,应该使用 computed,因为可以利用 computed 的缓存特性,避免每次获取值时,都要重新计算;
- 当我们需要在数据变化时执行异步或开销较大的操作时,应该使用 watch,使用 watch 选项允许我们执行异步操作 ( 访问一个 API ),限制我们执行该操作的频率,并在我们得到最终结果前,设置中间状态。这些都是计算属性无法做到的。
vue和react的区别
=> 相同点:
1. 数据驱动页面,提供响应式的试图组件
2. 都有virtual DOM,组件化的开发,通过props参数进行父子之间组件传递数据,都实现了webComponents规范
3. 数据流动单向,都支持服务器的渲染SSR
4. 都有支持native的方法,react有React native, vue有wexx
=> 不同点:
1.数据绑定:Vue实现了双向的数据绑定,react数据流动是单向的
2.数据渲染:大规模的数据渲染,react更快
3.使用场景:React配合Redux架构适合大规模多人协作复杂项目,Vue适合小快的项目
4.开发风格:react推荐做法jsx + inline style把html和css都写在js了
vue是采用webpack + vue-loader单文件组件格式,html, js, css同一个文件
一般在哪个生命周期请求异步数据
我们可以在钩子函数 created、beforeMount、mounted 中进行调用,因为在这三个钩子函数中,data 已经创建,可以将服务端端返回的数据进行赋值。
推荐在 created 钩子函数中调用异步请求,因为在 created 钩子函数中调用异步请求有以下优点:
- 能更快获取到服务端数据,减少页面加载时间,用户体验更好;
- SSR不支持 beforeMount 、mounted 钩子函数,放在 created 中有助于一致性。
Vue模版编译原理
vue中的模板template无法被浏览器解析并渲染,因为这不属于浏览器的标准,不是正确的HTML语法,所有需要将template转化成一个JavaScript函数,这样浏览器就可以执行这一个函数并渲染出对应的HTML元素,就可以让视图跑起来了,这一个转化的过程,就成为模板编译。模板编译又分三个阶段,解析parse,优化optimize,生成generate,最终生成可执行函数render。
- 解析阶段:使用大量的正则表达式对template字符串进行解析,将标签、指令、属性等转化为抽象语法树AST。
- 优化阶段:遍历AST,找到其中的一些静态节点并进行标记,方便在页面重渲染的时候进行diff比较时,直接跳过这一些静态节点,优化runtime的性能。
- 生成阶段:将最终的AST转化为render函数字符串。
如何从真实DOM到虚拟DOM
涉及到Vue中的模板编译原理,主要过程:
-
将模板转换成
ast树,ast用对象来描述真实的JS语法(将真实DOM转换成虚拟DOM) -
优化树
-
将
ast树生成代码
MVVM的优缺点?
优点:
- 分离视图(View)和模型(Model),降低代码耦合,提⾼视图或者逻辑的重⽤性: ⽐如视图(View)可以独⽴于Model变化和修改,⼀个ViewModel可以绑定不同的"View"上,当View变化的时候Model不可以不变,当Model变化的时候View也可以不变。你可以把⼀些视图逻辑放在⼀个ViewModel⾥⾯,让很多view重⽤这段视图逻辑
- 提⾼可测试性: ViewModel的存在可以帮助开发者更好地编写测试代码
- ⾃动更新dom: 利⽤双向绑定,数据更新后视图⾃动更新,让开发者从繁琐的⼿动dom中解放
缺点:
- Bug很难被调试: 因为使⽤双向绑定的模式,当你看到界⾯异常了,有可能是你View的代码有Bug,也可能是Model的代码有问题。数据绑定使得⼀个位置的Bug被快速传递到别的位置,要定位原始出问题的地⽅就变得不那么容易了。另外,数据绑定的声明是指令式地写在View的模版当中的,这些内容是没办法去打断点debug的
- ⼀个⼤的模块中model也会很⼤,虽然使⽤⽅便了也很容易保证了数据的⼀致性,当时⻓期持有,不释放内存就造成了花费更多的内存
- 对于⼤型的图形应⽤程序,视图状态较多,ViewModel的构建和维护的成本都会⽐较⾼。
了解nextTick吗?
异步方法,异步渲染最后一步,与JS事件循环联系紧密。主要使用了宏任务微任务(setTimeout、promise那些),定义了一个异步方法,多次调用nextTick会将方法存入队列,通过异步方法清空当前队列。
Vue3.0 和 2.0 的响应式原理区别
Vue3.x 改用 Proxy 替代 Object.defineProperty。因为 Proxy 可以直接监听对象和数组的变化,并且有多达 13 种拦截方法。
相关代码如下
import { mutableHandlers } from "./baseHandlers"; // 代理相关逻辑
import { isObject } from "./util"; // 工具方法
export function reactive(target) {
// 根据不同参数创建不同响应式对象
return createReactiveObject(target, mutableHandlers);
}
function createReactiveObject(target, baseHandler) {
if (!isObject(target)) {
return target;
}
const observed = new Proxy(target, baseHandler);
return observed;
}
const get = createGetter();
const set = createSetter();
function createGetter() {
return function get(target, key, receiver) {
// 对获取的值进行放射
const res = Reflect.get(target, key, receiver);
console.log("属性获取", key);
if (isObject(res)) {
// 如果获取的值是对象类型,则返回当前对象的代理对象
return reactive(res);
}
return res;
};
}
function createSetter() {
return function set(target, key, value, receiver) {
const oldValue = target[key];
const hadKey = hasOwn(target, key);
const result = Reflect.set(target, key, value, receiver);
if (!hadKey) {
console.log("属性新增", key, value);
} else if (hasChanged(value, oldValue)) {
console.log("属性值被修改", key, value);
}
return result;
};
}
export const mutableHandlers = {
get, // 当获取属性时调用此方法
set, // 当修改属性时调用此方法
};
Vue3.x 响应式数据原理
Vue3.x改用Proxy替代Object.defineProperty。因为Proxy可以直接监听对象和数组的变化,并且有多达13种拦截方法。并且作为新标准将受到浏览器厂商重点持续的性能优化。
proxy基本用法
// proxy默认只会代理第一层对象,只有取值再次是对象的时候再次代理,不是一上来就代理,提高性能。不像vue2.x递归遍历每个对象属性
let handler = {
set(target, key, value) {
return Reflect.set(target, key, value);
},
get(target, key) {
if (typeof target[key] == 'object' && target[key] !== null) {
return new Proxy(target[key], handler); // 懒代理,只有取值再次是对象的时候再次代理,提高性能
}
return Reflect.get(target, key);
}
}
let obj = { school: { name: 'poetry', age: 20 } };
let proxy = new Proxy(obj, handler);
// 返回对象的代理
proxy.school
vue-router 路由钩子函数是什么 执行顺序是什么
路由钩子的执行流程, 钩子函数种类有:全局守卫、路由守卫、组件守卫
完整的导航解析流程:
- 导航被触发。
- 在失活的组件里调用 beforeRouteLeave 守卫。
- 调用全局的 beforeEach 守卫。
- 在重用的组件里调用 beforeRouteUpdate 守卫 (2.2+)。
- 在路由配置里调用 beforeEnter。
- 解析异步路由组件。
- 在被激活的组件里调用 beforeRouteEnter。
- 调用全局的 beforeResolve 守卫 (2.5+)。
- 导航被确认。
- 调用全局的 afterEach 钩子。
- 触发 DOM 更新。
- 调用 beforeRouteEnter 守卫中传给 next 的回调函数,创建好的组件实例会作为回调函数的参数传入。
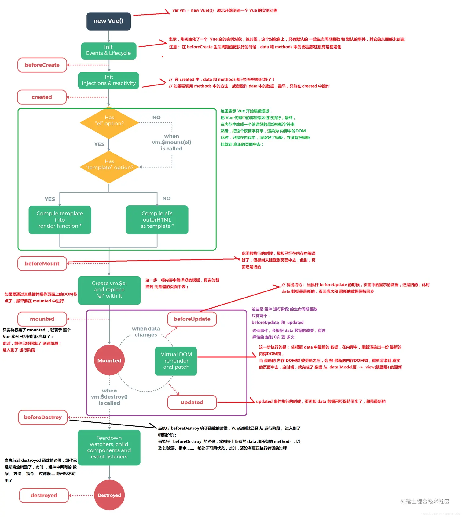
Vue的生命周期方法有哪些
Vue实例有一个完整的生命周期,也就是从开始创建、初始化数据、编译模版、挂载Dom -> 渲染、更新 -> 渲染、卸载等一系列过程,我们称这是Vue的生命周期Vue生命周期总共分为8个阶段创建前/后,载入前/后,更新前/后,销毁前/后
beforeCreate=>created=>beforeMount=>Mounted=>beforeUpdate=>updated=>beforeDestroy=>destroyed。keep-alive下:activateddeactivated
| 生命周期vue2 | 生命周期vue3 | 描述 |
|---|---|---|
beforeCreate | beforeCreate | 在实例初始化之后,数据观测(data observer) 之前被调用。 |
created | created | 实例已经创建完成之后被调用。在这一步,实例已完成以下的配置:数据观测(data observer),属性和方法的运算, watch/event 事件回调。这里没有$el |
beforeMount | beforeMount | 在挂载开始之前被调用:相关的 render 函数首次被调用 |
mounted | mounted | el 被新创建的 vm.$el 替换,并挂载到实例上去之后调用该钩子 |
beforeUpdate | beforeUpdate | 组件数据更新之前调用,发生在虚拟 DOM 打补丁之前 |
updated | updated | 由于数据更改导致的虚拟 DOM 重新渲染和打补丁,在这之后会调用该钩子 |
beforeDestroy | beforeUnmount | 实例销毁之前调用。在这一步,实例仍然完全可用 |
destroyed | unmounted | 实例销毁后调用。调用后, Vue 实例指示的所有东西都会解绑定,所有的事件监听器会被移除,所有的子实例也会被销毁。 该钩子在服务器端渲染期间不被调用。 |
其他几个生命周期
| 生命周期vue2 | 生命周期vue3 | 描述 |
|---|---|---|
activated | activated | keep-alive专属,组件被激活时调用 |
deactivated | deactivated | keep-alive专属,组件被销毁时调用 |
errorCaptured | errorCaptured | 捕获一个来自子孙组件的错误时被调用 |
| - | renderTracked | 调试钩子,响应式依赖被收集时调用 |
| - | renderTriggered | 调试钩子,响应式依赖被触发时调用 |
| - | serverPrefetch | ssr only,组件实例在服务器上被渲染前调用 |
- 要掌握每个生命周期内部可以做什么事
beforeCreate初始化vue实例,进行数据观测。执行时组件实例还未创建,通常用于插件开发中执行一些初始化任务created组件初始化完毕,可以访问各种数据,获取接口数据等beforeMount此阶段vm.el虽已完成DOM初始化,但并未挂载在el选项上mounted实例已经挂载完成,可以进行一些DOM操作beforeUpdate更新前,可用于获取更新前各种状态。此时view层还未更新,可用于获取更新前各种状态。可以在这个钩子中进一步地更改状态,这不会触发附加的重渲染过程。updated完成view层的更新,更新后,所有状态已是最新。可以执行依赖于DOM的操作。然而在大多数情况下,你应该避免在此期间更改状态,因为这可能会导致更新无限循环。 该钩子在服务器端渲染期间不被调用。destroyed可以执行一些优化操作,清空定时器,解除绑定事件- vue3
beforeunmount:实例被销毁前调用,可用于一些定时器或订阅的取消 - vue3
unmounted:销毁一个实例。可清理它与其它实例的连接,解绑它的全部指令及事件监听器
<div id="app">{{name}}</div>
<script>
const vm = new Vue({
data(){
return {name:'poetries'}
},
el: '#app',
beforeCreate(){
// 数据观测(data observer) 和 event/watcher 事件配置之前被调用。
console.log('beforeCreate');
},
created(){
// 属性和方法的运算, watch/event 事件回调。这里没有$el
console.log('created')
},
beforeMount(){
// 相关的 render 函数首次被调用。
console.log('beforeMount')
},
mounted(){
// 被新创建的 vm.$el 替换
console.log('mounted')
},
beforeUpdate(){
// 数据更新时调用,发生在虚拟 DOM 重新渲染和打补丁之前。
console.log('beforeUpdate')
},
updated(){
// 由于数据更改导致的虚拟 DOM 重新渲染和打补丁,在这之后会调用该钩子。
console.log('updated')
},
beforeDestroy(){
// 实例销毁之前调用 实例仍然完全可用
console.log('beforeDestroy')
},
destroyed(){
// 所有东西都会解绑定,所有的事件监听器会被移除
console.log('destroyed')
}
});
setTimeout(() => {
vm.name = 'poetry';
setTimeout(() => {
vm.$destroy()
}, 1000);
}, 1000);
</script>
- 组合式API生命周期钩子
你可以通过在生命周期钩子前面加上 “on” 来访问组件的生命周期钩子。
下表包含如何在 setup() 内部调用生命周期钩子:
| 选项式 API | Hook inside setup |
|---|---|
beforeCreate | 不需要* |
created | 不需要* |
beforeMount | onBeforeMount |
mounted | onMounted |
beforeUpdate | onBeforeUpdate |
updated | onUpdated |
beforeUnmount | onBeforeUnmount |
unmounted | onUnmounted |
errorCaptured | onErrorCaptured |
renderTracked | onRenderTracked |
renderTriggered | onRenderTriggered |
因为
setup是围绕beforeCreate和created生命周期钩子运行的,所以不需要显式地定义它们。换句话说,在这些钩子中编写的任何代码都应该直接在setup函数中编写
export default {
setup() {
// mounted
onMounted(() => {
console.log('Component is mounted!')
})
}
}
setup和created谁先执行?
beforeCreate:组件被创建出来,组件的methods和data还没初始化好setup:在beforeCreate和created之间执行created:组件被创建出来,组件的methods和data已经初始化好了
由于在执行
setup的时候,created还没有创建好,所以在setup函数内我们是无法使用data和methods的。所以vue为了让我们避免错误的使用,直接将setup函数内的this执行指向undefined
import { ref } from "vue"
export default {
// setup函数是组合api的入口函数,注意在组合api中定义的变量或者方法,要在template响应式需要return{}出去
setup(){
let count = ref(1)
function myFn(){
count.value +=1
}
return {count,myFn}
},
}
- 其他问题
-
什么是vue生命周期? Vue 实例从创建到销毁的过程,就是生命周期。从开始创建、初始化数据、编译模板、挂载Dom→渲染、更新→渲染、销毁等一系列过程,称之为
Vue的生命周期。 -
vue生命周期的作用是什么? 它的生命周期中有多个事件钩子,让我们在控制整个Vue实例的过程时更容易形成好的逻辑。
-
vue生命周期总共有几个阶段? 它可以总共分为
8个阶段:创建前/后、载入前/后、更新前/后、销毁前/销毁后。 -
第一次页面加载会触发哪几个钩子? 会触发下面这几个
beforeCreate、created、beforeMount、mounted。 -
你的接口请求一般放在哪个生命周期中? 接口请求一般放在
mounted中,但需要注意的是服务端渲染时不支持mounted,需要放到created中 -
DOM 渲染在哪个周期中就已经完成? 在
mounted中,- 注意
mounted不会承诺所有的子组件也都一起被挂载。如果你希望等到整个视图都渲染完毕,可以用vm.$nextTick替换掉mounted
mounted: function () { this.$nextTick(function () { // Code that will run only after the // entire view has been rendered }) } - 注意
### Vue 的父子组件生命周期钩子函数执行顺序
* **渲染顺序** :先父后子,完成顺序:先子后父
* **更新顺序** :父更新导致子更新,子更新完成后父
* **销毁顺序** :先父后子,完成顺序:先子后父
**加载渲染过程**
父 `beforeCreate`->父 `created`->父 `beforeMount`->子 `beforeCreate`->子 `created`->子 `beforeMount`->子 `mounted`->父 `mounted`。**子组件先挂载,然后到父组件**
**子组件更新过程**
父 `beforeUpdate`->子 `beforeUpdate`->子 `updated`->父 `updated`
**父组件更新过程**
父 `beforeUpdate`->父 `updated`
**销毁过程**
父 `beforeDestroy`->子 `beforeDestroy`->子 `destroyed`->父 `destroyed`
> 之所以会这样是因为`Vue`创建过程是一个递归过程,先创建父组件,有子组件就会创建子组件,因此创建时先有父组件再有子组件;子组件首次创建时会添加`mounted`钩子到队列,等到`patch`结束再执行它们,可见子组件的`mounted`钩子是先进入到队列中的,因此等到`patch`结束执行这些钩子时也先执行。

```javascript
function patch (oldVnode, vnode, hydrating, removeOnly) {
if (isUndef(vnode)) {
if (isDef(oldVnode)) invokeDestroyHook(oldVnode) return
}
let isInitialPatch = false
const insertedVnodeQueue = [] // 定义收集所有组件的insert hook方法的数组 // somthing ...
createElm(
vnode,
insertedVnodeQueue, oldElm._leaveCb ? null : parentElm,
nodeOps.nextSibling(oldElm)
)// somthing...
// 最终会依次调用收集的insert hook
invokeInsertHook(vnode, insertedVnodeQueue, isInitialPatch);
return vnode.elm
}
function createElm ( vnode, insertedVnodeQueue, parentElm, refElm, nested, ownerArray, index ) {
// createChildren 会递归创建儿子组件
createChildren(vnode, children, insertedVnodeQueue) // something...
}
// 将组件的vnode插入到数组中
function invokeCreateHooks (vnode, insertedVnodeQueue) {
for (let i = 0; i < cbs.create.length; ++i) {
cbs.create[i](emptyNode, vnode)
}
i = vnode.data.hook // Reuse variable
if (isDef(i)) {
if (isDef(i.create)) i.create(emptyNode, vnode)
if (isDef(i.insert)) insertedVnodeQueue.push(vnode)
}
}
// insert方法中会依次调用mounted方法
insert (vnode: MountedComponentVNode) {
const { context, componentInstance } = vnode
if (!componentInstance._isMounted) {
componentInstance._isMounted = true
callHook(componentInstance, 'mounted')
}
}
function invokeInsertHook (vnode, queue, initial) {
// delay insert hooks for component root nodes, invoke them after the // element is really inserted
if (isTrue(initial) && isDef(vnode.parent)) {
vnode.parent.data.pendingInsert = queue
} else {
for (let i = 0; i < queue.length; ++i) {
queue[i].data.hook.insert(queue[i]); // 调用insert方法
}
}
}
Vue.prototype.$destroy = function () {
callHook(vm, 'beforeDestroy')
// invoke destroy hooks on current rendered tree
vm.__patch__(vm._vnode, null) // 先销毁儿子
// fire destroyed hook
callHook(vm, 'destroyed')
}
谈谈对keep-alive的了解
keep-alive 可以实现组件的缓存,当组件切换时不会对当前组件进行卸载。常用的2个属性 include/exclude ,2个生命周期 activated , deactivated
Vue是如何收集依赖的?
在初始化 Vue 的每个组件时,会对组件的 data 进行初始化,就会将由普通对象变成响应式对象,在这个过程中便会进行依赖收集的相关逻辑,如下所示∶
function defieneReactive (obj, key, val){
const dep = new Dep();
...
Object.defineProperty(obj, key, {
...
get: function reactiveGetter () {
if(Dep.target){
dep.depend();
...
}
return val
}
...
})
}
以上只保留了关键代码,主要就是 const dep = new Dep()实例化一个 Dep 的实例,然后在 get 函数中通过 dep.depend() 进行依赖收集。 (1)Dep Dep是整个依赖收集的核心,其关键代码如下:
class Dep {
static target;
subs;
constructor () {
...
this.subs = [];
}
addSub (sub) {
this.subs.push(sub)
}
removeSub (sub) {
remove(this.sub, sub)
}
depend () {
if(Dep.target){
Dep.target.addDep(this)
}
}
notify () {
const subs = this.subds.slice();
for(let i = 0;i < subs.length; i++){
subs[i].update()
}
}
}
Dep 是一个 class ,其中有一个关 键的静态属性 static,它指向了一个全局唯一 Watcher,保证了同一时间全局只有一个 watcher 被计算,另一个属性 subs 则是一个 Watcher 的数组,所以 Dep 实际上就是对 Watcher 的管理,再看看 Watcher 的相关代码∶
(2)Watcher
class Watcher {
getter;
...
constructor (vm, expression){
...
this.getter = expression;
this.get();
}
get () {
pushTarget(this);
value = this.getter.call(vm, vm)
...
return value
}
addDep (dep){
...
dep.addSub(this)
}
...
}
function pushTarget (_target) {
Dep.target = _target
}
Watcher 是一个 class,它定义了一些方法,其中和依赖收集相关的主要有 get、addDep 等。
(3)过程
在实例化 Vue 时,依赖收集的相关过程如下∶ 初 始 化 状 态 initState , 这 中 间 便 会 通 过 defineReactive 将数据变成响应式对象,其中的 getter 部分便是用来依赖收集的。 初始化最终会走 mount 过程,其中会实例化 Watcher ,进入 Watcher 中,便会执行 this.get() 方法,
updateComponent = () => {
vm._update(vm._render())
}
new Watcher(vm, updateComponent)
get 方法中的 pushTarget 实际上就是把 Dep.target 赋值为当前的 watcher。
this.getter.call(vm,vm),这里的 getter 会执行 vm._render() 方法,在这个过程中便会触发数据对象的 getter。那么每个对象值的 getter 都持有一个 dep,在触发 getter 的时候会调用 dep.depend() 方法,也就会执行 Dep.target.addDep(this)。刚才 Dep.target 已经被赋值为 watcher,于是便会执行 addDep 方法,然后走到 dep.addSub() 方法,便将当前的 watcher 订阅到这个数据持有的 dep 的 subs 中,这个目的是为后续数据变化时候能通知到哪些 subs 做准备。所以在 vm._render() 过程中,会触发所有数据的 getter,这样便已经完成了一个依赖收集的过程。