前端开发面试题自测

221 阅读27分钟

哪些情况会导致内存泄漏

1、意外的全局变量:由于使用未声明的变量,而意外的创建了一个全局变量,而使这个变量一直留在内存中无法被回收
2、被遗忘的计时器或回调函数:设置了 setInterval 定时器,而忘记取消它,如果循环函数有对外部变量的引用的话,那么这个变量会被一直留在内存中,而无法被回收。
3、脱离 DOM 的引用:获取一个 DOM 元素的引用,而后面这个元素被删除,由于一直保留了对这个元素的引用,所以它也无法被回收。
4、闭包:不合理的使用闭包,从而导致某些变量一直被留在内存当中。

什么是 DOM 和 BOM?

  • DOM 指的是文档对象模型,它指的是把文档当做一个对象,这个对象主要定义了处理网页内容的方法和接口。
  • BOM 指的是浏览器对象模型,它指的是把浏览器当做一个对象来对待,这个对象主要定义了与浏览器进行交互的法和接口。BOM的核心是 window,而 window 对象具有双重角色,它既是通过 js 访问浏览器窗口的一个接口,又是一个 Global(全局)对象。这意味着在网页中定义的任何对象,变量和函数,都作为全局对象的一个属性或者方法存在。window 对象含有 location 对象、navigator 对象、screen 对象等子对象,并且 DOM 的最根本的对象 document 对象也是 BOM 的 window 对象的子对象。

display的属性值及其作用

属性值作用
none元素不显示,并且会从文档流中移除。
block块类型。默认宽度为父元素宽度,可设置宽高,换行显示。
inline行内元素类型。默认宽度为内容宽度,不可设置宽高,同行显示。
inline-block默认宽度为内容宽度,可以设置宽高,同行显示。
list-item像块类型元素一样显示,并添加样式列表标记。
table此元素会作为块级表格来显示。
inherit规定应该从父元素继承display属性的值。

React-Router 的实现原理及工作方式分别是什么

  • React Router 路由的基础实现原理分为两种,如果是切换 Hash 的方式,那么依靠浏览器 Hash 变化即可;如果是切换网址中的 Path,就要用到 HTML5 History API 中的 pushStatereplaceState 等。在使用这个方式时,还需要在服务端完成 historyApiFallback 配置
  • React Router 内部主要依靠 history 库完成,这是由 React Router 自己封装的库,为了实现跨平台运行的特性,内部提供两套基础 history,一套是直接使用浏览器的 History API,用于支持 react-router-dom;另一套是基于内存实现的版本,这是自己做的一个数组,用于支持 react-router-native
  • React Router 的工作方式可以分为设计模式与关键模块两个部分。从设计模式的角度出发,在架构上通过 Monorepo进行库的管理。Monorepo 具有团队间透明、迭代便利的优点。其次在整体的数据通信上使用了 Context API 完成上下文传递。
  • 在关键模块上,主要分为三类组件:第一类是 Context 容器,比如 Router 与 MemoryRouter;第二类是消费者组件,用以匹配路由,主要有 Route、Redirect、Switch 等;第三类是与平台关联的功能组件,比如 Link、NavLink、DeepLinking 等。

参考:前端进阶面试题详细解答

对盒模型的理解

CSS3中的盒模型有以下两种:标准盒子模型、IE盒子模型 盒模型都是由四个部分组成的,分别是margin、border、padding和content。

标准盒模型和IE盒模型的区别在于设置width和height时,所对应的范围不同:

  • 标准盒模型的width和height属性的范围只包含了content,
  • IE盒模型的width和height属性的范围包含了border、padding和content。

可以通过修改元素的box-sizing属性来改变元素的盒模型:

  • box-sizeing: content-box表示标准盒模型(默认值)
  • box-sizeing: border-box表示IE盒模型(怪异盒模型)

什么是物理像素,逻辑像素和像素密度,为什么在移动端开发时需要用到@3x, @2x这种图片?

以 iPhone XS 为例,当写 CSS 代码时,针对于单位 px,其宽度为 414px & 896px,也就是说当赋予一个 DIV元素宽度为 414px,这个 DIV 就会填满手机的宽度;

而如果有一把尺子来实际测量这部手机的物理像素,实际为 1242*2688 物理像素;经过计算可知,1242/414=3,也就是说,在单边上,一个逻辑像素=3个物理像素,就说这个屏幕的像素密度为 3,也就是常说的 3 倍屏。

对于图片来说,为了保证其不失真,1 个图片像素至少要对应一个物理像素,假如原始图片是 500300 像素,那么在 3 倍屏上就要放一个 1500900 像素的图片才能保证 1 个物理像素至少对应一个图片像素,才能不失真。 当然,也可以针对所有屏幕,都只提供最高清图片。虽然低密度屏幕用不到那么多图片像素,而且会因为下载多余的像素造成带宽浪费和下载延迟,但从结果上说能保证图片在所有屏幕上都不会失真。

还可以使用 CSS 媒体查询来判断不同的像素密度,从而选择不同的图片:

my-image { background: (low.png); }
@media only screen and (min-device-pixel-ratio: 1.5) {
  #my-image { background: (high.png); }
}

隐藏元素的方法有哪些

  • display: none:渲染树不会包含该渲染对象,因此该元素不会在页面中占据位置,也不会响应绑定的监听事件。
  • visibility: hidden:元素在页面中仍占据空间,但是不会响应绑定的监听事件。
  • opacity: 0:将元素的透明度设置为 0,以此来实现元素的隐藏。元素在页面中仍然占据空间,并且能够响应元素绑定的监听事件。
  • position: absolute:通过使用绝对定位将元素移除可视区域内,以此来实现元素的隐藏。
  • z-index: 负值:来使其他元素遮盖住该元素,以此来实现隐藏。
  • clip/clip-path :使用元素裁剪的方法来实现元素的隐藏,这种方法下,元素仍在页面中占据位置,但是不会响应绑定的监听事件。
  • transform: scale(0,0):将元素缩放为 0,来实现元素的隐藏。这种方法下,元素仍在页面中占据位置,但是不会响应绑定的监听事件。

title与h1的区别、b与strong的区别、i与em的区别?

  • strong标签有语义,是起到加重语气的效果,而b标签是没有的,b标签只是一个简单加粗标签。b标签之间的字符都设为粗体,strong标签加强字符的语气都是通过粗体来实现的,而搜索引擎更侧重strong标签。
  • title属性没有明确意义只表示是个标题,H1则表示层次明确的标题,对页面信息的抓取有很大的影响
  • i内容展示为斜体,em表示强调的文本

JavaScript有哪些数据类型,它们的区别?

JavaScript共有八种数据类型,分别是 Undefined、Null、Boolean、Number、String、Object、Symbol、BigInt。

其中 Symbol 和 BigInt 是ES6 中新增的数据类型:

  • Symbol 代表创建后独一无二且不可变的数据类型,它主要是为了解决可能出现的全局变量冲突的问题。
  • BigInt 是一种数字类型的数据,它可以表示任意精度格式的整数,使用 BigInt 可以安全地存储和操作大整数,即使这个数已经超出了 Number 能够表示的安全整数范围。

这些数据可以分为原始数据类型和引用数据类型:

  • 栈:原始数据类型(Undefined、Null、Boolean、Number、String)
  • 堆:引用数据类型(对象、数组和函数)

两种类型的区别在于存储位置的不同:

  • 原始数据类型直接存储在栈(stack)中的简单数据段,占据空间小、大小固定,属于被频繁使用数据,所以放入栈中存储;
  • 引用数据类型存储在堆(heap)中的对象,占据空间大、大小不固定。如果存储在栈中,将会影响程序运行的性能;引用数据类型在栈中存储了指针,该指针指向堆中该实体的起始地址。当解释器寻找引用值时,会首先检索其在栈中的地址,取得地址后从堆中获得实体。

堆和栈的概念存在于数据结构和操作系统内存中,在数据结构中:

  • 在数据结构中,栈中数据的存取方式为先进后出。
  • 堆是一个优先队列,是按优先级来进行排序的,优先级可以按照大小来规定。

在操作系统中,内存被分为栈区和堆区:

  • 栈区内存由编译器自动分配释放,存放函数的参数值,局部变量的值等。其操作方式类似于数据结构中的栈。
  • 堆区内存一般由开发着分配释放,若开发者不释放,程序结束时可能由垃圾回收机制回收。

BFC

块级格式化上下文,是一个独立的渲染区域,让处于 BFC 内部的元素与外部的元素相互隔离,使内外元素的定位不会相互影响。

IE下为 Layout,可通过 zoom:1 触发

触发条件:

  • 根元素
  • position: absolute/fixed
  • display: inline-block / table
  • float 元素
  • ovevflow !== visible

规则:

  • 属于同一个 BFC 的两个相邻 Box 垂直排列
  • 属于同一个 BFC 的两个相邻 Boxmargin 会发生重叠
  • BFC 中子元素的 margin box 的左边, 与包含块 (BFC) border box的左边相接触 (子元素 absolute 除外)
  • BFC 的区域不会与 float 的元素区域重叠
  • 计算 BFC 的高度时,浮动子元素也参与计算
  • 文字层不会被浮动层覆盖,环绕于周围

应用:

  • 阻止margin重叠
  • 可以包含浮动元素 —— 清除内部浮动(清除浮动的原理是两个div都位于同一个 BFC 区域之中)
  • 自适应两栏布局
  • 可以阻止元素被浮动元素覆盖

对this对象的理解

this 是执行上下文中的一个属性,它指向最后一次调用这个方法的对象。在实际开发中,this 的指向可以通过四种调用模式来判断。

  • 第一种是函数调用模式,当一个函数不是一个对象的属性时,直接作为函数来调用时,this 指向全局对象。
  • 第二种是方法调用模式,如果一个函数作为一个对象的方法来调用时,this 指向这个对象。
  • 第三种是构造器调用模式,如果一个函数用 new 调用时,函数执行前会新创建一个对象,this 指向这个新创建的对象。
  • 第四种是 apply 、 call 和 bind 调用模式,这三个方法都可以显示的指定调用函数的 this 指向。其中 apply 方法接收两个参数:一个是 this 绑定的对象,一个是参数数组。call 方法接收的参数,第一个是 this 绑定的对象,后面的其余参数是传入函数执行的参数。也就是说,在使用 call() 方法时,传递给函数的参数必须逐个列举出来。bind 方法通过传入一个对象,返回一个 this 绑定了传入对象的新函数。这个函数的 this 指向除了使用 new 时会被改变,其他情况下都不会改变。

这四种方式,使用构造器调用模式的优先级最高,然后是 apply、call 和 bind 调用模式,然后是方法调用模式,然后是函数调用模式。

JavaScript 类数组对象的定义?

一个拥有 length 属性和若干索引属性的对象就可以被称为类数组对象,类数组对象和数组类似,但是不能调用数组的方法。常见的类数组对象有 arguments 和 DOM 方法的返回结果,还有一个函数也可以被看作是类数组对象,因为它含有 length 属性值,代表可接收的参数个数。

常见的类数组转换为数组的方法有这样几种:

(1)通过 call 调用数组的 slice 方法来实现转换

Array.prototype.slice.call(arrayLike);

(2)通过 call 调用数组的 splice 方法来实现转换

Array.prototype.splice.call(arrayLike, 0);

(3)通过 apply 调用数组的 concat 方法来实现转换

Array.prototype.concat.apply([], arrayLike);

(4)通过 Array.from 方法来实现转换

Array.from(arrayLike);

性能优化

性能优化是前端开发中避不开的问题,性能问题无外乎两方面原因:渲染速度慢、请求时间长。性能优化虽然涉及很多复杂的原因和解决方案,但其实只要通过合理地使用标签,就可以在一定程度上提升渲染速度以及减少请求时间

1. script 标签:调整加载顺序提升渲染速度

  • 由于浏览器的底层运行机制,渲染引擎在解析 HTML 时,若遇到 script 标签引用文件,则会暂停解析过程,同时通知网络线程加载文件,文件加载后会切换至 JavaScript 引擎来执行对应代码代码执行完成之后切换至渲染引擎继续渲染页面
  • 在这一过程中可以看到,页面渲染过程中包含了请求文件以及执行文件的时间,但页面的首次渲染可能并不依赖这些文件,这些请求和执行文件的动作反而延长了用户看到页面的时间,从而降低了用户体验。

为了减少这些时间损耗,可以借助 script 标签的 3 个属性来实现。

  • async 属性。立即请求文件,但不阻塞渲染引擎,而是文件加载完毕后阻塞渲染引擎并立即执行文件内容
  • defer 属性。立即请求文件,但不阻塞渲染引擎,等到解析完 HTML 之后再执行文件内容
  • HTML5 标准 type 属性,对应值为“module”。让浏览器按照 ECMA Script 6 标准将文件当作模块进行解析,默认阻塞效果同 defer,也可以配合 async 在请求完成后立即执行。

绿色的线表示执行解析 HTML ,蓝色的线表示请求文件,红色的线表示执行文件

当渲染引擎解析 HTML 遇到 script 标签引入文件时,会立即进行一次渲染。所以这也就是为什么构建工具会把编译好的引用 JavaScript 代码的 script 标签放入到 body 标签底部,因为当渲染引擎执行到 body 底部时会先将已解析的内容渲染出来,然后再去请求相应的 JavaScript 文件

2. link 标签:通过预处理提升渲染速度

在我们对大型单页应用进行性能优化时,也许会用到按需懒加载的方式,来加载对应的模块,但如果能合理利用 link 标签的 rel 属性值来进行预加载,就能进一步提升渲染速度。

  • dns-prefetch。当 link 标签的 rel 属性值为“dns-prefetch”时,浏览器会对某个域名预先进行 DNS 解析并缓存。这样,当浏览器在请求同域名资源的时候,能省去从域名查询 IP 的过程,从而减少时间损耗。下图是淘宝网设置的 DNS 预解析
  • preconnect。让浏览器在一个 HTTP 请求正式发给服务器前预先执行一些操作,这包括DNS 解析、TLS 协商、TCP 握手,通过消除往返延迟来为用户节省时间
  • prefetch/preload。两个值都是让浏览器预先下载并缓存某个资源,但不同的是,prefetch 可能会在浏览器忙时被忽略,而 preload 则是一定会被预先下载
  • prerender。浏览器不仅会加载资源,还会解析执行页面,进行预渲染

这几个属性值恰好反映了浏览器获取资源文件的过程,在这里我绘制了一个流程简图,方便你记忆。

3. 搜索优化

  • meta 标签:提取关键信息
    • 通过 meta 标签可以设置页面的描述信息,从而让搜索引擎更好地展示搜索结果。
    • 示例 <meta name="description" content="全球最大的中文搜索引擎、致力于让网民更便捷地获取信息,找到所求。百度超过千亿的中文网页数据库,可以瞬间找到相关的搜索结果。">

VDOM:三个 part

  • 虚拟节点类,将真实 DOM节点用 js 对象的形式进行展示,并提供 render 方法,将虚拟节点渲染成真实 DOM
  • 节点 diff 比较:对虚拟节点进行 js 层面的计算,并将不同的操作都记录到 patch 对象
  • re-render:解析 patch 对象,进行 re-render

补充1��VDOM 的必要性?

  • 创建真实DOM的代价高 :真实的 DOM 节点 node 实现的属性很多,而 vnode 仅仅实现一些必要的属性,相比起来,创建一个 vnode 的成本比较低。
  • 触发多次浏览器重绘及回流 :使用 vnode ,相当于加了一个缓冲,让一次数据变动所带来的所有 node 变化,先在 vnode 中进行修改,然后 diff 之后对所有产生差异的节点集中一次对 DOM tree 进行修改,以减少浏览器的重绘及回流。

补充2:vue 为什么采用 vdom?

引入 Virtual DOM 在性能方面的考量仅仅是一方面。

  • 性能受场景的影响是非常大的,不同的场景可能造成不同实现方案之间成倍的性能差距,所以依赖细粒度绑定及 Virtual DOM 哪个的性能更好还真不是一个容易下定论的问题。
  • Vue 之所以引入了 Virtual DOM,更重要的原因是为了解耦 HTML依赖,这带来两个非常重要的好处是:
  • 不再依赖 HTML 解析器进行模版解析,可以进行更多的 AOT 工作提高运行时效率:通过模版 AOT 编译,Vue 的运行时体积可以进一步压缩,运行时效率可以进一步提升;
  • 可以渲染到 DOM 以外的平台,实现 SSR、同构渲染这些高级特性,Weex等框架应用的就是这一特性。

综上,Virtual DOM 在性能上的收益并不是最主要的,更重要的是它使得 Vue 具备了现代框架应有的高级特性。

列举几个css中可继承和不可继承的元素

  • 不可继承的:display、margin、border、padding、background、height、min-height、max-height、width、min-width、max-width、overflow、position、left、right、top、bottom、z-index、float、clear、table-layout、vertical-align
  • 所有元素可继承:visibilitycursor
  • 内联元素可继承:letter-spacing、word-spacing、white-space、line-height、color、font、font-family、font-size、font-style、font-variant、font-weight、text-decoration、text-transform、direction
  • 终端块状元素可继承:text-indent和text-align
  • 列表元素可继承:list-style、list-style-type、list-style-position、list-style-image`。

transition和animation的区别

Animationtransition大部分属性是相同的,他们都是随时间改变元素的属性值,他们的主要区别是transition需要触发一个事件才能改变属性,而animation不需要触发任何事件的情况下才会随时间改变属性值,并且transition为2帧,从from .... to,而animation可以一帧一帧的

isNaN 和 Number.isNaN 函数的区别?

  • 函数 isNaN 接收参数后,会尝试将这个参数转换为数值,任何不能被转换为数值的的值都会返回 true,因此非数字值传入也会返回 true ,会影响 NaN 的判断。
  • 函数 Number.isNaN 会首先判断传入参数是否为数字,如果是数字再继续判断是否为 NaN ,不会进行数据类型的转换,这种方法对于 NaN 的判断更为准确。

从输入URL到页面展示过程

1. DNS域名解析

  • 根 DNS 服务器 :返回顶级域 DNS 服务器的 IP 地址
  • 顶级域 DNS 服务器:返回权威 DNS 服务器的 IP 地址
  • 权威 DNS 服务器 :返回相应主机的 IP 地址

DNS的域名查找,在客户端和浏览器,本地DNS之间的查询方式是递归查询;在本地DNS服务器与根域及其子域之间的查询方式是迭代查询;

在客户端输入 URL 后,会有一个递归查找的过程,从浏览器缓存中查找->本地的hosts文件查找->找本地DNS解析器缓存查找->本地DNS服务器查找,这个过程中任何一步找到了都会结束查找流程。

如果本地DNS服务器无法查询到,则根据本地DNS服务器设置的转发器进行查询。若未用转发模式,则迭代查找过程如下图:

结合起来的过程,可以用一个图表示:

在查找过程中,有以下优化点:

  • DNS存在着多级缓存,从离浏览器的距离排序的话,有以下几种: 浏览器缓存,系统缓存,路由器缓存,IPS服务器缓存,根域名服务器缓存,顶级域名服务器缓存,主域名服务器缓存
  • 在域名和 IP 的映射过程中,给了应用基于域名做负载均衡的机会,可以是简单的负载均衡,也可以根据地址和运营商做全局的负载均衡。

2. 建立TCP连接

首先,判断是不是https的,如果是,则HTTPS其实是HTTP + SSL / TLS 两部分组成,也就是在HTTP上又加了一层处理加密信息的模块。服务端和客户端的信息传输都会通过TLS进行加密,所以传输的数据都是加密后的数据

进行三次握手,建立TCP连接。

  • 第一次握手:建立连接。客户端发送连接请求报文段
  • 第二次握手:服务器收到SYN报文段。服务器收到客户端的SYN报文段,需要对这个SYN报文段进行确认
  • 第三次握手:客户端收到服务器的SYN+ACK报文段,向服务器发送ACK报文段

SSL握手过程

  • 第一阶段 建立安全能力 包括协议版本 会话Id 密码构件 压缩方法和初始随机数
  • 第二阶段 服务器发送证书 密钥交换数据和证书请求,最后发送请求-相应阶段的结束信号
  • 第三阶段 如果有证书请求客户端发送此证书 之后客户端发送密钥交换数据 也可以发送证书验证消息
  • 第四阶段 变更密码构件和结束握手协议

完成了之后,客户端和服务器端就可以开始传送数据

发送HTTP请求,服务器处理请求,返回响应结果

TCP连接建立后,浏览器就可以利用 HTTP/HTTPS 协议向服务器发送请求了。服务器接受到请求,就解析请求头,如果头部有缓存相关信息如if-none-match与if-modified-since,则验证缓存是否有效,若有效则返回状态码为304,若无效则重新返回资源,状态码为200

这里有发生的一个过程是HTTP缓存,是一个常考的考点,大致过程如图:

3. 关闭TCP连接

4. 浏览器渲染

按照渲染的时间顺序,流水线可分为如下几个子阶段:构建 DOM 树、样式计算、布局阶段、分层、栅格化和显示。如图:

  • 渲染进程将 HTML 内容转换为能够读懂DOM 树结构。
  • 渲染引擎将 CSS 样式表转化为浏览器可以理解的 styleSheets,计算出 DOM 节点的样式。
  • 创建布局树,并计算元素的布局信息。
  • 对布局树进行分层,并生成分层树。
  • 为每个图层生成绘制列表,并将其提交到合成线程。合成线程将图层分图块,并栅格化将图块转换成位图。
  • 合成线程发送绘制图块命令给浏览器进程。浏览器进程根据指令生成页面,并显示到显示器上。

构建 DOM 树

  • 转码(Bytes -> Characters)—— 读取接收到的 HTML 二进制数据,按指定编码格式将字节转换为 HTML 字符串
  • Tokens 化(Characters -> Tokens)—— 解析 HTML,将 HTML 字符串转换为结构清晰的 Tokens,每个 Token 都有特殊的含义同时有自己的一套规则
  • 构建 Nodes(Tokens -> Nodes)—— 每个 Node 都添加特定的属性(或属性访问器),通过指针能够确定 Node 的父、子、兄弟关系和所属 treeScope(例如:iframe 的 treeScope 与外层页面的 treeScope 不同)
  • 构建 DOM 树(Nodes -> DOM Tree)—— 最重要的工作是建立起每个结点的父子兄弟关系

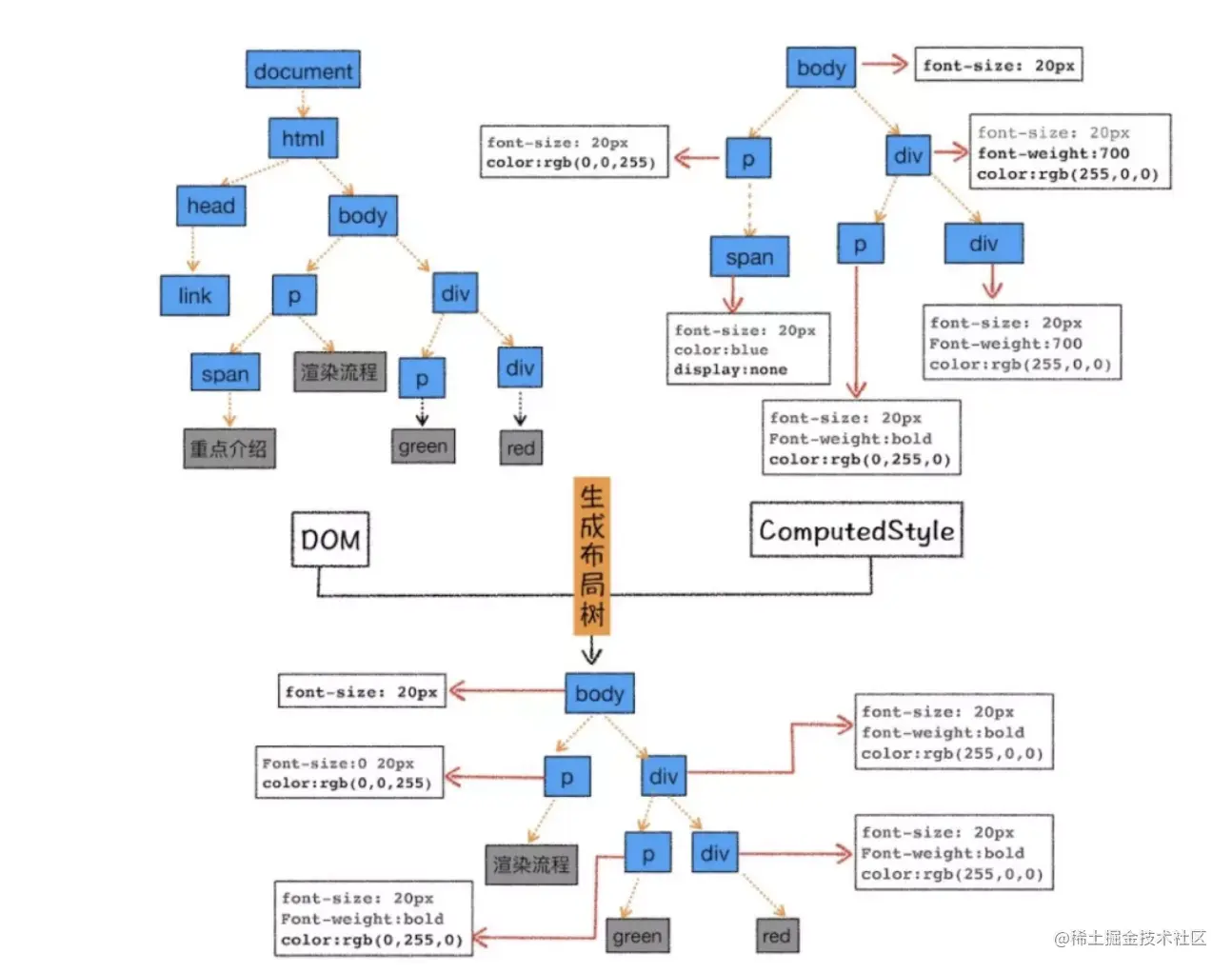
样式计算

渲染引擎将 CSS 样式表转化为浏览器可以理解的 styleSheets,计算出 DOM 节点的样式。

CSS 样式来源主要有 3 种,分别是通过 link 引用的外部 CSS 文件、style标签内的 CSS、元素的 style 属性内嵌的 CSS。

页面布局

布局过程,即排除 script、meta 等功能化、非视觉节点,排除 display: none 的节点,计算元素的位置信息,确定元素的位置,构建一棵只包含可见元素布局树。如图:

其中,这个过程需要注意的是回流和重绘

生成分层树

页面中有很多复杂的效果,如一些复杂的 3D 变换、页面滚动,或者使用 z-indexing 做 z 轴排序等,为了更加方便地实现这些效果,渲染引擎还需要为特定的节点生成专用的图层,并生成一棵对应的图层树(LayerTree)

栅格化

合成线程会按照视口附近的图块来优先生成位图,实际生成位图的操作是由栅格化来执行的。所谓栅格化,是指将图块转换为位图

通常一个页面可能很大,但是用户只能看到其中的一部分,我们把用户可以看到的这个部分叫做视口(viewport)。在有些情况下,有的图层可以很大,比如有的页面你使用滚动条要滚动好久才能滚动到底部,但是通过视口,用户只能看到页面的很小一部分,所以在这种情况下,要绘制出所有图层内容的话,就会产生太大的开销,而且也没有必要。

显示

最后,合成线程发送绘制图块命令给浏览器进程。浏览器进程根据指令生成页面,并显示到显示器上,渲染过程完成。

Ajax

它是一种异步通信的方法,通过直接由 js 脚本向服务器发起 http 通信,然后根据服务器返回的数据,更新网页的相应部分,而不用刷新整个页面的一种方法。

面试手写(原生):

//1:创建Ajax对象
var xhr = window.XMLHttpRequest?new XMLHttpRequest():new ActiveXObject('Microsoft.XMLHTTP');// 兼容IE6及以下版本
//2:配置 Ajax请求地址
xhr.open('get','index.xml',true);
//3:发送请求
xhr.send(null); // 严谨写法
//4:监听请求,接受响应
xhr.onreadysatechange=function(){
     if(xhr.readySate==4&&xhr.status==200 || xhr.status==304 )
          console.log(xhr.responsetXML)
}

jQuery写法

$.ajax({
  type:'post',
  url:'',
  async:ture,//async 异步  sync  同步
  data:data,//针对post请求
  dataType:'jsonp',
  success:function (msg) {

  },
  error:function (error) {

  }
})

promise 封装实现:

// promise 封装实现:

function getJSON(url) {
  // 创建一个 promise 对象
  let promise = new Promise(function(resolve, reject) {
    let xhr = new XMLHttpRequest();

    // 新建一个 http 请求
    xhr.open("GET", url, true);

    // 设置状态的监听函数
    xhr.onreadystatechange = function() {
      if (this.readyState !== 4) return;

      // 当请求成功或失败时,改变 promise 的状态
      if (this.status === 200) {
        resolve(this.response);
      } else {
        reject(new Error(this.statusText));
      }
    };

    // 设置错误监听函数
    xhr.onerror = function() {
      reject(new Error(this.statusText));
    };

    // 设置响应的数据类型
    xhr.responseType = "json";

    // 设置请求头信息
    xhr.setRequestHeader("Accept", "application/json");

    // 发送 http 请求
    xhr.send(null);
  });

  return promise;
}

const对象的属性可以修改吗

const保证的并不是变量的值不能改动,而是变量指向的那个内存地址不能改动。对于基本类型的数据(数值、字符串、布尔值),其值就保存在变量指向的那个内存地址,因此等同于常量。

但对于引用类型的数据(主要是对象和数组)来说,变量指向数据的内存地址,保存的只是一个指针,const只能保证这个指针是固定不变的,至于它指向的数据结构是不是可变的,就完全不能控制了。

常见的图片格式及使用场景

(1)BMP,是无损的、既支持索引色也支持直接色的点阵图。这种图片格式几乎没有对数据进行压缩,所以BMP格式的图片通常是较大的文件。

(2)GIF是无损的、采用索引色的点阵图。采用LZW压缩算法进行编码。文件小,是GIF格式的优点,同时,GIF格式还具有支持动画以及透明的优点。但是GIF格式仅支持8bit的索引色,所以GIF格式适用于对色彩要求不高同时需要文件体积较小的场景。

(3)JPEG是有损的、采用直接色的点阵图。JPEG的图片的优点是采用了直接色,得益于更丰富的色彩,JPEG非常适合用来存储照片,与GIF相比,JPEG不适合用来存储企业Logo、线框类的图。因为有损压缩会导致图片模糊,而直接色的选用,又会导致图片文件较GIF更大。

(4)PNG-8是无损的、使用索引色的点阵图。PNG是一种比较新的图片格式,PNG-8是非常好的GIF格式替代者,在可能的情况下,应该尽可能的使用PNG-8而不是GIF,因为在相同的图片效果下,PNG-8具有更小的文件体积。除此之外,PNG-8还支持透明度的调节,而GIF并不支持。除非需要动画的支持,否则没有理由使用GIF而不是PNG-8。

(5)PNG-24是无损的、使用直接色的点阵图。PNG-24的优点在于它压缩了图片的数据,使得同样效果的图片,PNG-24格式的文件大小要比BMP小得多。当然,PNG24的图片还是要比JPEG、GIF、PNG-8大得多。

(6)SVG是无损的矢量图。SVG是矢量图意味着SVG图片由直线和曲线以及绘制它们的方法组成。当放大SVG图片时,看到的还是线和曲线,而不会出现像素点。SVG图片在放大时,不会失真,所以它适合用来绘制Logo、Icon等。

(7)WebP是谷歌开发的一种新图片格式,WebP是同时支持有损和无损压缩的、使用直接色的点阵图。从名字就可以看出来它是为Web而生的,什么叫为Web而生呢?就是说相同质量的图片,WebP具有更小的文件体积。现在网站上充满了大量的图片,如果能够降低每一个图片的文件大小,那么将大大减少浏览器和服务器之间的数据传输量,进而降低访问延迟,提升访问体验。目前只有Chrome浏览器和Opera浏览器支持WebP格式,兼容性不太好。

  • 在无损压缩的情况下,相同质量的WebP图片,文件大小要比PNG小26%;
  • 在有损压缩的情况下,具有相同图片精度的WebP图片,文件大小要比JPEG小25%~34%;
  • WebP图片格式支持图片透明度,一个无损压缩的WebP图片,如果要支持透明度只需要22%的格外文件大小。