浅析Spring事务实现原理

1,678 阅读9分钟

SQL事务实现简介

​ 首先我们来了解下,最简单的事务是怎么实现的呢?以JDBC为例,当一个数据库Connection对象创建后,其会默认自动提交事务;每次执行SQL语句时,如果成功,就会向数据库自动提交,不能回滚。

​ 通过调用setAutoCommit(false)方法可以取消自动提交事务。等到所有的SQL语句都执行成功后,调用commit()方法提交事务。如果其中某个操作失败或出现异常时,则调用rollback()方法回滚事务。具体代码如下所示:

    public void noTransaction() {
        Connection connection = null;
        String sql = "update account set balance=balance-100 where id=1";
        String sql2 = "update account set balance=balance+100 where id=2";
        //创建PreparedStatement对象
        PreparedStatement preparedStatement = null;
        try {
            connection = JDBCUtils.getConnection();// 获取数据库连接
            connection.setAutoCommit(false);//事务开始
            preparedStatement = connection.prepareStatement(sql);
            preparedStatement.executeUpdate();//执行第一个sql
            preparedStatement = connection.prepareStatement(sql2);
            preparedStatement.executeUpdate();//执行sql2
            //提交事务
            connection.commit();
        } catch (SQLException e) {
            //进行事务回滚,默认回滚到事务开始的地方
            try {
                connection.rollback();
            } catch (SQLException ex) {
                ex.printStackTrace();
            }
            e.printStackTrace();
        } finally {
            //关闭流
            JDBCUtils.close(null, preparedStatement, connection);
        }
    }

​ 将代码抽象成执行步骤,主要有以下四步:

  1. 获取Mysql链接
  2. 执行SQL语句
  3. 提交SQL事务
  4. 存在异常则做Mysql的事务回滚。

​ 可以发现,常规情况下只有执行SQL语句的内容存在差异。如果能将相同部分抽取出来,接入方接入时只考虑SQL语句内容,就可以减少接入的成本。同时观察到抽取的部分处于执行SQL语句的前后,那么很自然的就可以想到两种解决方案:

​ 1、在JAVA8中,提供了函数式编程。我们可以将要执行的SQL语句封装成函数,作为入参传入并执行。

​ 2、采用动态代理对执行SQL的前后做增强。

编程式事务

​ Spring中采用函数式编程实现的事务,被称为编程式事务。编程式事务的实现相对简单,主要由类TransactionTemplate负责实现。具体代码可以见如下所示:

@Override
@Nullable
public <T> T execute(TransactionCallback<T> action) throws TransactionException {
   Assert.state(this.transactionManager != null, "No PlatformTransactionManager set");

   if (this.transactionManager instanceof CallbackPreferringPlatformTransactionManager) {
      return ((CallbackPreferringPlatformTransactionManager) this.transactionManager).execute(this, action);
   }
   else {
       //获取事务 
      TransactionStatus status = this.transactionManager.getTransaction(this);
      T result;
      try {
          //执行SQL语句内容
         result = action.doInTransaction(status);
      }
      catch (RuntimeException | Error ex) {
         //异常回滚
         rollbackOnException(status, ex);
         throw ex;
      }
      catch (Throwable ex) {
         // 异常回滚
         rollbackOnException(status, ex);
         throw new UndeclaredThrowableException(ex, "TransactionCallback threw undeclared checked exception");
      }
       //提交事务
      this.transactionManager.commit(status);
      return result;
   }
}

​ TransactionCallBack作为入参传入,其中就主要是我们要执行的SQL语句内容。而其余部分可以看到,其实就和我们前面所描述的四步基本相似:

  1. 获取Mysql链接
  2. 执行SQL语句
  3. 提交SQL事务
  4. 存在异常则做Mysql的事务回滚。

声明式事务

​ 在Spring中,采用AOP做增强逻辑的被称为声明式事务。相比起编程式事务,声明式事务相对复杂。因此,在了解声明式事务之前,我们需要先简单了解一下Spring是如何支持AOP(动态代理)。首先我们知道,Spring中Bean的存在形式有以下几个阶段:

image-20221108101023883.png ​ 其中非常关键点就在BeanFactory。当我们对一个Bean定义代理对象后,BeanFactory生成的就不会是单纯的Bean实例对象,而是Bean的动态代理。通过调用Bean的动态代理中的方法,来实现AOP。那么如何自定义自己的AOP呢?要实现AOP需要明确两个点:

1、需要在哪里做增强?(定义切点)

2、需要做什么样的增强逻辑?(定义增强逻辑)

​ 对于这两点,Spring主要通过**事务代理管理配置类(ProxyTransactionManagementConfiguration)**进行实现。

image-20221106194731948.png

​ 从类图中可以看到,事务代理管理配置类主要定义了三个Bean对象:

  • 注释事务属性源(AnnotationTransactionAttributeSource),其主要负责判断当前类是否为需要增强的类,即"哪里需要做增强"。
  • 事务拦截器(TransactionInterceptor),该类主要负责对事务做链接获取、事务提交以及事务回滚。即"怎么做增强"。
  • Bean工厂事务属性源指导(BeanFactoryTransactionAttributeSourceAdvisor),这个与事务本身无关,主要是在Bean工厂生产Bean实例的时候,方便对Bean进行替换使用的。其中主要是负责将定义的切点和增强逻辑注入到Spring中。

这里我们逐一来介绍这三个Bean对象。

注释事务属性源

​ "哪里需要做增强",意味着类要具备判断是否需增强的能力。为此,注释事务属性源提供了一个关键的方法:isCandidateClass()

但声明事务的注解一定不只一种。如果需要识别所有包下的事务型注解,一定会需要多次判断。因此,在注解事务属性源中,还保存了一组接口对象事务注释解析器(TransactionAnnotationParser),通过循环遍历这组事务注释解析器,就可以对不同框架注解进行处理。具体源码如下:

@Override
public boolean isCandidateClass(Class<?> targetClass) {
   for (TransactionAnnotationParser parser : this.annotationParsers) {
      if (parser.isCandidateClass(targetClass)) {
         return true;
      }
   }
   return false;
}

​ 以SpringTransactionAnnotationParser注释解析器为例,其实现的isCandidateClass()方法判断类是否被@Transactional类注释了,如果是,那么该类就是潜在的候选类。

@Override
public boolean isCandidateClass(Class<?> targetClass) {
   return AnnotationUtils.isCandidateClass(targetClass, Transactional.class);
}

​ 依次类推,对@TransactionAttribute等其他框架的注释,我们都可以采用这样方法实现。

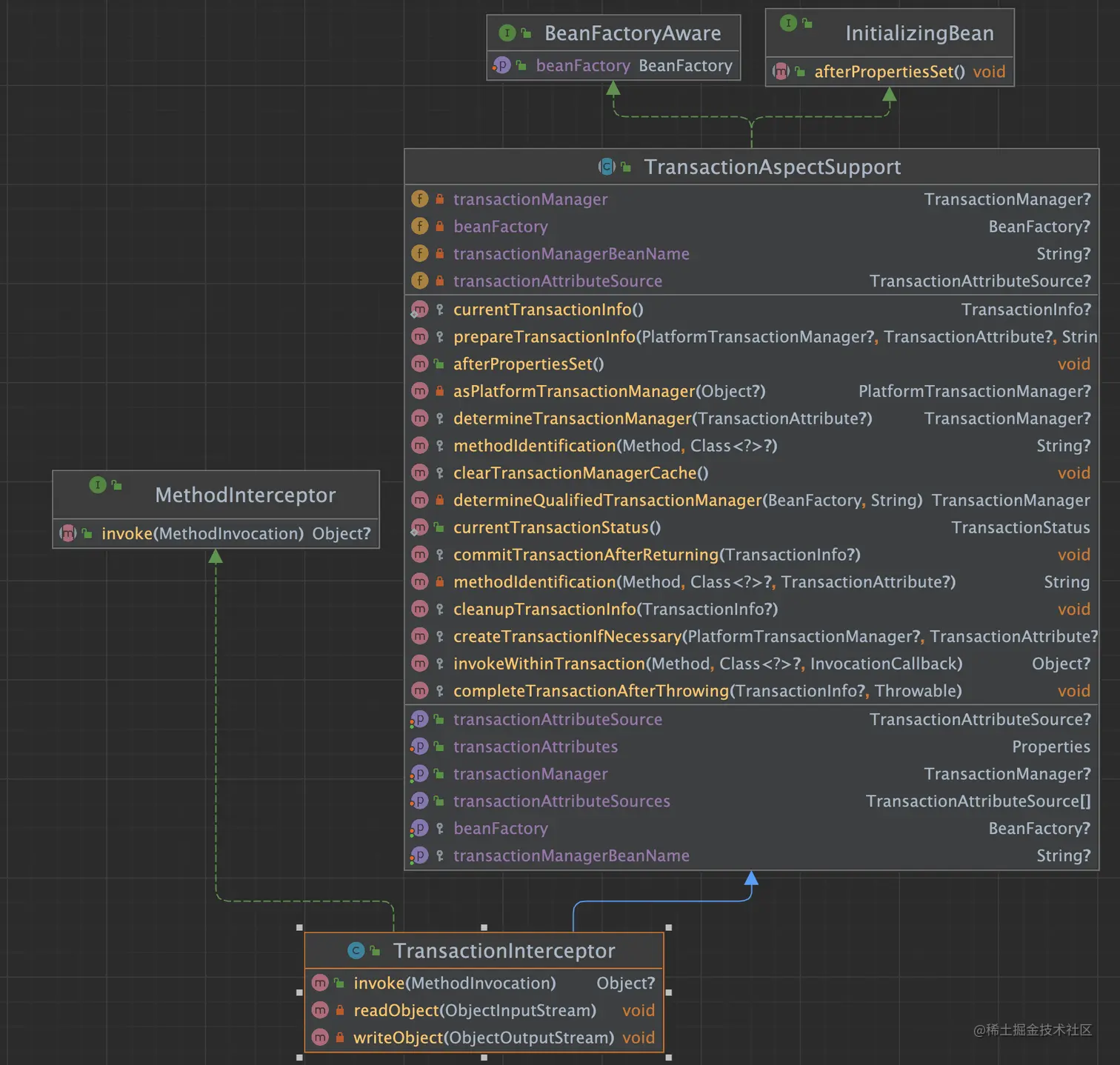
事务拦截器

​ 具备了判断哪些类需要执行事务的能力后,我们还需要确定具体的增强逻辑是什么样子的。而这就是事务拦截器主要功能。要实现这个功能,需要在对应方法被调用时,执行增强方法。

image-20221106225748631.png

​ 从类图首先可以看到,为了能够察觉到方法的调用,事务拦截器实现了方法拦截器接口(MethodInterceptor)的invoke方法,在invoke方法中先判断当前执行的方法属于哪个类,紧接着会用invokeWithinTransaction()对方法进行事务性的包装。其源码如下:

@Override
@Nullable
public Object invoke(MethodInvocation invocation) throws Throwable {
    // 判断执行的方法属于哪个类
   Class<?> targetClass = (invocation.getThis() != null ? AopUtils.getTargetClass(invocation.getThis()) : null);
    //再调用事务进行执行
   return invokeWithinTransaction(invocation.getMethod(), targetClass, new CoroutinesInvocationCallback() {
      @Override
      @Nullable
      public Object proceedWithInvocation() throws Throwable {
         return invocation.proceed();
      }
      @Override
      public Object getTarget() {
         return invocation.getThis();
      }
      @Override
      public Object[] getArguments() {
         return invocation.getArguments();
      }
   });
}

​ 主要逻辑放在invokeWithinTransaction()方法中。在该方法中,主要考虑了三类不同的编程方式的事务,分别是:响应式事务(ReactiveTransactionManager)回调优先型事务(CallbackPreferringPlatformTransactionManager)非回调优先型事务(非CallbackPreferringPlatformTransactionManager)

三者的差异主要在于:

1、响应式编程常采用Mono或Flux实现,需要对两种方式选择相应适配器做适配。

2、后两者从名字上可以看出差异,回调型优先的事务,会先执行回调再执行事务。而非回调优先型事务,则关注于事务的执行,至于回调的失败与否不需要影响事务的回滚。

尽管三者存在一些差异,但他们对于事务的实现其实是相似的,这里以非回调优先型事务为例子:

@Nullable
protected Object invokeWithinTransaction(Method method, @Nullable Class<?> targetClass,
      final InvocationCallback invocation) throws Throwable {
   TransactionAttributeSource tas = getTransactionAttributeSource();
   final TransactionAttribute txAttr = (tas != null ? tas.getTransactionAttribute(method, targetClass) : null);
   final TransactionManager tm = determineTransactionManager(txAttr);
	.......
        
   PlatformTransactionManager ptm = asPlatformTransactionManager(tm);
   final String joinpointIdentification = methodIdentification(method, targetClass, txAttr);
   if (txAttr == null || !(ptm instanceof CallbackPreferringPlatformTransactionManager)) {
      // 创建事务
      TransactionInfo txInfo = createTransactionIfNecessary(ptm, txAttr, joinpointIdentification);
      Object retVal;
      try {
         // 执行方法
         retVal = invocation.proceedWithInvocation();
      } catch (Throwable ex) {
         // 回滚处理 + 抛出异常终止执行
         completeTransactionAfterThrowing(txInfo, ex);
         throw ex;
      } finally {
         cleanupTransactionInfo(txInfo);
      }
		// 正常执行了事务,此时再执行回调
      if (retVal != null && vavrPresent && VavrDelegate.isVavrTry(retVal)) {
         TransactionStatus status = txInfo.getTransactionStatus();
         if (status != null && txAttr != null) {
            retVal = VavrDelegate.evaluateTryFailure(retVal, txAttr, status);
         }
      }
		// 提交事务
      commitTransactionAfterReturning(txInfo);
      return retVal;
   }
}

​ 源码本身不复杂,可以看到也是四步:

  1. 获取Mysql链接信息
  2. 执行SQL语句
  3. 提交SQL事务
  4. 存在异常则做Mysql的事务回滚。

Bean工厂事务属性源指导

​ 对于Bean工厂事务属性源指导,其主要负责用于定义切点和增强逻辑,并将这些事务的逻辑注册到Spring中用于实现。如下是Bean工厂事务属性源指导的类图。

image-20221106222809284.png

​ 从类图上可以看到,其继承了AbstractPointcutAdvisor关键模版类,该类是Spring中用于定义切点和增强逻辑。通过指定PointCut和Advice,就可以实现自定义的增强逻辑。因此,Bean工厂事务属性源指导只要将事务拦截器标记为增强逻辑,将注释事务属性源标记为切点,就可以让其在Spring中作为AOP生效。

​ 通过这三者的合作:注释事务属性源标注了切点(说明我那些方法需要做增强);事务拦截器定义了要执行的增强逻辑(说明我对这些方法怎么做增强);Bean工厂事务属性源指导则将切点和增强逻辑注入到Spring中使其生效。从而实现了Spring的声明式事务的内容。

事务多样性支持

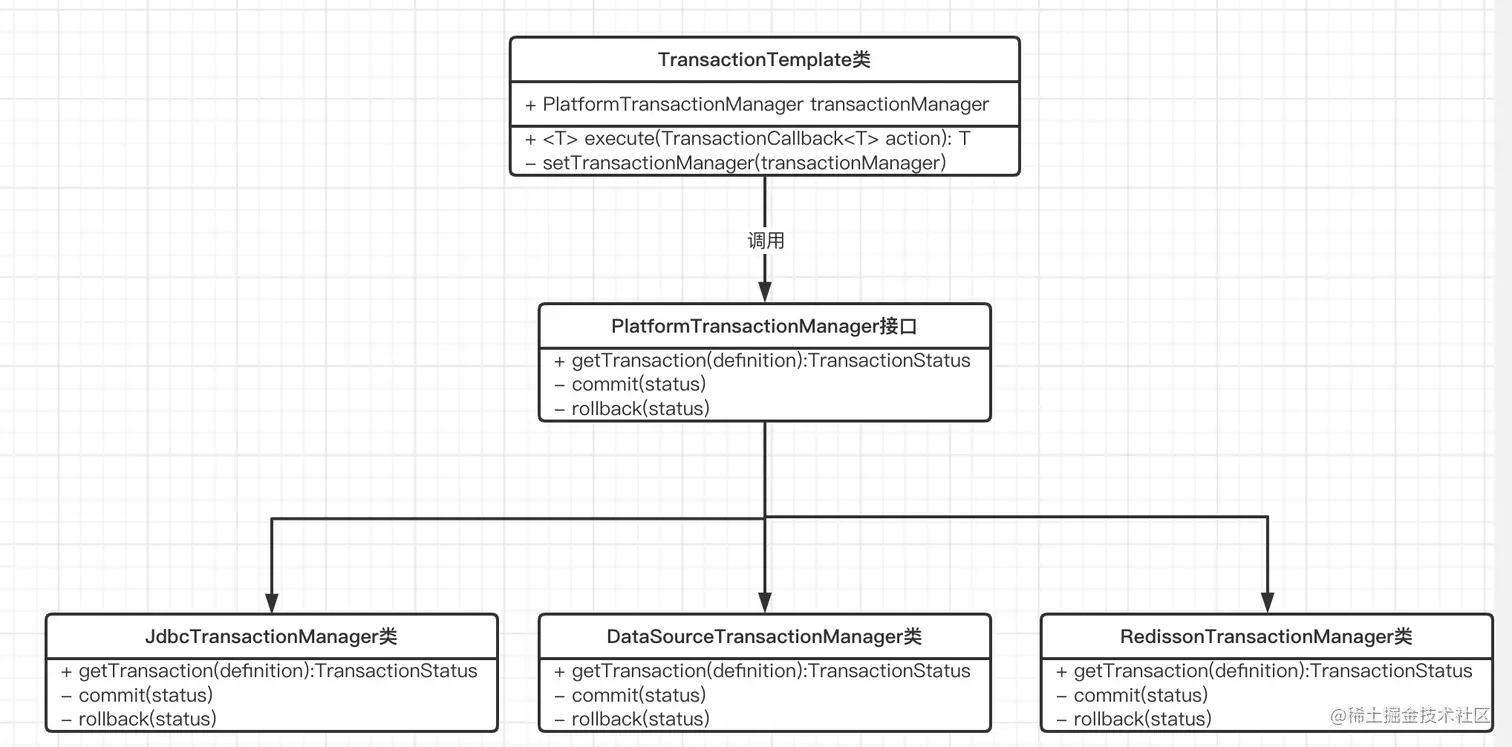
​ 在前述内容中,我们思考了SQL情况下如何实现事务。但有个问题,如果数据源换成Redission、换成分布式事务的API,代码还能快速复用么?简而言之,Spring是如何支持数据源多样性?如何确保新数据源的快速接入?

​ 对实现事务的流程做进一步抽象,不难发现一次事务中,框架需要关注的功能其实只有三个:

  1. 获取事务链接
  2. 提交事务
  3. 事务回滚

​ 因此,对不同的数据源,都可以将其抽象成这三个能力。应用层只需要对这三个能力进行调用,就不会在因为下层数据源的差异而需要大幅度的改动。而这正与面向接口设计的思想不谋而合

image-20221107081257598.png

​ 为此,Spring专门设计了接口PlatformTransactionManager,其主要负责对外提供三个方法:getTransaction(definition)、commit(status)、rollback(status)。就用来抽象的上述的三个功能。由此一来,应用层的代码实现类(这里以TransactionTemplate为例子)就不再需要依赖于我的数据源究竟是JDBC、Redission还是DataSource。面对抽象编程,从而减少了接入需要考虑不同类型所带来的成本。

总结

​ 本文介绍了Spring中针对SQL事务实现的两种方式:编程式事务声明式事务。同时介绍了对于多种不同的数据源,Spring在设计上的架构实现,希望对大家后续的开发设计有所帮助。

参考文献

JDBC的事务与处理

详解 Spring 注解@Transactional事务控制原理