Spring如何实现将资源配置(以xml配置为例)通过加载,解析,生成BeanDefination并注册到IoC容器中的

67 阅读1分钟

image.png

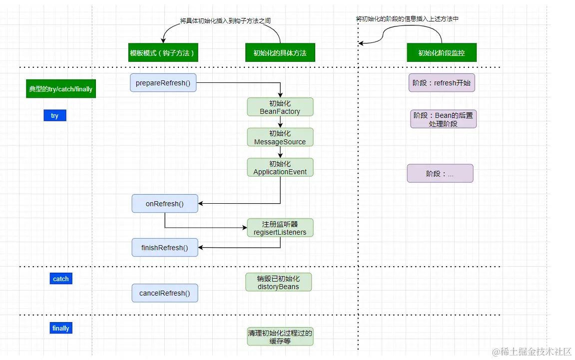
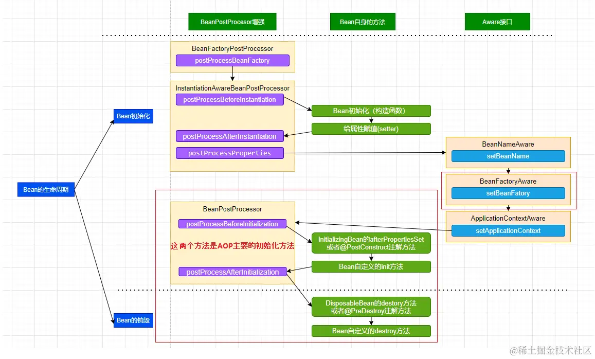
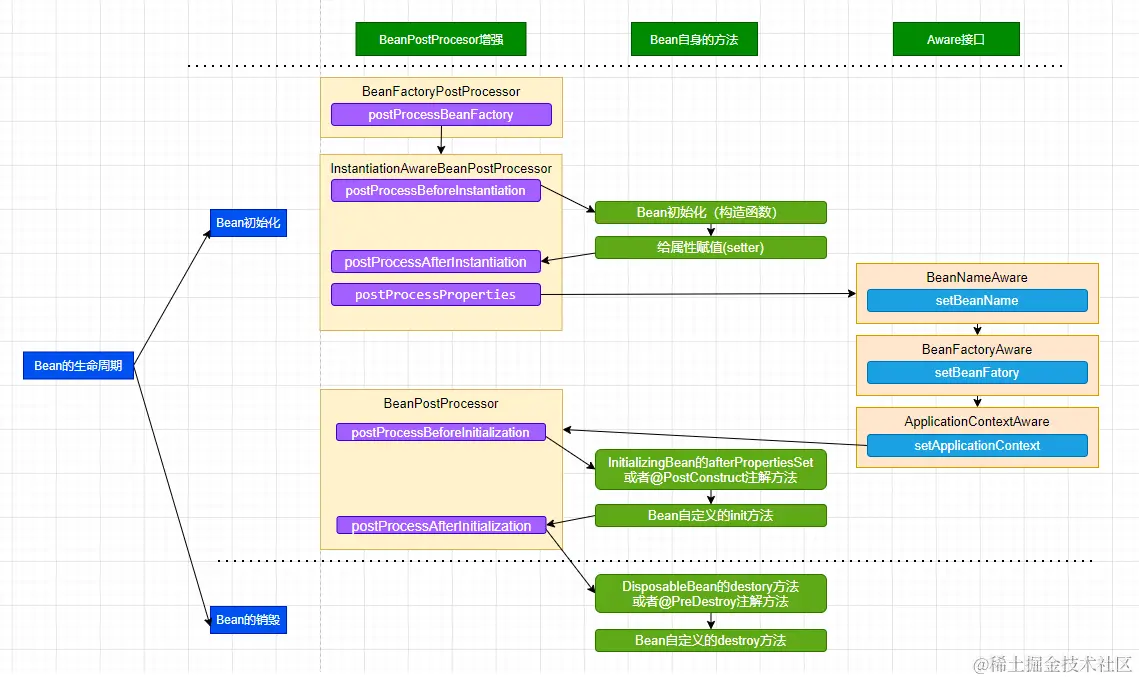
  • 上文,我们看了IOC设计要点和设计结构;以及Spring如何实现将资源配置(以xml配置为例)通过加载,解析,生成BeanDefination并注册到IoC容器中的;容器中存放的是Bean的定义即BeanDefinition放到beanDefinitionMap中,本质上是一个ConcurrentHashMap<String, Object>;并且BeanDefinition接口中包含了这个类的Class信息以及是否是单例等。那么如何从BeanDefinition中实例化Bean对象呢,这是本文主要研究的内容?

image.png

前文,我们分析了Spring IOC的初始化过程和Bean的生命周期等,而Spring AOP也是基于IOC的Bean加载来实现的。本文主要介绍Spring AOP原理解析的切面实现过程(将切面类的所有切面方法根据使用的注解生成对应Advice,并将Advice连同切入点匹配器和切面类等信息一并封装到Advisor,为后续交给代理增强实现做准备的过程)。

image.png

上文我们介绍了Spring AOP原理解析的切面实现过程(将切面类的所有切面方法根据使用的注解生成对应Advice,并将Advice连同切入点匹配器和切面类等信息一并封装到Advisor)。本文在此基础上继续介绍,代理(cglib代理和JDK代理)的实现过程。

image.png

  • 我们在前文中已经介绍了SpringAOP的切面实现和创建动态代理的过程,那么动态代理是如何工作的呢?本文主要介绍Cglib动态代理的案例和SpringAOP实现的原理。

image.png