MySQl数据库————DQL数据查询语言

190 阅读4分钟

系列文章目录


在这里插入图片描述

@TOC


前言

持续创作,加速成长!这是我参与「掘金日新计划 · 10 月更文挑战」的第4天. 前面我们学习了DDL和DML,学会了如何定义数据表,以及如何去根据需求来实现属性的约束,现在我们将学习如何利用DQL语言查询数据表中的类容,前半部分我们将讲解基本类容,后面会引进刷题网站中的题目进行讲解。

一.DQL

一.DQL数据查询语言

-- 用于查询数据库中的数据表数据. 1.SQL查询语句 查询关键字:select

查询语句的基本结构:select <属性名> from [数据库名].表名<查询条件>; 2.查询所有字段 基本格式: select * from <表名>; -- "*"表示所有字段;

3.查询指定字段 基本格式:select <属性名> from <表名>; eg:select s_id,s_name from student;

二.DQL单表查询

1.基本条件查询

基本格式:select <属性名> from <表名> where 【条件】; 条件运算符:<,>,<=,>=,=,!=(<>),(不存在==); 例如:select s_id from student where s_id>3

2.多条件查询

基本格式:select <属性名> from [数据库名].表名 where [约束条件1,约束条件2·····]; 逻辑运算符:AND/and(&&),OR/or(||) 例如:select s_id from student where s_id>3 and s_id<5;

3.范围查找

范围查找关键字:between ·······and·······; 例如:select s_id from student where s_id between 5 and 8; -- 在5到8的范围类查找; select s_id from student where s_id not between 5 and 8 ;-- 在5到8 的范围之外查找

4.集合范围类查找

集合范围类查找的关键字:in ①.在集合范围类查找: select s_name from student where s_id in(1,2,3,4,5,6); -- 查找学号在1,2,3,4,5,6这些条件下的s_name; ②.在集合之外查找 select s_name from student where s_id not in (1,2,3,4,5,6); 这里的语法和python中的语法相似,如果会python的可以i联想记忆;

5.字符串模糊匹配

模糊匹配 :like(用于字符串模糊匹配) ①.通配符:%:匹配0个,1个或者多个字符; select s_id from student where s_name like "%小%"; 匹配属性s_name中含有小字的记录,前后任意个字符,例如“王二小”,“李小华”; ②.通配符:_:匹配一个字符 select s_name from student where s_name like "小_"; 匹配属性s_name中以小开头,且后面只有一个字符的元组,例如:"小华"

6.空值查询

①.查询空值 select s_name from student where s_name is null; 查询属性s_name中取值为空的记录; ②.查询非空值 is not null select s_name from student where s_name is not null; 查询属性s_name不为空的记录;

7.分页查询

分页:limit[偏移量n,记录条数m],是指查询从第n+1开始记录后面m+1的数据,偏移量n默认为0;和python中的索引相似; select s_id from student limit 3,6;

8.合并查询

合并:union(合并)(union all(合并所有)) 临时结果集:select语句查询的结果是一个虚拟表(临时表)。 --- union 合并:去重 select 3,"abcde" union select 4,"achde"; 注意:合并的多个查询结果必须列的数量相同; --- union all(合并):不去重,合并所有; select 3,"abcde" union all select 3,"abcde"; 在这里插入图片描述

9.排序查询

排序查询关键字:order by 对查询结果的排序默认是按照升序的,如果要使用降序,则后面加desc; 例如:默认升序排序:select * from student order by s_id; 降序排序:select * from student order by s_id desc;

10.分组排序

分组:group by; 在这里插入图片描述 分组统计: select count(s_id) as 男学生人数 from db_2.student group by s_sex having s_sex="男"; 在这里插入图片描述 注意:分组查询中使用条件约束的时候用的是having关键字,不是where关键字;

三.DQL多表查询

我们在查询表格的过程中,往往需要将 多个表组合使用,并且要实现多个表之间的数据查询,例如:查询学生成绩,需要将学生表和成绩表连接起来,查询满足的条件的数据,这个时候就需要用到多表查询;

1.测试数据表的创建

创建学生,班级,教师的关系表:

use db_2;
-- 教师表;
create table teacher(
t_id int primary key auto_increment,
t_name varchar(20) not null,
t_sex varchar(4),
t_age int
);
-- 班级表;
create table class(
c_id int primary key auto_increment,
c_name varchar(20) not null,
c_tid int,
c_stunum int default 0,
constraint for_CT foreign key(c_tid) references teacher (t_id)
);
-- 学生表
create table student(
s_id int primary key auto_increment,
s_name varchar(20) not null,
s_cid int,
s_sex varchar(4),
s_age int,
constraint for_SC foreign key (s_cid) references class(c_id)
);

后面进行数据的插入,读者根据自己的想法进行数据插入;
2.交叉连接

交叉连接是基本的多表连接查询。 不带where条件子句的交叉连接,将会产生连接表的笛卡尔积,返回结果集的行数等于参与连接的表的行数的积。 带where的条件子句的交叉连接,往往会产生两个或者多个表行数乘积的笛卡尔级数据表,然后才根据where后的条件约束挑选相匹配的数据。 交叉连接的基本格式:

select <表名1.属性名1><表名1.属性名2>·······from <表名2.属性名1><表名2.属性名2>

交叉连接会产生笛卡尔积,再进行条件筛选,效率比较慢,将连接表格的所有元组都互相匹配一次,产生一个包含所有情况的大表 ;

3.内连接

交叉连接产生的笛卡尔积会进行额外的判断和比较,如果要查询较多的数据,交叉连接查询的效率相当低下,所以有了一个高效率的查询;

内连接的图示: 在这里插入图片描述 内连接的关键字:inner join 基本格式: select [表名1.属性名1,表名2.属性名2,表名n.属性名n······] from [数据库名.表名1]inner join [数据库名.表名2] on 连接条件 例如: 在这里插入图片描述 内连接时先筛选满足条件的数据,然后再进行连接,避免了很多不必要的冲突,极大的增加了效率。

4.外连接
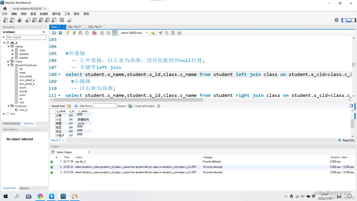
①.左外连接

左连接是以左表为基准,显示左表查询字段的所有记录,没有匹配的用null代替。 关键字:left join 在这里插入图片描述

②.右外连接

右连接是以右表为基准,左表只是记录,没有匹配的用null代替。 关键字:right join 在这里插入图片描述 左右连接的表是可以互换的,也就是可以相互的替换。

③.全外连接

全外连接左右表不被限制,显示全部数据,没有匹配的数据用null代替; 关键字:full join select student.s_name,student.s_id,class.c_name from student full join class where student.s_cid=class.c_id;

5.多表连接查询

一般来说,我们在使用多表查询的时候,最好不要超过4个,如果超过4个,很有可能是数据表的设置有问题。

二.力扣题目讲解

点击此处题目直达

1.基础查询
①.查询所有列

在这里插入图片描述 题目解答答案:SELECT id,device_id,gender,age,university,province from user_profile;

②.查询多列

在这里插入图片描述 题目解答答案:SELECT device_id,gender,age,university from user_profile;

简单处理查询结果
①.查询结果去重

在这里插入图片描述 我们在去重的时候可以用关键字 distinct,使用该关键字就可以去重,如图中的第一句。 当然也可以使用分组查询来进行去重。第二句就是使用分组查询进行的去重,两句答案都可以通过。

②.查询结果限制返回查询结果

在这里插入图片描述 使用分页查询可以获得不同范围类的数据; 答案再现:select device_id from user_profile limit 0,2;

③.将查询后的结果重新命名

在这里插入图片描述 利用关键字as给查询的结果起一个别名; 答案再现:select device_id as user_infos_example from user_profile limit 0,2;

三.条件查询
①.查找学校是北大的学生信息

在这里插入图片描述 使用关键字where就可以进行条件查询; 答案:select device_id,university from user_profile where university="北京大学";

②.查找后排序

在这里插入图片描述 使用关键字order by进行排序,如果是降序,就在后面加一个desc;

③.操作符的混合使用

在这里插入图片描述 答案:select device_id,gender,age,university,gpa from user_profile where (gpa>3.5 and university="山东大学") or (gpa>3.8 and university="复旦大学"); 这里的题目我选择了一部分讲解,其余的后面学到了会继续讲解,如果有不会的,可以私聊博主,我会尽快为你解答的。

总结

本节我们学习了DQL数据查询语言,无论是单表查询,还是多表查询,都是非常重要的知识,后面也讲解了部分力扣网站上的题目,只是选择几个比较有价值的讲解了的,如果想要彻底掌握,还是要多刷题,以及多想。不要怕不会做,如有不会可以私聊博主,博主会尽快为你解答。祝各位小伙伴学有所成。