13. fiddler 抓包导出 curl 命令行14. fiddler 如何抓微信小程序包

765 阅读2分钟

前言
curl是一个命令行工具 ,一般用于 linux 环境上发 http 请求,方便远程定位接口问题。
fiddler 抓包后可以导出 curl 命令行,这样方便不会写 curl 的小伙伴快速的生成 curl 命令行

fiddler 导出curl
curl是一个命令行工具,通过指定的URL来上传或下载数据,并将数据展示出来。curl中的c表示client,而URL,就是URL.
使用 fiddler 先抓到我们想要的 http/https 请求

右上角 File-> Export Sessions -> Selected Sessions

选项第一个默认 cURL script-next

文件名自己定义,保存到电脑本地

login.bat 的内容可以打开,复制出来

curl -k -i --raw -o 0.dat -X POST "http://49.x.x.x:6000/api/v1/login" -H "User-Agent: Fiddler" -H "Content-Type: application/json" -H "Host: 49.x.x.x:6000"

linux 执行 curl
linux 上一般都默认带了 curl 命令,可以直接执行,但是上面的 fiddler 抓到的 curl命令缺少了 post 请求的body内容。
post 请求的body 类型是 “Content-Type: application/json” 格式的,直接传json内容,加个 -d 参数

curl -k -i --raw -X POST "http://49.x.x.x:6000/api/v1/login" -H "User-Agent: Fiddler" -H "Content-Type: application/json" -H "Host: 49.x.x.x:6000" -d '{"username": "test1", "password": "123456"}'

这样就可以看到接口返回的报文内容

上面的命令去掉了’-o 0.dat’ 参数,-o是输出报文,保存到0.dat 文件。

下面是带上’-o 0.dat’ 参数,可以通过cat 0.dat查看保存到本地的报文内容

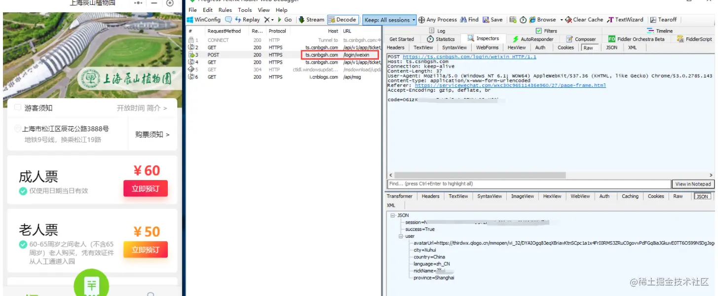
14. fiddler 如何抓微信小程序包

前言
fiddler 如何抓小程序的包? 这是很多小伙伴遇到的问题,有些是 Android 手机,有些是 iOS 手机上抓小程序包,会遇到各种各样的问题。
遇到这些问题最终原因是由于手机不信任安装的证书,其实小程序也是可以支持电脑端的,如果用电脑端登陆微信,点开小程序,前面说的手机问题就不存在了。
PC 微信版本:v3.2.1

电脑端登陆微信
PC 微信版本:v3.2.1

电脑端登陆微信-点开小程序

选一个你要抓包的小程序-辰山植物园,打开fiddler 后,登录小程序就能抓到了

URL 找到 “/login/weixin” 就是登录辰山植物园小程序的登录接口了(不同小程序不太一样)