【微信小程序】列表渲染

173 阅读2分钟

✅持续创作,加速成长!这是我参与「掘金日新计划 · 10 月更文挑战」的第18天,点击查看活动详情

✅个人主页:hacker707的掘金博客

🎉欢迎关注👀点赞👍收藏⭐留言📝

🔥系列专栏:微信小程序

💬个人格言:不断的翻越一座又一座的高山,那样的人生才是我想要的。这一马平川,一眼见底的活,我不想要,我的人生,我自己书写,余生很长,请多关照,我的人生,敬请期待💖💖💖

wx:for

通过wx:for可以根据指定的数组,循环渲染重复的组件结构,语法示例如下:

<view wx:for="{{array}}"> 
    索引是:{{index}} 当前项是:{{item}}
</view>

默认情况下,当前循环项的索引用index表示;当前循环项用item表示 ✅hacker.wxml 定义一个for循环访问数组

<view wx:for="{{arr1}}"> 
    索引是:{{index}} 当前项是:{{item}}
</view>

✅hacker.js 定义一个数组

Page({
    data:{
        arr1:['a','b','c']
    }
})

🐱‍🏍运行结果如下:

在这里插入图片描述

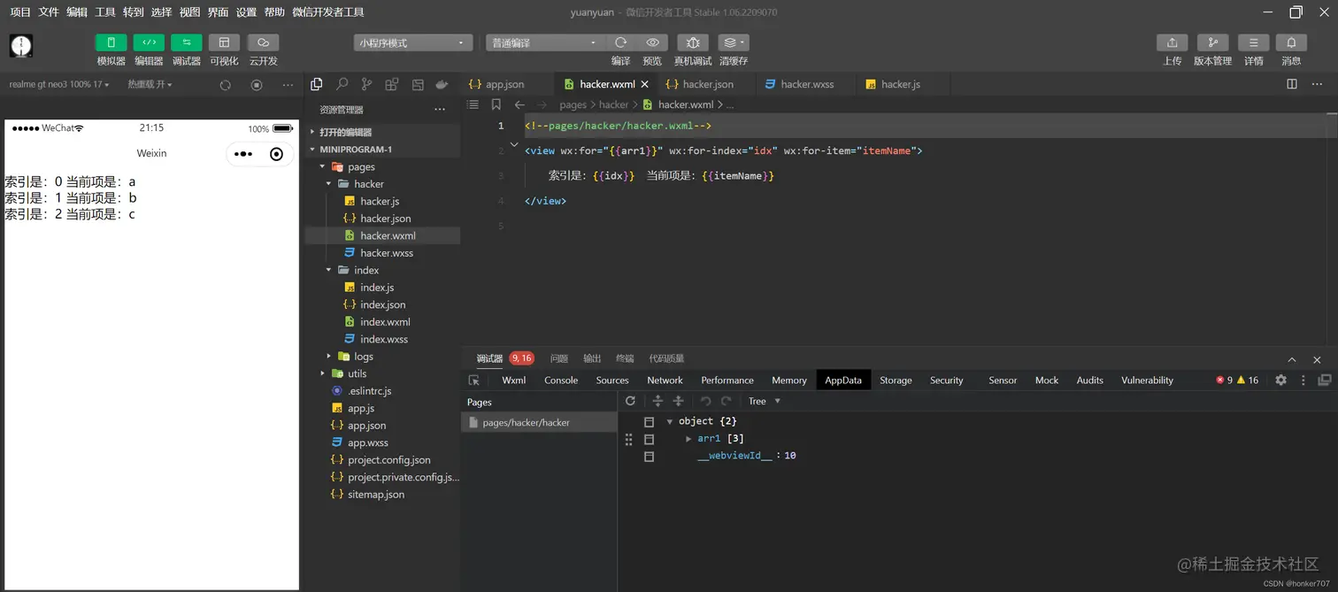
手动指定索引和当前项的变量名

使用wx:for-index可以指定当前循环项的索引的变量名 使用wx:for-item可以指定当前项的变量名 示例代码如下:

<view wx:for="{{array"}} wx:for-index="idx" wx:for-item="itemName">
    索引是:{{idx}}  当前项是:{{itemName}}
</view>

✅hacker.wxml

<view wx:for="{{arr1}}" wx:for-index="idx" wx:for-item="itemName">
    索引是:{{idx}}  当前项是:{{itemName}}
</view>

✅hacker.js

Page({
    data:{
        arr1:['a','b','c']
    }
})

🐱‍🏍运行结果如下: 在这里插入图片描述

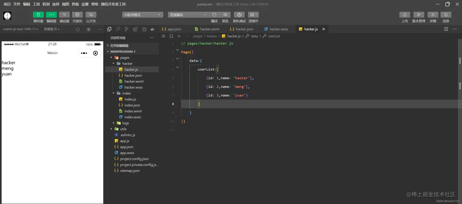
wx:key的使用

类似于Vue列表渲染中的:key,小程序在实现列表渲染时,也建议为渲染出来的列表项指定唯一的key值,从而提高渲染的效率,示例代码如下: ✅hacker.wxml

<view wx:for="{{userList}}" wx:key="id">{{item.name}}</view>

✅hacker.js

Page({
    data:{
        userList:[
            {id: 1,name: 'hacker'},
            {id: 2,name: 'meng'},
            {id: 3,name: 'yuan'}
        ]
    }
})

🐱‍🏍运行结果如下: 在这里插入图片描述

结束语🥇

以上就是微信小程序之列表渲染,创作不易,多多支持👍👍👍

你们的支持就是hacker创作的动力💖💖💖

hacker707 (900 × 383, 毫米) (600 × 400, 毫米) (300 × 400, 毫米) (400 × 400, 毫米) (500 × 400, 毫米) (900 × 400, 毫米) (900 × 500, 毫米) (900 × 400, 毫米) (4).gif