超详细教程:在Blender中打造毛毡风格角色

572 阅读9分钟

Blender作为开源的DCC软件,近两年在功能更新上持续发力,加之软件自身在风格化渲染效果方面的能力不断提升,开发团队积极运营,使得Blender在CG圈愈发火热。

2022,Blender可能会带来哪些惊喜?

▲ 点击图片/标题抢先了解:2022,Blender可能会带来哪些惊喜?

海外的Blender学习社群发起的**「拉面」主题渲染挑战赛中,不乏许多有趣的作品。其中有一个极具风格化的毛毡风格拉面**,制作方法简洁却不乏新意,感兴趣的小伙伴不妨和云渲染小编一起试试,也希望这个教程中细致讲解的**「夹捏感塑造」、「缝合线制作」以及「毛毡材质的创作」能给你的渲染创作带来灵感或启发。除此之外,这个教程还包含了一些Blender的键盘快捷键**(附在相应操作后面的括号中),对初学者十分友好。文末附有更多优秀作品,尽享更多福利哦~

Blender毛毡风格拉面

© Michael Evangelista

01 制作解析

**Michael:**小时候,我就喜欢用粘土、玩具和Super 8相机创作定格电影。使用 Blender进行类似的创作一直都是我想重点尝试的事情。而「拉面」这个主题提供了一个绝佳的机会,让我可以用定格动画风格进行创作。

Super 8相机

▲ Super 8相机

灵感与参考

**Michael:**确定了织物玩具的风格后,我便开始搜索参考图。我找到了许多毛毡、针织和钩织的玩具拉面套餐图。

玩具拉面套餐图

我找了一些日本食品织物玩具的参考图。最终,我觉得毛毡风格的效果最好。通过研究参考图,我认为要想创造出生动逼真的毛毡形象,有三个关键点:

• 对角色进行建模,使其看起来像是由多块毛毡制成的,包括在物体缝合处添加缝制带来的 「夹捏感」

• 添加缝合线

• 设计一个看起来十分逼真的毛毡、绒毛材质

角色建模

Michael:这些物品的形状很简单。除了虾以外的所有物品,我都从一个半球体开始,用比例缩放把它压扁(S, Z),因为每一块毛毡都会是填充玩具的一个面,且有一定的弧度。对于非圆形的物品(比如蛋、蘑菇的茎和头),我使用建模工具对半球体进行扭曲。在把半球体变形成另一个形状时,或者为了获得合适的隆起轮廓时,比例编辑选项**(O)**非常有帮助。

我使用了一个 **solidify modifier(固化修改器)**给毛毡增加厚度,并在 Z 轴上应用了一个 **mirror modifier(镜像修改器)创建第二块(背面的)毛毡。我使用移动工具(G)调整了物品的原点,并在侧边面板(N)的工具选项卡中选择了affect origins(影响原点)**选项来控制物品的镜像方式。

solidify modifier 固化修改器

我在鱼糕和鸡蛋上创建了扇形的边缘,首先选择整个外边缘**(Alt LMB),然后使用 Select(选择) → Checker Deselect(间隔式弃选),取消了对交替顶点的选择。最后,我缩放(S, Shift-Z)了被选中的顶点来创建点。为了设计扇形,我对顶点(而不是边缘)应用了斜面(Control-B)**。

鱼饼扇形边缘

鱼饼扇形边缘

鱼饼扇形边缘

▲ 给鱼饼添加扇形边缘

由于虾的形状比较复杂,我首先将一个平面切割成虾的轮廓,然后用雕刻工具对其「充气」。我通过缩放**(S)虾的副本(Shift-D)**,并切割掉交替的部分,做出了凸起的橙色条纹。

雕刻橙色条纹

打造「夹捏感」

**Michael:**模型中的一个重要细节是压痕,或者说是物品边缘上的「夹捏感」,也就是手工缝合带来的压痕。

边缘上的「夹捏感」

对于边缘轮廓比较圆滑,且需要呈现明显「夹捏感」的物体**(比如鸡蛋和鱼饼),我选中他们的边缘,然后沿着他们法线的Z轴,稍微向下移动了这些边缘(G, Z),压痕的感觉就出来了。这时,重点是要将 transform orientation(变换坐标系)设为 normal(法线),将 transform pivot(变换轴心)变成 individual origins(各自的原点) 。另外,使用比例编辑(O)**可以创造出一个更平滑、更自然的效果。

打造捏夹感

打造捏夹感

▲ 沿着法线的 Z 轴批量选择和各自的原点相关的边缘,打造「夹捏感」

虾的某些部分没有这么重的「夹捏感」,所以我运用切割**(Knife)工具**(K)____,从物体边缘稍内侧的地方向外边缘切割。不过在进行这个操作时,一定要记得取消选择 Occlude Geometry(遮蔽几何体),还要取消选择 Only Selected,这样在正交视图中观察物体的轮廓,可以看到物体两面都切割了。如果你一次性完成所有的切割,并在最后按回车确认,Blender 就会选中所有,并准备按照之前的描述在选区中进行「夹捏」。

Bledner夹捏教程

添加装饰贴花

**Michael:**贴花包括眼睛、嘴巴、蛋黄、鱼饼上的小漩涡,它们要么是从平面上切割下来的,要么是从平面圆环上切割下来的。

添加装饰贴花

这些贴花当然可以用手工做,但我使用了shrinkwrap modifier(缩裹修改器),整套操作就简单很多了。缩裹修改器的好处是可以确保贴花件可以贴合主体的弧度,这一点对贴在鱼饼上的粉红色漩涡来说特别重要。要确保贴花有足够的几何形状(细分)让修改器能贴合主体的曲率,否则它会变得非常平坦缺乏弧度。

shrinkwrap modifier

▲ 在每一个贴花上都应用实体化修改器,可以从右图看到旋涡是如何贴合主体,通过使用Project(投影)模式将贴花沿着 Z 轴投射到主体上

**Solidify modifier(实体化修改器)**可以给贴花增加厚度,记得调整好offset value(偏移量),贴花是凸出主体,不要变成嵌入其中了。

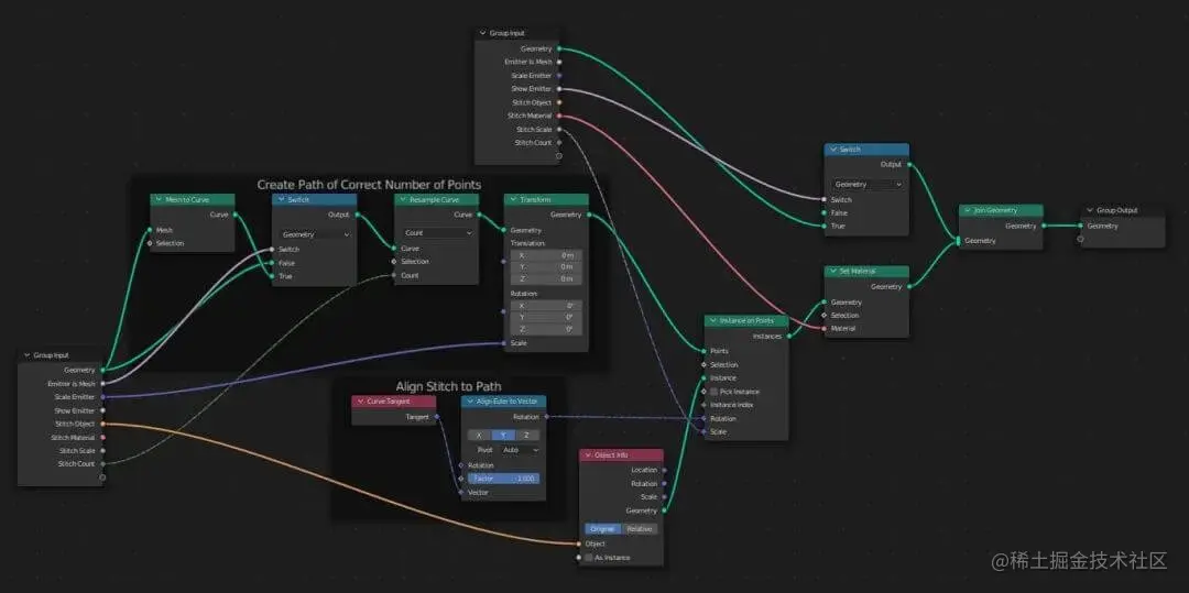
添加缝合线

**Michael:缝合线是物品效果逼真的关键细节,每条缝线都是一个简单的圆柱状,通过添加圆环切口、缩小端盖和应用subsurface division modifier(表面细分修改器)**生成即可。

缝合线的添加方式有两种情况,不论何种方式,我都使用了几何节点。第一种情况是将它们沿着一条路径放置,例如围绕蛋黄、鱼饼的粉红色漩涡或眼睛和嘴巴。下图为两种情况的几何节点图的简化副本。

几何节点图

这个节点图可应用于曲线对象或任何简单的切口贴花,如眼睛或嘴巴(无需创建单独的曲线对象)。在后一种情况下,将参数「Emitter Is Mesh」和「Show Emitter」值设置为1,并使用「Scale Emitter」值从边缘稍微插入针脚。记得在几何节点之前添加一个shrinkwrap modifier(收缩包裹修改器),以便针迹与对象齐平并遵循表面的弧度。

Blender表面弧度制作

第二种情况是在我们之前创建的「夹捏处」添加缝合线。每个「夹捏处」都会形成一组「V」字形的边(尽管它可能包含超过 3个顶点,不如我们从虾的边缘切入的时候)。

缝合线

以下节点图将对每个「V」重新采样为5个顶点,然后在每个「V」的第2和第4个顶点上放置针迹。想要添加缝合线,我们需要在编辑模式下选择所有这些边,复制它们**(Shift-D),并将它们分离到自己的对象中(P,分离选择)**,并将几何节点应用于新对象。

10007

缝合线部分我通过着色让其看起来更闪亮,并用对角线图案模仿缝线上扭曲的纤维结构,打造更真实的效果。因为线比较细,所以我没有花太多时间在着色的细节上。

为毛毡着色

**Michael:**因为毛毡材质对渲染的效果至关重要,所以我找了很多毛毡材质方面的教程,但没有一个看起来是效果是比较完美的。最终,我花了一个下午的时间测试将几个不同制作方法结合起来的效果,终于找到了我想要的最完美的样子。

毛毡材质渲染

毛毡由两种类型的毛发粒子系统组成,并将它们叠加在基础的材质上。下面是基础材质节点图,主要是一个小比例的Musgrove纹理节点

Musgrove纹理节点

基础材质节点图

▲ 基础材质细节(不带毛发)

我在每块毛毡上都应用了两个毛发粒子系统。第一个会生成许多非常短的卷毛,这些短毛非常靠近对象。第二个粒子系统会随机生成一些长的,且毛茸茸的毛发。我建议这个环节大家可以多尝试一些设置参数,找到自己想要的效果。我还使用Weight Paint(权重绘制工具)来控制毛发的密度,比如,防止将毛发放在贴花下方的模型上(因为它们会相互穿插)。

Weight Paint制作毛发

▲ 最左没有毛发、中间有短毛发、最右短毛发和长绒毛,三种效果对比

为了给毛发添加一些颜色变化,我使用了Principled Hair BSDF着色器,它会随机分配每股毛发的颜色,使用毛发的信息随机分配颜色。

其他细节

Michael:碗和筷子使用了简单的程序化材料(次表面散射让筷子看起来像有点半透明的塑料材质)。我制作了一些长条形的模型,然后把他们在碗里模拟成面条的样子,运行模拟后,还添加了布料修改器和细分曲面修改器。灯光则简单添加了几个点光源营造我想要的光影交错的效果,除此之外还添加了一个区域光来照亮场景合突出角色周围的细微绒毛。

突出毛发

▲ 左图不带背光,右图带背光,对比看出背光可以突出毛发。

最终渲染是在Cycles 3.1中使用2048样本和OptiX降噪器完成的。

02 更多精彩作品

A Witch's Ramen of Dreams © Hannah Whittingham

更多精彩作品

更多精彩作品

▲ 最终渲染

CG精彩作品

CG精彩作品

更多精彩作品

CG精彩作品

CG精彩作品

▲ 参考 & 制作解析

Ramen © Zulkifil Mahmood

CG精彩作品

cg精彩作品

Ramen © Brendan Sapp

Blender

Blender教程

*本文图片、视频源自网络