如何开发ChatOps

369 阅读5分钟

微信公众号:运维开发故事,作者:乔克

目的是什么

为啥要开发ChatOps,那是个啥玩意?

现在各种Ops,比如DevOps,AIOps,ChatOps,NoOps等等,反正其背后的意义就是各种卷运维,让运维无路可走。

既然如此,为何咱还出力不讨好的开发ChatOps呢?

我的理解是“闲的”,用聊天的形式来做一些运维工作。

典型的应用场景如下: (1)、和 Jenkins、GitLab、GitHub 等 CI/CD 工具结合,执行构建、发布,代码合并等。 (2)、和 JIRA、Trello、Tower、禅道、邮件等办公系统结合起来,处理任务。 (3)、和 Kubernetes 云平台结合起来,执行容器的创建、发布等管理。 (4)、和 Zabbix、Prometheus、Open-Falcon 等监控系统结合,接收监控消息

ChatOps 站在巨人的肩膀上发展,也为工作带来了显而易见的好处:

  • 公开透明。所有的工作消息都在同一个聊天平台中沉淀并公开给所有相关成员,消除沟通壁垒,工作历史有迹可循,团队合作更加顺畅。

  • 上下文共享。减少因工作台切换等对消息的截断,保证消息的完整性,让工作承接有序,各角色,各工具都成为完成工作流中的一环,打造真正流畅的工作体验。

  • 移动友好。只需要在前台与预设好的机器人对话即可完成与后台工具、系统的交互,在移动环境下无需再与众多复杂的工具直接对接,大大提升移动办公的可行性。

  • DevOps 文化打造。用与机器人对话这种简单的方式降低 DevOps 的接受门槛,让这种自动化办公的理念更容易的扩展到团队的每一个角落。

本篇文章就简单使用钉钉机器人来做ChatOps。

添加钉钉机器人

登录钉钉开发者后台,依次选择应用开发 > 企业内部开发 > 机器人,点击创建应用图片图片然后记住AppKey和AppSecret,如下:图片

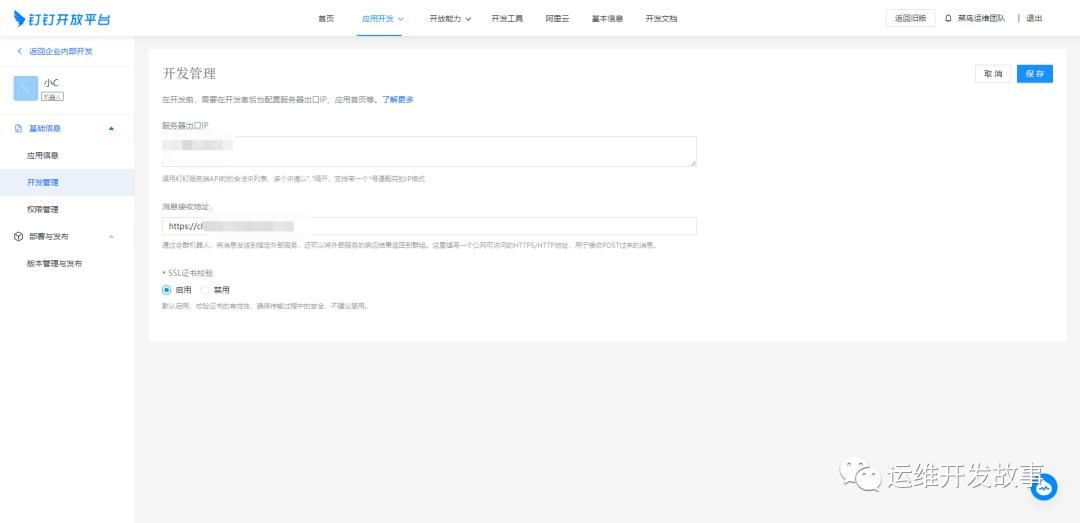
配置服务器出口IP和消息接收地址,如下:图片图片

注意:配置https地址需要对应的有效证书。

开发机器人

HTTP HEADER

{
  "Content-Type": "application/json; charset=utf-8",
  "timestamp""1577262236757",
  "sign":"xxxxxxxxxx"
}

参数说明
timestamp消息发送的时间戳,单位是毫秒。
sign签名值。

开发者需对header中的timestamp和sign进行验证,以判断是否是来自钉钉的合法请求,避免其他仿冒钉钉调用开发者的HTTPS服务传送数据,具体验证逻辑如下:

  • timestamp 与系统当前时间戳如果相差1小时以上,则认为是非法的请求。

  • sign 与开发者自己计算的结果不一致,则认为是非法的请求。

必须当timestamp和sign同时验证通过,才能认为是来自钉钉的合法请求。sign的计算方法: header中的timestamp + "\n" + 机器人的appSecret当做签名字符串,使用HmacSHA256算法计算签名,然后进行Base64 encode,得到最终的签名值。

使用Go开发的样例如下:

package main

import (
 "bytes"
 "crypto/hmac"
 "crypto/sha256"
 "encoding/base64"
 "encoding/json"
 "fmt"
 "io/ioutil"
 "net/http"
 "net/url"
 "strconv"

 "github.com/gin-gonic/gin"
)

const (
 appSecret   = "xxx-xxx"
 baseHookUrl = "https://oapi.dingtalk.com/robot/send"
 accessToken = "xxx"
)

// Body请求体
type incoming struct {
 MsgType           string              `json:"msgtype"`
 Text              *Text               `json:"text"`
 MsgId             string              `json:"msgId"`
 CreateAt          int64               `json:"createAt"`
 ConversationType  string              `json:"conversationType"` // 1-单聊、2-群聊
 ConversationId    string              `json:"conversationId"`   // // 加密的会话ID
 ConversationTitle string              `json:"conversationId"`   // 会话标题(群聊时才有)
 SenderId          string              `json:"senderId"`
 SenderNick        string              `json:"senderNick"`
 SenderCorpId      string              `json:"senderCorpId"`
 SenderStaffId     string              `json:"senderStaffId"`
 ChatbotUserId     string              `json:"chatbotUserId"`
 AtUsers           []map[string]string `json:"atUsers"`

 SessionWebhook string `json:"sessionWebhook"`
 IsAdmin        bool   `json:"isAdmin"`
}

// Message 钉钉消息
type Message struct {
 MsgType string `json:"msgtype"`
 At      At     `json:"at,omitempty"`

 Text     *Text     `json:"text,omitempty"`
 Markdown *Markdown `json:"markdown,omitempty"`
 Link     *Link     `json:"link,omitempty"`
}

// At  定义需要at的用户
type At struct {
 AtMobiles []string `json:"atMobiles,omitempty"`
 IsAtAll   bool     `json:"isAtAll,omitempty"`
}

// MarkDown 类型
type Markdown struct {
 Title string `json:"title,omitempty"`
 Text  string `json:"text,omitempty"`
}

// Text text类型
type Text struct {
 Content string `json:"content,omitempty"`
}

// Link feedCard类型 links 参数
type Link struct {
 Title      string `json:"title,omitempty"`
 Text       string `json:"text,omitempty"`
 MessageURL string `json:"messageURL,omitempty"`
 PicURL     string `json:"picURL,omitempty"`
}

func main() {
 r := gin.New()
 r.POST("/chatops"func(c *gin.Context) {
  // 定义两个变量,其中data是获取request的body,sign是加签
  var (
   sign string
   data []byte
  )
  // 获取body里的请求参数
  //fmt.Println(c.Request.Header)
  httpSign := c.Request.Header.Get("Sign")
  httpTimestamp := c.Request.Header.Get("Timestamp")
  // timestamp 与系统当前时间戳如果相差1小时以上,则认为是非法的请求。
  if tsi, err := strconv.ParseInt(httpTimestamp, 1064); err != nil {
   fmt.Println("请求头可能未附加时间戳信息!!")
  } else {
   data, _ = ioutil.ReadAll(c.Request.Body)
   sign = signature(tsi, appSecret)
  }
  // 校验通过
  if httpSign == sign {
   // 获取消息内容
   var body incoming
   if err := json.Unmarshal(data, &body); err != nil {
    fmt.Println(err)
    return
   }

   // 获取文本内容
   content := body.Text.Content
   fmt.Println(content)

   // 根据内容判断做处理

   // 将处理结果返回给机器人
   sendDingTalk("主人," + content)
  }
 })
 r.Run(":9000")
}

func signature(ts int64, secret string) string {
 strToSign := fmt.Sprintf("%d\n%s", ts, secret)
 hmac256 := hmac.New(sha256.New, []byte(secret))
 hmac256.Write([]byte(strToSign))
 data := hmac256.Sum(nil)
 return base64.StdEncoding.EncodeToString(data)
}

func sendDingTalk(content string) {
 msg := &Message{
  MsgType: "markdown",
  At:      At{},
  Markdown: &Markdown{
   Title: "消息测试",
   Text:  content,
  },
 }
 query := url.Values{}
 query.Set("access_token", accessToken)
 hookUrl, _ := url.Parse(baseHookUrl)
 hookUrl.RawQuery = query.Encode()
 msgContent, _ := json.Marshal(msg)
 //创建一个请求
 req, err := http.NewRequest("POST", hookUrl.String(), bytes.NewReader(msgContent))
 if err != nil {
  // handle error
  fmt.Println(err)
 }

 client := &http.Client{}
 //设置请求头
 req.Header.Set("Content-Type""application/json; charset=utf-8")
 //发送请求
 resp, err := client.Do(req)

 if err != nil {
  // handle error
  fmt.Println(err)
 }
 //关闭请求
 defer resp.Body.Close()
}


然后将其部署到对应的服务器上,在钉钉的测试群里进行对话测试,如下:图片

可以看到能正常的对答了,具体的返回内容根据业务逻辑进行开发。

注意:钉钉机器人需要增加具体的关键字,只有内容具有对应的关键字才会在群里收到消息。

文档

最后,求关注。如果你还想看更多优质原创文章,欢迎关注我们的公众号「运维开发故事」。


我是 乔克,《运维开发故事》公众号团队中的一员,一线运维农民工,云原生实践者,这里不仅有硬核的技术干货,还有我们对技术的思考和感悟,欢迎关注我们的公众号,期待和你一起成长!