NRF52832学习笔记(1)——搭建环境、编译烧写

696 阅读1分钟

持续创作,加速成长!这是我参与「掘金日新计划 · 10 月更文挑战」的第2天,点击查看活动详情

一、搭建环境

1.1 安装Keil 5

官网下载:www2.keil.com/mdk5/ 百度网盘:pan.baidu.com/s/1T_eF5NDY… 提取码:562z

1.2 下载SDK

官网下载:www.nordicsemi.com/Software-an…

百度网盘:pan.baidu.com/s/1YBe-Mp2q… 提取码:97zh

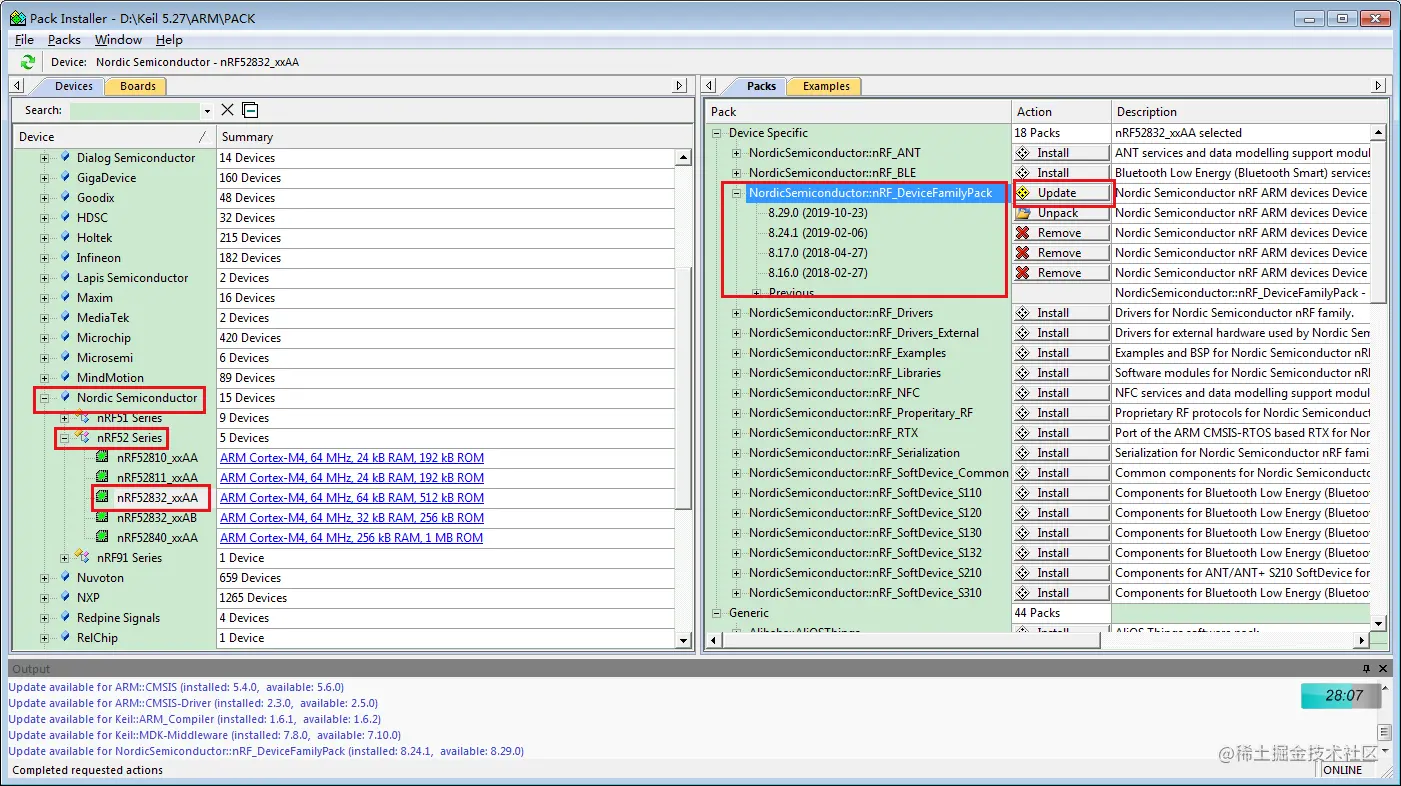
1.3 安装Nordic Packet

注意:要与SDK版本对应 developer.nordicsemi.com/nRF5_SDK/pi… 官网下载:www.keil.com/dd2/Pack/#/… 选择 Nordic Semiconductor nRF ARM devices Device Family Pack with BSD

百度网盘:pan.baidu.com/s/1XHUFqTna… 提取码:vgb2

Keil内下载:

1.4 安装ARM CMSIS内核4.5.0

百度网盘:pan.baidu.com/s/1V-magEmE… 提取码:m5n7

1.5 安装协议栈软件nRFgo Studio

官网下载:www.nordicsemi.com/Software-an…

百度网盘:pan.baidu.com/s/1GxBDyzCS… 提取码:qlfj

二、编译

打开BLE从机示例工程 ble_app_template 路径:SDK\nRF5_SDK_15.3.0_59ac345\examples\ble_peripheral\ble_app_template\pca10040\s132\arm5_no_packs

点击按钮进行编译

注意:其他工程编译可能产生缺少micro_ecc_lib_nrf52.lib文件错误时,查看 解决方法:编译NRF52832工程时缺少micro_ecc_lib_nrf52.lib文件

三、烧录

3.1 Keil内烧录

  1. 先烧录 协议栈

  1. 再烧录 应用程序

注意:调试过程中可能出现的问题,查看 解决方法:调试NRF52832工程时JLink提示错误信息read:@0x02000004

3.2 nRFgo内烧录

  1. 打开 nRFgo Studio

  1. 如果是第一次烧录,先擦除(可跳过)

  2. 烧录协议栈 选择SDK版本对应的协议栈(一般随同SDK一起下载下来) 路径:nRF5_SDK_15.3.0_59ac345\components\softdevice\s132\hex

替换协议栈hex文件

4.烧录应用程序 路径:nRF5_SDK_15.3.0_59ac345\examples\ble_peripheral\ble_app_template\pca10040\s132\arm5_no_packs_build


• 由 Leung 写于 2019 年 12 月 13 日

• 参考:搭建Nordic开发环境

    nRF52832开发环境搭建

    青风电子社区