JSP实现登录删除添加星座等(带样式)

6,046 阅读1分钟

本文已参与「新人创作礼」活动,一起开启掘金创作之路。

功能要求

1、完成两个页面

2、第一个登陆页面login. jsp

3、第二个用户管理页面useManage. jsp

4、有登录功能(能进行用户名密码的校验,用户名若为自己的学号密码为班级号,允许登录,否则不显示用户数据列表),有退出功能。

5、操作列添加“删除”按钮,使用JavaScr ipt实现用户删除功能。

6、操作列添加“添加星座”按钮,使用JavaScr ipt实现添加星座功能( 注意使用询问框(prompt) :获取输入的值)。

1.文件建立

文件建立目录

2.BootStrap和jQuery引入

Bootstrap4.6.1下载网址

jQuery3.6.1下载网址

下载完成后如下图引入

css和js引入

3.login.jsp编写

<%@ page contentType="text/html;charset=UTF-8" language="java" %>
<html>
<head>
    <title>登录</title>
    <link rel="stylesheet" type="text/css" href="bootstrap-4.6.1-dist/css/bootstrap.css"/>
</head>
<body>
<div style="align-content: center; width: 400px; height: 250px;text-align: center;margin:200px 500px;">
<form action="useManage.jsp" method="post">
    <div class="form-group row">
        <label for="inputPassword" class="col-sm-2 col-form-label">姓名:</label>
        <div class="col-sm-10">
            <input type="text" class="form-control" name="uname">
        </div>
    </div>
    <div class="form-group row">
        <label for="inputPassword" class="col-sm-2 col-form-label">密码:</label>
        <div class="col-sm-10">
            <input type="password" class="form-control" id="inputPassword" name="upwd">
        </div>
    </div>
    <button class="btn btn-primary" style="align-content: center">登录</button>
</form>

</div>
</body>
</html>
<script type="text/javascript" src="bootstrap-4.6.1-dist/js/jquery-3.6.1.min.js"></script>
<script type="text/javascript" src="bootstrap-4.6.1-dist/js/bootstrap.js"></script>

4.useManage.jsp编写

为了方便测试,此处账号和密码设为了 admin和123456,可自行修改。

<%@ page contentType="text/html;charset=UTF-8" language="java" %>
<html>
<head>
    <title>用户管理</title>
    <link rel="stylesheet" type="text/css" href="bootstrap-4.6.1-dist/css/bootstrap.css"/>
</head>
<body>
<div style="width: 1000px;height: 600px;margin: 100px 250px">
<div >
<span style="margin: 150px;font-size: 20px">用户管理</span>
<span style="font-size: 20px">登录人:<% out.println("admin");%></span>
 <a href="login.jsp"><button class="btn btn-primary" style="float: right;margin:0px 200px">退出</button></a>
<span style="color:red;font-size:12px">${msg}</span>
</div>
<%
    String username = request.getParameter("uname");
    String password = request.getParameter("upwd");
    if (username.equals("admin") && password.equals("123456")) {
%>

<table class="table">
    <thead class="thead-light">
    <tr>
        <th scope="col">姓名</th>
        <th scope="col">学号</th>
        <th scope="col">性别</th>
        <th scope="col">联系方式</th>
        <th scope="col">地址</th>
        <th scope="col">邮箱</th>
        <th scope="col">星座</th>
        <th scope="col" colspan="2">操作</th>
    </tr>
    </thead>
    <tbody>
    <%
        for (int x = 1; x <= 10; x++){
    %>
    <tr id=<%=x%>>
        <td><%=00+x%></td>
        <td><%=20061100+x%></td>
        <td>男</td>
        <td>18233027798</td>
        <td>北京大学</td>
        <td>1019528865@qq.com</td>
        <td><p id=<%=x+100%>></p></td>
        <td><button class="btn btn-primary" onclick="delData(<%=x%>)">删除</button></td>
        <td><button class="btn btn-primary" onclick="addData(<%=x+100%>)">添加星座</button></td>
    </tr>
    <%
        }
    %>
    </tbody>
</table>
<%
} else {
%>
    <div style="margin: 50px 350px">
        <span style="font-size: 25px;">用户名或密码错误!</span>
    </div>
<%
    }
%>
</div>
</body>
</html>
<script type="application/javascript">
    function delData(x) {
        var box=document.getElementById(x);
        box.remove(box);
    }
    function addData(x) {
        var getMonth = prompt("请输入月份"), getDay = prompt("请输入日期");
        if(getMonth == parseInt(getMonth) && getDay == parseInt(getDay)){
            getMonth = parseInt(getMonth), getDay = parseInt(getDay);
            zodiac();
        }
        else{alert("请输入有效日期")};

        function zodiac(){
            var res = null;
            var lastDay = (getDay <= 30),FebDay = (getDay <= 29);
            if(getDay >= 1 || getDay <= 31){
                switch (getMonth){
                    case 1://1月星座
                        if(getDay <= 19){res = '摩羯座';}else if(getDay >= 20){res = '水瓶座';}break;
                    case 2: //2月星座
                        if(getDay <= 18){res = '水瓶座';}else if(getDay >= 18 && FebDay){res = '双鱼座';}break;
                    case 3://3月星座
                        if(getDay <= 20){res = '双鱼座';}else if(getDay >= 21){res = '白羊座';}break;
                    case 4: //4月星座
                        if(getDay <= 19){res = '白羊座';}else if(getDay >= 20 && lastDay){res = '金牛座';}break;
                    case 5://5月星座
                        if(getDay <= 20){res = '金牛座';}else if(getDay >= 21){res = '双子座';}break;
                    case 6://6月星座
                        if(getDay <= 21){res = '双子座';}else if(getDay >= 22 && lastDay){res = '巨蟹座';}break;
                    case 7://7月星座
                        if(getDay <= 22){res = '巨蟹座';}else if(getDay >= 23){res = '狮子座';}break;
                    case 8://8月星座
                        if(getDay <= 22){res = '狮子座';}else if(getDay >= 23){res = '处女座';}break;
                    case 9://9月星座
                        if(getDay <= 22){res = '处女座';}else if(getDay >= 23 && lastDay){res = '天秤座';}break;
                    case 10://10月星座
                        if(getDay <= 23){res = '天秤座';}else if(getDay >= 24){res = '天蝎座';}break;
                    case 11://11月星座
                        if(getDay <= 22){res = '天蝎座';}else if(getDay >= 23 && lastDay){res = '射手座';}break;
                    case 12://12月星座
                        if(getDay <= 21){res = '射手座';}else if(getDay >= 22){res = '摩羯座';}break;
                }
            }
            var box=document.getElementById(x);
            console.log(res)
            box.innerHTML=res
        }
    }
</script>
<script type="text/javascript" src="bootstrap-4.6.1-dist/js/jquery-3.6.1.min.js"></script>
<script type="text/javascript" src="bootstrap-4.6.1-dist/js/bootstrap.js"></script>

5.测试

运行项目后地址栏输入http://ip:8080/项目名称/login.jsp

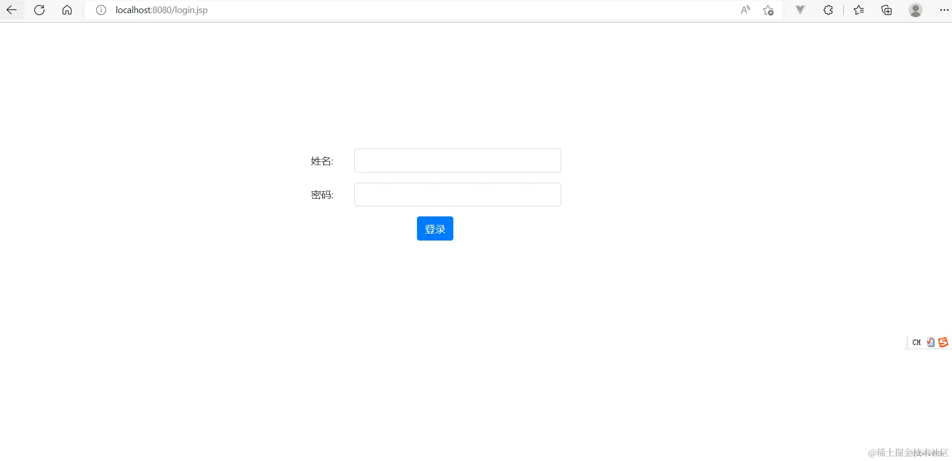
1. 登录页面login:

登录页面

2. 用户名密码正确,useManage页面截图:

登陆成功页面

3. 用户名密码错误,useManage页面截图:登陆失败页面

4. 删除操作,useManage页面截图:

删除成功页面

5. 添加星座操作,useManage页面截图:

添加星座页面

JSP实现登录删除添加星座等操作至此结束。