Spring源码-AOP分析

1,760 阅读5分钟

一、AOP

1. 涉及的相关概念

  先回顾下核心的概念,比如:Advice,Pointcut,Aspect等

image.png

更加形象的描述:

image.png

2. 相关核心的设计

Advice:

image.png

Pointcut:

image.png

Aspect:

image.png

Advisor:

image.png

织入:

image.png

image.png

二、AOP相关概念的类结构

  回顾了前面的内容,然后我们来看看Spring中AOP是如何来实现的了。

1. Advice类结构

  我们先来看看Advice的类结构,advice--》通知,需要增强的功能

image.png

相关的说明

image.png

2. Pointcut类结构

  然后来看看Pointcut的设计,也就是切入点的处理。

image.png

Pointcut的两种实现方式

image.png

3. Advisor类结构

  Advisor的类结构比较简单。一个是PointcutAdvisor,一个是IntroductionAdvisor

image.png

我们要看的重点是 PointcutAdvisor 及实现 AspectJPointcutAdvisor。

三、织入的实现

1. BeanPostProcessor

1.1 案例演示

  我们通过案例来看,首先使用AOP来增强。

定义切面类

/**
 * 切面类
 */
@Component
@EnableAspectJAutoProxy
@Aspect
public class AspectAdviceBeanUseAnnotation {

	// 定义一个全局的Pointcut
	@Pointcut("execution(* com.study.spring.sample.aop.*.do*(..))")
	public void doMethods() {
	}

	@Pointcut("execution(* com.study.spring.sample.aop.*.service*(..))")
	public void services() {
	}

	// 定义一个Before Advice
	@Before("doMethods() and args(tk,..)")
	public void before3(String tk) {
		System.out.println("----------- AspectAdviceBeanUseAnnotation before3  增强  参数tk= " + tk);
	}

	@Around("services() and args(name,..)")
	public Object around2(ProceedingJoinPoint pjp, String name) throws Throwable {
		System.out.println("--------- AspectAdviceBeanUseAnnotation arround2 参数 name=" + name);
		System.out.println("----------- AspectAdviceBeanUseAnnotation arround2 环绕-前增强 for " + pjp);
		Object ret = pjp.proceed();
		System.out.println("----------- AspectAdviceBeanUseAnnotation arround2 环绕-后增强 for " + pjp);
		return ret;
	}

	@AfterReturning(pointcut = "services()", returning = "retValue")
	public void afterReturning(Object retValue) {
		System.out.println("----------- AspectAdviceBeanUseAnnotation afterReturning 增强 , 返回值为: " + retValue);
	}

	@AfterThrowing(pointcut = "services()", throwing = "e")
	public void afterThrowing(JoinPoint jp, Exception e) {
		System.out.println("----------- AspectAdviceBeanUseAnnotation afterThrowing 增强  for " + jp);
		System.out.println("----------- AspectAdviceBeanUseAnnotation afterThrowing 增强  异常 :" + e);
	}

	@After("doMethods()")
	public void after(JoinPoint jp) {
		System.out.println("----------- AspectAdviceBeanUseAnnotation after 增强  for " + jp);
	}

	/*
	 * BeanDefinitionRegistryPostProcessor BeanFactoryPostProcessor
	 * InstantiationAwareBeanPostProcessor Bean实例创建前后 BeanPostProcessor
	 */
}

需要增强的目标类

@Component
public class BeanQ {

	public void do1(String task, int time) {
		System.out.println("-------------do1 do " + task + " time:" + time);
	}

	public String service1(String name) {
		System.out.println("-------------servce1 do " + name);
		return name;
	}

	public String service2(String name) {
		System.out.println("-------------servce2 do " + name);
		if (!"s1".equals(name)) {
			throw new IllegalArgumentException("参数 name != s1, name=" + name);
		}

		return name + " hello!";
	}
}

测试代码

@Configuration
@ComponentScan
public class AopMainAnno {
	public static void main(String[] args) {
		ApplicationContext context = new AnnotationConfigApplicationContext(AopMainAnno.class);
		BeanQ bq = context.getBean(BeanQ.class);
		bq.do1("task1", 20);
		System.out.println();

		bq.service1("service1");

		System.out.println();
		bq.service2("s1");
	}
}

执行即可看到增强的效果

1.2 @EnableAspectJAutoProxy

  我们需要使用代理增强处理,必须添加@EnableAspectJAutoProxy才生效。我们来看看他做了什么事情

image.png

image.png

image.png

在registerOrEscalateApcAsRequired方法中会把上面的Java类注入到容器中。

image.png

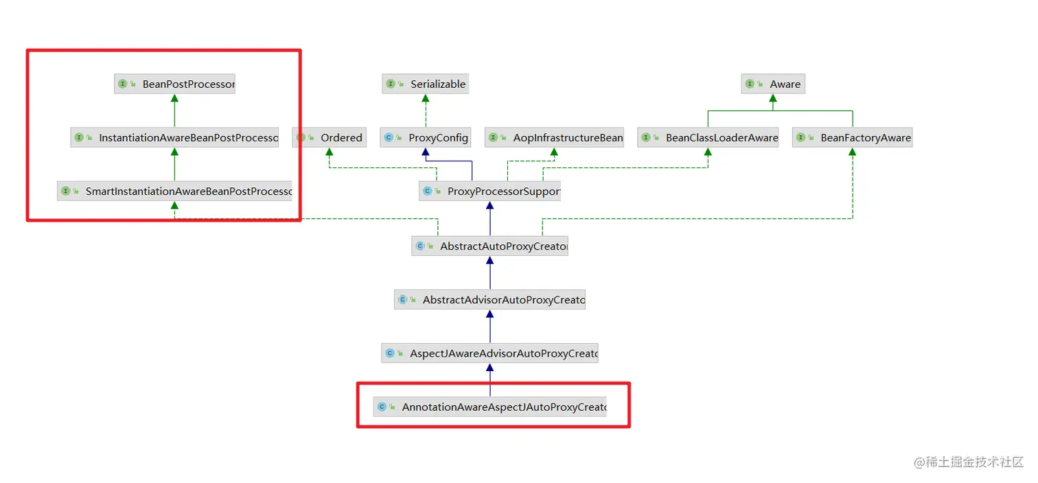
所以我们需要看看 AnnotationAwareAspectJAutoProxyCreator 的结构

1.3 AnnotationAwareAspectJAutoProxyCreator

  我们直接来看类图结构,可以发现其本质就是一个 BeanPostProcessor ,只是扩展了更多的功能。

image.png

那么具体处理的逻辑

image.png

1.4 如何串联

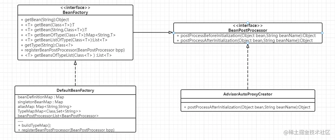
  Bean的IoC是如何和对应的BeanPostProcessor串联的呢?我们来看看。

image.png

image.png

image.png

image.png

image.png

isInfrastructureClass方法判断是否是基础设施

image.png

shouldSkip:是否应该跳过,会完成相关的advisor的收集

image.png

具体的处理流程

	public List<Advisor> findAdvisorBeans() {
		// Determine list of advisor bean names, if not cached already.
		String[] advisorNames = this.cachedAdvisorBeanNames;
		if (advisorNames == null) {
			// Do not initialize FactoryBeans here: We need to leave all regular beans
			// uninitialized to let the auto-proxy creator apply to them!
			// 获取当前BeanFactory中所有实现了Advisor接口的bean的名称
			advisorNames = BeanFactoryUtils.beanNamesForTypeIncludingAncestors(
					this.beanFactory, Advisor.class, true, false);
			this.cachedAdvisorBeanNames = advisorNames;
		}
		if (advisorNames.length == 0) {
			return new ArrayList<>();
		}

		// 对获取到的实现Advisor接口的bean的名称进行遍历
		List<Advisor> advisors = new ArrayList<>();
		// 循环所有的beanName,找出对应的增强方法
		for (String name : advisorNames) {
			// isEligibleBean()是提供的一个hook方法,用于子类对Advisor进行过滤,这里默认返回值都是true
			if (isEligibleBean(name)) {
				// 如果当前bean还在创建过程中,则略过,其创建完成之后会为其判断是否需要织入切面逻辑
				if (this.beanFactory.isCurrentlyInCreation(name)) {
					if (logger.isTraceEnabled()) {
						logger.trace("Skipping currently created advisor '" + name + "'");
					}
				}
				else {
					try {
						// 将当前bean添加到结果中
						advisors.add(this.beanFactory.getBean(name, Advisor.class));
					}
					catch (BeanCreationException ex) {
						// 对获取过程中产生的异常进行封装
						Throwable rootCause = ex.getMostSpecificCause();
						if (rootCause instanceof BeanCurrentlyInCreationException) {
							BeanCreationException bce = (BeanCreationException) rootCause;
							String bceBeanName = bce.getBeanName();
							if (bceBeanName != null && this.beanFactory.isCurrentlyInCreation(bceBeanName)) {
								if (logger.isTraceEnabled()) {
									logger.trace("Skipping advisor '" + name +
											"' with dependency on currently created bean: " + ex.getMessage());
								}
								// Ignore: indicates a reference back to the bean we're trying to advise.
								// We want to find advisors other than the currently created bean itself.
								continue;
							}
						}
						throw ex;
					}
				}
			}
		}
		return advisors;
	}

2. 代理类的结构

  在上面的分析中出现了很多代理相关的代码,为了更好的理解,我们来梳理下Spring中的代理相关的结构

2.1 AopProxy

  在Spring中创建代理对象都是通过AopProxy这个接口的两个具体实现类来实现的,也就是jdk和cglib两种方式。

image.png

2.2 AopProxyFactory

  在Spring中通过AopProxyFactory这个工厂类来提供AopProxy。

image.png

默认的实现类是DefaultAopProxyFactory

	/**
	 * 真正的创建代理,判断一些列条件,有自定义的接口的就会创建jdk代理,否则就是cglib
	 * @param config the AOP configuration in the form of an
	 * AdvisedSupport object
	 * @return
	 * @throws AopConfigException
	 */
	@Override
	public AopProxy createAopProxy(AdvisedSupport config) throws AopConfigException {
		// 这段代码用来判断选择哪种创建代理对象的方式
		// config.isOptimize()   是否对代理类的生成使用策略优化 其作用是和isProxyTargetClass是一样的 默认为false
		// config.isProxyTargetClass() 是否使用Cglib的方式创建代理对象 默认为false
		// hasNoUserSuppliedProxyInterfaces目标类是否有接口存在 且只有一个接口的时候接口类型不是SpringProxy类型
		if (config.isOptimize() || config.isProxyTargetClass() || hasNoUserSuppliedProxyInterfaces(config)) {
			// 上面的三个方法有一个为true的话,则进入到这里
			// 从AdvisedSupport中获取目标类 类对象
			Class<?> targetClass = config.getTargetClass();
			if (targetClass == null) {
				throw new AopConfigException("TargetSource cannot determine target class: " +
						"Either an interface or a target is required for proxy creation.");
			}
			// 判断目标类是否是接口 如果目标类是接口的话,则还是使用JDK的方式生成代理对象
			// 如果目标类是Proxy类型 则还是使用JDK的方式生成代理对象
			if (targetClass.isInterface() || Proxy.isProxyClass(targetClass)) {
				return new JdkDynamicAopProxy(config);
			}
			// 配置了使用Cglib进行动态代理或者目标类没有接口,那么使用Cglib的方式创建代理对象
			return new ObjenesisCglibAopProxy(config);
		}
		else {
			// 使用JDK的提供的代理方式生成代理对象
			return new JdkDynamicAopProxy(config);
		}
	}

2.3 ProxyFactory

  ProxyFactory代理对象的工厂类,用来创建代理对象的工厂。

image.png

然后我们来看看 ProxyFactory的体系结构

image.png

ProxyConfig

这个类主要保存代理的信息,如果是否使用类代理,是否要暴露代理等。

public class ProxyConfig implements Serializable {

	/** use serialVersionUID from Spring 1.2 for interoperability. */
	private static final long serialVersionUID = -8409359707199703185L;

	// 是否代理的对象是类,动态代理分为代理接口和类,这里的属性默认是代理的接口
	private boolean proxyTargetClass = false;
	// 是否进行主动优化,默认是不会主动优化
	private boolean optimize = false;
	// 是否由此配置创建的代理不能被转成Advised类型,默认时候可转
	boolean opaque = false;
	// 是否会暴露代理在调用的时候,默认是不会暴露
	boolean exposeProxy = false;
	// 是否冻结此配置,不能被修改
	private boolean frozen = false;

}


Advised

由持有 AOP 代理工厂配置的类实现的接口。此配置包括拦截器和其他advice、advisor和代理接口。从 Spring 获得的任何 AOP 代理都可以转换为该接口,以允许操作其 AOP 通知。

image.png

AdvisedSupport

  • AOP代理配置管理器的基类。 此类的子类通常是工厂,从中可以直接获取 AOP 代理实例。此类可释放Advices和Advisor的内部管理子类,但实际上并没有实现代理创建方法,实现由子类提供
  • AdvisedSupport实现了Advised中处理Advisor和Advice的方法,添加Advice时会被包装成一个Advisor,默认使用的Advisor是DefaultPointcutAdvisor,DefaultPointcutAdvisor默认的Pointcut是TruePointcut(转换为一个匹配所有方法调用的Advisor与代理对象绑定)。
  • AdvisedSupport同时会缓存对于某一个方法对应的所有Advisor(Map<MethodCacheKey, List<Object>> methodCache),当Advice或Advisor发生变化时,会清空该缓存。getInterceptorsAndDynamicInterceptionAdvice用来获取对应代理方法对应有效的拦截器链 。

ProxyCreatorSupport

  继承了AdvisedSupport,ProxyCreatorSupport正是实现代理的创建方法,ProxyCreatorSupport有一个成员变量AopProxyFactory,而该变量的值默认是DefaultAopProxyFactory

image.png

这个也就和前面的AopProxyFactory串联起来了。

持续创作,加速成长!这是我参与「掘金日新计划 · 10 月更文挑战」的第2天,点击查看活动详情