Nginx服务详解

529 阅读10分钟

前言

Nginx是HTTP和反向代理web服务器;
Nginx(engine x) 是一个高性能的HTTP和反向代理web服务器,同时也提供了IMAP/POP3/SMTP服务。Nginx是由伊戈尔·赛索耶夫为俄罗斯访问量第二的Rambler.ru站点(俄文:Рамблер)开发的,公开版本1.19.6发布于2020年12月15日。其将源代码以类BSD许可证的形式发布,因它的稳定性、丰富的功能集、简单的配置文件和低系统资源的消耗而闻名。2022年01月25日,nginx 1.21.6发布。
Nginx是一款轻量级的Web 服务器/反向代理服务器及电子邮件(IMAP/POP3)代理服务器,在BSD-like 协议下发行。其特点是占有内存少,并发能力强,事实上nginx的并发能力在同类型的网页服务器中表现较好。

Nginx概述

Nginx 可以在大多数Unix、Linux OS 上编译运行,并有Windows移植版。 Nginx 的1.20.0稳定版已经于2021年4月20日发布,一般情况下,对于新建站点,建议使用最新稳定版作为生产版本,已有站点的升级急迫性不高。Nginx 的源代码使用 2-clause BSD-like license。

Nginx 是一个很强大的高性能Web反向代理服务,它具有很多非常优越的特性:

在连接高并发的情况下,Nginx是Apache服务不错的替代品:Nginx在美国是做虚拟主机生意的老板们经常选择的软件平台之一。能够支持高达 50,000 个并发连接数的响应,感谢Nginx为我们选择了 epoll and kqueue作为开发模型。

Nginx 是一个安装非常的简单、配置文件非常简洁(还能够支持perl语法)、Bug非常少的服务。Nginx 启动特别容易,并且几乎可以做到7*24不间断运行,即使运行数个月也不需要重新启动。你还能够不间断服务的情况下进行软件版本的升级。 对HTTP并发连接的处理能力高,单台物理服务器可支持30000~50000个并发请求。

Nginx与apache区别

apachenginx
Rewrite比nginx的rewrite强大 (rewrite的主要功能就是实现统一资源定位符URL的跳转)轻量级,同样起web服务,比apache占用更少的内存及资源
模块多,基本想到的都可以找到抗并发,nginx处理请求是异步非阻塞的,而apache是阻塞型的在高并发下,nginx能保持低资源低消耗高性能
少bug, nginx的bug相对较多高度模块化的设计,编写模块相对简
超稳定支持热部署,平滑升级
Nginx处理动态请求是弱项,动态请求要Apache去做

Snipaste_2022-09-27_16-40-28.png

nginx:轻量级、配置简单、处理请求是异步非阻塞的、可以多个连接对应一个进程、抗并发能力强。

Nginx的两个进程

master process:主进程(守护进程),用来管理工作进程。
worker process:工作进程,用来处理用户的请求连接。

微信图片_20220929135913.png

Nginx调度算法

1、轮询

按时间顺序逐一分配到不同的后端服务器。

    upstream lb_demo {
        server 192.168.142.10:9001;
        server 192.168.142.20:9001;
    }

2、加权轮询

可在配置的server后面加个weight=number,number值越高,分配的概率越大。

upstream lb_demo {
        server 192.168.142.10:9001 weight=10;
        server 192.168.142.20:9001 weight=20;
    }

 

3、ip_hash

每个请求按访问IP的hash分配,这样来自同一IP固定访问一个后台服务器。

upstream lb_demo {
        ip_hash;
        server 192.168.142.10:9001;
        server 192.168.142.20:9001;
    }

 

4、least_hash

最少链接数,哪个机器连接数少就发分发给哪个机器。

upstream lb_demo {
        least_conn;
        server 192.168.142.10:9001;
        server 192.168.142.20:9001;
    }

 

5、url_hash

按访问的url的hash结果分配请求,是每个url定向到同一后端服务器上。

upstream lb_demo {
        url_hash;
        server 192.168.142.10:9001;
        server 192.168.142.20:9001;
    }

6、fair

fair是比上面几种更加智能的负载均衡算法。此种算法可以根据页面大小和加载时间长短智能地进行负载均衡,也就是根据后端服务器的响应时间来分配请求,响应时间短的优先分配。Nginx本身是不支持fair的,如果需要使用这种调度算法,必须下载Nginx的upstream_fair模块。


    upstream myweb {
          fair;
          server 192.168.142.10:8080;
          server 192.168.142.20:8080;
    }  

编译安装Nginx服务及配置

Nginx启动安装

1.关闭防火墙,将安装nginx所需软件包传到/opt目录下

systemctl stop firewalld
systemctl disable firewalld
setenforce 0
nginx-1.12.0.tar.gz

2.安装依赖包

yum -y install pcre-devel zlib-devel openssl-devel gcc gcc-c++ make
nginx的配置及运行需要pcre、zlib、openssl等软件包的支持,因此需要安装这些软件的开发包,以便提供相应的库和头文件。

Snipaste_2022-09-27_17-00-03.png 3.创建运行用户、组(Nginx 服务程序默认以 nobody 身份运行,建议为其创建专门的用户账号,以便更准确地控制其访问权限)

useradd -M -s /sbin/nologin nginx

4.编译安装Nginx

cd /opt
tar zxvf nginx-1.12.0.tar.gz -C /opt/

cd nginx-1.12.0/
./configure \
--prefix=/usr/local/nginx \                 指定nginx的安装路径
--user=nginx \                              指定用户名
--group=nginx \                             指定组名
--with-http_stub_status_module              启用 http_stub_status_module 模块以支持状态统计

make && make install

ln -s /usr/local/nginx/sbin/nginx /usr/local/sbin/		 让系统识别nginx的操作命令

Snipaste_2022-09-27_17-19-44.png 5.检查、启动、重启、停止 nginx服务

nginx -t           启动                          检查配置文件是否配置正确

nginx              停止
cat /usr/local/nginx/logs/nginx.pid              查看nginx的PID号
kill -3 <PID号>
kill -s QUIT <PID号>
killall -3 nginx
killall -s QUIT nginx

重载
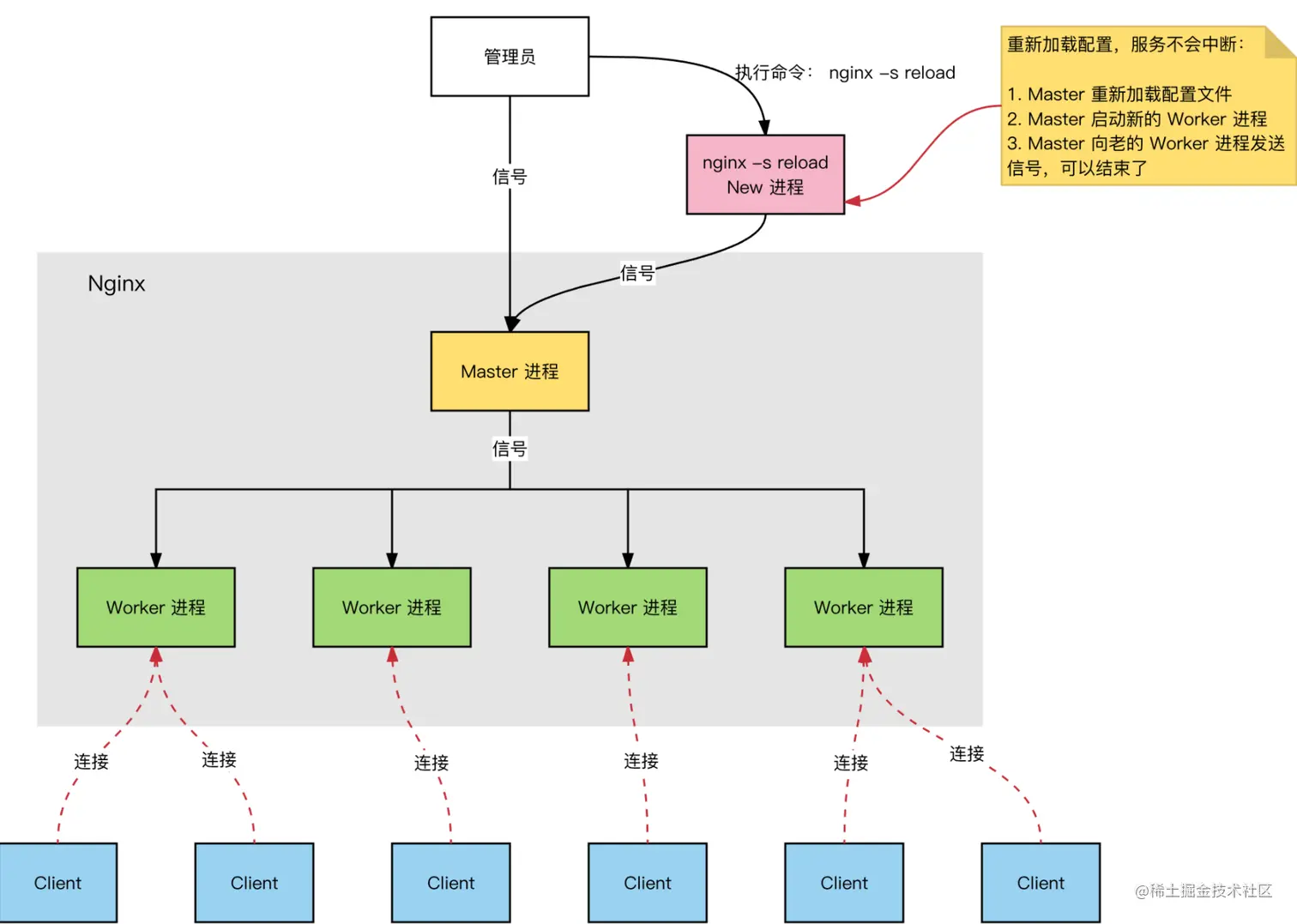
kill -1 <PID号>
kill -s HUP <PID号>
killall -1 nginx
killall -s HUP nginx

Snipaste_2022-09-27_17-30-41.png

日志分割,重新打开日志文件
kill -USR1 <PID号>

Snipaste_2022-09-27_18-20-35.png

平滑升级
kill -USR2 <PID号>

新版本升级:
tar -zxvf nginx-1.xx.xx.tar.gz 
cd nginx-1.xx.xx
./configure \
--prefix=/usr/local/nginx \
--user=nginx \
--group=nginx \
--with-http_stub_status_module
--with-http_ssl_module

make
mv /usr/local/nginx/sbin/nginx /usr/local/nginx/sbin/nginx_old
cp objs/nginx /usr/local/nginx/sbin/nginx
make upgrade
要保证当前 nginx 进程是通过 /usr/local/nginx/sbin/nginx 启动的,而不是通过查找环境变量中那个 nginx 命令启动的.
或者先 killall nginx ,再/usr/local/nginx/sbin/nginx

Snipaste_2022-09-27_18-33-50.png

Snipaste_2022-09-27_18-39-53.png

6.添加 Nginx 系统服务

方法一:

vim /etc/init.d/nginx
#!/bin/bash
#chkconfig: - 99 20
#description:Nginx Service Control Script
COM="/usr/local/nginx/sbin/nginx"
PID="/usr/local/nginx/logs/nginx.pid"
case "$1" in
start)
  $COM
;;
stop)
  kill -s QUIT $(cat $PID)
;;
restart)
  $0 stop
  $0 start
;;
reload)
  kill -s HUP $(cat $PID)
;;
*)
echo "Usage: $0 {start|stop|restart|reload}"
exit 1
esac
exit 0


chmod +x /etc/init.d/nginx
chkconfig --add nginx                                      添加为系统服务
systemctl stop nginx
systemctl start nginx

Snipaste_2022-09-27_18-51-33.png 方法二:

vim /lib/systemd/system/nginx.service
[Unit]
Description=nginx
After=network.target
[Service]
Type=forking
PIDFile=/usr/local/nginx/logs/nginx.pid
ExecStart=/usr/local/nginx/sbin/nginx
ExecReload=/bin/kill -s HUP $MAINPID
ExecStop=/bin/kill -s QUIT $MAINPID
PrivateTmp=true
[Install]
WantedBy=multi-user.target

Description:描述服务
After:依赖,当依赖的服务启动之后再启动自定义的服务
[Service]服务运行参数的设置
Type=forking是后台运行的形式,使用此启动类型应同时指定PIDFile=,以便systemd能够跟踪服务的主进程。
ExecStart为服务的具体运行命令
ExecReload为重启命令
ExecStop为停止命令
PrivateTmp=True表示给服务分配独立的临时空间
注意:启动、重启、停止命令全部要求使用绝对路径
[Install]服务安装的相关设置,可设置为多用户


chmod 754 /lib/systemd/system/nginx.service
systemctl start nginx.service
systemctl enable nginx.service

Snipaste_2022-09-27_18-47-11.png

7.访问web服务

Snipaste_2022-09-27_18-54-07.png

Nginx的主配置文件详解

  • 全局块:全局配置,对全局生效;
  • events块:配置影响 Nginx 服务器与用户的网络连接;
  • http块:配置代理,缓存,日志定义等绝大多数功能和第三方模块的配置;
  • server块:配置虚拟主机的相关参数,一个 http 块中可以有多个 server 块;
  • location块:用于配置匹配的 uri ;
  • upstream:配置后端服务器具体地址,负载均衡配置不可或缺的部分。

Snipaste_2022-09-27_19-44-58.png

vim /usr/local/nginx/conf/nginx.conf 
1.全局配置
#user nobody;                            运行用户,若编译时未指定则默认为 nobody
worker_processes 1;                      工作进程数量,一般设置为和 CPU 核数一样
#error_log logs/error.log;               错误日志文件的位置
#pid logs/nginx.pid;                     PID 文件的位置

2.I/O 事件配置
events {
    use epoll;                   使用 epoll I/O模型,2.6及以上版本的系统内核,建议使用epoll模型以提高性能
    worker_connections 4096;     每个进程处理 4096 个连接
}

> - 如提高每个进程的连接数还需执行“ulimit -n 65535”命令临时修改本地每个进程可以同时打开的最大文件数。
> - 在Linux平台上,在进行高并发TCP连接处理时,最高的并发数量都要受到系统对用户单一进程同时可打开文件数量的限制(这是因为系统为每个TCP连接都要创建一个socket句柄,每个socket句柄同时也是一个文件句柄)。
> - 可使用ulimit -a命令查看系统允许当前用户进程打开的文件数限制。
> - epoll是Linux内核为处理大批句柄而作改进的poll,是Linux下多路复用IO接口select/poll的增强版本,它能显著的减少程序在大量并发连接中只有少量活跃的情况下的系统CPU利用率。

Snipaste_2022-09-28_14-19-55.png Snipaste_2022-09-28_14-21-24.png

Snipaste_2022-09-28_14-24-05.png

3.HTTP 配置
http {
------文件扩展名与文件类型映射表
    include       mime.types;
------默认文件类型
    default_type  application/octet-stream;
------日志格式设定
    #log_format  main  '$remote_addr - $remote_user [$time_local] "$request" '
    #                  '$status $body_bytes_sent "$http_referer" '
    #                  '"$http_user_agent" "$http_x_forwarded_for"';
------访问日志位置
    #access_log  logs/access.log  main;
------开启文件传输模式
    sendfile        on;
------减少网络报文段的数量
    #tcp_nopush     on;
------连接保持超时时间,单位是秒
    #keepalive_timeout  0;
    keepalive_timeout  65;
------gzip模块设置,设置是否开启gzip压缩输出
    #gzip  on;
	
------Web 服务的监听配置
	server {
	------监听地址及端口
		listen 80; 
	------站点域名,可以有多个,用空格隔开
		server_name localhost;
	------网页的默认字符集
		charset utf-8;
	------根目录配置
		location / {
		------网站根目录的位置/usr/local/nginx/html
			root html;
		------默认首页文件名
			index index.html index.php;
		}
	------内部错误的反馈页面
		error_page 500 502 503 504 /50x.html;
        - - - -错误页面配置
		location = /50x.html {
			root html;
		}
	}
}

Snipaste_2022-09-28_14-48-58.png

日志格式设定:
$remote_addr与$http_x_forwarded_for用以记录客户端的ip地址;
$remote_user:用来记录客户端用户名称;
$time_local: 用来记录访问时间与时区;
$request: 用来记录请求的url与http协议;
$status: 用来记录请求状态;成功是200,
$body_bytes_sent :记录发送给客户端文件主体内容大小;
$http_referer:用来记录从哪个页面链接访问过来的;
$http_user_agent:记录客户浏览器的相关信息;
通常web服务器放在反向代理的后面,这样就不能获取到客户的IP地址了,通过$remote_add拿到的IP地址是反向代理服务器的iP地址。反向代理服务器在转发请求的http头信息中,可以增加x_forwarded_for信息,用以记录原有客户端的IP地址和原来客户端的请求的服务器地址。

location常见配置指令,root、alias、proxy_pass
root(根路径配置):root /var/www/html
请求www.apple.com/test/1.html,会返回文件/var/www/html/test/1.html

alias(别名配置):alias /var/www/html 请求www.apple.com/test/1.html,会返回文件/var/www/html/1.html

proxy_pass(反向代理配置)

访问状态统计配置

1.先使用命令/usr/local/nginx/sbin/nginx -V 查看已安装的 Nginx 是否包含 HTTP_STUB_STATUS 模块

cat /opt/nginx-1.12.0/auto/options | grep YES        可查看 nginx 已安装的所有模块

Snipaste_2022-09-28_15-03-56.png

2.修改 nginx.conf 配置文件,指定访问位置并添加 stub_status 配置

cd /usr/local/nginx/conf
cp nginx.conf nginx.conf.bak
vim /usr/local/nginx/conf/nginx.conf
......
http {
......
	server {
		listen 80;
		server_name www.apple.com;
		charset utf-8;
		location / {
			root html;
			index index.html index.php;
		}
---------------添加 stub_status 配置-----
		location /status {                                    访问位置为/status
			stub_status on;                               打开状态统计功能
			access_log off;                               关闭此位置的日志记录
		}
	}
}

Snipaste_2022-09-28_15-11-11.png 3.重启服务,访问测试

systemctl restart nginx

浏览器访问 http://192.168.142.20/status

Snipaste_2022-09-28_15-51-13.png Active connections :表示当前的活动连接数; server accepts handled requests :表示已经处理的连接信息,三个数字依次表示已处理的连接数、成功的TCP握手次数、 已处理的请求数。

可 curl -Ls http://192.168.142.20/status 结合 awk与if 语句进行性能监控。

Snipaste_2022-09-28_15-54-51.png

访问控制

基于授权的访问控制

1.生成用户密码认证文件

yum install -y httpd-tools
htpasswd -c /usr/local/nginx/passwd.db zhangsan
chown nginx /usr/local/nginx/passwd.db
chmod 400 /usr/local/nginx/passwd.db

Snipaste_2022-09-28_15-57-46.png 2.修改主配置文件相对应目录,添加认证配置项

vim /usr/local/nginx/conf/nginx.conf
......
	server {
		location / {
			......
--------------------添加认证配置------
			auth_basic "secret";                          设置密码提示框文字信息
			auth_basic_user_file /usr/local/nginx/passwd.db;
		}
	}

Snipaste_2022-09-28_15-59-30.png

3.重启服务,访问测试 nginx -t systemctl restart nginx

浏览器访问 http://192.168.80.10

Snipaste_2022-09-28_16-01-42.png

Snipaste_2022-09-28_16-02-12.png

基于客户端的访问控制

访问控制规则如下:
deny IP/IP 段:拒绝某个 IP 或 IP 段的客户端访问。
allow IP/IP 段:允许某个 IP 或 IP 段的客户端访问。
规则从上往下执行,如匹配则停止,不再往下匹配。

vim /usr/local/nginx/conf/nginx.conf
......
	server {
		location / {
			......
            -------添加控制规则  --
			allow 192.168.142.20;                  允许访问的客户端 IP
			deny all;				拒绝其它IP客户端访问
		}
	}

systemctl restart nginx

Snipaste_2022-09-28_16-06-05.png

Snipaste_2022-09-28_16-12-24.png

Nginx设置虚拟主机

虚拟主机,就是把一台物理服务器划分成多个 “虚拟” 的服务器,这样我们的一台物理服务器就可以当做多个服务器来使用,从而可以配置多个网站。Nginx 提供虚拟主机的功能,就是为了让我们不需要安装多个 Nginx,就可以运行多个域名不同的网站。
配置虚拟主机的方法:

  • 基于域名的虚拟主机 : 不同的域名、相同的IP(此方式应用最广泛)。
  • 基于IP地址的虚拟主机 : 不同的域名、不同的IP ( 需要加网络接口 ,应用的不广泛), 基于IP地址。
  • 基于端口的虚拟主机 : 不使用域名、IP来区分不同站点的内容,而是用不同的TCP端口号。

基于域名的 Nginx 虚拟主机

1.为虚拟主机提供域名解析

echo "192.168.142.20 www.apple.com www.orange.com" >> /etc/hosts

2.为虚拟主机准备网页文档

mkdir -p /var/www/html/apple
mkdir -p /var/www/html/orange
echo "<h1>www.apple.com</h1>" > /var/www/html/apple/index.html
echo "<h1>www.orange.com</h1>" > /var/www/html/orange/index.html

Snipaste_2022-09-27_19-36-48.png 3.修改Nginx的配置文件

vim /usr/local/nginx/conf/nginx.conf
......
http {
......
	server {
		listen 80;
		server_name www.apple.com;                          设置域名www.apple.com
		charset utf-8;
		access_log logs/www.apple.access.log;               设置日志名
		location / {
			root /var/www/html/apple;                   设置www.apple.com 的工作目录
			index index.html index.php;
		}
		error_page 500 502 503 504 /50x.html;
		location = 50x.html{
			root html;
		}
	}
	
	server {
		listen 80;
		server_name www.orange.com;                         设置域名www.orange.com
		charset utf-8;
		access_log logs/www.orange.access.log; 
		location / {
			root /var/www/html/orange;
			index index.html index.php;
		}
		error_page 500 502 503 504 /50x.html;
		location = 50x.html{
			root html;
		}
	}	
}

Snipaste_2022-09-28_12-24-40.png Snipaste_2022-09-28_12-22-43.png 4.重启服务,访问测试

systemctl restart nginx

浏览器访问
www.apple.com
www.orange.com

Snipaste_2022-09-28_10-41-35.png

Snipaste_2022-09-28_10-42-22.png

基于IP 的 Nginx 虚拟主机

  1. 添加虚拟IP
ifconfig ens33:0 192.168.142.200 netmask 255.255.255.0 

Snipaste_2022-09-28_12-26-43.png 2. 修改Nginx的配置文件

vim /usr/local/nginx/conf/nginx.conf
......
http {
......
	server {
		listen 192.168.142.20:80;                       设置监听地址192.168.142.20
		server_name www.apple.com;
		charset utf-8;
		access_log logs/www.apple.access.log; 
		location / {
			root /var/www/html/apple;
			index index.html index.php;
		}
		error_page 500 502 503 504 /50x.html;
		location = 50x.html{
			root html;
		}
	}
	
	server {
		listen 192.168.142.200:80;                        设置监听地址192.168.142.200
		server_name www.orange.com;
		charset utf-8;
		access_log logs/www.orange.access.log; 
		location / {
			root /var/www/html/orange;
			index index.html index.php;
		}
		error_page 500 502 503 504 /50x.html;
		location = 50x.html{
			root html;
		}
	}	
}

Snipaste_2022-09-28_12-29-30.png 3. 重启服务,访问测试

systemctl restart nginx

浏览器访问
http://192.168.142.20
http://192.168.142.200

Snipaste_2022-09-28_13-05-30.png Snipaste_2022-09-28_12-30-43.png

基于端口的 Nginx 虚拟主机

  1. 修改Nginx的配置文件
vim /usr/local/nginx/conf/nginx.conf
......
http {
......
	server {
		listen 192.168.142.20:1234;                  设置监听1234端口
		server_name www.apple.com;
		charset utf-8;
		access_log logs/www.apple.access.log; 
		location / {
			root /var/www/html/apple;
			index index.html index.php;
		}
		error_page 500 502 503 504 /50x.html;
		location = 50x.html{
			root html;
		}
	}
	
	server {
		listen 192.168.142.20:4321;                   设置监听4321端口
		server_name www.orange.com;
		charset utf-8;
		access_log logs/www.orange.access.log; 
		location / {
			root /var/www/html/orange;
			index index.html index.php;
		}
		error_page 500 502 503 504 /50x.html;
		location = 50x.html{
			root html;
		}
	}	
}

Snipaste_2022-09-28_13-07-04.png 2. 重启服务,访问测试

systemctl restart nginx

浏览器访问
http://192.168.142.20:1234
http://192.168.142.20:4321

Snipaste_2022-09-28_13-08-14.png

Snipaste_2022-09-28_13-07-51.png