vue 多表单填写切换——带导航栏跳转

220 阅读3分钟

实现的效果大概如此:

image.png

由于没有后端,我现在都是用静态数据写的样式,后面再加js逻辑处理数据。

1.页面结构

image.png 首先要实现上面的结构,template大概如此:

<template>
  <div>
    <div class="left-tab">
      <!-- 病历导航 -->
      <div class="tab-title">病历录入</div>
      <div style="min-height: calc(100vh - 100px)">
        <div v-for="(item, index) in list" :key="index">
          <div class="one-tab" :class="item.select ? 'is-active' : ''" @click="toSkip(item)">
            {{ item.tableShowName }}(2/19)
<!--这里(2/19)是记录表单填写的进度,后面有了数据可以改成动态获取的-->
          </div>
        </div>
      </div>
    </div>
    <div class="right-content">
      111
    </div>
  </div>
</template>

样式如下:

<style lang="scss" scoped>
.left-tab {
  width: 200px;
  height: calc(100vh - 100px);
  float: left;
  background: #ffffff;
  box-shadow: 0px 3px 6px rgba(0, 0, 0, 0.16);
  border-radius: 6px;
  // overflow-y: auto;
  .tab-title {
    width: 100%;
    height: 50px;
    line-height: 50px;
    text-align: center;
    color: rgb(46, 122, 229);
    font-size: 18px;
    font-weight: 600;
  }
  .one-tab {
    width: 98%;
    height: 25px;
    line-height: 25px;
    text-align: center;
    color: black;
    font-size: 16px;
 
    border-bottom: 1px solid #ece8e8;
    cursor: pointer;
  }
  .is-active {
    color: #ffffff;
    background: #a0c2f8;
    border-radius: 4px;
  }
}
.right-content {
  width: calc(100% - 220px);
  min-height: calc(100vh - 100px);
  float: right;
  background: #ffffff;
  box-shadow: 0px 3px 6px rgba(0, 0, 0, 0.16);
  border-radius: 6px;
}
</style>

2.左侧导航栏

要渲染左侧导航栏,需要一个表结构,这里我是以这种表结构渲染的:

 list: [
      {
        select: true,
        tableId: 'patient_index',
        tableName: '住院病案首页基本信息表',
        tableShow: 'Y',
        tableShowName: '基本信息',//展示的名称
        
      },
      {
        select: false,
        tableId: 'liver_disease_information1',
        tableName: '相关肝脏疾病资料',
        tableShow: 'Y',
        tableShowName: '门诊病历1',
       
      },
      {
        select: false,
        tableId: 'liver_disease_information2',
        tableName: '相关肝脏疾病资料',
        tableShow: 'Y',
        tableShowName: '门诊病历2',
       
      },
      {
        select: false,
        tableId: 'liver_disease_information3',
        tableName: '相关肝脏疾病资料',
        tableShow: 'Y',
        tableShowName: '门诊病历3',
       
      },
      {
        select: false,
        tableId: 'liver_disease_information4',
        tableName: '相关肝脏疾病资料',
        tableShow: 'Y',
        tableShowName: '门诊病历4',
        
      },
]

我写了很多个,是为了方便调滑动条和页面宽度。

如果需要有滑动条,那么就要把.left-tab样式的overflow-y: auto;的注释取消掉。

实现效果如下:

image.png

3.导航跳转方法

toSkip()



 data: () => ({
    list: [
      {
        select: true,
        tableId: 'patient_index',
        tableName: '基本信息表',
        tableShow: 'Y',
        tableShowName: '基本信息'
        
      },
      {
        select: false,
        tableId: 'liver_disease_information1',
        tableName: '肝脏疾病资料',
        tableShow: 'Y',
        tableShowName: '门诊病历1'
        
      },
      {
        select: false,
        tableId: 'liver_disease_information2',
        tableName: '肝脏疾病资料',
        tableShow: 'Y',
        tableShowName: '门诊病历2'
        
      },
      {
        select: false,
        tableId: 'liver_disease_information3',
        tableName: '肝脏疾病资料',
        tableShow: 'Y',
        tableShowName: '门诊病历3'
        
      }
    ],
    tableId: '',
    tableShowName: ''
  }),
  methods: {
    toSkip(item) {
      this.tableId = null
      this.tableShowName = null
      this.list.forEach((ele, index) => {
        ele.select = false
      })
      item.select = true
      this.tableId = item.tableId
      this.tableShowName = item.tableShowName
    }
  }

这样点击就会有active的效果,如图:

image.png

4.点击切换内容

切换内容,需要渲染数据,那么这里的”111“就要变成对应数据。

这里我新建了listItem文件,然后引入,

右侧展示内容的部分变成了这样,我们现在只需要,展示表的名字,传递表的id



 <div class="right-content">
      <listItem v-if="tableId" :table-id="tableId" :table-show-name="tableShowName" />
    </div>
listItem.vue里的内容,先简单大概如此:

<template>
  <div>77777{{ tableShowName }}</div>
</template>
 
<script>
export default {
  props: {
    tableId: {
      type: String,
      default: ''
    },
    tableShowName: {
      type: String,
      default: ''
    }
  }
}
</script>
 
<style></style>

这时,点击左侧导航,右侧的内容就会切换啦,如图:

image.png

5.优化完善

需要完善的还有很多,我列出下面几个:

(1)滑动条样式

修改滑动条样式的话, 我这里增加了这样几个样式:


//滚动条整体部分,可以设置宽度等
.left-tab::-webkit-scrollbar {
  width: 6px;
  height: 10px;
}
//滚动条里面的滑块
.left-tab::-webkit-scrollbar-thumb {
  border-radius: 5px;
  background: rgb(86, 135, 227);
}
//滚动条轨道两端的按钮,允许通过点击以微调滑块的位置
.left-tab::-webkit-scrollbar-button {
  width: 6px;
  height: 6px;
  border-radius: 30%;
  background: rgb(213, 226, 247);
}
//滚动条的轨道(里面装有thumb)
.left-tab::-webkit-scrollbar-track {
  box-shadow: inset 0 0 2px rgb(160, 170, 209);
  border-radius: 5px;
  background: #afcefb;
}

实现效果如下:

image.png

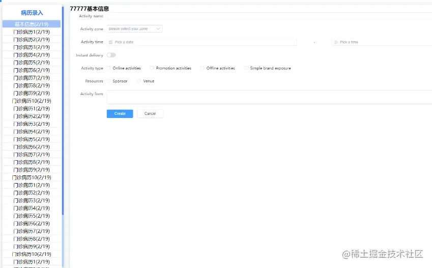
(2)右侧展示内容结构与样式

这里我打算先放点表单,调一些静态样式。

大概如此的结构,标题+form表单+按钮

image.png

调整样式,这里需要按钮浮动在右下角,表单的标题等样式调整。

listItem.vue


<el-form-item style="position: absolute; bottom: 20px; right: 20px">
          <el-button type="primary" @click="onSubmit">Create</el-button>
          <el-button>Cancel</el-button>
</el-form-item>
        
.item-title {
  font-size: 18px;
  font-weight: 700;
  padding: 20px 30px;
  color: #234e93;
}
.form-content {
  height: calc(90vh - 200px);
  width: 100%;
  padding: 0 30px;
}

调整导航栏的文字间距和高度,以及文字过长换行。

.one-tab {
    width: 98%;
    line-height: 35px;
    text-align: center;
    color: black;
    font-size: 16px;
    //文字换行
    word-wrap: break-word;
    word-break: break-all;
    overflow: hidden;
    border-bottom: 1px solid #ece8e8;
    cursor: pointer;
  }

(3)上方提示信息等

提示,看到填写进度等

这里增加一个样式:


    <div class="right-content">
      <!-- 上方记录信息 -->
      <div class="top-content">本病例共 220 项信息, 已完成 11 项。</div>
      <listItem v-if="tableId" :table-id="tableId" :table-show-name="tableShowName" />
    </div>
.top-content {
  height: 6vh;
  width: 100%;
  display: flex;
  align-items: center;
  font-size: 16px;
  border-block-end: #86898e solid 1px;
  padding: 0 20px;
}

以上就是我现在实现的效果,后面有了数据,处理数据估计会麻烦一些,等有了数据就会继续完善这个功能。

未完————————————————