【Vue】基础 必须掌握(上)

39 阅读2分钟

Vue的介绍

Vue是一套用于构建用户界面的渐进式JavaScript框架

特点:1.采用组件化模式,提高代码复用率且代码更好维护;2.声明式编码,无需直接操作DOM,提高开发效率;3.虚拟DOM

Vue实例和容器一一对应,真实开发中只有一个Vue实例,配合其他组件一起使用。

<div id='root'>
    <h1>{{name}}</h1>                 //模板语法——{{}}插值语法
    <input v-bind:value='name' />     //模板语法——v-xxx指令语法
</div>

//创建Vue实例对象
const vm=new Vue({
    //指定为哪个容器服务(方式一)
    el:'#root',
    //对象式
    data:{
        name:'hua'
    }
    //函数式
    data:function(){
        return {
            name:'hua'
        }
    }
})
//指定为哪个容器服务(方式二)
vm.$mount('#root');

MVVM模型:M对应data中的数据 V模板 VM对应Vue实例对象

 _data数据代理,更方便操作data中的数据:

  1. 通过Object.defineProperty()把data对象中的所有属性加到vm上;
  2. 为每一个添加到vm的属性,指定一个getter/setter;
  3. 在getter/setter内部去操作(读/写)data中对应的属性。 

 模板语法:

  • 插值语法{{}},用在标签体里,接受表达式
  • 指令语法v-xx,用在标签属性

Vue的系统指令

常用的指令语法:

v-bind单向绑定,数据只能从data流向页面;

v-model双向绑定,数据既能从data流向页面,也能从页面流向data ;

<input :value='name' />          //v-bind:简写为:
<input v-model:value='name />    //表单类元素,v-model:value简写省略value

 v-on:绑定事件,

⭐常用的事件修饰符:(一个事件允许同时使用多个事件修饰符)

.prevent阻止默认行为(如链接跳转);

.stop阻止冒泡;  .self触发对象是自己时才回调;

.once只触发一次。

<div id='root'>
    <button v-on:click='fn'></button> //v-on:click简写为@click
    <div @click='fun'>
        <a href='' @click.prevent.stop></a> //先阻止默认行为再阻止冒泡
    </div>
</div>

const vm=new Vue({
    el:'#root',
    data:{},
    methods:{
        fn:function(){},
        fun(){}
    }
})

v-on:keeyup/keepdown键盘事件,系统修饰键.ctrl .alt .shift .meta一般配合keydown使用

<div id='root'>
    <input v-modle:value='firstname'/>
    <input v-model:='lastname'/>
    <h1>{{fullname}}</h1>
</div>
const vm=new Vue({
    el:'#root',
    data:{},
    //计算属性
    computed:{
        fullname:{
            get(){}
            set(){}//一般只读,所以可以不用写set
        }
    }
})
<div id='root'>
    <h1>{{flag}}</h1>
</div>
<script>
const vm=new Vue({
    el:'#root',
    data:{
        flag:true
    },
    //监听属性,可以写在里面
    watch:{
         flag:{
            //immediate:true //初始化的时候也调用一下handler
            //deep:true      //深度监视 默认false不监测对象内部值对象(一层)配置后可以(多层)
            handler:function(newValue,oldVaule){} //监听对象发生变换时被调用                
        }   
    }
})
//监听属性,可以写在外面
vm.$watch('flag',{
    handler(newV,oldV){}
})
</script>

计算属性能够做到的,监听属性都可以做到;反之不行,因为watch可以进行异步操作,如弄个定时器。

tips:

被Vue管理的函数,写成普通函数的形式;不被Vue管理的函数写成箭头函数,如定时器、ajax回调、Promise回调。


类样式,可通过v-bind绑定

    <style>
        .head{
            border: 1px solid black;
            background-color: cornflowerblue;
        }
        .fontSize1{
            font-size: 2em;
        }
        .fontSize2{
            font-size: 0.5em;
        }
    </style>

① 字符串 

<div id='root'>
    <h1 class='head' :class='font'>类样式</h1>
    <button @click='fn'>点击切换样式</button>
</div>
<script>
const vm=new Vue({
    el:'#root',
    data:{
        font:'fontSize1'
    },    
    methods:{
        fn(){
            this.font='fontSize2'
        }
    }
})    
</script>

② 数组

const vm=new Vue({
    el:'#root',
    data:{
        font:['fontSize1','fontSize2']
    },    
})

③ 对象

<h1 :class='{fontSize1:false,fontSize2:true}'></h1>

v-show:设置元素的显示和隐藏(在元素上添加/移除style="display:none"属性)

<div id='root'>
    <h1 v-show='flag'>隐藏/显示</h1>
</div>

const vm=new Vue({
    el:'#root',
    data:{
        flag:true
    },    
})

v-if:设置元素的显示和隐藏(添加/删除DOM元素)

<div id='root'>
    <h1 v-if='flag'>添加/删除</h1>
</div>

const vm=new Vue({
    el:'#root',
    data:{
        flag:true
    },    
})

v-for:循环遍历

<div class="root" >
    <ul>
        //数组
        <li v-for="(item,index) of arr" :key="">{{item}}::{{index}}</li>
    </ul>
    <ol>
        //对象数组
        <li v-for="(item,index) of objArr" :key='item.id'>{{item}}++{{index}}</li>
    </ol>
    <ol>
        //对象
        <li v-for="(item,index) of obj">{{item}}--{{index}}</li>
    </ol>
</div>
<script>
    const myVue=new Vue({
        el:'.root',
        data:{
            arr:[1,'a','b','c','d','e'],
            objArr:[
               {id:1,name:'a'},
               {id:2,name:'b'},
               {id:3,name:'c'}
            ],
            obj:{
               name:'hua',age:18
            }
      },
})

:key唯一标识,

编辑

key是虚拟DOM对象的标识,当状态中的数据发生变化时,比较新旧虚拟DOM的差异,相同的直接复用。在不破坏顺序的情况下,给key赋值index没问题。


Vue收集表单数据

<div class="root">
<form action="">
    昵称:<input type="text" v-model.lazy="form.name"> <br/><br/>
    性别:<input type="radio" name="sex" id="man" v-model="form.sex" value="man">
    <label for="man">男</label>          
    <input type="radio" name="sex" id="women" v-model="form.sex" value="women">
    <label for="women">女</label> <br/><br/>
    爱好:<input type="checkbox" name="" id="" v-model="form.hobby" value="play">玩
    <input type="checkbox" name="" id="" v-model="form.hobby"value="sing">唱 <br/><br/>
    <button>提交</button>
</form>
</div>

const vm=new Vue({
    el:'.root',
    data:{
        form:{
            name:"",
            sex:"women",
            hobby:[]
        }
    }
})

  • 使用v-model指令绑定,这样才能使数据从页面流向data
  • 表单类型为输入类型的,如text、password,输入的内容即为绑定数据;
  • 单选框radio,要在标签内写明属性value,不然返回null;
  • 复选框checkbox,标签内没写明value返回布尔值(勾选true),data中的该项数据类型不是数组也返回布尔值;
  • v-model的三个修饰符:lazy失去焦点再收集数据,number字符串转数字,trim过滤输入的首尾空格。

自定义指令

私有自定义指令,只有在当前vue对象指定的el容器里有效

//html
<span v-big='v'></span>

//vue
new Vue({
    el:'.root',
    data{
        v:1
    }
    directives:{
     //函数写法
        big(element,bingding){//完整写法:'big':function(ele,bin){}
            element.innerText=binding.value*10;
        }
    }
})

上面的函数相当于省去了下面的配置对象写法中的inserted步骤

directives:{
    'big':{
    //在指令与元素成功绑定时调用
        bind(ele,binding){
            ele.innerText = binding.value*10;
        },
    //在元素被插入页面时
        inserted(ele,binding){},
    //指令所在模板被重新解析时调用
        update(ele,binding){
            ele.innerText = binding.value*10;
        }
    }
}

全局自定义指令,

//写法一:回调函数
Vue.directive('big', function(ele,binding){
    ele.innerText = binding.value*10;
})
//写法二:配置对象
Vue.directive('big',{
    bind(ele,binding){},
    inserted(ele,binding){},
    update(ele,binding){}
})

注意,指令操作的是DOM元素,里面的this通通指向Windows。


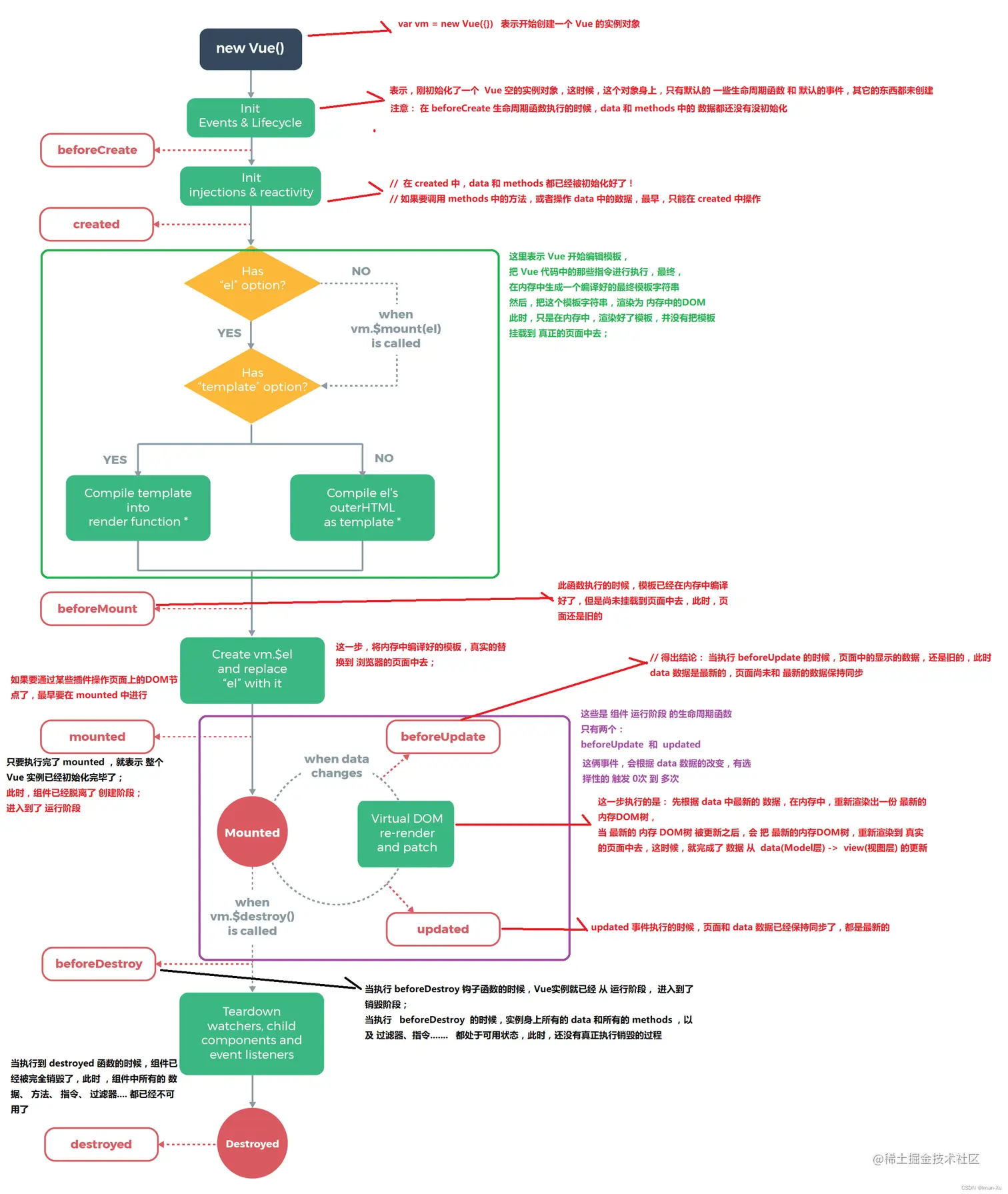
生命周期

生命周期 钩子函数 生命周期事件


组件基础

模块化和组件化的区别

  • 模块化:是从代码逻辑的角度进行划分的;方便代码分层开发,保证每个功能模块的职能单一
  • 组件化:是从UI界面的角度进行划分的;前端的组件化,方便UI组件的重用
//3.编写组件标签
    <div class='root'>
        <Student></Student>
    </div>

<script>
//1.创建组件
    const student=Vue.extend({
        template:`<h1>{{d}}</h1>`,
        data(){
            return ({
                d:'hhh'
            })
        }

    })
    new Vue({
        el:'.root',
//2.注册私有组件
        components:{
            Student:student
        }
    })
</script>

上面展示的是完整版的组件创建方式,注意:

Vue.extend可以省略,因为组件实例对象会自动调用;template里面只能有一个根节点,所以用一个

包起来最好;data得写成函数的形式,这样当组件复用时,数据互不干扰;

//3.编写组件标签
    <div class='root'>
        <Student></Student>
    </div>

<script>
//1.创建组件
    const student={
        template:`<h1>{{d}}</h1>`,
        data(){
            return ({
                d:'hhh'
            })
        }
    }
//2.注册全局组件
    Vue.component('Student',student)
    new Vue({
        el:'.root',
    })
</script>

组件嵌套:在父组件创建里进行子组件的注册

const Father=({
    template:'
    <div>
        <Son></Son>
    </div>',
    components:{Son},
    data(){}
})

App组件管理所有组件