设计模式-组合模式

120 阅读2分钟

概念:组合模式(Composite Pattern),又叫部分整体模式,它创建了对象组的树形结 构,将对象组合成树状结构以表示“整体-部分”的层次关系。

组合模式依据树形结构来组合对象,用来表示部分以及整体层次。

这种类型的设计模式属于结构型模式。

组合模式使得用户对单个对象和组合对象的访问具有一致性,即:组合能让客 户以一致的方式处理个别对象以及组合对象。

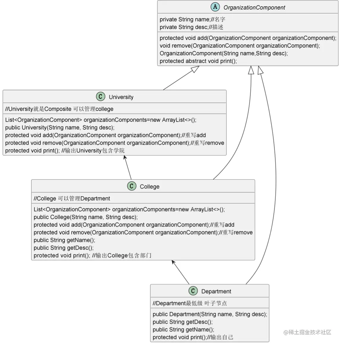
1.类图:

image.png

2.代码:

public abstract class OrganizationComponent {

    private String name;//名字

    private String desc;//描述

    protected void add(OrganizationComponent organizationComponent){
        //默认实现
        throw new UnsupportedOperationException();
    }

    protected void remove(OrganizationComponent organizationComponent){
        //默认实现
        throw new UnsupportedOperationException();
    }

    public OrganizationComponent(String name,String desc){
        super();
        this.name=name;
        this.desc=desc;
    }

    public String getName() {
        return name;
    }

    public void setName(String name) {
        this.name = name;
    }

    public String getDesc() {
        return desc;
    }

    public void setDesc(String desc) {
        this.desc = desc;
    }

    //打印方法  子类都需要实现
    protected abstract void print();

}



//University就是Composite 可以管理college
public class University extends OrganizationComponent{

    List<OrganizationComponent> organizationComponents=new ArrayList<>();

    public University(String name, String desc) {
        super(name, desc);
    }

    //重写add
    @Override
    protected void add(OrganizationComponent organizationComponent) {
        organizationComponents.add(organizationComponent);
    }

    //重写remove
    @Override
    protected void remove(OrganizationComponent organizationComponent) {
        organizationComponents.remove(organizationComponent);
    }

    @Override
    public String getName() {
        return super.getName();
    }

    @Override
    public String getDesc() {
        return super.getDesc();
    }

    //输出University包含学院
    @Override
    protected void print() {
        System.out.println("-----"+getName()+"--------");
        //遍历
        for (OrganizationComponent organizationComponent : organizationComponents) {
            organizationComponent.print();
        }
    }
}


//学院
public class College extends OrganizationComponent{
    //存放department
    List<OrganizationComponent> organizationComponents=new ArrayList<>();

    public College(String name, String desc) {
        super(name, desc);
    }

    //重写add
    @Override
    protected void add(OrganizationComponent organizationComponent) {
        organizationComponents.add(organizationComponent);
    }

    //重写remove
    @Override
    protected void remove(OrganizationComponent organizationComponent) {
        organizationComponents.remove(organizationComponent);
    }

    @Override
    public String getName() {
        return super.getName();
    }

    @Override
    public String getDesc() {
        return super.getDesc();
    }

    //输出College包含部门
    @Override
    protected void print() {
        System.out.println("-----"+getName()+"--------");
        //遍历
        for (OrganizationComponent organizationComponent : organizationComponents) {
            organizationComponent.print();
        }
    }
}

//叶子节点 专业
public class Department extends OrganizationComponent{

    public Department(String name, String desc) {
        super(name, desc);
    }

    @Override
    public String getDesc() {
        return super.getDesc();
    }

    @Override
    public String getName() {
        return super.getName();
    }

    @Override
    protected void print() {
        System.out.println(getName());
    }
}
public static void main(String[] args) {
    
    //从大到小
    //学校
    OrganizationComponent university = new University("清华大学", "中国顶级大学");
    //学院
    College computerCollege = new College("计算机学院", "信息学院");
    College manageCollege = new College("商学院", "工商学院");
    //专业
    computerCollege.add(new Department("软件工程","计算机"));
    computerCollege.add(new Department("网络工程","计算机"));
    
    manageCollege.add(new Department("经济学","商科"));
    manageCollege.add(new Department("会计","商科"));
    
    university.add(computerCollege);
    university.add(manageCollege);
    
    university.print();
}
-----清华大学--------
-----计算机学院--------
软件工程
网络工程
-----商学院--------
经济学
会计

总结: 组合模式的注意事项和细节

  1. 简化客户端操作。客户端只需要面对一致的对象而不用考虑整体部分或者节点叶子 的问题。

  2. 具有较强的扩展性。当我们要更改组合对象时,我们只需要调整内部的层次关系, 客户端不用做出任何改动.

  3. 方便创建出复杂的层次结构。客户端不用理会组合里面的组成细节,容易添加节点 或者叶子从而创建出复杂的树形结构

  4. 需要遍历组织机构,或者处理的对象具有树形结构时, 非常适合使用组合模式.

  5. 要求较高的抽象性,如果节点和叶子有很多差异性的话,比如很多方法和属性 都不一样,不适合使用组合模式

应用:

image.png