JSP实现登录功能(页面带样式)

6,557 阅读1分钟

功能要求

1、完成两个页面 2、第一个登陆页面login. jsp 3、第二个用户管理页面useManage. jsp 4、有登录功能(能进行用户名密码的校验,用户名若为自己的学号密码为班级号,允许登录,否则不显示用户数据列表),有退出功能。

功能要求

1.文件建立

文件建立目录

2.BootStrap和jQuery引入

Bootstrap4.6.1下载网址

jQuery3.6.1下载网址

下载完成后如下图引入

css和js引入

3.login.jsp编写

<%@ page import="java.net.http.HttpResponse" %><%--
--%>
<%@ page contentType="text/html;charset=UTF-8" language="java" %>
<html>
<head>
    <title>登录</title>
    <link rel="stylesheet" type="text/css" href="bootstrap-4.6.1-dist/css/bootstrap.css"/>
</head>
<body>
<div style="align-content: center; width: 400px; height: 250px;text-align: center;margin:200px 500px;">
<form action="useManage.jsp" method="post">
    <div class="form-group row">
        <label for="inputPassword" class="col-sm-2 col-form-label">姓名:</label>
        <div class="col-sm-10">
            <input type="text" class="form-control" name="uname">
        </div>
    </div>
    <div class="form-group row">
        <label for="inputPassword" class="col-sm-2 col-form-label">密码:</label>
        <div class="col-sm-10">
            <input type="password" class="form-control" id="inputPassword" name="upwd">
        </div>
    </div>
    <button class="btn btn-primary" style="align-content: center">登录</button>
</form>

</div>
</body>
</html>
<script type="text/javascript" src="bootstrap-4.6.1-dist/js/jquery-3.6.1.min.js"></script>
<script type="text/javascript" src="bootstrap-4.6.1-dist/js/bootstrap.js"></script>

4.useManage.jsp编写

为了方便测试,此处账号和密码设为了 admin和123456。

<%@ page contentType="text/html;charset=UTF-8" language="java" %>
<html>
<head>
    <title>用户管理</title>
    <link rel="stylesheet" type="text/css" href="bootstrap-4.6.1-dist/css/bootstrap.css"/>
</head>
<body>
<div style="width: 1000px;height: 600px;margin: 100px 250px">
<div >
<span style="margin: 150px;font-size: 20px">用户管理</span>
<span style="font-size: 20px">登录人:<% out.println("admin");%></span>
 <a href="login.jsp"><button class="btn btn-primary" style="float: right;margin:0px 200px">退出</button></a>
<span style="color:red;font-size:12px">${msg}</span>
</div>
<%
    String username = request.getParameter("uname");
    String password = request.getParameter("upwd");
    if (username.equals("admin") && password.equals("123456")) {
%>

<table class="table">
    <thead class="thead-light">
    <tr>
        <th scope="col">姓名</th>
        <th scope="col">性别</th>
        <th scope="col">联系方式</th>
        <th scope="col">地址</th>
        <th scope="col">邮箱</th>
        <th scope="col">QQ</th>
    </tr>
    </thead>
    <tbody>
    <tr>
        <th scope="row">admin</th>
        <td>男</td>
        <td>11012121212</td>
        <td>北京通州市</td>
        <td>1019528265@qq.com</td>
        <td>1019528265</td>
    </tr>
    </tbody>
</table>
<%
} else {
%>
    <div style="margin: 50px 350px">
        <span style="font-size: 25px;">用户名或密码错误!</span>
    </div>

<%
    }
%>
</div>
</body>
</html>
<script type="text/javascript" src="bootstrap-4.6.1-dist/js/jquery-3.6.1.min.js"></script>
<script type="text/javascript" src="bootstrap-4.6.1-dist/js/bootstrap.js"></script>

5.测试

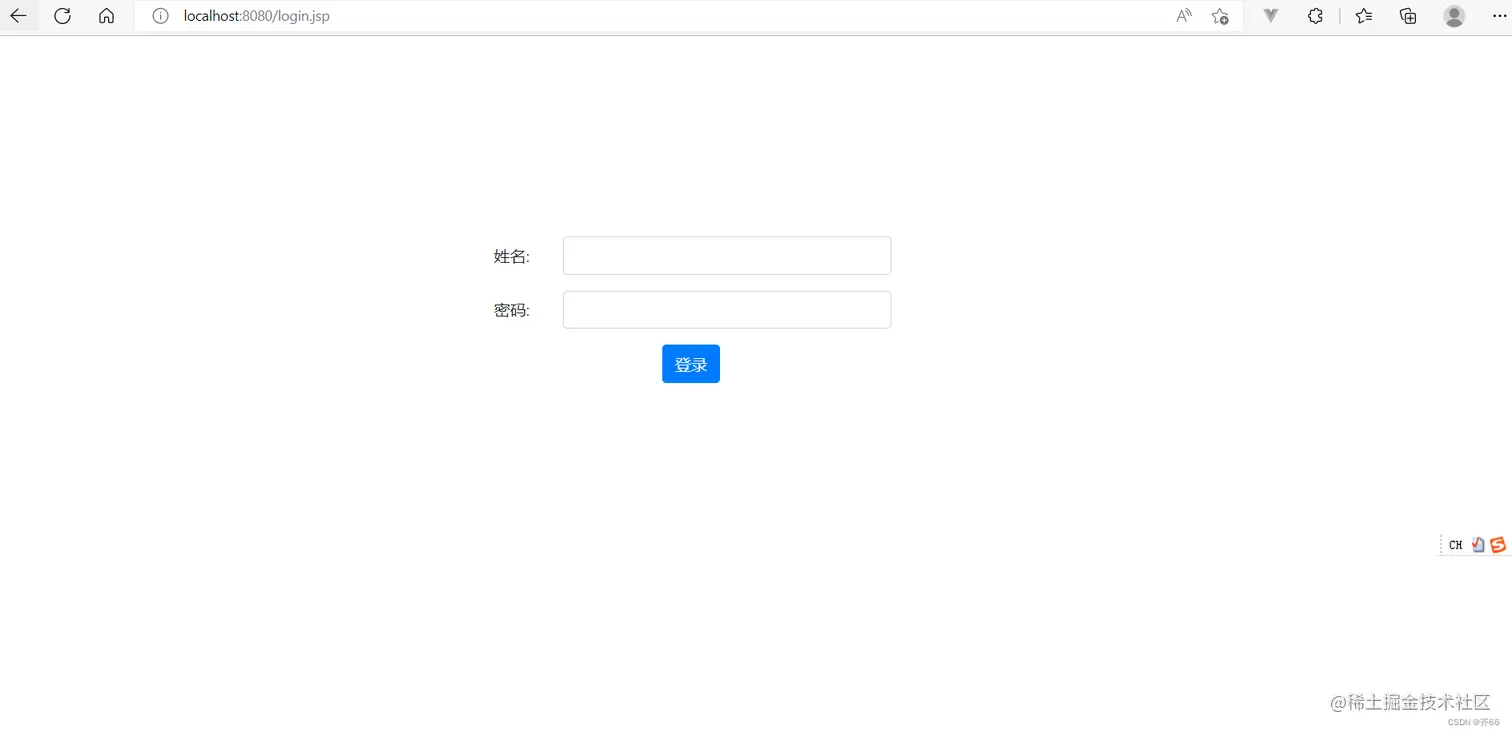
1. 登录页面login:

登录页面

2. 用户名密码正确,useManage页面截图:

登陆成功页面

3. 用户名密码错误,useManage页面截图:登陆失败页面