新160个CrackMe分析-第4组:31-40(上)

111 阅读4分钟

作者:selph

目录:

• 031-Cruehead.11

• 032-Bengaly-Crackme22

​• 033-dccrackme13

• 034-fireworx54

• 035-Dope211225

• 036-Andrnalin.26

• 037-fireworx27

• 038-Eternal Bliss.38

• 039-eKH19

• 040-DaNiEI-RJ110

1.      031-Cruehead.1

算法难度:⭐⭐⭐

爆破难度:⭐

 信息收集

 运行情况:

          

查壳与脱壳:

 无壳:

                  

调试分析

字符串提示信息:

          

直接从字符串提示信息找到验证点

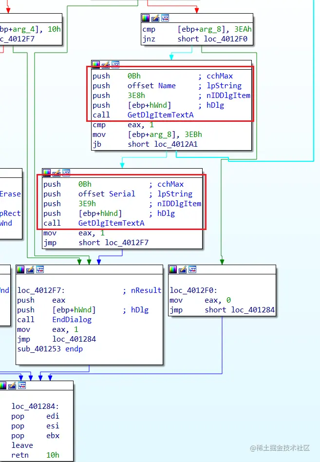
这是一个自写的弹窗函数还....,继续向上交叉引用

          

到了上一层:看到的是个窗口过程函数,这里在比对消息码,这里弹窗往上有个DialogBoxParamA的调用,应该就是创建Register对话框的函数,所以跟进这里的窗口过程

     

\

跟进之后,可以看到这有两个明显的函数调用获取用户输入,分别保存在了两个全局变量里,然后就关闭窗口了,接下来还得从刚刚创建窗口的地方往下看

          

往下看就是使用获取的Name和Serial进行一个函数调用,然后用调用结果比对,选择是否弹窗成功

          

接下来看Name的校验计算:

首先是判断字符的合法性,必须是字母,如果是小写字母则转变成大写字母

然后累加每个字母的值,和5678h进行异或,得到用户名的校验值

          

接下来是序列号的校验:

循环遍历每一个字符,序列号如果说是纯数字,那么减去0x30就相当于是把字符数字变成整数类型的数字,然后每次操作一个数字累加到edi之前就先乘以一次10,那么这个逻辑就相当于是字符串转整型的操作

然后进行一个异或1234h,返回校验值

          

最后比较这两个校验值,相同则弹窗成功:

          

注册机

注册码生成算法:

     #define _CRT_SECURE_NO_WARNINGS
#include

int main()
{
char name[100] = { 0 };
char serial[100] = { 0 };
int name_check = 0;

std::cin >> name;

for (int i = 0; name[i]; i++) {
if (name[i] > 'Z')name[i] -= 0x20;
name_check += name[i];
}
name_check ^= 0x5678;
name_check ^= 0x1234;

sprintf(serial, "%d", name_check);
std::cout << serial << std::endl;
}

结果:

          

2.      032-Bengaly-Crackme2

算法难度:⭐⭐

爆破难度:⭐

信息收集

运行情况:

没有任何label,就2个框框输入和check

          

查壳与脱壳:

UPX壳,ESP定律即可

          

调试分析

是个手写窗口过程的程序,从头到尾跟进,这里就是调用自写函数

          

跟进以后,很明显的看到了窗口过程函数:

          

直接跟进到窗口过程里:发现,验证弹窗的过程正好就写在这里:

刚开始是先获取用户输入:

          

获取完成输入之后,对用户名进行一个处理,然后对序列号进行一个处理,就进行对比,如果相同,则跳转

用户名处理过程:

a. 取一个字节

b. 求平方,结果加到esi

c. 右移这个字节1位,结果加到esi

d. esi减去这个字节

e. 然后循环处理每一个字节,最终结果在esi

         

对于序列号的处理,这个call实际上就是_atoi函数(已经不止一次逆这个函数了......)

          

直接就是反着操作一波,就可以还原序列号了

 注册机

注册码生成算法:

     #define _CRT_SECURE_NO_WARNINGS
#include

int main()
{
char name[100] = { 0 };
char serial[100] = { 0 };
int len = 0;
int check = 0;

std::cin >> name;
len = strlen(name);

for (int i = 0; name[i]; i++)
{
char tmp = name[i];
check += tmp * tmp;
check += tmp >> 1;
check -= tmp;
}

_itoa(check, serial, 10);
std::cout << serial << std::endl;

return 0;
}

结果:

\

3.      033-dccrackme1

算法难度:⭐⭐

爆破难度:⭐

信息收集

运行情况:

打开是一个弹窗:

          

然后才显示窗口 

         

查壳与脱壳:

 无壳:

          

调试分析

Delphi程序,Check按钮逻辑:

获取Name,计算一个值,转字符串,和Serial比对

          

注册机

注册码生成算法:

     #define _CRT_SECURE_NO_WARNINGS
#include

int main()
{
char name[100] = { 0 };
char serial[100] = { 0 };
int len = 0;
int check = 0;

std::cin >> name;
len = strlen(name);
for (int i = 0; name[i]; i++)
{
char tmp = name[i];
check += (tmp - 0x17) * (tmp - 0x11);
}

_itoa(check,serial,10);
std::cout << serial;
}

效果:

          

4.      034-fireworx5

算法难度:⭐

爆破难度:⭐

信息收集

运行情况:

只有一个输入框,没有check按钮

          

查壳与脱壳:

无壳,那个年代Borland Delphi程序很主流啊

          

调试分析

硬编码比对验证,硬编码的值是Label的值

          

效果:

          

5.      035-Dope21122

算法难度:⭐⭐

爆破难度:⭐⭐⭐⭐(入口点难找)

信息收集

运行情况:

\

          

查壳与脱壳:

无壳

          

调试分析

这是个delphi程序,但是用DD和IDR都不能分析出来内容,然后看视频得知使用PE.Explorer程序可以辅助分析,吾爱爱盘可以下载到

首先查看RC资源:发现这个按钮标题和事件

          

接下来点击反汇编查看VCL方法,找到这个事件:

          

分析这个地址:0x421DC8,由于这是个Delphi程序,里面会存在各种乱七八糟的函数调用,固本次分析采用动态静态结合的方式进行,这里关于出现的call的功能是通过x86dbg运行得知的,为了方便展示,这里依然是使用IDA的截图:

刚开始是获取输入的Name和Serial,Name长度需要大于等于4 

         

接下来是对Name的处理:

遍历字符串每次取一个字节,左移9位,然后累加到ebx里  

        

验证环节依然是对比:

将刚刚计算的累加值变成字符串,然后对比输入的序列号,对比不相同则弹窗失败

          

\

注册机

注册码生成算法:

     #define _CRT_SECURE_NO_WARNINGS
#include

int main()
{
char name[100] = { 0 };
char serial[100] = { 0 };
int len = 0;
int check = 0x37;

std::cin >> name;
len = strlen(name);
for (int i = 0; name[i]; i++)
check += (name[i] << 9);
_itoa(check, serial, 10);
std::cout << serial << std::endl;
}

效果:

          

参考资料

– [1] 新160个CrackMe算法分析-035-Dope2112.2_哔哩哔哩_bilibili