我报名参加金石计划1期挑战——瓜分10万奖池,这是我的第11篇文章,点击查看活动详情
- 💡 作者:韩信子@ShowMeAI
- 📘 深度学习实战系列:www.showmeai.tech/tutorials/4…
- 📘 TensorFlow 实战系列:www.showmeai.tech/tutorials/4…
- 📘 本文地址:www.showmeai.tech/article-det…
- 📢 声明:版权所有,转载请联系平台与作者并注明出处
- 📢 收藏ShowMeAI查看更多精彩内容
对于很多企业而言,电子邮件仍然是主要沟通渠道之一,很多正式的内容也要基于邮件传达,供应商、合作伙伴和公共管理部门也每天会有大量的电子邮件。邮件的信息提取和处理可能是一项耗时且重复的任务,对拥有大量客户的企业而言尤其是这样。
💡 场景 & 背景
有一些场景下,如果我们能借助于AI自动做一些内容和附件等识别,可以极大提高效率,例如以下这些场景:
- 保险公司的客户索赔管理。
- 电信和公用事业企业客户投诉处理。
- 银行处理各种与抵押贷款相关的请求。
- 旅游行业公司的预订相关电子邮件。
如果我们希望尽量智能与自动化地进行电子邮件处理,我们需要完成以下任务:
- 电子邮件分流。我们希望智能理解邮件,并将其转到相应的专门业务部门进行处理。在AI的视角我们可以通过电子邮件的意图分类来尝试解决这个问题。
- 信息提取。根据确定的意图,提取一些信息给到下游流程,例如在CRM系统中记录客户案例进行跟踪。
在本篇文章中,ShowMeAI 将专注于意图检测部分,我们将一起看一看如何设计一个AI系统来解决这个任务。
💦 场景 1
假设一家保险公司客户,想申请理赔与报销。 这个场景下他会填写保险报销表,并将其连同药物收据和银行 ID 文件附在电子邮件中。可能的一个电子邮件可能长这样:
💦 场景 2
假设一家银行的客户,搬家并对之前的某项服务费有疑问。 如果选择发送电子邮件来进行申请和处理,邮件可能长这样:
💡 实现方案
本文会涉及到NLP相关知识,有兴趣更系统全面了NLP知识的宝宝,建议阅读ShowMeAI 整理的自然语言处理相关教程和文章
📘NLP教程 | 斯坦福CS224n · 课程带学与全套笔记解读
💦 架构初览
我们前面提到了,在意图识别场景中,我们经常会视作『多分类问题』来处理,但在我们当前场景下,有可能邮件覆盖多个意图目的,或者本身意图之间有重叠,因此我们先将其视为多标签分类问题。
然而,在许多现实生活场景中,多标签分类系统可能会遇到一些问题:
- 电子邮件在大多数情况下是关于一个主要意图,有时它们具有次要意图,在极少数情况下还有第三个意图。
- 很难找到涵盖所有多标签组合的标签数据。
我们可以试着构建一个融合方案来解决,可以预测主要意图并检测剩余的次要意图和第三意图,我们可以设计多输出神经网络网络来实现这一点,如下图所示。
我们涉及到2类输入:电子邮件正文 和 附件,在深度学习场景下,我们都需要对它们做向量化标准。如下图的架构是一个可行的尝试方案:我们用transformer类的模型对正文进行编码和向量化标注,而对于附件,可以用相对简单的NLP编码器,比如TF-IDF。
💦 实现细节
① 电子邮件正文:AI理解&处理
整个方案中最重要的输入是正文数据,我们在深度学习中,需要把非结构化的数据表征为向量化形式,方便模型进行信息融合和建模,在自然语言处理NLP领域,我们也有一些典型的向量化嵌入技术可以进行对文本处理。
最『简单』的处理方法之一是使用 📘TF-iDF + 📘PCA。
对于文本(词与句)嵌入更现代一些的 NLP 方法,例如 Word2Vec 和 📘Doc2Vec ,它们分别使用浅层神经网络来学习单词和文本嵌入。大家可以使用 gensim 工具库或者 fasttext 工具库完成文本嵌入,也有很多预训练的词嵌入和文本嵌入的模型可以使用。
关于 TF-IDF 和 DocVec 的详细知识,可以查看ShowMeAI 的文章 📘基于NLP文档嵌入技术的基础文本搜索引擎构建。
现在最先进的技术是基于 transformer 的预训练语言模型(例如 📘BERT)来构建『上下文感知』文本嵌入。我们上面的方案中也是使用最先进的深度学习方法——直接使用 📘HuggingFace的 📘预训练模型 和 📘API 来构建正文文本嵌入。
transformer 系列的模型有很多隐层,我们可以有很多方式获取文本的向量化表征,比如对最后的隐层做『平均池化』获得文本嵌入,我们也可以用倒数第二层或倒数第三层(它们在理论上较少依赖于训练语言模型的文本语料库)。
对文本做嵌入表示的示例代码如下:
# 大家可以先命令行执行下列代码安装sentence-transformers
# pip install -U sentence-transformers
from sentence_transformers import SentenceTransformer
# 需要编码的文本内容列表
sentences = ["This is example sentence 1", "This is example sentence 2"]
# 编码,文本向量化嵌入表征
model = SentenceTransformer('sentence-transformers/all-MiniLM-L6-v2')
embeddings = model.encode(sentences)
print(embeddings)
② 电子邮件附件:AI理解&处理
我们在这个解决方案中,单独把邮件附件拿出来做处理了。在有些处理方式中,会把附件的内容和正文直接拼接,用上面介绍的方式进行编码,但这样处理不够精细,可能有如下问题而导致最后模型效果不佳:
- 附件文本可能非常大,包含许多多余的内容,这些内容可能会淹没电子邮件正文中更重要的微妙细节。
- 对于意图检测而言,重要的是文档的性质或类型,而不是详细的内容。
基于上述考虑,我们单独训练附件分类器来生成附件的密集向量表示。可能我们的附件包含不规则的 PDF 或者图片,我们可能要考虑用 OCR 引擎(例如 Tesseract)进行识别和提取部分内容,
假设我们的附件数量为N,DC 是经过训练的附件分类器。DC对每个附件预测处理输出一个向量(文档类型分布概率向量)。 由于最终的附件向量表示需要具有固定长度(但是N是不确定的),我们在附件维度上使用最大池化得到统一长度的表征。
以下是为给定电子邮件生成附件向量化表征的代码示例:
# DC是文档分类器
distributions = []
for attachment in attachments:
current_distribution = DC(attachent)
distributions.append(current_distribution)
np_distributions = np.array(distributions) #维度为(X,N)的附件向量组
attachments_feat_vec = np.max(np_distributions, axis=0) #最大池化
③ 搭建多数据源混合网络
下面部分使用到了TensorFlow工具库,ShowMeAI 制作了快捷即查即用的工具速查表手册,大家可以在下述位置获取: 📘TensorFlow速查手册
在上述核心输入处理和表征后,我们就可以使用 Tensorflow 构建一个多分支神经网络了。参考代码如下:
def build_hybrid_mo_model(bert_input_size, att_features_size, nb_classes):
emb_input = tf.keras.Input(shape=(bert_input_size,), name="text_embeddings_input")
att_classif_input = tf.keras.Input(shape=(att_features_size,), name="attachments_repr_input")
DenseEmb1 = tf.keras.layers.Dense(units=256, activation='relu')(emb_input)
compressed_embs = tf.keras.layers.Dense(units=32, activation='relu', name="compression_layer")(DenseEmb1)
combined_features = tf.keras.layers.concatenate([compressed_embs,att_classif_input], axis=1)
Dense1= tf.keras.layers.Dense(units=128)(combined_features)
Dense2= tf.keras.layers.Dense(units=128)(Dense1)
out1 = tf.keras.layers.Dense(units=nb_classes, name="intention_category_output")(Dense2)
out2 = tf.keras.layers.Dense(units=1, name="information_request_output")(Dense2)
model = tf.keras.Model(inputs=[emb_input,att_classif_input], outputs=[out1, out2])
losses = {
"intention_category_output" : tf.keras.losses.SparseCategoricalCrossentropy(from_logits=True),
"information_request_output" : tf.keras.losses.BinaryCrossentropy(from_logits=True)}
model.compile(optimizer="adam",loss= losses, metrics=["accuracy"])
print (model.summary())
return model
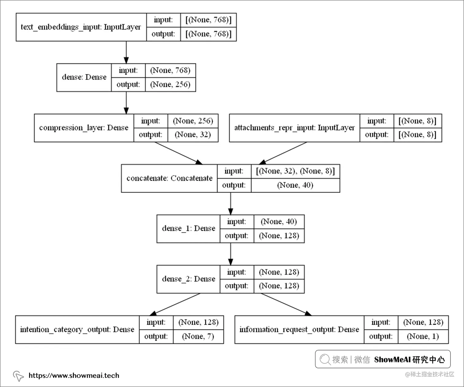
构建完模型之后,可以通过tf.keras.utils.plot_model打印出模型架构,如下图所示:
上图的模型架构,和我们在『架构初览』板块的设计完全一致*,*它包含更多的细节信息:
- 电子邮件正文文本嵌入,维度为768维
- 附件文件包含8种类型,向量化表征为8维
模型的输出部分包含:
- 7个主要意图
- 1个次要意图
④ 训练&评估
作为测试,作者在银行业务相关电子邮件的专有数据集上训练了模型,具体情况如下:
- 数据集由 1100 封电子邮件组成,包含 7 个主要意图,但分布不均。
- 构建的神经网络包含 22.7w 个参数( 具体细节如上图,大家也可以通过model.summary()输出模型信息)。
- 以batch size大小为32训练了 50 个 epoch
- 实际没有使用到GPU,在16核的CPU上做的训练(但大家使用GPU一定有更快的速度)
- 主要意图分类任务上达到了 87% 的加权 F1 分数平均值。如果不使用附件,加权 F1 分数平均值降低10%。(可见2部分信息都非常重要)
💡 总结
我们通过对电子邮件自动意图识别和归类场景进行分析和处理,构建了有效的混合网络高效地完成了这个任务。这里面非常值得思考的点,是不同类型的数据输入与预处理,合适的技术选型(并非越复杂越好),充分又恰当的输入信息融合方式。
大家在类似的场景问题下,还可以尝试不同的正文预处理和附件分类模型,观察效果变化。其余的一些改进点包括,对于预估不那么肯定(概率偏低)的邮件样本,推送人工审核分类,会有更好的效果。
参考资料
- 📘 AI实战 | 基于NLP文档嵌入技术的基础文本搜索引擎构建:showmeai.tech/article-det…
- 📘 TensorFlow 速查手册:www.showmeai.tech/article-det…
- 📘 深度学习教程:吴恩达专项课程 · 全套笔记解读:www.showmeai.tech/tutorials/3…
- 📘 深度学习教程 | 自然语言处理与词嵌入:www.showmeai.tech/article-det…
- 📘 NLP教程 | 斯坦福CS224n · 课程带学与全套笔记解读:www.showmeai.tech/tutorials/3…
- 📘 NLP教程(1) - 词向量、SVD分解与Word2Vec:www.showmeai.tech/article-det…
- 📘 NLP教程(2) - GloVe及词向量的训练与评估:www.showmeai.tech/article-det…
- 📘 TF-iDF:scikit-learn.org/stable/modu…
- 📘 PCA:scikit-learn.org/stable/modu…
- 📘 Doc2Vec:radimrehurek.com/gensim/mode…
- 📘 BERT:[huggingface.co/docs/transf…huggingface.co/docs/transf…
- 📘 HuggingFace:huggingface.co/