首页
沸点
课程
数据标注
HOT
AI Coding
更多
直播
活动
APP
插件
直播
活动
APP
插件
搜索历史
清空
创作者中心
写文章
发沸点
写笔记
写代码
草稿箱
创作灵感
查看更多
登录
注册
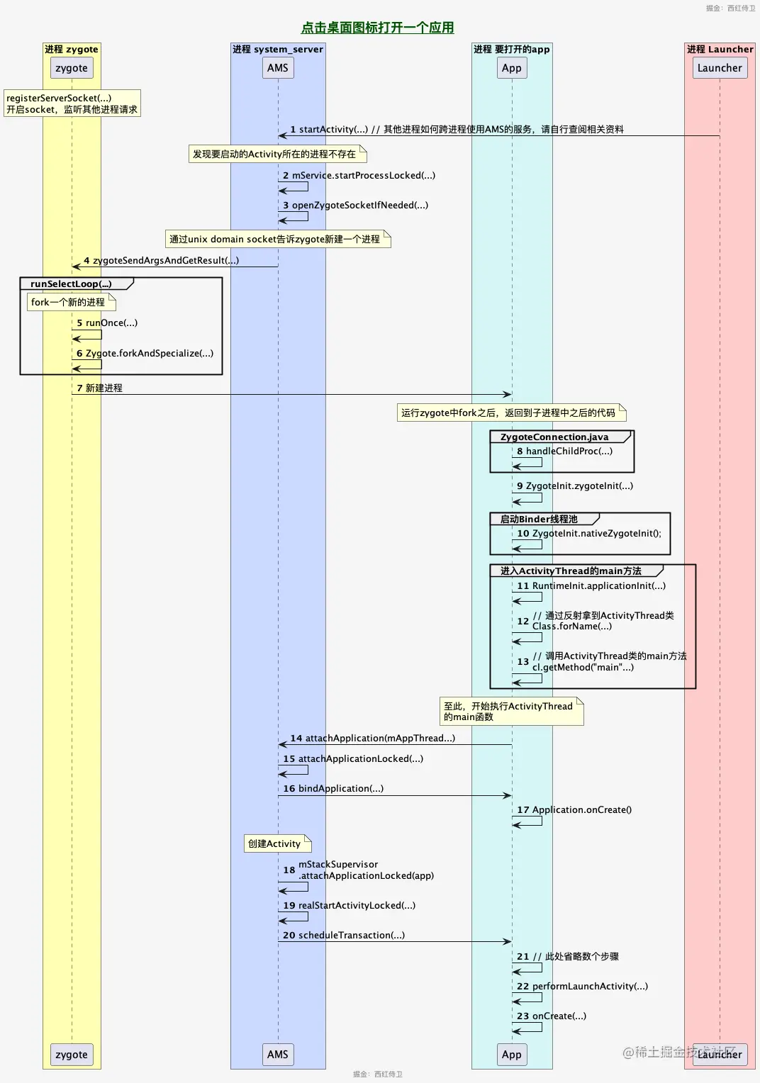
点击桌面图标打开一个app(时序图)
ColorfulMars
2022-09-14
198
阅读1分钟
ColorfulMars
Android开发-广州
8
文章
2.7k
阅读
1
粉丝
目录
收起