【tcp】从一次线上问题说起,详解 TCP 半连接队列、全连接队列

109 阅读1分钟

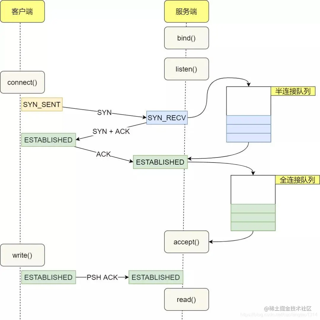
从一次线上问题说起,详解 TCP 半连接队列、全连接队列

network.51cto.com/article/687…

www.cnblogs.com/sidesky/p/6…

developer.aliyun.com/article/799…

\

关于netstat的ListenOverflows等参数

blog.csdn.net/weixin_3425…

\

关于TCP连接耗时的那些事儿

zhuanlan.zhihu.com/p/266540301

\

TCP 半连接队列和全连接队列满了会发生什么,又该如何应对?

www.cnblogs.com/xiaolincodi…

\

How TCP backlog works in Linux

veithen.io/2014/01/01/…

\

记一次TcpListenOverflows报警解决过程

blog.csdn.net/puma_dong/a…

\

关于TCP 半连接队列和全连接队列

blog.csdn.net/ptonlix/art…

\

tcp连接listen的backlog剖析

www.cnblogs.com/qqmomery/p/…

\

缓存服务器syns to listen sockets drop导致创建socket失败

developer.aliyun.com/article/409…

\

TCP 队列溢出了

www.cnblogs.com/niejunlei/p…