重磅发布!阿里云全链路数据湖开发治理解决方案

513 阅读14分钟

简介: 阿里云重磅发布全链路数据湖解决方案,主要包含开源大数据平台E-MapReduce(EMR) + 一站式大数据数据开发治理平台DataWorks + 数据湖构建DLF + 对象存储OSS等核心产品。

阿里云重磅发布全链路数据湖解决方案,主要包含开源大数据平台 E-MapReduce(EMR) + 一站式大数据数据开发治理平台DataWorks + 数据湖构建DLF + 对象存储OSS 等核心产品。

近日,阿里云EMR重磅推出新版数据湖Datalake,100%兼容社区大数据开源组件,具备极强的弹性能力,支持数据湖构建DLF,数据湖存储OSS和OSS-HDFS,支持 Delta Lake、Hudi、Iceberg 三种湖格式。同时新版本 Datalake 对接阿里云一站式大数据开发治理平台DataWorks,沉淀阿里巴巴十多年大数据建设方法论,为客户完成从入湖、建模、开发、调度、治理、安全等全链路数据湖开发治理能力,帮助客户提升数据的应用效率。

另外,解决方案提供了“统一元数据管理、数据入湖、数据存储、缓存加速、弹性计算、容器、数据分析、任务编排、运维管理,以及安全”等全面数据湖能力。通过了工业和信息化部中国信息通信研究院大数据能力专项评测,荣获“云原生数据湖基础能力专项评测证书”。

阿里云全链路数据湖开发治理解决方案架构

阿里云全链路数据湖开发治理解决方案使用 OSS/OSS–HDFS 作为数据湖存储,DLF 作为数据湖构建和管理工具,JindoFS 进行湖缓存加速,EMR 作为弹性计算引擎进行湖计算,DataWorks 进行数据开发和治理。DataWorks 各模块与 DataLake 深度集成,从而实现一站式数据湖开发治理。

1659420045434-2f46a13a-d235-4088-8a95-3552d820ca7a.png

EMR新版数据湖集群

核心运维管控能力介绍

弹性能力

  1. 弹性伸缩支持按集群负载和按时间2种模式
  2. 弹性伸缩组支持多种实例规格
  3. 支持抢占式实例(相较按量付费成本降低80%以上)
  4. 支持成本优化模式(弹性比例的按量付费+包年包月)

集群管控能力

  1. 分钟级别创建和扩容集群,无需手动部署和启动服务
  2. 完善的集群监控和告警体系,覆盖硬件和引擎服务,支持配置告警模板

新版数据湖对比Hadoop集群优势

性能更优

  • 速度加快

新版数据湖集群节点组扩容速度得到明显提升,单批次大规模节点扩容速度提升80%

Hadoop

DataLake

弹性扩容 10 节点

4分钟

1分10秒

弹性扩容 50 节点

8分钟

1分30秒

弹性扩容 100节点

10分钟

1分50秒

  • 支持并发

支持任务节点(task节点类型)多节点组并行扩缩容,能够覆盖多种使用场景,业务效率成倍提升。

功能更全

  • 伸缩能力更强大

可以同时配置按时间伸缩和按负载伸缩。支持优先下线负载低的节点。配置规则不依赖于是否运行弹性伸缩活动,可灵活修改配置(仅影响下一次触发)。

  • 执行逻辑更贴近使用场景

多方位调研用户真实使用场景,功能执行逻辑设计更贴近业务实际。如:

1)弹性伸缩扩容策略支持多实例选择并按顺序弹出(兜底库存不足场景),弹性伸缩缩容支持配置优雅下线并默认按负载选择目标节点下线(减少缩容时对集群任务影响)

2)同一节点组多个弹性规则同时触发时,默认按照用户规则排序依次生效(灵活应对多种使用场景)

  • 操作体验优化

更丰富的配置提示和操作引导,并新增配置项预校验逻辑,降低用户学习成本和操作失败概率。

成本更省

  • 弹性伸缩性能更优,功能覆盖更广泛的场景

弹性伸缩生效更快,支持功能更全。可以帮助用户更快更好地对硬件资源进行敏捷管理,根据业务需要设置相关策略,自动变更集群规模,减少硬件资源浪费。

  • 通过灵活配置抢占式实例进一步压缩成本

在新增节点组时,提供完善的抢占式实例配置策略和兜底策略供用户配置,用户可以根据其业务诉求灵活配置,通过配置抢占式实例能够进一步压缩成本。

与Hadoop集群全面对比

模块

功能项

新版数据湖集群

Hadoop集群

集群

集群创建时间

平均时间小于5分钟。

平均时间小于10分钟。

集群节点组新增节点

平均时间小于3.5分钟。

平均时间小于10分钟。

开放API

支持。

支持。

域名支持

Private Zone。

hosts地址映射。

磁盘扩容

支持热扩容,无需重启集群服务。

不支持热扩容,需重启集群服务生效。

节点组

交换机

可以在新建节点组时选择交换机。

仅支持在集群创建时选择,集群创建后不可更改。

挂载公网

  • 可以在创建集群的硬件配置页面的实例区域,选择是否为节点组开启公网。

  • 没有节点组类型的限制。

  • 仅支持在集群创建时选择是否开启公网,创建后如果您需要使用公网IP地址访问,请在ECS上申请开通公网IP地址,详情请参见弹性公网IP中的申请EIP的内容。

  • 仅支持Master节点组挂载公网。

附加安全组

支持。

不支持。

部署集

  • 可以在创建集群硬件配置页面的实例区域,选择是否开启部署集开关。
  • 可以在新增Core节点组时,选择是否开启部署集开关。

功能受限。

节点组状态

支持。

不支持。

混合节点

支持同规格的不同机型混合。

  • 仅支持同规格机型。
  • 弹性伸缩节点支持混合节点。

弹性伸缩

弹性伸缩

弹性伸缩与节点组解耦,从独立的功能模块转为节点组操作,使用更加便捷。

需要专用的弹性伸缩组,该节点组不可进行手动扩缩容。

伸缩规则

  • 配置规则不依赖于是否运行弹性伸缩活动,可灵活修改配置(仅影响下一次触发)。

  • 同一节点组多个规则同时触发时,会按照用户规则排序依次生效。

  • 配置规则受到弹性伸缩状态限制,修改后无法立即生效。

  • 同一节点组多个规则同时触发时,随机生效。

伸缩记录

丰富了弹性伸缩记录信息。在查看详情页面新增了触发规则快照和执行结果参数,能够快速查看触发原因和变更节点信息。

提供基础的伸缩记录列表。

指标采集频繁

每30秒采集一次。

每30秒采集一次。

伸缩活动生效时间

规则应用后1~30秒。

规则应用后1~2分钟。

扩缩容

扩缩容活动

  • 弹性伸缩活动与手动扩缩容活动运行机制相同。区别仅在于触发条件不同:

    • 弹性伸缩需要弹性伸缩规则触发。
    • 手动扩缩容需要人为触发。
  • 支持暂停弹性伸缩活动。

  • 多个Task节点组的扩缩容活动彼此独立,互不影响。

  • 弹性缩容根据节点负载和创建时间,智能选中目标节点,减少业务影响。

  • 弹性伸缩活动和手动扩缩容活动是两套机制,互不兼容。

  • 弹性伸缩活动不支持暂停状态。

  • 同时仅支持一个节点组进行(弹性)扩缩容。

  • 弹性缩容节点选择具有随机性。

高可用与软件应用

高可用

不再支持本地MySQL作为Hive Metastore数据库。

支持本地MySQL作为Hive Metastore数据库。

支持部署集,3台Master分布在不同底层硬件以降低硬件风险。

默认不支持部署集。

NameNode与Resource Manager部署于3节点,并不再支持2 Master模式。

Namenode与Resource Manager仅部署于2节点,支持2 Master模式。

集群应用组件

支持可选

必选 + 可选。

Spark2与Hadoop3组合

支持。

不支持。

Spark3与Hadoop2组合

支持。

EMR-3.38.0之后版本支持同时部署。

DataWorks全链路开发治理能力介绍

DataWorks 基于 EMR-Datalake、EMR-ClickHouse、CDP 等大数据引擎,为数据湖/数据仓库/湖仓一体等解决方案提供统一的全链路大数据开发治理平台。作为阿里巴巴数据中台的建设者,DataWorks 从2009年起不断沉淀阿里巴巴大数据建设方法论,通过智能数据建模、全域数据集成、高效数据开发、主动数据治理(数据质量、数据地图等)、全面数据安全、快速分析服务六大全链路数据治理的能力,与数万名政务/金融/零售/互联网/能源/制造等客户携手,助力产业数字化升级。

1660564478772-2f022131-2bd8-4415-bde6-96f7549bdb2b.png

智能数据建模

DataWorks智能数据建模沉淀阿里巴巴数据中台建模方法论,以维度建模为基础,从数仓规划、数据标准、维度建模、数据指标四个方面,以业务视角对业务的数据进行诠释,让数据仓库的建设向规范化,可持续发展方向演进。针对 Datalake 的智能数据建模能力将在2022年8月份正式发布。

1659515802302-28f0303a-8cd8-47a8-ad88-b6758a7ca4f9.png

全域数据集成

DataWorks数据集成是开源 DataX 的商业化团队,在数据湖场景下支持50+种数据源之间的离线同步,包含数据湖常见的HDFS、Hive、HBase、OSS、Kafka等数据源,MySql、Oracle、SQLServer等数据库。同时,针对IDC>>云上、云厂商>>云厂商、云产品>>云产品、云账号>>云账号等各种同步场景,提供网络连通的解决方案,让客户在复杂网络环境、丰富的异构数据源之间,依旧保持高速稳定的数据移动能力。

1659027196714-6c913a28-7507-44ce-8c36-6c89c8b237fc.png

高效数据开发

DataWorks数据开发(DataStudio)与运维中心面向EMR-Datalake、EMR-CK、CDH等引擎,提供可视化开发的主界面,赋予用户智能代码开发、多引擎混编工作流、规范化任务发布的强大能力,帮助用户轻松构建数据湖、离线数仓、实时数仓与即席分析系统,保证数据生产的高效与稳定。

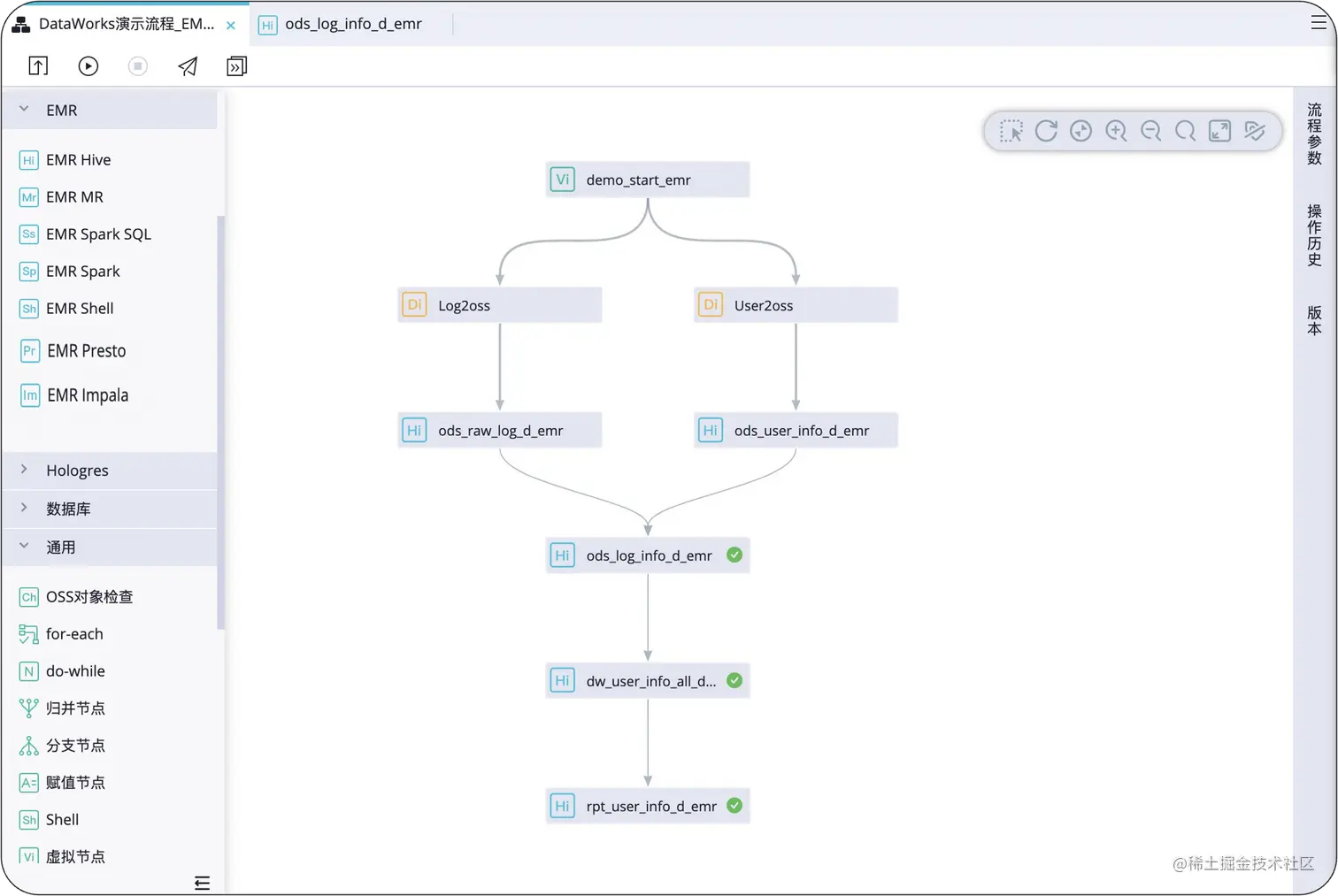
数据开发-核心开发调度能力

  • 支持EMR Hive、EMR MR、EMR Spark SQL、EMR Spark、EMR shell、EMR Presto、EMR Impala、EMR Spark Streaming共八种节点。
  • 远超开源的超大规模调度稳定能力(双11单日千万级任务实例)
  • 分钟/小时/天/周/月多种调度周期
  • 业务流程全局参数/节点上下文传参

1659027304120-43eb0782-efcb-445a-8cc2-38cfc3496335.png

数据开发-多种可视化数据对象管理及控制节点

  • 可视化资源文件上传(HDFS/OSS)
  • 可视化管理UDF(Java)
  • 可视化建表(支持HDFS/OSS)
  • 归并、赋值、顺序、循环、分支等控制节点。
  • 多种调度周期混合编排
  • 可视化业务流程编排

1660060241815-b25c2fc0-99df-4670-b5e3-205dae24d4ed.png

数据开发-智能SQL编辑器

  • 语法高亮
  • 关键词自动补全
  • 表/字段信息提示
  • 函数信息提示

1659235264473-6f059596-f0aa-428b-a8cb-a084efcd0f32.png

任务运维-运行诊断

运行诊断可帮助用户快速定位任务出错原因,例如

  • 上游依赖未完成
  • 调度资源不足
  • 数据质量规则拦截
  • 基线破线

同时拥有补数据相关能力,方便用户快速处理运维情况。在告警方面,运维中心支持多种告警方式

  • 支持Webhook(钉钉、微信、飞书)、电话、短信、邮件等多渠道告警
  • 支持基于值班表配置告警人员,

1659516990642-684ead32-c778-45c0-ab76-af0765f6e0b4.png

任务运维-智能基线

智能基线是DataWorks独创的监控技术,具备国家专利,用户无需配置每个任务的告警时间,仅需配置最终产出节点的告警时间,智能基线会基于历史的任务运行情况,在核心任务可能无法准时产出时,做提前告警,保障核心任务的生产稳定。

1659418450683-5bc87cc8-2abc-4cf2-94e0-8354a40cd596.png

主动数据治理

DataWorks数据治理包含数据治理中心、数据质量、数据地图等多个产品,覆盖事前、事中、事后的数据生命周期,通过数据治理健康分、质量规则、数据大血缘等能力,将书面的数据治理规范落地成平台化的产品能力,让数据治理不再一个 “阶段性项目”,而是一个“可持续的运营项目”。

数据质量

EMR HIVE节点支持DataWorks数据质量规则,内置37种数据质量规则模板,可以进行可视化、批量数据质量规则配置,提高数据质量规则配置效率。同时该模块与数据开发调度深度集成,可通过调度触发规则运行,节省计算资源,及时发现问题。

  • 支持37种内置数据质量模板规则
  • 支持批量配置规则、规则模板
  • 支持绑定调度引擎并在质量报警时阻塞业务流程
  • 支持动态阈值(顶会论文技术,算法自动判定告警阈值)
  • 支持SQL自定义规则
  • 支持短信、邮件、钉钉告警
  • 支持自定义数据质量报告
  • 支持质量问题处理记录

同时,数据质量支持强弱规则设置,进行灵活的运维控制。

  • 强规则,直接阻塞下游任务运行,防止问题数据污染下游,浪费下游执行的计算资源
  • 弱规则,只告警,不阻塞任务运行,针对一些非核心任务。

1660567295427-bcdbab5b-f1e6-4380-9063-ba43b687f38e.png

数据地图

数据地图支持完整的EMR-Datalake元数据体系,可以针对表名、字段名进行快速搜索,基于表、字段血缘浏览上下游关系快速找表,包括:

  • 支持表基础信息、业务描述信息、产出信息等
  • 支持分区、字段的明细信息与变更记录
  • 支持表的产出信息解析(包括对表写入数据 或者 创建分区的调度任务)
  • 支持表、字段的血缘信息解析(实时解析)
  • 支持对表进行分级分类、收藏等操作
  • 支持全局检索、按类目导航检索、按类目过滤

表基础信息:

1659265750637-95b04564-bb36-468f-864f-5ae163dfa025.png

表血缘信息:

1659265735150-de0ff2f3-63c9-481d-b832-910da0182588.png

全面数据安全

在数据安全方面,DataWorks支持Datalake引擎数据全生命周期的安全管理。包括以下5个方面:

数据传输安全

  • 数据源访问控制

数据存储安全

  • 存储加密
  • 数据备份

数据处理安全

Ranger精细化数据授权管控

规范化开发流程,开发环境、生产环境执行身份独立管理

数据交换安全

数据脱敏

通用数据安全

RBAC权限模型

操作行为审计

LDAP认证管理

快速分析服务

SQL查询:完善的SQL查询编辑器,支持即席查询Hive、SparkSQL、Impala

1660273765170-91f4366d-e01e-4d8b-81d9-72fd193d6dcf.png

电子表格:即席分析数据,Web类型的Excel

1660273792293-fe24cd2f-910d-4f3e-9037-c8b2cf176b42.png

数据服务:低代码快速搭建ClickHouse API

开通购买

快速开通使用

快速入门:help.aliyun.com/document_de…

使用须知:help.aliyun.com/document_de…

迁移助手

调度任务迁移

为了帮助客户快速将原有的调度任务迁移到DataWorks上使用,我们提供了迁移助手,支持以下任务迁移能力:

  • 支持Airflow,Oozie,Azkaban工作流迁移
  • 支持EMR数据开发一键迁移至DataWorks
  • 工作空间之间各种数据对象迁移

1659519783096-b71a5e7d-559a-4770-a15c-921d44b333a3.png

欢迎钉钉扫码加入EMR产品交流群

lADPJxDjy6AYViHNA97NAu4_750_990.jpg

原文链接:click.aliyun.com/m/100035730…

本文为阿里云原创内容,未经允许不得转载。