Myshare.cc 图床对接ShareX自定义图片上传

507 阅读2分钟

前言

我们在使用Typora编写makedown笔记时可能需要插入一些图片,但是图片通常只能保存在本地,不便于我们编辑的迁移和分享,这里我们使用ShareX截屏软件配合myshare.cc图床实现截图后自动上传图片,并生成图片链接。

配置Myshare.cc图床

注册一个Myshare.cc账号 www.myshare.cc/register myshare.cc图床注册

填写完注册信息后,我们填写的邮箱内会收到一个激活链接,点击链接后激活账号。 邮件激活

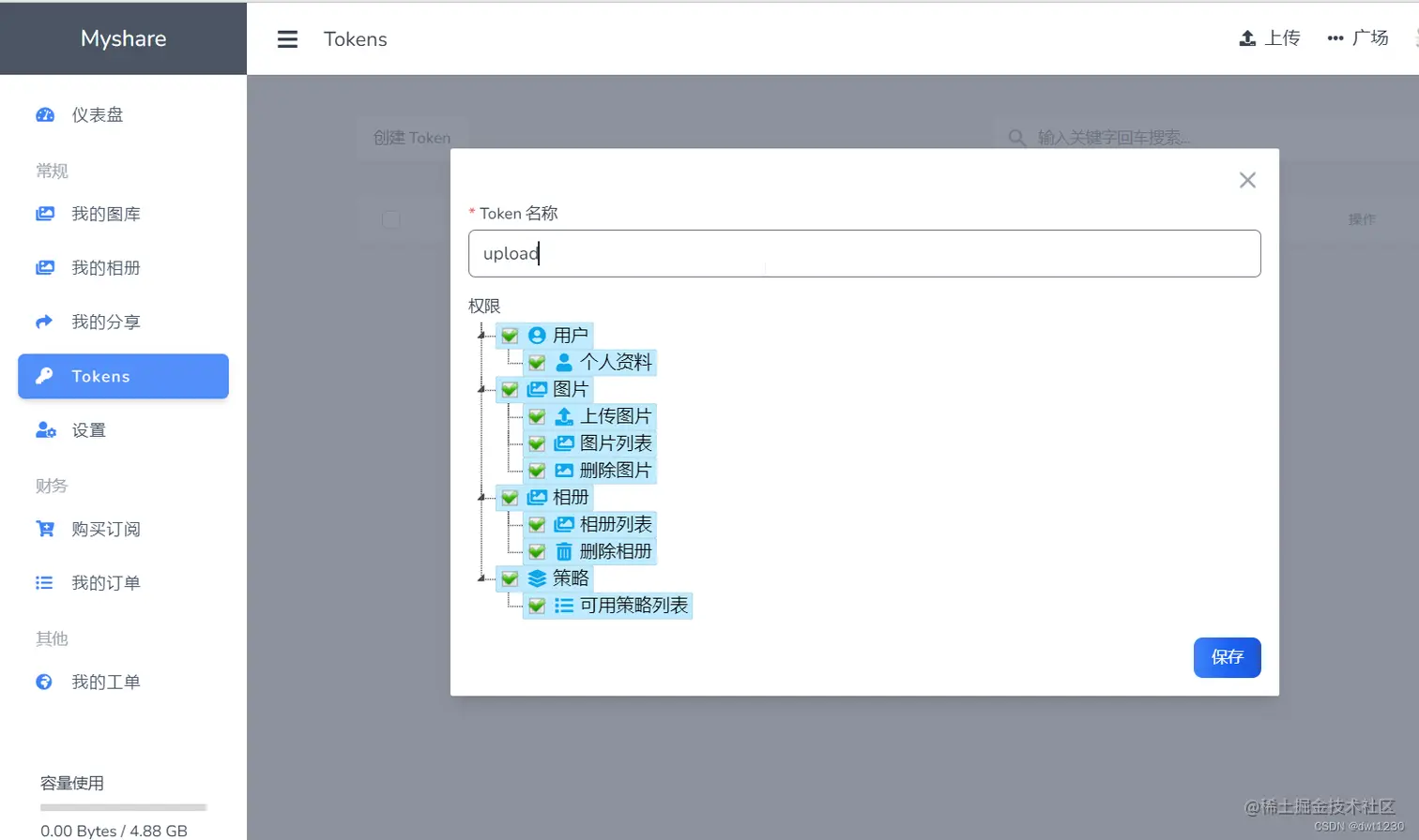
激活成功后,登入Myshare.cc图床,进入到用户后台页面,点击侧边栏的Tokens 管理我们的 API token。

myshare.cc给token取一个名字并保证有上传图片的权限。 myshare token创建 复制中间灰色区域的文字。该token仅显示一次。 Myshare token

ShareX配置

打开sharex,并选择左侧目标,自定义上传目标。 在这里插入图片描述 配置接口信息: 在这里插入图片描述 注意,请参考Myshare图床的接口文档: www.myshare.cc/page/api-do… 其中有几个参数可以配置: myshare图床API文档

参数类型选项
permission整型权限,1=公开,0=私有
strategy_id整型储存策略ID
album_idInteger相册ID
expired_atString图片过期时间(yyyy-MM-dd HH:mm:ss)

每一项都是可选的,具体在sharex的配置如下: 默认这样配置即可 在这里插入图片描述 意思是:私有图片,2022-09-01 00:00:00过期删除。 如果您需要长期保存图片,参考本图上图,删除expired_at参数即可。

接下来,点击左侧测试看看有没有返回结果: 图片上传器测试 查看结果 此处有类似的json输出即说明成功。 点击上面的tab标签页切换到结果,如果没有返回url,请查看这里: 在这里插入图片描述 URL需要设置为{json:data.links.url} 关闭本页,返回主界面,点击目标,图片上传,选择自定义图片上传即可。 设置图片目标

小结

为什么要使用Myshare.cc图床呢? 主要原因有以下几点:

  • 支持APP管理 Myshare.cc很快就会上线安卓,未来可能会上架ios app store,可以很方便的把素材从设备导入到其他平台。
  • 支持相册管理 Myshare的相册功能可以使得手机端的图片能够有序的进行分类和整理,你既可以为自己的图片做划分,也可以把相册分享给亲朋好友一起浏览。
  • 不限制外链流量 你可以把图片贴到自己的博客或者论坛,不仅访问速度比较快,而且也不会出现广告的情况。
  • 具有隐私性 Myshare.cc可以当作云相册使用,管理员无权随意查看除潜在违规的用户图片(后台对private权限的图片做了模糊滤镜)
  • 支持付费扩容 Myshare.cc分两种套餐,lite和pro,lite一个月仅需5元即可获得50G的图片空间,pro仅需10元,永久lite只要150,永久pro仅需300。并且免费版有5G空间,完全满足了大部分人的基本需要。