c#增删查改

111 阅读1分钟

环境

  • vs2015

操作过程

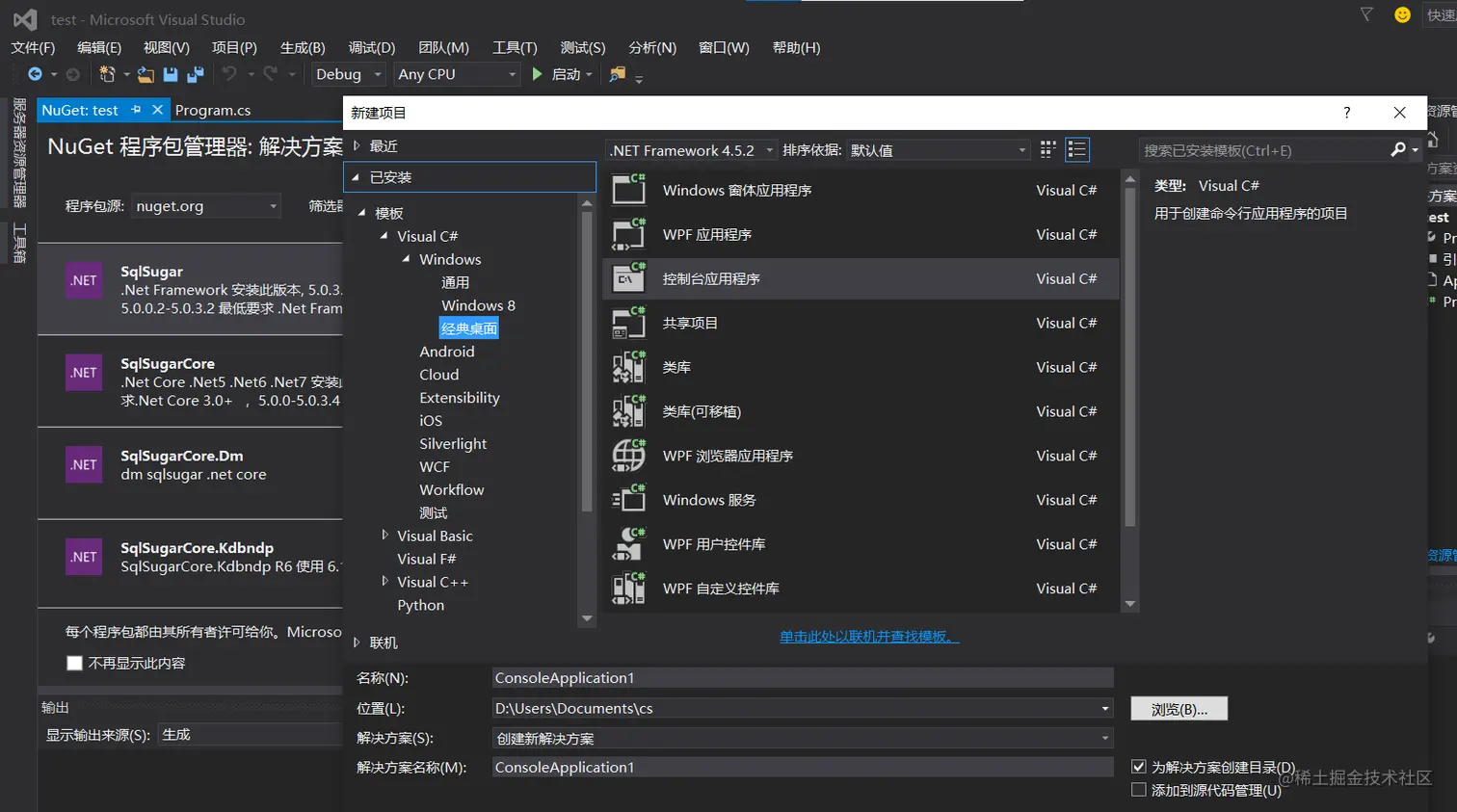
1、创建一个项目

image.png

 文件--新建项目--控制台应用程序

2、安装sqlsugar

 右键解决方案--管理NuGet程序包

image.png  搜索SqlSugar,安装。

 安装成功后就可以在引用中找到了。

image.png

image.png 密码root

如何打开sqlserver配置管理系统

blog.csdn.net/YINZHE__/ar…

配置sqlserver

blog.csdn.net/qq_42681203…

blog.csdn.net/kanbujianwo…

连不上

blog.csdn.net/weixin_5142…

blog.csdn.net/m0_61635592…

然后重启一下电脑(重启sqlserver服务)

连接数据库

工具-->连接到数据库

image.png

image.png 参考下面连接 wenku.baidu.com/view/163719… 但是我创建的是控制台应用程序,我没有使用form中,而是在program中这样写:

using System;
using System.Collections.Generic;
using System.Data;
using System.Linq;
using System.Text;
using System.Threading.Tasks;

namespace test2
{
    class Program
    {
        static void Main(string[] args)
        {
            String str = "SELECT * FROM [student]";
            test.ResM r1 = new test.ResM();
            DataTable d1 = new DataTable();
            d1 = r1.ExecuteQuery(str);
            int n = d1.Rows.Count;
            Console.WriteLine("你好,程序");
            Console.WriteLine(n);
        }
    }
}

然后如下图开始执行(不调试)

image.png

我的表结构图如图:

image.png