Spring登录拦截器原理

175 阅读1分钟

拦截器原理.png

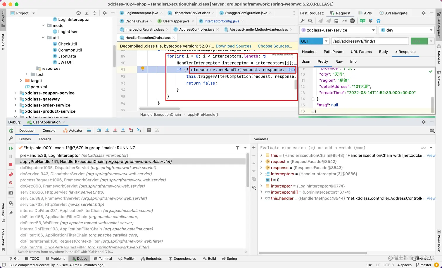
springboot启动时把拦截器注册到Spinrg org.springframework.web.servlet.HandlerExecutionChain.interceptors数组中;

image.png

前端请求时,遍历每个拦截器,对我们重写过的preHandle进行调用,从而实现校验访问令牌的目的;