android将library上传到JitPack图文教程

913 阅读2分钟

记得刚刚入门android时,在网上疯狂的搜索各种工具类依赖包时,感觉网上的大佬们能提供出封装好的依赖库地址,直接在dependencies下直接依赖使用简直爽的不要,下面我们也来学习一下如何将library上传到jitpack。 此演示的github项目地址请点击查看此处:github.com/GAOli-cong/…

工欲善其事,必先利其器

android studio工具(2021.2.1)、githubjitpack

如果您还没有注册github、jitpack账号可以先去注册一下后面需要用到,jitpack可直接使用github直接登录。

新建项目以及相关配置libray

我们首先要创建一个android项目~,如下文介绍所示:

步骤一:创建android 项目 image.png 步骤二:项目下创建library,这里的glcCode就是要发布的依赖库 image.png 步骤三:修改glcCode library下的build.gradle,添加如下图标注的闭包内容

image.png

plugins {
    id 'com.android.library'
    id 'org.jetbrains.kotlin.android'
    id 'maven-publish'
}

afterEvaluate {
    publishing {
        publications {
            release(MavenPublication) {
                from components.release
                groupId = 'com.glc.libraryproject'
                artifactId = 'glcCode'
                version = '1.0.0'
            }
        }
    }
}

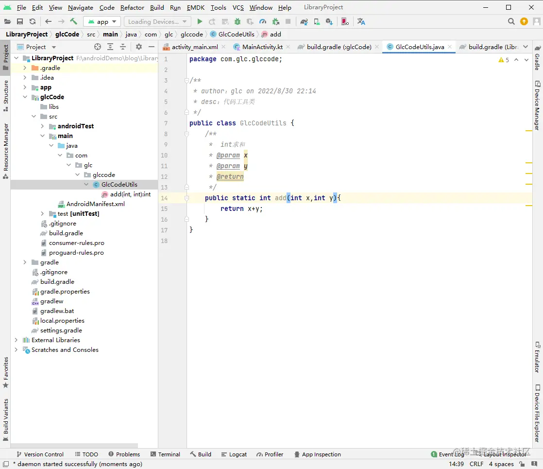
步骤四:在您的依赖library中添加您想要封装的工具类代码,这里我为了演示测试,就只随便写了一个2数求和的方法。 image.png

将项目上传github

步骤一:github新建仓库,这里我在github中创建了一个空仓库

image.png 步骤二:将本地代码初始化并上传github,按照上图中的方法上传即可~ image.png 步骤三:项目打tag,然后是push,这里我们可以使用android studio中的工具直接完成,也可以使用命令行完成操作

//创建tag
git tag -a v1.0.0 -m "first version"
//push tag
git push origin --tags

上传push完成后,我们就可以回到github中看到tag

image.png 步骤四:生成releases,我们点击上图中的箭头指定的位置后,回来到下面界面,点击create a new release

image.png 按照下图的注释进行创建

image.png 下图就表示创建Ok image.png

jitpack中的配置

首先我们直接使用github登录jitpack,然后将github的刚刚的仓库地址复制到此处,点击look up后会出现版本信息,我们点击版本后面的get it,等待加载完成即可。

image.png 等待加载成功后,下面的get it按钮会变绿色,否则会红色并且左边的会有异常日志(如遇到报错,首先要确定一下是否是自己项目问题,是不是能够跑起来)。

image.png

使用

至此我们就算是大功告成啦,下面我们可以下面的使用方法进行,在项目中使用啦

第一步我们需要在项目的setting.gradle中添加:

maven { url 'https://jitpack.io' }

第二步在项目的build.gradle中的dependencies闭包中添加:

implementation 'com.github.GAOli-cong:LibraryProject:v1.0.0'

image.png 在程序中使用,我们引用刚刚在library中写的方法,可以直接调用得到,说明整个流程就ok啦。

image.png 如果觉得写的不错,不妨给个star 此演示的github项目地址请点击查看此处:github.com/GAOli-cong/…