意外发现腾讯大佬手码《SpringMVC源码解析》,如获至宝,果断收藏

59 阅读2分钟

前言:

为开发团队选择一款优秀的MVC框架是件难事儿, 在众多可行的方案中决择需要很高的经验和水平。你的一个决定会影响团队未来的几年。要考虑方面太多:

1、简单易用,以提高开发效率。使小部分的精力在框架上,大部分的精力放在业务上。

2、性能优秀, 这是一个最能吸引眼球的话题。

3、尽量使用大众的框架(避免使用小众的、私有的框架) , 新招聘来的开发人员有一些这方面技术积累,减低人员流动再适应的影响。

如果你还在为这件事件发愁,这份PDF最适合你了。选择Spring MVC吧。

Spring MVC是当前最优秀的MVC框架,自从Spring 2.5版本发布后,由于支持注解配置,易用性有了大幅度的提高。Spring 3.0更加完善,实现了对Struts 2的超越。现在越来越多的开发团队选择了Spring MVC。

Struts2也是非常优秀的MVC构架,优点非常多比如良好的结构,拦截器的思想,丰富的功能。但这里想说的是缺点, Struts2由于采用了值栈、OGNL表达式、struts2标签库等 ,会导致应用的性能下降,应避免使用这些功能。而Struts2的多层拦截器、多实例action性能都很好**+XXX_WWW666666获取**可以看一下小编花了三个月整理的这份《Spring MVC 教程,快速入门,深入分析》PDF。

Spring MVC学习路线

目录:

一、spring mvc核心类与接口

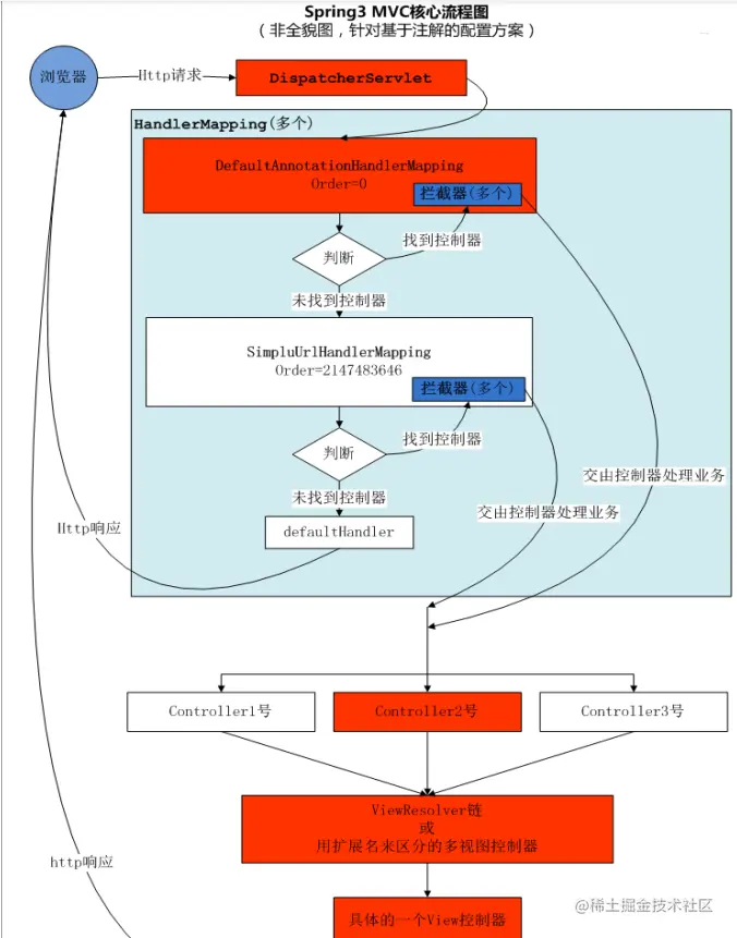
二、spring mvc核心流程图

三、spring mvc DispatcherServlet说明

四、spring mvc双亲上下文的说明

五、springMVC-mvc.xml 配置文件片段讲解

六、spring mvc如何访问到静态的文件,如jpg.js,css ?

七、spring mvc请求如何映射到具体的Action中的方法?

八、spring mvc中的拦截器

九、spring mvc如何使用拦截器?

十、spring mvc如何实现全局的异常处理?

十一、spring mvc如何把全局异常记录到日志中?

十二、如何给spring3 MVC中的Action做JUnit单元测试?

十三、spring mvc转发与重定向

十四、spring mvc处理ajax请求

十五、spring mvc关于写几个配置文件的说明

十六、spring mvc如何取得Spring管理的bean

十七、spring mvc多视图控制器

十八、< mvc:annotation-driven />到底做了什么工作

学习感言

毋庸置疑,SpringMVC 早已成为 Java 后端开发事实上的行业标准,无数的公司选择 Spring MVC 作为基础的开发框架,大部分Java 后端程序员在日常工作中也会接触到 SpringMVC。