基于OpenVINO的PaddlePaddle的鲜花识别模型预测部署

652 阅读35分钟

携手创作,共同成长!这是我参与「掘金日新计划 · 8 月更文挑战」的第27天,点击查看活动详情

基于PaddlePaddle的模型已训练好,下一步使用OpenVINO来进行预测部署

一、鲜花识别

1.数据集简介

Oxford 102 Flowers Dataset 是一个花卉集合数据集,主要用于图像分类,它分为 102 个类别共计 102 种花,其中每个类别包含 40 到 258 张图像。

该数据集由牛津大学工程科学系于 2008 年发布,相关论文有《Automated flower classification over a large number of classes》。

在文件夹下已经生成用于训练和测试的三个.txt文件:train.txt(训练集,1020张图)、valid.txt(验证集,1020张图)、test.txt(6149)。文件中每行格式:图像相对路径 图像的label_id(注意:中间有空格)。

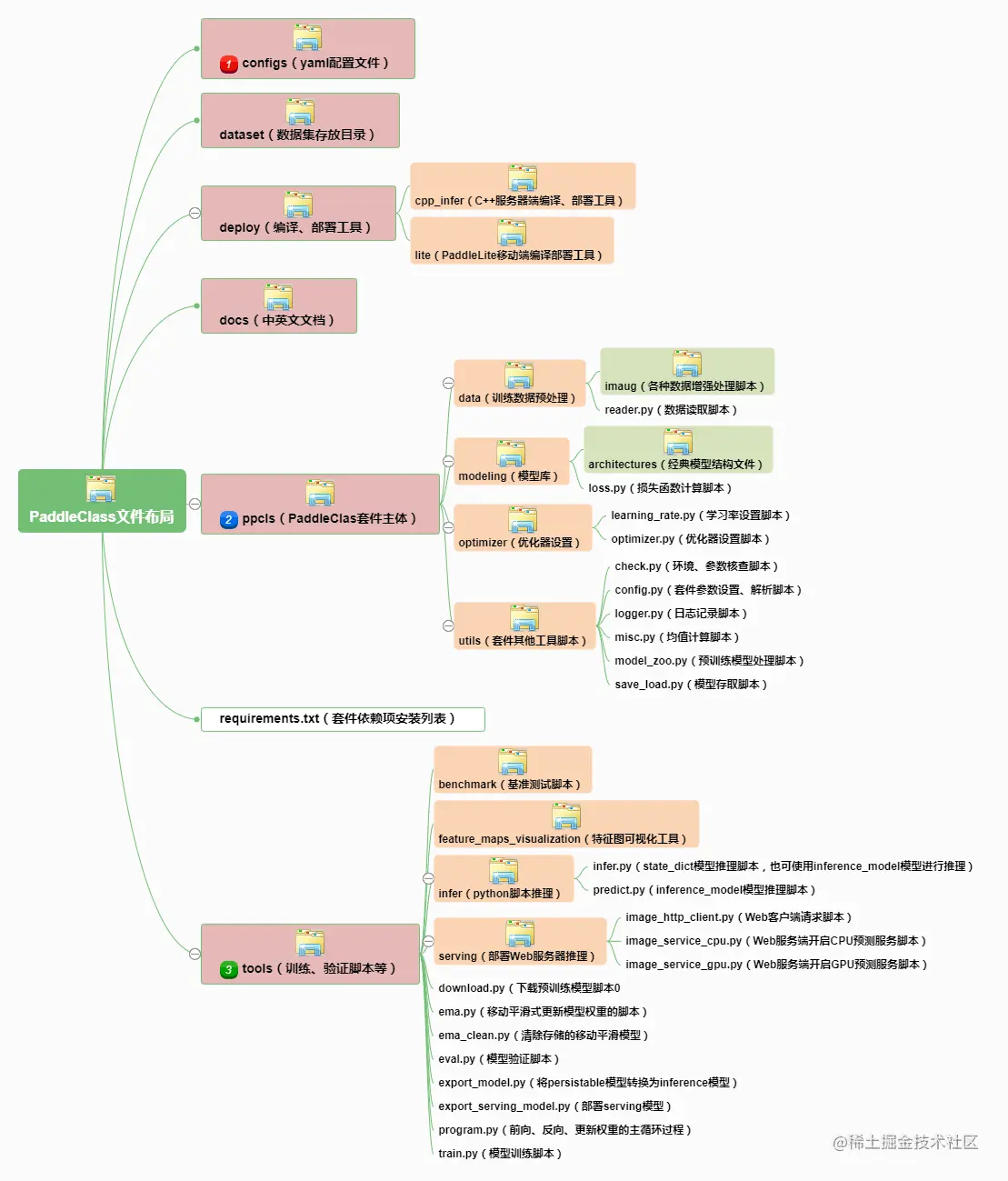
2.PaddleClas简介

PaddleClas目前已经是 release2.3了,和以前有脱胎换骨的差别,所以需要重新熟悉。

地址: gitee.com/paddlepaddl…

configs已经移动到了ppcls目录 部署为单独的deploy目录

3.OpenVINO 2022.1 部署支持

OpenVINO™ 是开源的AI预测部署工具箱,支持多种格式,对飞桨支持友好,目前无需转换即可使用。

4.OpenVINO 2022.1 工作流程

# 解压缩数据集
!tar -xvf  data/data19852/flowers102.tar -C ./data/ >log.log

二、PaddleClas准备

# 下载最新版
!git clone https://gitee.com/paddlepaddle/PaddleClas/ --depth=1
%cd PaddleClas/
!pip install -r requirements.txt >log.log
/home/aistudio/PaddleClas

三、模型训练

1.修改imagenet_dataset.py

目录: \ppcls\data\dataloader\imagenet_dataset.py

修改原因是目录这块存在bug,注释:

  • assert os.path.exists(self._cls_path)
  • assert os.path.exists(self._img_root)

添加

  • self._cls_path=os.path.join(self._img_root,self._cls_path)

否则不能使用相对路径

class ImageNetDataset(CommonDataset):
    def _load_anno(self, seed=None):
        会对目录进行检测,如果cls_path使用相对目录,就会报错,在此注释掉,并修改为self._cls_path=os.path.join(self._img_root,self._cls_path)
        # assert os.path.exists(self._cls_path)
        # assert os.path.exists(self._img_root)
        self._cls_path=os.path.join(self._img_root,self._cls_path)
        print('self._cls_path',self._cls_path)
        self.images = []
        self.labels = []

        with open(self._cls_path) as fd:
            lines = fd.readlines()
            if seed is not None:
                np.random.RandomState(seed).shuffle(lines)
            for l in lines:
                l = l.strip().split(" ")
                self.images.append(os.path.join(self._img_root, l[0]))
                self.labels.append(int(l[1]))
                assert os.path.exists(self.images[-1])

2.修改配置文件

# global configs
Global:
  checkpoints: null
  pretrained_model: null
  output_dir: ./output/
  # gpu或cpu配置
  device: gpu
  # 分类数量
  class_num: 102
  # 保存间隔
  save_interval: 5
  # 是否再训练立案过程中进行eval
  eval_during_train: True
  # eval间隔
  eval_interval: 5
  # 训练轮数
  epochs: 20
  # 打印batch step设置
  print_batch_step: 10
  # 是否使用visualdl
  use_visualdl: False
  # used for static mode and model export
  image_shape: [3, 224, 224]
  # 保存地址
  save_inference_dir: ./inference

# model architecture
Arch:
  name: ResNet50_vd

# loss function config for traing/eval process
Loss:
  Train:
    - CELoss:
        weight: 1.0
  Eval:
    - CELoss:
        weight: 1.0


Optimizer:
  name: Momentum
  momentum: 0.9
  lr:
    name: Cosine
    learning_rate: 0.0125
    warmup_epoch: 5
  regularizer:
    name: 'L2'
    coeff: 0.00001


# data loader for train and eval
DataLoader:
  Train:
    dataset:
      name: ImageNetDataset
      image_root: /home/aistudio/data/oxford-102-flowers/oxford-102-flowers/
      cls_label_path: train.txt
      transform_ops:
        - DecodeImage:
            to_rgb: True
            channel_first: False
        - RandCropImage:
            size: 224
        - RandFlipImage:
            flip_code: 1
        - NormalizeImage:
            scale: 1.0/255.0
            mean: [0.485, 0.456, 0.406]
            std: [0.229, 0.224, 0.225]
            order: ''

    sampler:
      name: DistributedBatchSampler
      batch_size: 256
      drop_last: False
      shuffle: True
    loader:
      num_workers: 4
      use_shared_memory: True

  Eval:
    dataset: 
      name: ImageNetDataset
      image_root: /home/aistudio/data/oxford-102-flowers/oxford-102-flowers/
      cls_label_path: valid.txt
      transform_ops:
        - DecodeImage:
            to_rgb: True
            channel_first: False
        - ResizeImage:
            resize_short: 256
        - CropImage:
            size: 224
        - NormalizeImage:
            scale: 1.0/255.0
            mean: [0.485, 0.456, 0.406]
            std: [0.229, 0.224, 0.225]
            order: ''
    sampler:
      name: DistributedBatchSampler
      batch_size: 256
      drop_last: False
      shuffle: False
    loader:
      num_workers: 4
      use_shared_memory: True

Infer:
  infer_imgs: /home/aistudio/data/oxford-102-flowers/oxford-102-flowers/
  batch_size: 10
  transforms:
    - DecodeImage:
        to_rgb: True
        channel_first: False
    - ResizeImage:
        resize_short: 256
    - CropImage:
        size: 224
    - NormalizeImage:
        scale: 1.0/255.0
        mean: [0.485, 0.456, 0.406]
        std: [0.229, 0.224, 0.225]
        order: ''
    - ToCHWImage:
  PostProcess:
    name: Topk
    topk: 5
    class_id_map_file: /home/aistudio/data/oxford-102-flowers/oxford-102-flowers/jpg/image_00030.jpg

Metric:
  Train:
    - TopkAcc:
        topk: [1, 5]
  Eval:
    - TopkAcc:
        topk: [1, 5]
  • -c 参数是指定训练的配置文件路径,训练的具体超参数可查看yaml文件
  • yaml文Global.device 参数设置为cpu,即使用CPU进行训练(若不设置,此参数默认为True)
  • yaml文件中epochs参数设置为20,说明对整个数据集进行20个epoch迭代,预计训练20分钟左右(不同CPU,训练时间略有不同),此时训练模型不充分。若提高训练模型精度,请将此参数设大,如40,训练时间也会相应延长

3.配置说明

3.1 全局配置(Global)

参数名字具体含义默认值可选值
checkpoints断点模型路径,用于恢复训练nullstr
pretrained_model预训练模型路径nullstr
output_dir保存模型路径"./output/"str
save_interval每隔多少个epoch保存模型1int
eval_during_train是否在训练时进行评估Truebool
eval_interval每隔多少个epoch进行模型评估1int
epochs训练总epoch数int
print_batch_step每隔多少个mini-batch打印输出10int
use_visualdl是否是用visualdl可视化训练过程Falsebool
image_shape图片大小[3,224,224]list, shape: (3,)
save_inference_dirinference模型的保存路径"./inference"str
eval_modeeval的模式"classification""retrieval"

3.2 结构(Arch)

参数名字具体含义默认值可选值
name模型结构名字ResNet50PaddleClas提供的模型结构
class_num分类数1000int
pretrained预训练模型Falsebool, str

3.3 损失函数(Loss)

参数名字具体含义默认值可选值
CELoss交叉熵损失函数————
CELoss.weightCELoss的在整个Loss中的权重1.0float
CELoss.epsilonCELoss中label_smooth的epsilon值0.1float,0-1之间

3.4 优化器(Optimizer)

参数名字具体含义默认值可选值
name优化器方法名"Momentum""RmsProp"等其他优化器
momentummomentum值0.9float
lr.name学习率下降方式"Cosine""Linear"、"Piecewise"等其他下降方式
lr.learning_rate学习率初始值0.1float
lr.warmup_epochwarmup轮数0int,如5
regularizer.name正则化方法名"L2"["L1", "L2"]
regularizer.coeff正则化系数0.00007float

4.训练

!pwd
!cp ~/ResNet50_vd.yaml  ./ppcls/configs/quick_start/ResNet50_vd.yaml 
!cp ~/imagenet_dataset.py ./ppcls/data/dataloader/imagenet_dataset.py
/home/aistudio/PaddleClas
# GPU设置
!export CUDA_VISIBLE_DEVICES=0

# -o Arch.pretrained=True 使用预训练模型,当选择为True时,预训练权重会自动下载到本地
!python tools/train.py -c ./ppcls/configs/quick_start/ResNet50_vd.yaml -o Arch.pretrained=True
A new filed (pretrained) detected!
[2022/04/04 17:51:03] root INFO: 
===========================================================
==        PaddleClas is powered by PaddlePaddle !        ==
===========================================================
==                                                       ==
==   For more info please go to the following website.   ==
==                                                       ==
==       https://github.com/PaddlePaddle/PaddleClas      ==
===========================================================

[2022/04/04 17:51:03] root INFO: Arch : 
[2022/04/04 17:51:03] root INFO:     name : ResNet50_vd
[2022/04/04 17:51:03] root INFO:     pretrained : True
[2022/04/04 17:51:03] root INFO: DataLoader : 
[2022/04/04 17:51:03] root INFO:     Eval : 
[2022/04/04 17:51:03] root INFO:         dataset : 
[2022/04/04 17:51:03] root INFO:             cls_label_path : valid.txt
[2022/04/04 17:51:03] root INFO:             image_root : /home/aistudio/data/oxford-102-flowers/oxford-102-flowers/
[2022/04/04 17:51:03] root INFO:             name : ImageNetDataset
[2022/04/04 17:51:03] root INFO:             transform_ops : 
[2022/04/04 17:51:03] root INFO:                 DecodeImage : 
[2022/04/04 17:51:03] root INFO:                     channel_first : False
[2022/04/04 17:51:03] root INFO:                     to_rgb : True
[2022/04/04 17:51:03] root INFO:                 ResizeImage : 
[2022/04/04 17:51:03] root INFO:                     resize_short : 256
[2022/04/04 17:51:03] root INFO:                 CropImage : 
[2022/04/04 17:51:03] root INFO:                     size : 224
[2022/04/04 17:51:03] root INFO:                 NormalizeImage : 
[2022/04/04 17:51:03] root INFO:                     mean : [0.485, 0.456, 0.406]
[2022/04/04 17:51:03] root INFO:                     order : 
[2022/04/04 17:51:03] root INFO:                     scale : 1.0/255.0
[2022/04/04 17:51:03] root INFO:                     std : [0.229, 0.224, 0.225]
[2022/04/04 17:51:03] root INFO:         loader : 
[2022/04/04 17:51:03] root INFO:             num_workers : 4
[2022/04/04 17:51:03] root INFO:             use_shared_memory : True
[2022/04/04 17:51:03] root INFO:         sampler : 
[2022/04/04 17:51:03] root INFO:             batch_size : 128
[2022/04/04 17:51:03] root INFO:             drop_last : False
[2022/04/04 17:51:03] root INFO:             name : DistributedBatchSampler
[2022/04/04 17:51:03] root INFO:             shuffle : False
[2022/04/04 17:51:03] root INFO:     Train : 
[2022/04/04 17:51:03] root INFO:         dataset : 
[2022/04/04 17:51:03] root INFO:             cls_label_path : train.txt
[2022/04/04 17:51:03] root INFO:             image_root : /home/aistudio/data/oxford-102-flowers/oxford-102-flowers/
[2022/04/04 17:51:03] root INFO:             name : ImageNetDataset
[2022/04/04 17:51:03] root INFO:             transform_ops : 
[2022/04/04 17:51:03] root INFO:                 DecodeImage : 
[2022/04/04 17:51:03] root INFO:                     channel_first : False
[2022/04/04 17:51:03] root INFO:                     to_rgb : True
[2022/04/04 17:51:03] root INFO:                 RandCropImage : 
[2022/04/04 17:51:03] root INFO:                     size : 224
[2022/04/04 17:51:03] root INFO:                 RandFlipImage : 
[2022/04/04 17:51:03] root INFO:                     flip_code : 1
[2022/04/04 17:51:03] root INFO:                 NormalizeImage : 
[2022/04/04 17:51:03] root INFO:                     mean : [0.485, 0.456, 0.406]
[2022/04/04 17:51:03] root INFO:                     order : 
[2022/04/04 17:51:03] root INFO:                     scale : 1.0/255.0
[2022/04/04 17:51:03] root INFO:                     std : [0.229, 0.224, 0.225]
[2022/04/04 17:51:03] root INFO:         loader : 
[2022/04/04 17:51:03] root INFO:             num_workers : 4
[2022/04/04 17:51:03] root INFO:             use_shared_memory : True
[2022/04/04 17:51:03] root INFO:         sampler : 
[2022/04/04 17:51:03] root INFO:             batch_size : 128
[2022/04/04 17:51:03] root INFO:             drop_last : False
[2022/04/04 17:51:03] root INFO:             name : DistributedBatchSampler
[2022/04/04 17:51:03] root INFO:             shuffle : True
[2022/04/04 17:51:03] root INFO: Global : 
[2022/04/04 17:51:03] root INFO:     checkpoints : None
[2022/04/04 17:51:03] root INFO:     class_num : 102
[2022/04/04 17:51:03] root INFO:     device : gpu
[2022/04/04 17:51:03] root INFO:     epochs : 20
[2022/04/04 17:51:03] root INFO:     eval_during_train : True
[2022/04/04 17:51:03] root INFO:     eval_interval : 5
[2022/04/04 17:51:03] root INFO:     image_shape : [3, 224, 224]
[2022/04/04 17:51:03] root INFO:     output_dir : ./output/
[2022/04/04 17:51:03] root INFO:     pretrained_model : None
[2022/04/04 17:51:03] root INFO:     print_batch_step : 10
[2022/04/04 17:51:03] root INFO:     save_inference_dir : ./inference
[2022/04/04 17:51:03] root INFO:     save_interval : 5
[2022/04/04 17:51:03] root INFO:     use_visualdl : False
[2022/04/04 17:51:03] root INFO: Infer : 
[2022/04/04 17:51:03] root INFO:     PostProcess : 
[2022/04/04 17:51:03] root INFO:         class_id_map_file : /home/aistudio/data/oxford-102-flowers/oxford-102-flowers/jpg/image_00030.jpg
[2022/04/04 17:51:03] root INFO:         name : Topk
[2022/04/04 17:51:03] root INFO:         topk : 5
[2022/04/04 17:51:03] root INFO:     batch_size : 10
[2022/04/04 17:51:03] root INFO:     infer_imgs : /home/aistudio/data/oxford-102-flowers/oxford-102-flowers/
[2022/04/04 17:51:03] root INFO:     transforms : 
[2022/04/04 17:51:03] root INFO:         DecodeImage : 
[2022/04/04 17:51:03] root INFO:             channel_first : False
[2022/04/04 17:51:03] root INFO:             to_rgb : True
[2022/04/04 17:51:03] root INFO:         ResizeImage : 
[2022/04/04 17:51:03] root INFO:             resize_short : 256
[2022/04/04 17:51:03] root INFO:         CropImage : 
[2022/04/04 17:51:03] root INFO:             size : 224
[2022/04/04 17:51:03] root INFO:         NormalizeImage : 
[2022/04/04 17:51:03] root INFO:             mean : [0.485, 0.456, 0.406]
[2022/04/04 17:51:03] root INFO:             order : 
[2022/04/04 17:51:03] root INFO:             scale : 1.0/255.0
[2022/04/04 17:51:03] root INFO:             std : [0.229, 0.224, 0.225]
[2022/04/04 17:51:03] root INFO:         ToCHWImage : None
[2022/04/04 17:51:03] root INFO: Loss : 
[2022/04/04 17:51:03] root INFO:     Eval : 
[2022/04/04 17:51:03] root INFO:         CELoss : 
[2022/04/04 17:51:03] root INFO:             weight : 1.0
[2022/04/04 17:51:03] root INFO:     Train : 
[2022/04/04 17:51:03] root INFO:         CELoss : 
[2022/04/04 17:51:03] root INFO:             weight : 1.0
[2022/04/04 17:51:03] root INFO: Metric : 
[2022/04/04 17:51:03] root INFO:     Eval : 
[2022/04/04 17:51:03] root INFO:         TopkAcc : 
[2022/04/04 17:51:03] root INFO:             topk : [1, 5]
[2022/04/04 17:51:03] root INFO:     Train : 
[2022/04/04 17:51:03] root INFO:         TopkAcc : 
[2022/04/04 17:51:03] root INFO:             topk : [1, 5]
[2022/04/04 17:51:03] root INFO: Optimizer : 
[2022/04/04 17:51:03] root INFO:     lr : 
[2022/04/04 17:51:03] root INFO:         learning_rate : 0.0125
[2022/04/04 17:51:03] root INFO:         name : Cosine
[2022/04/04 17:51:03] root INFO:         warmup_epoch : 5
[2022/04/04 17:51:03] root INFO:     momentum : 0.9
[2022/04/04 17:51:03] root INFO:     name : Momentum
[2022/04/04 17:51:03] root INFO:     regularizer : 
[2022/04/04 17:51:03] root INFO:         coeff : 1e-05
[2022/04/04 17:51:03] root INFO:         name : L2
[2022/04/04 17:51:03] root INFO: profiler_options : None
[2022/04/04 17:51:03] root INFO: train with paddle 2.1.2 and device CUDAPlace(0)
[2022/04/04 17:51:03] root WARNING: The Global.class_num will be deprecated. Please use Arch.class_num instead. Arch.class_num has been set to 102.
self._cls_path /home/aistudio/data/oxford-102-flowers/oxford-102-flowers/train.txt
self._cls_path /home/aistudio/data/oxford-102-flowers/oxford-102-flowers/valid.txt
[2022/04/04 17:51:03] root WARNING: 'TopkAcc' metric can not be used when setting 'batch_transform_ops' in config. The 'TopkAcc' metric has been removed.
W0404 17:51:03.718078   846 device_context.cc:404] Please NOTE: device: 0, GPU Compute Capability: 7.0, Driver API Version: 10.1, Runtime API Version: 10.1
W0404 17:51:03.723338   846 device_context.cc:422] device: 0, cuDNN Version: 7.6.
[2022/04/04 17:51:08] root INFO: unique_endpoints {''}
[2022/04/04 17:51:08] root INFO: Found /home/aistudio/.paddleclas/weights/ResNet50_vd_pretrained.pdparams
/opt/conda/envs/python35-paddle120-env/lib/python3.7/site-packages/paddle/fluid/dygraph/layers.py:1301: UserWarning: Skip loading for fc.weight. fc.weight receives a shape [2048, 1000], but the expected shape is [2048, 102].
  warnings.warn(("Skip loading for {}. ".format(key) + str(err)))
/opt/conda/envs/python35-paddle120-env/lib/python3.7/site-packages/paddle/fluid/dygraph/layers.py:1301: UserWarning: Skip loading for fc.bias. fc.bias receives a shape [1000], but the expected shape is [102].
  warnings.warn(("Skip loading for {}. ".format(key) + str(err)))
[2022/04/04 17:51:09] root WARNING: The training strategy in config files provided by PaddleClas is based on 4 gpus. But the number of gpus is 1 in current training. Please modify the stategy (learning rate, batch size and so on) if use config files in PaddleClas to train.
[2022/04/04 17:51:12] root INFO: [Train][Epoch 1/20][Iter: 0/8]lr: 0.00031, CELoss: 4.64081, loss: 4.64081, batch_cost: 3.14893s, reader_cost: 2.57331, ips: 40.64869 images/sec, eta: 0:08:23
[2022/04/04 17:51:16] root INFO: [Train][Epoch 1/20][Avg]CELoss: 4.64772, loss: 4.64772
[2022/04/04 17:51:16] root INFO: Already save model in ./output/ResNet50_vd/latest
[2022/04/04 17:51:19] root INFO: [Train][Epoch 2/20][Iter: 0/8]lr: 0.00281, CELoss: 4.61437, loss: 4.61437, batch_cost: 1.05037s, reader_cost: 0.63829, ips: 121.86160 images/sec, eta: 0:02:39
[2022/04/04 17:51:22] root INFO: [Train][Epoch 2/20][Avg]CELoss: 4.58869, loss: 4.58869
[2022/04/04 17:51:23] root INFO: Already save model in ./output/ResNet50_vd/latest
[2022/04/04 17:51:26] root INFO: [Train][Epoch 3/20][Iter: 0/8]lr: 0.00531, CELoss: 4.55260, loss: 4.55260, batch_cost: 1.19191s, reader_cost: 0.78459, ips: 107.39076 images/sec, eta: 0:02:51
[2022/04/04 17:51:30] root INFO: [Train][Epoch 3/20][Avg]CELoss: 4.45869, loss: 4.45869
[2022/04/04 17:51:30] root INFO: Already save model in ./output/ResNet50_vd/latest
[2022/04/04 17:51:33] root INFO: [Train][Epoch 4/20][Iter: 0/8]lr: 0.00781, CELoss: 4.32414, loss: 4.32414, batch_cost: 0.95354s, reader_cost: 0.56087, ips: 134.23697 images/sec, eta: 0:02:09
[2022/04/04 17:51:36] root INFO: [Train][Epoch 4/20][Avg]CELoss: 4.16781, loss: 4.16781
[2022/04/04 17:51:37] root INFO: Already save model in ./output/ResNet50_vd/latest
[2022/04/04 17:51:39] root INFO: [Train][Epoch 5/20][Iter: 0/8]lr: 0.01031, CELoss: 3.81278, loss: 3.81278, batch_cost: 0.97704s, reader_cost: 0.57012, ips: 131.00846 images/sec, eta: 0:02:05
[2022/04/04 17:51:43] root INFO: [Train][Epoch 5/20][Avg]CELoss: 3.64121, loss: 3.64121
[2022/04/04 17:51:46] root INFO: [Eval][Epoch 5][Iter: 0/8]CELoss: 3.10458, loss: 3.10458, top1: 0.62500, top5: 0.84375, batch_cost: 2.88314s, reader_cost: 2.69916, ips: 44.39597 images/sec
[2022/04/04 17:51:49] root INFO: [Eval][Epoch 5][Avg]CELoss: 3.06763, loss: 3.06763, top1: 0.58627, top5: 0.83039
[2022/04/04 17:51:49] root INFO: Already save model in ./output/ResNet50_vd/best_model
[2022/04/04 17:51:49] root INFO: [Eval][Epoch 5][best metric: 0.586274507933972]
[2022/04/04 17:51:50] root INFO: Already save model in ./output/ResNet50_vd/epoch_5
[2022/04/04 17:51:50] root INFO: Already save model in ./output/ResNet50_vd/latest
[2022/04/04 17:51:53] root INFO: [Train][Epoch 6/20][Iter: 0/8]lr: 0.01250, CELoss: 3.23097, loss: 3.23097, batch_cost: 1.12798s, reader_cost: 0.72043, ips: 113.47702 images/sec, eta: 0:02:15
[2022/04/04 17:51:56] root INFO: [Train][Epoch 6/20][Avg]CELoss: 2.82732, loss: 2.82732
[2022/04/04 17:51:57] root INFO: Already save model in ./output/ResNet50_vd/latest
[2022/04/04 17:52:00] root INFO: [Train][Epoch 7/20][Iter: 0/8]lr: 0.01233, CELoss: 2.31577, loss: 2.31577, batch_cost: 0.97315s, reader_cost: 0.58090, ips: 131.53180 images/sec, eta: 0:01:48
[2022/04/04 17:52:03] root INFO: [Train][Epoch 7/20][Avg]CELoss: 2.02123, loss: 2.02123
[2022/04/04 17:52:04] root INFO: Already save model in ./output/ResNet50_vd/latest
[2022/04/04 17:52:06] root INFO: [Train][Epoch 8/20][Iter: 0/8]lr: 0.01189, CELoss: 1.60169, loss: 1.60169, batch_cost: 0.96181s, reader_cost: 0.56401, ips: 133.08299 images/sec, eta: 0:01:40
[2022/04/04 17:52:10] root INFO: [Train][Epoch 8/20][Avg]CELoss: 1.38111, loss: 1.38111
[2022/04/04 17:52:10] root INFO: Already save model in ./output/ResNet50_vd/latest
[2022/04/04 17:52:13] root INFO: [Train][Epoch 9/20][Iter: 0/8]lr: 0.01121, CELoss: 1.10794, loss: 1.10794, batch_cost: 1.00229s, reader_cost: 0.59248, ips: 127.70792 images/sec, eta: 0:01:36
[2022/04/04 17:52:16] root INFO: [Train][Epoch 9/20][Avg]CELoss: 0.93859, loss: 0.93859
[2022/04/04 17:52:17] root INFO: Already save model in ./output/ResNet50_vd/latest
[2022/04/04 17:52:20] root INFO: [Train][Epoch 10/20][Iter: 0/8]lr: 0.01031, CELoss: 0.78641, loss: 0.78641, batch_cost: 1.16687s, reader_cost: 0.75940, ips: 109.69474 images/sec, eta: 0:01:42
[2022/04/04 17:52:23] root INFO: [Train][Epoch 10/20][Avg]CELoss: 0.66623, loss: 0.66623
[2022/04/04 17:52:27] root INFO: [Eval][Epoch 10][Iter: 0/8]CELoss: 0.75807, loss: 0.75807, top1: 0.85938, top5: 0.95312, batch_cost: 3.28170s, reader_cost: 3.07438, ips: 39.00414 images/sec
[2022/04/04 17:52:29] root INFO: [Eval][Epoch 10][Avg]CELoss: 0.66149, loss: 0.66149, top1: 0.89118, top5: 0.97647
[2022/04/04 17:52:30] root INFO: Already save model in ./output/ResNet50_vd/best_model
[2022/04/04 17:52:30] root INFO: [Eval][Epoch 10][best metric: 0.8911764738606471]
[2022/04/04 17:52:30] root INFO: Already save model in ./output/ResNet50_vd/epoch_10
[2022/04/04 17:52:31] root INFO: Already save model in ./output/ResNet50_vd/latest
[2022/04/04 17:52:33] root INFO: [Train][Epoch 11/20][Iter: 0/8]lr: 0.00923, CELoss: 0.42259, loss: 0.42259, batch_cost: 0.98574s, reader_cost: 0.57787, ips: 129.85227 images/sec, eta: 0:01:18
[2022/04/04 17:52:37] root INFO: [Train][Epoch 11/20][Avg]CELoss: 0.48286, loss: 0.48286
[2022/04/04 17:52:37] root INFO: Already save model in ./output/ResNet50_vd/latest
[2022/04/04 17:52:40] root INFO: [Train][Epoch 12/20][Iter: 0/8]lr: 0.00803, CELoss: 0.42716, loss: 0.42716, batch_cost: 1.01280s, reader_cost: 0.57595, ips: 126.38195 images/sec, eta: 0:01:12
[2022/04/04 17:52:44] root INFO: [Train][Epoch 12/20][Avg]CELoss: 0.35100, loss: 0.35100
[2022/04/04 17:52:44] root INFO: Already save model in ./output/ResNet50_vd/latest
[2022/04/04 17:52:47] root INFO: [Train][Epoch 13/20][Iter: 0/8]lr: 0.00674, CELoss: 0.27117, loss: 0.27117, batch_cost: 0.95948s, reader_cost: 0.56412, ips: 133.40572 images/sec, eta: 0:01:01
[2022/04/04 17:52:50] root INFO: [Train][Epoch 13/20][Avg]CELoss: 0.31605, loss: 0.31605
[2022/04/04 17:52:51] root INFO: Already save model in ./output/ResNet50_vd/latest
[2022/04/04 17:52:54] root INFO: [Train][Epoch 14/20][Iter: 0/8]lr: 0.00543, CELoss: 0.28394, loss: 0.28394, batch_cost: 1.13772s, reader_cost: 0.72433, ips: 112.50533 images/sec, eta: 0:01:03
[2022/04/04 17:52:57] root INFO: [Train][Epoch 14/20][Avg]CELoss: 0.26122, loss: 0.26122
[2022/04/04 17:52:58] root INFO: Already save model in ./output/ResNet50_vd/latest
[2022/04/04 17:53:01] root INFO: [Train][Epoch 15/20][Iter: 0/8]lr: 0.00416, CELoss: 0.16402, loss: 0.16402, batch_cost: 1.09271s, reader_cost: 0.68246, ips: 117.14036 images/sec, eta: 0:00:52
[2022/04/04 17:53:04] root INFO: [Train][Epoch 15/20][Avg]CELoss: 0.21305, loss: 0.21305
[2022/04/04 17:53:08] root INFO: [Eval][Epoch 15][Iter: 0/8]CELoss: 0.53277, loss: 0.53277, top1: 0.88281, top5: 0.94531, batch_cost: 3.47772s, reader_cost: 3.29045, ips: 36.80568 images/sec
[2022/04/04 17:53:10] root INFO: [Eval][Epoch 15][Avg]CELoss: 0.42379, loss: 0.42379, top1: 0.91863, top5: 0.98039
[2022/04/04 17:53:11] root INFO: Already save model in ./output/ResNet50_vd/best_model
[2022/04/04 17:53:11] root INFO: [Eval][Epoch 15][best metric: 0.9186274477079803]
[2022/04/04 17:53:11] root INFO: Already save model in ./output/ResNet50_vd/epoch_15
[2022/04/04 17:53:11] root INFO: Already save model in ./output/ResNet50_vd/latest
[2022/04/04 17:53:14] root INFO: [Train][Epoch 16/20][Iter: 0/8]lr: 0.00298, CELoss: 0.30324, loss: 0.30324, batch_cost: 0.98888s, reader_cost: 0.57842, ips: 129.43957 images/sec, eta: 0:00:39
[2022/04/04 17:53:18] root INFO: [Train][Epoch 16/20][Avg]CELoss: 0.22449, loss: 0.22449
[2022/04/04 17:53:18] root INFO: Already save model in ./output/ResNet50_vd/latest
[2022/04/04 17:53:21] root INFO: [Train][Epoch 17/20][Iter: 0/8]lr: 0.00195, CELoss: 0.19888, loss: 0.19888, batch_cost: 0.95664s, reader_cost: 0.56364, ips: 133.80189 images/sec, eta: 0:00:30
[2022/04/04 17:53:24] root INFO: [Train][Epoch 17/20][Avg]CELoss: 0.24154, loss: 0.24154
[2022/04/04 17:53:25] root INFO: Already save model in ./output/ResNet50_vd/latest
[2022/04/04 17:53:28] root INFO: [Train][Epoch 18/20][Iter: 0/8]lr: 0.00110, CELoss: 0.26926, loss: 0.26926, batch_cost: 1.14401s, reader_cost: 0.73260, ips: 111.88671 images/sec, eta: 0:00:27
[2022/04/04 17:53:31] root INFO: [Train][Epoch 18/20][Avg]CELoss: 0.23758, loss: 0.23758
[2022/04/04 17:53:32] root INFO: Already save model in ./output/ResNet50_vd/latest
[2022/04/04 17:53:35] root INFO: [Train][Epoch 19/20][Iter: 0/8]lr: 0.00048, CELoss: 0.31946, loss: 0.31946, batch_cost: 0.94231s, reader_cost: 0.54846, ips: 135.83640 images/sec, eta: 0:00:15
[2022/04/04 17:53:38] root INFO: [Train][Epoch 19/20][Avg]CELoss: 0.20997, loss: 0.20997
[2022/04/04 17:53:39] root INFO: Already save model in ./output/ResNet50_vd/latest
[2022/04/04 17:53:42] root INFO: [Train][Epoch 20/20][Iter: 0/8]lr: 0.00010, CELoss: 0.16348, loss: 0.16348, batch_cost: 1.05688s, reader_cost: 0.64513, ips: 121.11092 images/sec, eta: 0:00:08
[2022/04/04 17:53:45] root INFO: [Train][Epoch 20/20][Avg]CELoss: 0.20710, loss: 0.20710
[2022/04/04 17:53:48] root INFO: [Eval][Epoch 20][Iter: 0/8]CELoss: 0.51250, loss: 0.51250, top1: 0.89062, top5: 0.95312, batch_cost: 3.19902s, reader_cost: 2.99184, ips: 40.01228 images/sec
[2022/04/04 17:53:51] root INFO: [Eval][Epoch 20][Avg]CELoss: 0.40260, loss: 0.40260, top1: 0.92059, top5: 0.98235
[2022/04/04 17:53:52] root INFO: Already save model in ./output/ResNet50_vd/best_model
[2022/04/04 17:53:52] root INFO: [Eval][Epoch 20][best metric: 0.9205882329566806]
[2022/04/04 17:53:52] root INFO: Already save model in ./output/ResNet50_vd/epoch_20
[2022/04/04 17:53:52] root INFO: Already save model in ./output/ResNet50_vd/latest

训练日志如下

[2021/10/31 01:53:47] root INFO: [Train][Epoch 16/20][Iter: 0/4]lr: 0.00285, top1: 0.93750, top5: 0.96484, CELoss: 0.36489, loss: 0.36489, batch_cost: 1.48066s, reader_cost: 0.68550, ips: 172.89543 images/sec, eta: 0:00:29
[2021/10/31 01:53:49] root INFO: [Train][Epoch 16/20][Avg]top1: 0.95098, top5: 0.97745, CELoss: 0.31581, loss: 0.31581
[2021/10/31 01:53:53] root INFO: [Train][Epoch 17/20][Iter: 0/4]lr: 0.00183, top1: 0.94531, top5: 0.97656, CELoss: 0.32916, loss: 0.32916, batch_cost: 1.47958s, reader_cost: 0.68473, ips: 173.02266 images/sec, eta: 0:00:23
[2021/10/31 01:53:55] root INFO: [Train][Epoch 17/20][Avg]top1: 0.95686, top5: 0.98137, CELoss: 0.29560, loss: 0.29560
[2021/10/31 01:53:58] root INFO: [Train][Epoch 18/20][Iter: 0/4]lr: 0.00101, top1: 0.93750, top5: 0.98047, CELoss: 0.31542, loss: 0.31542, batch_cost: 1.47524s, reader_cost: 0.68058, ips: 173.53117 images/sec, eta: 0:00:17
[2021/10/31 01:54:01] root INFO: [Train][Epoch 18/20][Avg]top1: 0.94608, top5: 0.98627, CELoss: 0.29086, loss: 0.29086
[2021/10/31 01:54:04] root INFO: [Train][Epoch 19/20][Iter: 0/4]lr: 0.00042, top1: 0.97266, top5: 0.98438, CELoss: 0.24642, loss: 0.24642, batch_cost: 1.47376s, reader_cost: 0.67916, ips: 173.70590 images/sec, eta: 0:00:11
[2021/10/31 01:54:07] root INFO: [Train][Epoch 19/20][Avg]top1: 0.94608, top5: 0.97941, CELoss: 0.30998, loss: 0.30998
[2021/10/31 01:54:10] root INFO: [Train][Epoch 20/20][Iter: 0/4]lr: 0.00008, top1: 0.98047, top5: 0.98438, CELoss: 0.20209, loss: 0.20209, batch_cost: 1.47083s, reader_cost: 0.67647, ips: 174.05180 images/sec, eta: 0:00:05
[2021/10/31 01:54:13] root INFO: [Train][Epoch 20/20][Avg]top1: 0.95784, top5: 0.98922, CELoss: 0.25974, loss: 0.25974
[2021/10/31 01:54:16] root INFO: [Eval][Epoch 20][Iter: 0/4]CELoss: 0.47912, loss: 0.47912, top1: 0.91797, top5: 0.96094, batch_cost: 3.26175s, reader_cost: 3.02034, ips: 78.48538 images/sec
[2021/10/31 01:54:17] root INFO: [Eval][Epoch 20][Avg]CELoss: 0.54982, loss: 0.54982, top1: 0.88922, top5: 0.96667
[2021/10/31 01:54:18] root INFO: Already save model in ./output/ResNet50_vd/best_model
[2021/10/31 01:54:18] root INFO: [Eval][Epoch 20][best metric: 0.8892156844045601]
[2021/10/31 01:54:18] root INFO: Already save model in ./output/ResNet50_vd/epoch_20
[2021/10/31 01:54:18] root INFO: Already save model in ./output/ResNet50_vd/latest

可见日志输出比较混乱,没有以前那么清晰,最好使用visualdl来查看训练情况

四、模型导出

!python tools/export_model.py \
    -c ./ppcls/configs/quick_start/ResNet50_vd.yaml \
    -o Global.pretrained_model=./output/ResNet50_vd/best_model \
    -o Global.save_inference_dir=./deploy/models/class_ResNet50_vd_ImageNet_infer
[2022/04/04 18:13:38] root INFO: 
===========================================================
==        PaddleClas is powered by PaddlePaddle !        ==
===========================================================
==                                                       ==
==   For more info please go to the following website.   ==
==                                                       ==
==       https://github.com/PaddlePaddle/PaddleClas      ==
===========================================================

[2022/04/04 18:13:38] root INFO: Arch : 
[2022/04/04 18:13:38] root INFO:     name : ResNet50_vd
[2022/04/04 18:13:38] root INFO: DataLoader : 
[2022/04/04 18:13:38] root INFO:     Eval : 
[2022/04/04 18:13:38] root INFO:         dataset : 
[2022/04/04 18:13:38] root INFO:             cls_label_path : valid.txt
[2022/04/04 18:13:38] root INFO:             image_root : /home/aistudio/data/oxford-102-flowers/oxford-102-flowers/
[2022/04/04 18:13:38] root INFO:             name : ImageNetDataset
[2022/04/04 18:13:38] root INFO:             transform_ops : 
[2022/04/04 18:13:38] root INFO:                 DecodeImage : 
[2022/04/04 18:13:38] root INFO:                     channel_first : False
[2022/04/04 18:13:38] root INFO:                     to_rgb : True
[2022/04/04 18:13:38] root INFO:                 ResizeImage : 
[2022/04/04 18:13:38] root INFO:                     resize_short : 256
[2022/04/04 18:13:38] root INFO:                 CropImage : 
[2022/04/04 18:13:38] root INFO:                     size : 224
[2022/04/04 18:13:38] root INFO:                 NormalizeImage : 
[2022/04/04 18:13:38] root INFO:                     mean : [0.485, 0.456, 0.406]
[2022/04/04 18:13:38] root INFO:                     order : 
[2022/04/04 18:13:38] root INFO:                     scale : 1.0/255.0
[2022/04/04 18:13:38] root INFO:                     std : [0.229, 0.224, 0.225]
[2022/04/04 18:13:38] root INFO:         loader : 
[2022/04/04 18:13:38] root INFO:             num_workers : 4
[2022/04/04 18:13:38] root INFO:             use_shared_memory : True
[2022/04/04 18:13:38] root INFO:         sampler : 
[2022/04/04 18:13:38] root INFO:             batch_size : 128
[2022/04/04 18:13:38] root INFO:             drop_last : False
[2022/04/04 18:13:38] root INFO:             name : DistributedBatchSampler
[2022/04/04 18:13:38] root INFO:             shuffle : False
[2022/04/04 18:13:38] root INFO:     Train : 
[2022/04/04 18:13:38] root INFO:         dataset : 
[2022/04/04 18:13:38] root INFO:             cls_label_path : train.txt
[2022/04/04 18:13:38] root INFO:             image_root : /home/aistudio/data/oxford-102-flowers/oxford-102-flowers/
[2022/04/04 18:13:38] root INFO:             name : ImageNetDataset
[2022/04/04 18:13:38] root INFO:             transform_ops : 
[2022/04/04 18:13:38] root INFO:                 DecodeImage : 
[2022/04/04 18:13:38] root INFO:                     channel_first : False
[2022/04/04 18:13:38] root INFO:                     to_rgb : True
[2022/04/04 18:13:38] root INFO:                 RandCropImage : 
[2022/04/04 18:13:38] root INFO:                     size : 224
[2022/04/04 18:13:38] root INFO:                 RandFlipImage : 
[2022/04/04 18:13:38] root INFO:                     flip_code : 1
[2022/04/04 18:13:38] root INFO:                 NormalizeImage : 
[2022/04/04 18:13:38] root INFO:                     mean : [0.485, 0.456, 0.406]
[2022/04/04 18:13:38] root INFO:                     order : 
[2022/04/04 18:13:38] root INFO:                     scale : 1.0/255.0
[2022/04/04 18:13:38] root INFO:                     std : [0.229, 0.224, 0.225]
[2022/04/04 18:13:38] root INFO:         loader : 
[2022/04/04 18:13:38] root INFO:             num_workers : 4
[2022/04/04 18:13:38] root INFO:             use_shared_memory : True
[2022/04/04 18:13:38] root INFO:         sampler : 
[2022/04/04 18:13:38] root INFO:             batch_size : 128
[2022/04/04 18:13:38] root INFO:             drop_last : False
[2022/04/04 18:13:38] root INFO:             name : DistributedBatchSampler
[2022/04/04 18:13:38] root INFO:             shuffle : True
[2022/04/04 18:13:38] root INFO: Global : 
[2022/04/04 18:13:38] root INFO:     checkpoints : None
[2022/04/04 18:13:38] root INFO:     class_num : 102
[2022/04/04 18:13:38] root INFO:     device : gpu
[2022/04/04 18:13:38] root INFO:     epochs : 20
[2022/04/04 18:13:38] root INFO:     eval_during_train : True
[2022/04/04 18:13:38] root INFO:     eval_interval : 5
[2022/04/04 18:13:38] root INFO:     image_shape : [3, 224, 224]
[2022/04/04 18:13:38] root INFO:     output_dir : ./output/
[2022/04/04 18:13:38] root INFO:     pretrained_model : ./output/ResNet50_vd/best_model
[2022/04/04 18:13:38] root INFO:     print_batch_step : 10
[2022/04/04 18:13:38] root INFO:     save_inference_dir : ./deploy/models/class_ResNet50_vd_ImageNet_infer
[2022/04/04 18:13:38] root INFO:     save_interval : 5
[2022/04/04 18:13:38] root INFO:     use_visualdl : False
[2022/04/04 18:13:38] root INFO: Infer : 
[2022/04/04 18:13:38] root INFO:     PostProcess : 
[2022/04/04 18:13:38] root INFO:         class_id_map_file : /home/aistudio/data/oxford-102-flowers/oxford-102-flowers/jpg/image_00030.jpg
[2022/04/04 18:13:38] root INFO:         name : Topk
[2022/04/04 18:13:38] root INFO:         topk : 5
[2022/04/04 18:13:38] root INFO:     batch_size : 10
[2022/04/04 18:13:38] root INFO:     infer_imgs : /home/aistudio/data/oxford-102-flowers/oxford-102-flowers/
[2022/04/04 18:13:38] root INFO:     transforms : 
[2022/04/04 18:13:38] root INFO:         DecodeImage : 
[2022/04/04 18:13:38] root INFO:             channel_first : False
[2022/04/04 18:13:38] root INFO:             to_rgb : True
[2022/04/04 18:13:38] root INFO:         ResizeImage : 
[2022/04/04 18:13:38] root INFO:             resize_short : 256
[2022/04/04 18:13:38] root INFO:         CropImage : 
[2022/04/04 18:13:38] root INFO:             size : 224
[2022/04/04 18:13:38] root INFO:         NormalizeImage : 
[2022/04/04 18:13:38] root INFO:             mean : [0.485, 0.456, 0.406]
[2022/04/04 18:13:38] root INFO:             order : 
[2022/04/04 18:13:38] root INFO:             scale : 1.0/255.0
[2022/04/04 18:13:38] root INFO:             std : [0.229, 0.224, 0.225]
[2022/04/04 18:13:38] root INFO:         ToCHWImage : None
[2022/04/04 18:13:38] root INFO: Loss : 
[2022/04/04 18:13:38] root INFO:     Eval : 
[2022/04/04 18:13:38] root INFO:         CELoss : 
[2022/04/04 18:13:38] root INFO:             weight : 1.0
[2022/04/04 18:13:38] root INFO:     Train : 
[2022/04/04 18:13:38] root INFO:         CELoss : 
[2022/04/04 18:13:38] root INFO:             weight : 1.0
[2022/04/04 18:13:38] root INFO: Metric : 
[2022/04/04 18:13:38] root INFO:     Eval : 
[2022/04/04 18:13:38] root INFO:         TopkAcc : 
[2022/04/04 18:13:38] root INFO:             topk : [1, 5]
[2022/04/04 18:13:38] root INFO:     Train : 
[2022/04/04 18:13:38] root INFO:         TopkAcc : 
[2022/04/04 18:13:38] root INFO:             topk : [1, 5]
[2022/04/04 18:13:38] root INFO: Optimizer : 
[2022/04/04 18:13:38] root INFO:     lr : 
[2022/04/04 18:13:38] root INFO:         learning_rate : 0.0125
[2022/04/04 18:13:38] root INFO:         name : Cosine
[2022/04/04 18:13:38] root INFO:         warmup_epoch : 5
[2022/04/04 18:13:38] root INFO:     momentum : 0.9
[2022/04/04 18:13:38] root INFO:     name : Momentum
[2022/04/04 18:13:38] root INFO:     regularizer : 
[2022/04/04 18:13:38] root INFO:         coeff : 1e-05
[2022/04/04 18:13:38] root INFO:         name : L2
[2022/04/04 18:13:38] root INFO: train with paddle 2.1.2 and device CUDAPlace(0)
[2022/04/04 18:13:38] root WARNING: The Global.class_num will be deprecated. Please use Arch.class_num instead. Arch.class_num has been set to 102.
W0404 18:13:38.957692  2099 device_context.cc:404] Please NOTE: device: 0, GPU Compute Capability: 7.0, Driver API Version: 10.1, Runtime API Version: 10.1
W0404 18:13:38.962862  2099 device_context.cc:422] device: 0, cuDNN Version: 7.6.
/opt/conda/envs/python35-paddle120-env/lib/python3.7/site-packages/paddle/fluid/layers/utils.py:77: DeprecationWarning: Using or importing the ABCs from 'collections' instead of from 'collections.abc' is deprecated, and in 3.8 it will stop working
  return (isinstance(seq, collections.Sequence) and
!ls ./deploy/models/class_ResNet50_vd_ImageNet_infer -la
total 93944
drwxr-xr-x 2 aistudio aistudio     4096 Apr  4 18:13 .
drwxr-xr-x 3 aistudio aistudio     4096 Apr  4 18:13 ..
-rw-r--r-- 1 aistudio aistudio 95165295 Apr  4 18:13 inference.pdiparams
-rw-r--r-- 1 aistudio aistudio    23453 Apr  4 18:13 inference.pdiparams.info
-rw-r--r-- 1 aistudio aistudio   996386 Apr  4 18:13 inference.pdmodel

五、OpenVINO预测

鉴于AiStudio无法使用最新版OpenVINO,在本地跑完后上传

1.OpenVINO安装

此处要注意,使用最新版的OpenVINO,目前最新版为2022.1.0

!pip install OpenVINO
Looking in indexes: https://pypi.tuna.tsinghua.edu.cn/simple
Requirement already satisfied: OpenVINO in c:\miniconda3\envs\p2g\lib\site-packages (2022.1.0)
Requirement already satisfied: numpy<1.20,>=1.16.6 in c:\miniconda3\envs\p2g\lib\site-packages (from OpenVINO) (1.19.3)

2.Import

导入必须的OpenVINO库

# model download
from pathlib import Path
import os
import urllib.request
import tarfile

# inference
from openvino.runtime import Core

# preprocessing
import cv2
import numpy as np
from openvino.preprocess import PrePostProcessor, ResizeAlgorithm
from openvino.runtime import Layout, Type, AsyncInferQueue, PartialShape

# results visualization
import time
import json
from IPython.display import Image

3.预处理

3.1生成花分类字典

flowers_classes={}
for i in range(102):
    flowers_classes[str(i)]='flower_'+ str(i)
print(flowers_classes)
{'0': 'flower_0', '1': 'flower_1', '2': 'flower_2', '3': 'flower_3', '4': 'flower_4', '5': 'flower_5', '6': 'flower_6', '7': 'flower_7', '8': 'flower_8', '9': 'flower_9', '10': 'flower_10', '11': 'flower_11', '12': 'flower_12', '13': 'flower_13', '14': 'flower_14', '15': 'flower_15', '16': 'flower_16', '17': 'flower_17', '18': 'flower_18', '19': 'flower_19', '20': 'flower_20', '21': 'flower_21', '22': 'flower_22', '23': 'flower_23', '24': 'flower_24', '25': 'flower_25', '26': 'flower_26', '27': 'flower_27', '28': 'flower_28', '29': 'flower_29', '30': 'flower_30', '31': 'flower_31', '32': 'flower_32', '33': 'flower_33', '34': 'flower_34', '35': 'flower_35', '36': 'flower_36', '37': 'flower_37', '38': 'flower_38', '39': 'flower_39', '40': 'flower_40', '41': 'flower_41', '42': 'flower_42', '43': 'flower_43', '44': 'flower_44', '45': 'flower_45', '46': 'flower_46', '47': 'flower_47', '48': 'flower_48', '49': 'flower_49', '50': 'flower_50', '51': 'flower_51', '52': 'flower_52', '53': 'flower_53', '54': 'flower_54', '55': 'flower_55', '56': 'flower_56', '57': 'flower_57', '58': 'flower_58', '59': 'flower_59', '60': 'flower_60', '61': 'flower_61', '62': 'flower_62', '63': 'flower_63', '64': 'flower_64', '65': 'flower_65', '66': 'flower_66', '67': 'flower_67', '68': 'flower_68', '69': 'flower_69', '70': 'flower_70', '71': 'flower_71', '72': 'flower_72', '73': 'flower_73', '74': 'flower_74', '75': 'flower_75', '76': 'flower_76', '77': 'flower_77', '78': 'flower_78', '79': 'flower_79', '80': 'flower_80', '81': 'flower_81', '82': 'flower_82', '83': 'flower_83', '84': 'flower_84', '85': 'flower_85', '86': 'flower_86', '87': 'flower_87', '88': 'flower_88', '89': 'flower_89', '90': 'flower_90', '91': 'flower_91', '92': 'flower_92', '93': 'flower_93', '94': 'flower_94', '95': 'flower_95', '96': 'flower_96', '97': 'flower_97', '98': 'flower_98', '99': 'flower_99', '100': 'flower_100', '101': 'flower_101'}

3.2预处理callback定义

def callback(infer_request, i) -> None:
    """
    Define the callback function for postprocessing

    :param: infer_request: the infer_request object
            i: the iteration of inference
    :retuns:
            None
    """
    # flowers_classes
    predictions = next(iter(infer_request.results.values()))
    indices = np.argsort(-predictions[0])
    if (i == 0):
        # Calculate the first inference time
        latency = time.time() - start
        print(f"latency: {latency}")
        for n in range(5):
            print(
                "class name: {}, probability: {:.5f}"
                .format(flowers_classes[str(list(indices)[n])], predictions[0][list(indices)[n]])
            )

3.3读取模型

# Intialize Inference Engine with Core()
ie = Core()
# model_path
model_path="inference/inference.pdmodel"
model = ie.read_model(model_path)
# get the information of intput and output layer
input_layer = model.input(0)
output_layer = model.output(0)

4.调用API进行预处理

  • 如果输入数据不完全符合模型输入张量,则需要额外的操作/步骤将数据转换为模型所期望的格式。这些操作被称为“预处理”。
  • 预处理步骤被集成到执行图中,并在选定的设备(CPU/GPU/VPU/等)上执行,而不是总是在CPU上执行。这将提高所选设备的利用率。

相关 API: docs.openvino.ai/latest/open…

# 待预测图片
filename = "myflower.jpg"
test_image = cv2.imread(filename) 
test_image = np.expand_dims(test_image, 0) / 255
_, h, w, _ = test_image.shape
# 调整模型输入图片尺寸
model.reshape({input_layer.any_name: PartialShape([1, 3, 224, 224])})
ppp = PrePostProcessor(model)
# 设置输入 tensor 信息:
# - input() 提供模型的输入
# - 数据格式 "NHWC"
# - 设置静态模型输入维度
ppp.input().tensor() \
    .set_spatial_static_shape(h, w) \
    .set_layout(Layout("NHWC")) 
inputs = model.inputs
# 设模型有“NCHW”布局作为输入
ppp.input().model().set_layout(Layout("NCHW"))
# 处理操作:
# -  tensor RESIZE_LINEAR 缩放设置
# - 每个通道的归一化
# - 将每个像素数据划分为适当的比例值
ppp.input().preprocess() \
    .resize(ResizeAlgorithm.RESIZE_LINEAR, 224, 224) \
    .mean([0.485, 0.456, 0.406]) \
    .scale([0.229, 0.224, 0.225])
# 设置输出张量信息:
# - 张量精度设置为 'f32'
ppp.output().tensor().set_element_type(Type.f32)
# Apply preprocessing to modify the original 'model'
model = ppp.build()

5.预测

使用“AUTO”作为设备名,委托OpenVINO选择设备。自动设备插件内部识别和选择设备从英特尔的CPU和GPU之间依赖于设备功能和模型(例如,精度)的特点。然后,它将推理请求分配给最佳设备。

AUTO立即在CPU上启动推理,然后在准备好后透明地转移到GPU(或VPU),大大减少了第一次推理的时间。

# 检查可用设备
devices = ie.available_devices
for device in devices:
    device_name = ie.get_property(device_name=device, name="FULL_DEVICE_NAME")
    print(f"{device}: {device_name}")

# 将模型加载到由AUTO从可用设备列表中选择的设备
compiled_model = ie.compile_model(model=model, device_name="AUTO")
# 创建请求队列
infer_queue = AsyncInferQueue(compiled_model)
infer_queue.set_callback(callback)
start = time.time()
# 开始预测
infer_queue.start_async({input_layer.any_name: test_image}, 0)
infer_queue.wait_all()
Image(filename=filename) 
CPU: Intel(R) Core(TM) i5-9400F CPU @ 2.90GHz
latency: 0.02329254150390625
class name: flower_76, probability: 0.40075
class name: flower_81, probability: 0.15170
class name: flower_91, probability: 0.03979
class name: flower_12, probability: 0.03356
class name: flower_17, probability: 0.02347

6.性能技巧:延迟和吞吐量

吞吐量和延迟是一些最广泛使用的度量应用程序整体性能的指标。

drawing
  • 延迟 是预测单个输入所需要的时间(ms)
  • 吞吐量, 处理时间/处理的输入数

OpenVINO性能提示是在考虑可移植性的情况下配置性能的新方法。性能提示将允许设备自己配置,而不是将应用程序需要映射到低级别的性能设置,并保持一个相关的应用程序逻辑来分别配置每个可能的设备。

高级技巧: docs.openvino.ai/latest/open…

6.1延迟计算

可以通过配置调整应用程序的性能设置,让设备调整以实现更好的面向延迟的性能。

loop = 100
# AUTO sets device config based on hints
compiled_model = ie.compile_model(model=model, device_name="AUTO", config={"PERFORMANCE_HINT": "LATENCY"})
infer_queue = AsyncInferQueue(compiled_model)
# implement AsyncInferQueue Python API to boost the performance in Async mode
infer_queue.set_callback(callback)
start = time.time()
# run infernce for 100 times to get the average FPS
for i in range(loop):
    infer_queue.start_async({input_layer.any_name: test_image}, i)
infer_queue.wait_all()
end = time.time()
# Calculate the average FPS
fps = loop / (end - start)
print(f"fps: {fps}")
latency: 0.018686771392822266
class name: flower_76, probability: 0.40075
class name: flower_81, probability: 0.15170
class name: flower_91, probability: 0.03979
class name: flower_12, probability: 0.03356
class name: flower_17, probability: 0.02347
fps: 50.20953840260486

6.2吞吐量计算

可以使用配置设置应用程序的性能设置,让设备调整以实现更好的吞吐量性能。

# AUTO sets device config based on hints
compiled_model = ie.compile_model(model=model, device_name="AUTO", config={"PERFORMANCE_HINT": "THROUGHPUT"})
infer_queue = AsyncInferQueue(compiled_model)
infer_queue.set_callback(callback)
start = time.time()
for i in range(loop):
    infer_queue.start_async({input_layer.any_name: test_image}, i)
infer_queue.wait_all()
end = time.time()
# Calculate the average FPS
fps = loop / (end - start)
print(f"fps: {fps}")
latency: 0.04830741882324219
class name: flower_76, probability: 0.40075
class name: flower_81, probability: 0.15170
class name: flower_91, probability: 0.03979
class name: flower_12, probability: 0.03356
class name: flower_17, probability: 0.02347
fps: 57.274455164002134
!benchmark_app -m $model_path -data_shape [1,3,224,224] -hint "latency"
[Step 1/11] Parsing and validating input arguments
[ WARNING ]  -nstreams default value is determined automatically for a device. Although the automatic selection usually provides a reasonable performance, but it still may be non-optimal for some cases, for more information look at README. 
[Step 2/11] Loading OpenVINO
[ INFO ] OpenVINO:
         API version............. 2022.1.0-7019-cdb9bec7210-releases/2022/1
[ INFO ] Device info
         CPU
         openvino_intel_cpu_plugin version 2022.1
         Build................... 2022.1.0-7019-cdb9bec7210-releases/2022/1

[Step 3/11] Setting device configuration
[Step 4/11] Reading network files
[ INFO ] Read model took 144.60 ms
[Step 5/11] Resizing network to match image sizes and given batch
[ INFO ] Network batch size: ?
[Step 6/11] Configuring input of the model
[ INFO ] Model input 'x' precision u8, dimensions ([N,C,H,W]): ? 3 224 224
[ INFO ] Model output 'save_infer_model/scale_0.tmp_1' precision f32, dimensions ([...]): ? 102
[Step 7/11] Loading the model to the device
[ INFO ] Compile model took 232.62 ms
[Step 8/11] Querying optimal runtime parameters
[ INFO ] DEVICE: CPU
[ INFO ]   AVAILABLE_DEVICES  , ['']
[ INFO ]   RANGE_FOR_ASYNC_INFER_REQUESTS  , (1, 1, 1)
[ INFO ]   RANGE_FOR_STREAMS  , (1, 6)
[ INFO ]   FULL_DEVICE_NAME  , Intel(R) Core(TM) i5-9400F CPU @ 2.90GHz
[ INFO ]   OPTIMIZATION_CAPABILITIES  , ['FP32', 'FP16', 'INT8', 'BIN', 'EXPORT_IMPORT']
[ INFO ]   CACHE_DIR  , 
[ INFO ]   NUM_STREAMS  , 1
[ INFO ]   INFERENCE_NUM_THREADS  , 0
[ INFO ]   PERF_COUNT  , False
[ INFO ]   PERFORMANCE_HINT_NUM_REQUESTS  , 0
[Step 9/11] Creating infer requests and preparing input data
[ INFO ] Create 1 infer requests took 0.00 ms
[ WARNING ] No input files were given for input 'x'!. This input will be filled with random values!
[ INFO ] Fill input 'x' with random values 
[Step 10/11] Measuring performance (Start inference asynchronously, 1 inference requests, inference only: False, limits: 60000 ms duration)
[ INFO ] Benchmarking in full mode (inputs filling are included in measurement loop).
[ INFO ] First inference took 31.26 ms
[Step 11/11] Dumping statistics report
Count:          2793 iterations
Duration:       60018.45 ms
Latency:
    AVG:        21.40 ms
    MIN:        17.28 ms
    MAX:        73.23 ms
Throughput: 46.54 FPS