Beetle编译/部署自动化

3,762 阅读4分钟

背景

公司原有的代码编译流程,是研发同学在提交代码之后,需要到devops平台,点击编译,等待成功之后,才能点击部署,等待成功后才能进入测试环节。此场景下,用户需要频繁地切换到平台进行操作,影响了用户效率。在这个背景下,我们设计了用户提交代码后,自动发布依赖包->自动编译->自动部署的功能。

当前流程及问题

Beetle现有编译、部署流程如图:

图片

用户提交代码后需要到 Beetle 分支详情页面,若需要发布 Jar 包,则编译前要先点击发布jar包,等待jar 包发布成 功再点击编译,又要等到编译成功后才能点击部署。若遗忘发布 jar 包直接编译将会编译失败,需要发布 jar 包后重新编译。且这些手动点击的操作都需要等待成功之后才能进入下一流程,无疑会浪费掉开发同学等待的时间。

问题:

  • commit 与编译之间是相对独立的,如何将他们之间串联起来
  • 开发人员提交代码后我们系统是无感知的,如何做到感知代码提交
  • 对于需要发布 jar 包的工程,如何做到在编译前先发布 jar 包,否则编译将会失败。
  • 在 Beetle 等待的耗时如何省掉

切入点

GitLab提供的Webhook功能:

Webhook 可以在特定事件出现时,触发用户定义的 URL,例如,提交了新代码或者创建了新的 issue 就可以触发这个 URL。我们可以将 webhook 配置为侦听特定事件,例如代码推送或合并请求,当该事件发生时,GitLab 将带有数据的 POST 请求发送到 Webhook URL。通常,我们需要根据自己的要求设置自己的 Webhook 接收器,GitLab 将监听到的事件信息发送到我们的 Beetle 系统。

方案设计

  • 利用 gitlab 的 webhook 监听代码的 push 动作,将 commit 信息通过配置的 URL 发送给 Beetle。
  • 分支新建时:增加是否开启 push 后自动编译选项,是否自动部署选项,如果选择了本选项,则部署 ip 必选。
  • 在分支详情页增加是否开启 push 后自动编译选项,是否自动部署选项同上。
  • 通过 diff 判断是否需要在编译前发布 jar 包。
  • 在操作期间的流程用户也应需感知,因此将会在触发开始或过程失败时发送微信消息通知用户。

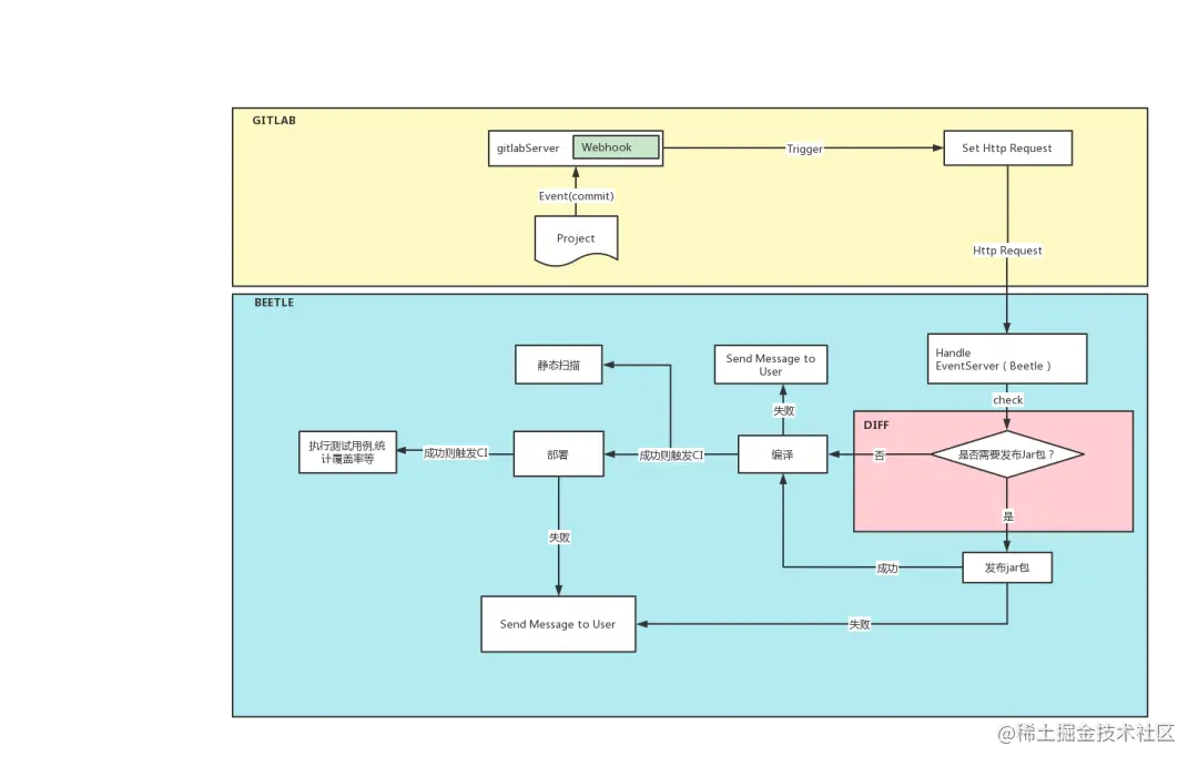
流程图如下:

图片

设计流程图

diff检查编译前是否需要发布jar包

由于项目的依赖文件都放在项目的 contract 文件中,因此我们需要在编译前检测提交的代码是否包含 contract,由此来判断是否需要发布 jar 包。我们根据 webhook 传递的信息拿到工程信息及 commitid,Beetle 获取信息后,查询文件变更列表是否包含 contract 字段,若包含则说明需要发布 jar 包。

图片

diff检测流程

  • Beetle 收到 commit 信息后调用 diff 接口检测是否需要先发布 jar 包。
  • 若不需要发布 Jar 包则直接进行编译。
  • 若需要发布 jar 包,则先发布,当发布成功后再进行自动编译,如果发布失败则发消息给代码提交人提示 Jar 包 发布失败的原因,以便开发人员进行处理。
  • 自动编译结束后再触发自动部署和相对应的 CI 配置。
  • 触发相应 CI配置例如静态代码扫描,执行测试用例和覆盖率等并通知给代码提交人需要关注的信息。

用户感知信息:

需要用户及时处理及关注的成功、失败事件将发送企业微信通知用户,以便用户能够及时处理。

图片

用户使用情况及收益:

  • 使用自动编译/部署的工程数量:724 个项目。
  • 总分支数:七千多个分支已使用过自动编译、部署功能。
  • 平均每日使用量:平均每天自动编译、部署达到三百五十次左右。
  • 减少用户等待成功进行下一阶段的时间差。
  • 避免了遗忘发布 jar 包导致编译失败的情况发生。

总结:

从使用情况来说,此功能很大程度地减少了开发及测试人员的频繁编译/部署及等待时间,给 Beetle 使用者提供了 便利。若配置自动编译和自动部署,那么发布 jar 包、编译、部署、静态代码扫描、执行测试用例等这一系列的流 程都将在代码提交后由 Beetle 自动完成,在一定程度上也减少了用户的咨询时间

作者:周海霞

转转研发中心及业界小伙伴们的技术学习交流平台,定期分享一线的实战经验及业界前沿的技术话题。

关注公众号「转转技术」(综合性)、「大转转FE」(专注于FE)、「转转QA」(专注于QA),更多干货实践,欢迎交流分享~