LSMT 存储引擎浅析|青训营笔记

100 阅读7分钟

这是我参与「第四届青训营 」笔记创作活动的第 13 天!

LSMT的历史

  • LSMT是 Log-Structured Merge-Tree的缩写,由Patrick O 'Neil etc.在1996年的论文,The Log-Structured Merge-Tree (LSM-Tree),提出。

  • 相较而言,B-Tree出现就早得多了,在1970年由 Bayer, R.; McCreight,E.提出。

  • 早期的数据库系统一般都采用 B-Tree家族作为索引,例如MySQL。2000年后诞生的数据库大多采用LSMT索引,例如Google BigTable,HBase,Canssandra等。

LSMT与存储引擎介绍

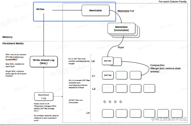
一言以蔽之,通过 Append-only Write + 择机 Compact 来维护索引树的结构。

image.png

Ref: github.com/facebook/ro…

  • 首先,数据会写入WAL来确保其原子性
  • 接着,数据会写入Memtable(内存中的索引)
  • 当Memtable写入达到阈值,会冻结生成Immutable(而所有修改都只会在Memtable)
  • Immutable交给flush线程进行写盘

存储引擎是什么?

  • 以单机数据库MySQL为例,大致可以分为:

    • 计算层
    • 存储层(存储引擎层)
  • 计算层主要负责SQL解析/查询优化/计划执行。

  • 数据库著名的ACID特性,在MySQL中全部强依赖于存储引擎。

  • ACID

  • 除了保障ACID以外,存储引擎还要负责:

    • 屏蔽IO细节提供更好的抽象
    • 提供统计信息与Predicate Push Down能力
  • 存储引擎不掌控IO细节,让操作系统接管,例如使用mmap,会有如下问题:·

    • 落盘时机不确定造成的事务不安全

    • IO Stall

    • 错误处理繁琐

    • 无法完全发挥硬件性能

image.png

LSMT 存储引擎的优势与实现

LSMT与B+Tree的异同

  • 在B+Tree中,数据插入是原地更新的
  • B+Tree在发生不平衡或者节点容量达到阈值后,必须立即进行分裂来平衡

image.png

  • LSMT数据的加入是追加写入的,当树不平衡或者垃圾过多时,有专门的compact线程进行compact(lazy compact延迟compact)

  • LSMT与B+Tree可以用统一模型描述

  • 从高层次的数据结构角度来看,二者没有本质的不同,可以互相转化

  • 工程实践上还是用LSMT来表示一个Append-only和Lazy Compact的索引树,B+Tree来 表示一个Inplace-Update和Instant Compact的索引树

  • Append-only和Lazy Compact这两个特性更符合现代计算机设备的特性

image.png

为什么要采用LSMT 模型?

  • 在计算机存储乃至整个工程界都在利用Indirection处理资源的不对称性
  • 存储引擎面对的资源不对称性在不同时期是不同的

HDD时代

  • 顺序与随机操作性能不对称

  • 由于机械硬盘需要磁盘旋转和机械臂移动来进行读写,顺序写吞吐是随机读的25倍。

image.png

SSD时代

  • 顺序写与随机写性能不对称
  • 由于SSD随机写会给主控带来GC压力,顺序写吞吐是随机写的6倍。

image.png

这二者的共性是顺序写是一个对设备很友好的操作,LSMT符合这一点,而B+Tree依赖原地更新,导致随机写

以RocksDB为例分析LSMT存储引擎的实现

  • RocksDB是一款十分流行的开源LSMT存储引擎,最早来自Facebook (Meta),应用于MyRocks,TiDB等数据库。

  • 在字节内部也有Abase,ByteKV, ByteNDB,Bytable 等用户。

  • 因此接下来将会以 RocksDB为例子介绍LSMT存储引擎的经典实现。

write

  • RocksDB 写入流程主要有两个优化,批量WAL写入(继承自LevelDB)与并发MemTable更新

  • RocksDB在真正执行修改之前会先将变更写入WAL,WAL写成功则写入成功。

image.png

  • 多个写入者会选出一个 Leader,由这个Leader来一次性写入WAL,避免小 lO。

  • 不要求WAL强制落盘(Sync)时,批量提交亦有好处,Leader可以同时唤醒其余Writer,降低了系统线程调度开销。

image.png

  • 没有批量提交的话,只能链式唤醒。

  • 链式唤醒加大前台延迟。

image.png

  • 写完WAL还要写MemTable。

  • RocksDB在继承LevelDB的基础上又添加了并发MemTable写入的优化。

image.png

  • WAL 一次性写入完成后,唤醒所有Writer并行写入 MemTable

  • 由最后一个完成 MemTable 写入的Writer执行收尾工作

image.png

Snapshot & SuperVision

image.png

  • RocksDB的数据由三部分组成,MemTable/ImmemTable/SST。持有这三部分数据并且提供快照功能的组件叫做SuperVersion

  • MemTable和SST的释放依赖于引用计数。对于读取来说,只要拿到SuperVersion,从MemTable一级一级向下,就能查到记录。拿着SuperVersion不释放,等于是拿到了快照

  • 如果所有读者都给SuperVersion的计数+1,读完后再-1,那么这个原子引用计数器就会成为热点。CPU在多核之间同步缓存是有开销的,核越多开销越大

  • 为了让读操作更好的scale,RocksDB做了一个优化:Thread Local SuperVersion Cache

image.png

  • 没有Thread Local缓存时,读取操作要频繁Acquire和Release SuperVersion

  • CPU缓存不友好

image.png

  • 有Thread Local缓存,读取只需要检查以下SuperVersion并标记Thread Local缓存正在使用即可

  • CPU缓存友好

Get & BloomFilter

.RocksDB的读取在大框架上和B+ Tree类似,就是层层向下。 ·相对于B+Tree,LSMT点查需要访问的数据块更多。为了加速点查,一般LSMT引擎都会在SST中嵌入BloomFilter。 [1,10]表示这个索引块存储数据的区间在1-10之间。查询2,就是顺着标绿色的块往下。

image.png

Compact - Level

Compact在 LSMT中是将Key区间有重叠或无效数据较多的SST进行合并,以此来加速读取或者回收空间。Compact策略可以分为两大类,Level和Tier。下图是Level策略

Level策略直接来自于LevelDB,也是 RocksDB的默认策略。每一个层不允许有SST的Key区间重合。

image.png

Tier策略允许LSMT每层有多个区间重合的SST

LSMT模型理论分析

Cloud-Native LSMT Storage Engine - HBase

  • RocksDB是单机存储引擎,那么现在都说云原生,HBase比RocksDB更云一些,SST直接存储于HDFS上

  • 二者在理论存储模型上都是LSMT

image.png

LSMT模型算法复杂度分析

  • T: size ratio,每层LSMT比上一层大多少,LO大小为1,则L1大小为T,L2为T^2,以此类推

  • L: level num,LSMT层数

  • B:每个最小的IO单位能装载多少条记录

  • M:每个 BloomFilter有多少bits

  • N:每个 BloomFilter生成时用了多少条KeyS:区间查询的记录数量

image.png

Level

  • Write

    • 每条记录抵达最底层需要经过L次Compact,每次Compact Ln的一个小SST和Ln+1的一个大SST。
    • 设小SST 的大小为1,那么大SST的大小则为T,合并开销是1+T,换言之将1单位的 Ln的SST推到Ln+1要耗费1+T的IO,单次Compact写放大为T。
    • 每条记录的写入成本为1/B次最小单位IO。
    • o(Write_Level) = L* T * 1/B =T * L/B
  • Point Lookup

    • 对于每条Key,最多有L个重叠的区间。
    • 每个区间都有BloomFilter,失效率为e^(-M/N),只有当BloomFilter失效时才会访问下一层。
    • O(PointLookup_Level) = L* e^(-M/N)
    • 注意,这里不乘1/B系数的原因是写入可以批量提交拉低成本,但是读取的时候必须对齐到最小读取单元尺寸。

Tier

  • Write

    • 每条记录抵达最底层前同样要经过L次Compact,每次Compact Ln中T个相同尺寸的SST放到Ln+1。
    • 设SST大小为1,那么T个SST Compact的合并开销是T,换言之将Ⅰ单位的Ln的SST推到Ln+1要耗费T的IO,单次Compact的写放大为T/T = 1。
    • 每条记录的写入成本为1/B次最小单位IO。
    • o(Write_Tier)= L* 1 * 1/B = L/B
  • Point Lookup

    • 对于每条Key,有L层。
    • 每层最多有Ⅰ个重叠区间的SST,对于整个SST来说有T*L个可能命中的SST,乘上BloomFilter的失效率,e个(-M/N),可得结果。
    • O(PointLookup_Tier)= L* T* e^(-M/N) = TL e^(-M/N)
    • 注意,这里不乘1/B系数的原因是写入可以批量提交拉低成本,但是读取的时候必须对齐到最小读取单元尺寸。

总结,Tier策略降低了写放大,增加了读放大和空间放大,Level策略增加了写放大,降低了读和空间放大。