阿里大牛耗时三年整理出来的4588页Java面试诛仙手册,已全面开源

58 阅读1分钟

开篇语:

旧时王谢堂前燕飞入寻常百姓家

金九银十已经越来越近,有很多小伙伴找我要最新的Java面试文档,

 

**刚好小编最新找到了一份4500多页的《[Java面试诛仙手册](【腾讯文档】文中笔记资源获取方式 docs.qq.com/doc/DYXpGUn…
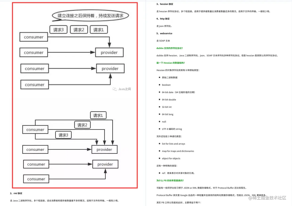
Dubbo.Git.GitHub.IDEA.IDEA插件.Java.Linux.Maven.MyBatis.Nginx.RESTful.Redis.sQL.Spring Boot.Spring Cloud.Spring全家桶.Zookeeper.分布式.前后端分离.架构.设计模式.面试.等内容!**足足4588页

直接展示:

由于内容太多,这里就不全部展示了。希望能帮到你,金九银十挺进大厂