10天从入门到精通Vue(二)-vue的过滤器、自定义指令、Vue实例的生命周期

127 阅读3分钟

携手创作,共同成长!这是我参与「掘金日新计划 · 8 月更文挑战」的第24天,点击查看活动详情

过滤器

概念:Vue.js 允许你自定义过滤器,可被用作一些常见的文本格式化。过滤器可以用在两个地方:mustache 插值和 v-bind 表达式。过滤器应该被添加在 JavaScript 表达式的尾部,由“管道”符指示;

私有过滤器

  1. HTML元素:

<td>{{item.ctime | dataFormat('yyyy-mm-dd')}}</td>
  1. 私有 filters 定义方式:

filters: { // 私有局部过滤器,只能在 当前 VM 对象所控制的 View 区域进行使用

    dataFormat(input, pattern = "") { // 在参数列表中 通过 pattern="" 来指定形参默认值,防止报错

      var dt = new Date(input);

      // 获取年月日

      var y = dt.getFullYear();

      var m = (dt.getMonth() + 1).toString().padStart(2, '0');

      var d = dt.getDate().toString().padStart(2, '0');



      // 如果 传递进来的字符串类型,转为小写之后,等于 yyyy-mm-dd,那么就返回 年-月-日

      // 否则,就返回  年-月-日 时:分:秒

      if (pattern.toLowerCase() === 'yyyy-mm-dd') {

        return `${y}-${m}-${d}`;

      } else {

        // 获取时分秒

        var hh = dt.getHours().toString().padStart(2, '0');

        var mm = dt.getMinutes().toString().padStart(2, '0');

        var ss = dt.getSeconds().toString().padStart(2, '0');



        return `${y}-${m}-${d} ${hh}:${mm}:${ss}`;

      }

    }

  }

使用ES6中的字符串新方法 String.prototype.padStart(maxLength, fillString='') 或 String.prototype.padEnd(maxLength, fillString='')来填充字符串;

全局过滤器


// 定义一个全局过滤器

Vue.filter('dataFormat', function (input, pattern = '') {

  var dt = new Date(input);

  // 获取年月日

  var y = dt.getFullYear();

  var m = (dt.getMonth() + 1).toString().padStart(2, '0');

  var d = dt.getDate().toString().padStart(2, '0');



  // 如果 传递进来的字符串类型,转为小写之后,等于 yyyy-mm-dd,那么就返回 年-月-日

  // 否则,就返回  年-月-日 时:分:秒

  if (pattern.toLowerCase() === 'yyyy-mm-dd') {

    return `${y}-${m}-${d}`;

  } else {

    // 获取时分秒

    var hh = dt.getHours().toString().padStart(2, '0');

    var mm = dt.getMinutes().toString().padStart(2, '0');

    var ss = dt.getSeconds().toString().padStart(2, '0');



    return `${y}-${m}-${d} ${hh}:${mm}:${ss}`;

  }

});

注意:当有局部和全局两个名称相同的过滤器时候,会以就近原则进行调用,即:局部过滤器优先于全局过滤器被调用!

键盘修饰符以及自定义键盘修饰符

2.x中自定义键盘修饰符

  1. 通过Vue.config.keyCodes.名称 = 按键值来自定义案件修饰符的别名:
Vue.config.keyCodes.f2 = 113;
  1. 使用自定义的按键修饰符:
<input type="text" v-model="name" @keyup.f2="add">

3.x中自定义键盘修饰符

<!-- Vue 3 在 v-on 上使用按键修饰符 -->
<input v-on:keyup.page-down="nextPage">

<!-- 同时匹配 q 和 Q -->
<input v-on:keypress.q="quit">

自定义指令

  1. 自定义全局和局部的 自定义指令:

    // 自定义全局指令 v-focus,为绑定的元素自动获取焦点:

    Vue.directive('focus', {

      inserted: function (el) { // inserted 表示被绑定元素插入父节点时调用

        el.focus();

      }

    });



    // 自定义局部指令 v-color 和 v-font-weight,为绑定的元素设置指定的字体颜色 和 字体粗细:

      directives: {

        color: { // 为元素设置指定的字体颜色

          bind(el, binding) {

            el.style.color = binding.value;

          }

        },

        'font-weight': function (el, binding2) { // 自定义指令的简写形式,等同于定义了 bind 和 update 两个钩子函数

          el.style.fontWeight = binding2.value;

        }

      }
  1. 自定义指令的使用方式:

<input type="text" v-model="searchName" v-focus v-color="'red'" v-font-weight="900">

vue实例的生命周期

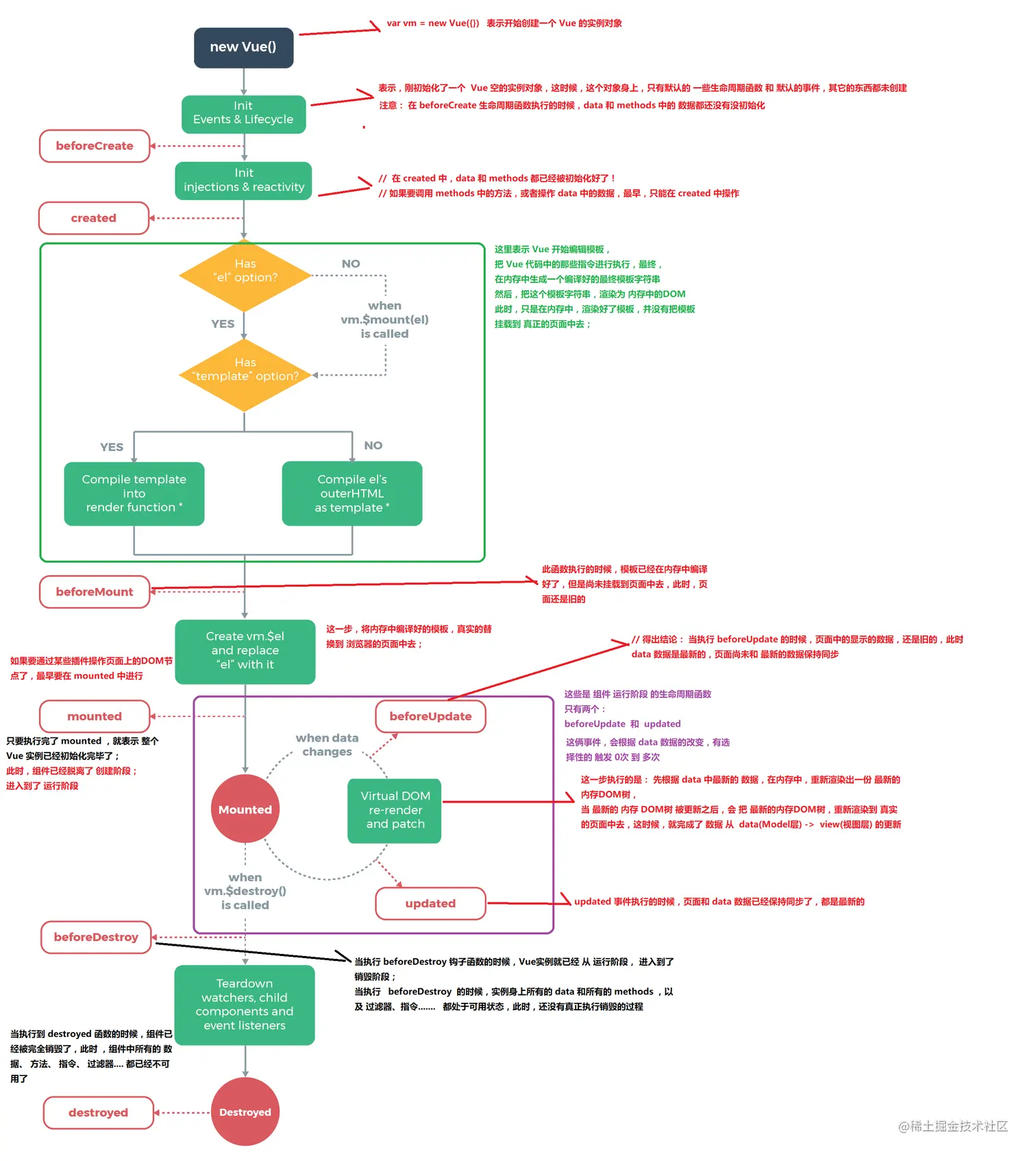
lifecycle.png

  • 什么是生命周期:从Vue实例创建、运行、到销毁期间,总是伴随着各种各样的事件,这些事件,统称为生命周期!
  • 生命周期钩子:就是生命周期事件的别名而已;
  • 生命周期钩子 = 生命周期函数 = 生命周期事件
  • 主要的生命周期函数分类:
  • 创建期间的生命周期函数:
    • beforeCreate:实例刚在内存中被创建出来,此时,还没有初始化好 data 和 methods 属性
    • created:实例已经在内存中创建OK,此时 data 和 methods 已经创建OK,此时还没有开始 编译模板
    • beforeMount:此时已经完成了模板的编译,但是还没有挂载到页面中
    • mounted:此时,已经将编译好的模板,挂载到了页面指定的容器中显示
  • 运行期间的生命周期函数:
    • beforeUpdate:状态更新之前执行此函数, 此时 data 中的状态值是最新的,但是界面上显示的 数据还是旧的,因为此时还没有开始重新渲染DOM节点
    • updated:实例更新完毕之后调用此函数,此时 data 中的状态值 和 界面上显示的数据,都已经完成了更新,界面已经被重新渲染好了!
  • 销毁期间的生命周期函数:
    • beforeDestroy:实例销毁之前调用。在这一步,实例仍然完全可用。
    • destroyed:Vue 实例销毁后调用。调用后,Vue 实例指示的所有东西都会解绑定,所有的事件监听器会被移除,所有的子实例也会被销毁。

本文内容到此结束了,

如有收获欢迎点赞👍收藏💖关注✔️,您的鼓励是我最大的动力。

如有错误❌疑问💬欢迎各位大佬指出。

主页共饮一杯无的博客汇总👨‍💻

保持热爱,奔赴下一场山海。🏃🏃🏃

a37032f76d3ebe77e3e3d265ff1e1d7.jpg