电商收付通,公众号H5合单支付同步存储openId

267 阅读1分钟

微信支付api有多种形式,电商收付通同属微信生态,当然也不例外。有合单APP、合单JSAPI(公众号H5支付)、合单小程序、合单H5、合单Native。其中合单APP、合单H5、合单Native支付不需要用到openId,合单JSAPI、合单小程序支付需要用到openId,而如果需要调用分账接口到零钱包的话是需要openId的。

可以使用合单JSAPI(公众号H5支付)或者合单小程序支付,这两个接口都需要openId才能唤起,因此后台可以生成二维码,用户使用微信扫码,获取到用户openId存储下来,再使用openId唤起支付。

如果选择小程序支付的话比较麻烦,因为还需要发布审核,所以可以选择公众号H5支付,方便快捷。

后台生成订单二维码

image.png

手机微信扫码,跳转到H5支付,获取到openId存储到后台之后唤起支付。

image.png

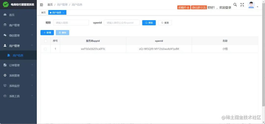
后台用户管理也会显示存储的openId,可以用于分账到零钱包使用。

image.png

image.png

收付通在手,生意你有。

山水有相逢,来日皆可期,谢谢阅读,我们再会

我手中的金箍棒,上能通天,下能探海

上一篇:软著申请模板