前端知识图谱-弄懂使你更近一步(持续更新中。。。)

547 阅读1分钟

CSS

1648693802626-911b6212-12fa-447c-96a9-f5ca5e8bcc1b.png

flex布局

1648693775421-ce07ee72-9c0f-4ea0-aa7f-9d3fafcc5184.png

~~ Grid 布局~~

后面css专题讲解或查看公众号

javascript核心概念

js基本数据类型、类型转换 作用域、内存 原型、原型链、继承 事件、事件循环 跨域 js worker 陷阱 其他

1648693619874-0c96005a-0b07-4938-ab2e-09784bad9609.png

ES6-ES13(待更新。。。)

*后面专题讲解或查看公众号* es6.jpeg

js 原型、原型链、继承

1648693669485-0f78a73a-abf3-48ee-a5bc-f0acd5eccf32.png 原型 原型链 继承

js数组方法

1648693946470-a35b51c8-8665-446c-9ad3-7e5e49aec2f9.png

js与浏览器线程

进程 线程 浏览器 js的线程 1648693827094-2f4c7cf8-ab8b-45de-ad76-30cf3ecb660d.png

React

models 组件 hooks

1648693524895-b79ebfb4-8a60-4ce4-845f-26c819b98484.png

Vue

概念 声明周期 指令 修饰符 通讯 路由 状态管理 原理 1648693551408-97c8732c-e75f-4e13-bcff-6cb2bbbd5781.png

Vue3

Composition API.png

Vue性能优化

vue-if和v-show computed和watch v-for 长列表 事件销毁 图片懒加载 路由懒加载 插件按需引入 SSR 1648693586392-991605b0-eb58-44b4-808e-b7a36c7117de.png

Typescript

1648693869684-5dbfa2e6-a946-4259-8af7-fe59dcb12f6f.png

webpack

基本概念 常用插件 常用loader 构建流程 其他工具对比 HRM Tree-sharking long term caching code spliting 优化 1648693818050-978ccc80-270b-43bd-b23a-a77445d24dbc.png

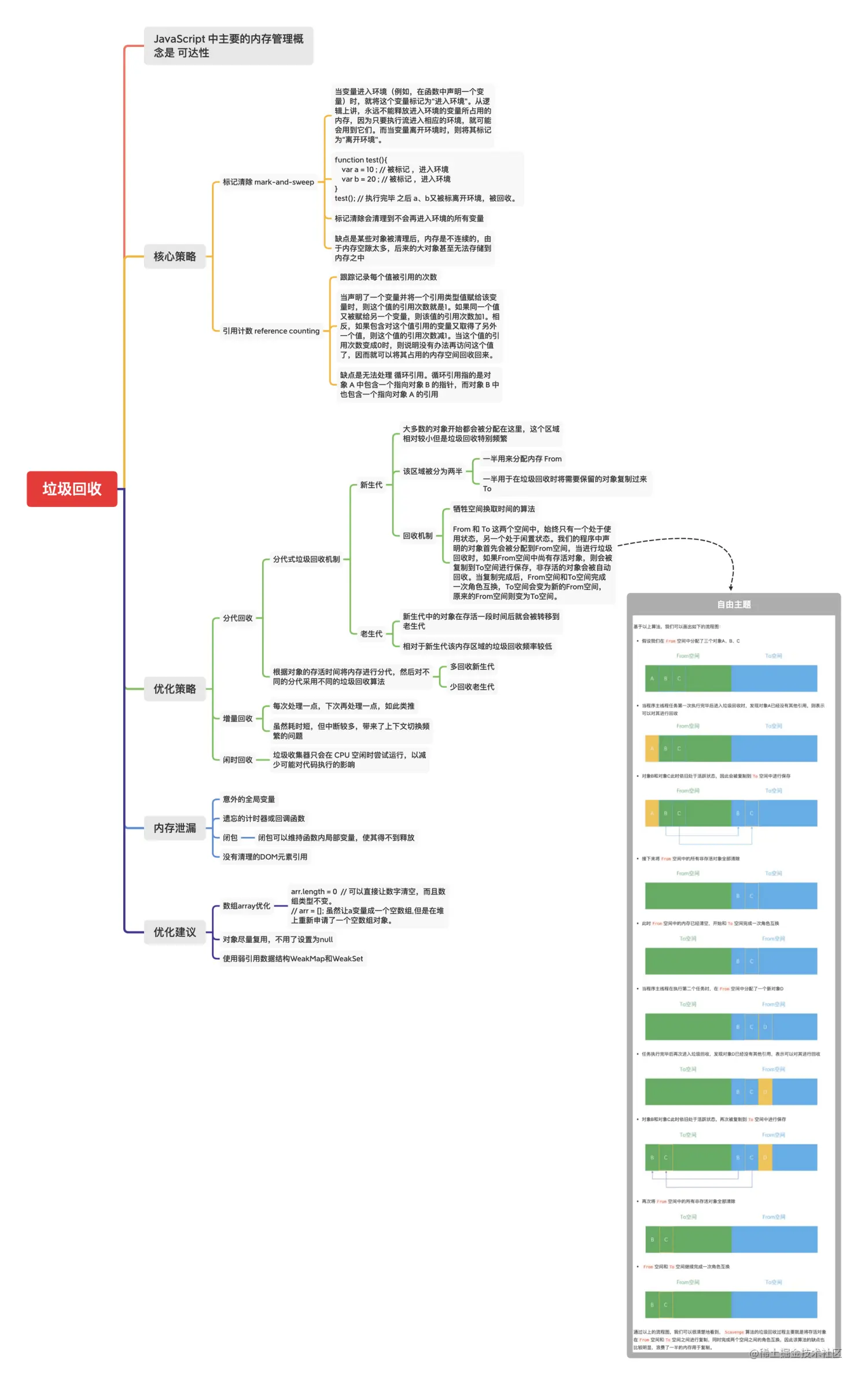
垃圾回收

js中的内存管理 垃圾回收的核心策略 优化策略 内存泄漏 优化建议 1648693688852-256cf5b8-d44f-4fb4-943c-90a5f28319d6.png

性能优化

1648693728996-83c304c9-cd7a-4f87-9312-62636f707a77.png

网络

http https 输入url到页面 resource hit 缓存

1648693759536-edea3833-2d1c-4a22-8ebc-e1c3717ad34f.png

前端存储

cookie localStorage sessionStorage indexDB Application Cache 1648693794320-03482a81-3216-4101-92ce-6e7e27c722a5.png

前端安全

这里只是简单介绍下两种常(ting)见(shuo)的安全问题,后续会出专题整理前端安全知识 xss CSRF

1648693746358-2391c672-7aaf-4cc9-8fea-62a96bb40ac8.png

如需转转载请私信。 原文语雀:www.yuque.com/docs/share/… 《前端知识图谱》

欢迎关注公众号:儒生的思源社