27.8k stars的开源数据库连接工具DBeaver

400 阅读1分钟

DBeaver是一个SQL客户端和数据库管理工具。支持多种不同数据库,分为社区版(免费)和企业版(付费)。对于关系数据库,它使用JDBC API通过JDBC驱动程序与数据库交互。对于其他数据库,它使用专有数据库驱动程序。它提供了一个编辑器,支持代码完成和语法高亮。

支持的数据库

支持超多数据库

  • MySQL/MariaDB
  • PostgreSQL
  • Greenplum
  • Oracle
  • DB2 LUW
  • Exasol
  • SQL Server
  • Sybase/SAP ASE
  • SQLite
  • Firebird
  • H2
  • HSQLDB
  • Derby
  • Teradata
  • Vertica
  • Netezza
  • Informix
  • 等等

GitHub数据

  • 27.8k stars
  • 486 watching
  • 2.6k forks

开源地址:github.com/dbeaver/dbe…

安装包下载地址

github.com/dbeaver/dbe…

简介

支持这么多的数据库

image-20220816205541852

暗黑风格,很炫酷

img

支持数据建模

img

连接MySQL数据库

左侧右键选择创建连接

image-20220816210002798

选择MySQL图标

image-20220816205855868

填上MySQL账号密码

image-20220816210115309

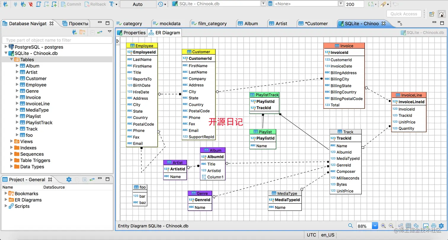
点击完成,打开一个库然后点击ER图

image-20220816210804245

查看表信息

image-20220816211043919

查看数据

image-20220816211112898

选择行生成sql

image-20220816211239403

数据导出

image-20220816211315413

高级复制,将页面数据直接复制成常见格式,简直无敌

image-20220816211423580

过滤器

image-20220816211646077

我在这探索了一些我认为高级的功能。更多功能广大网友可以继续挖掘。