前端必须知道的开发调试知识 | 字节青训营笔记

130 阅读3分钟

这是我参与「第四届青训营 」笔记创作活动的第8天

前端必须知道的开发调试知识 | 青训营笔记

了解Chrome DevTools

Chrome DevTools(Chrome 开发者工具) 是内嵌在 Chrome 浏览器里的一组用于网页制作和调试的工具。

1.Elements面板

  • 通过.cls动态添加删除修改元素类名以及样式
  • image.png
  • 右键某个元素在菜单选择Force State可以选择锁定对应的伪类或者使用:hov锁定
  • Computed下可以搜索对应样式,然后跳转到styles面板中的css规则
  • image.png
  • DOM结构也可以添加删除修改对应的节点或属性

2.Console面板

a.控制台输出日志

  • 普通打印:console.log
  • 效果同普通打印:console.debug、console.info
  • 警告打印:console.warn
  • 错误打印:console.error

image.png

  • 将数据以表格形式展示:console.table
  • image.png
  • 打印节点树形结构:console.dir

b.占位符

给日志添加css样式,可以突出重要的信息

  • %s:字符串占位符
  • %o:对象占位符
  • %c:样式占位符
  • %d:数字占位符

如图:

image.png

3.Sources面板

image.png

你可以在这个面板里面调试你的JS代码,也可以在工作区打开你的本地文件。

image.png

  • 在程序中输入debugger可以在代码运行到对应的位置暂停
  • 在代码预览区对应的行数旁点一下可以添加断点,跟debugger行为一样
  • 在调试器中Watch右侧点击 + 添加变量,查看对应变量
  • DOM breakpointXHR/fetch breakpoint第一个是给DOM添加断点,后者是有请求发生的时候会触发断点
  • Scope可以看到对应代码的作用域,CallStack是查看当前代码的执行栈
  • Sourcemap映射了压缩后的代码对应的源文件,sourcemap文件和源文件只会上传到监控平台,真正上线只会上线源文件

4.Performance面板

监控性能相关的

image.png 区域1:控制面板

区域2:概览面板

  • FPS:每秒的帧数
  • CPU:处理各个任务花费的时间
  • NET:各个请求花费的时间

区域3:线程面板,

  • Frames:帧线程,
  • Main:主线程,负责执行JavaScript,解析HTML/CSS,完成绘制;
  • Raster:Raster线程,负责完成某个layer或者某些块的绘制

区域4:统计面板

5.Network面板

Network面板可以记录页面上的网络请求的详情信息,从发起网页页面请求Request后分析HTTP请求后得到的各个请求资源信息(包括状态、资源类型、大小、所用时间、RequestResponse等),可以根据这个进行网络性能优化。

image.png

6.Application面板

显示对应的本地储存数据

  • LocalStorage
  • SessionStorage
  • IndexedDB
  • WebSQL
  • Cookie

点击左侧Application下的Stroage面板中的Clear Site Data可以清楚看到网页的本地存储数据

image.png

7.lighthouse面板

审计面板会对页面的加载进行分析,然后给出提高页面性能的建议,官网建议查看PageSpeed Insights来获得更多的页面加载建议。

image.png

8.Security面板

用于检测当面页面的安全性

9.Memory面板

Memory 面板主要显示页面 JS 对象和相关联的 DOM 节点的内存分布情况

H5 / 移动端调试

1.真机调试

image.png

2.使用代理工具调试

原理: 用电脑作为代理服务器,手机通过HTTP代理连接到电脑,这时手机上的请求都会经过代理服务器。

常用的代理工具:

  • Charles:****适合查看、控制网络请求、分析数据
  • Fiddler:与Charles类似,适用window平台
  • spy-debugger:远程调试手机页面,抓包
  • whistle:基于Node实现的跨平台Web调试代理工具

常用开发调试技巧

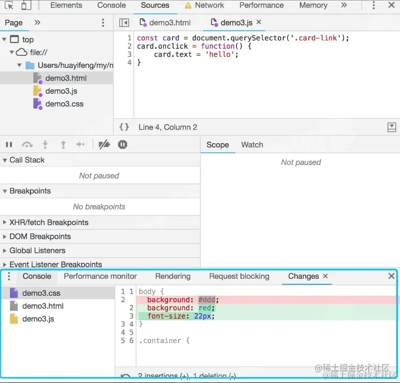
1.线上即视修改Overrides

  • Source里面的overrides
  • 点击Select folders for Overrides,选择一个本地的空文件目录
  • 允许授权
  • page中修改代码,修改完成后保存
  • 打开devTools,点击右上角的 ··· -> More tools -> Changes,就能看到所有修改

image.png 2.用本地的sourcemap文件代理到远程,可以在本地看到对应的源代码的错误位置